CANoe学习(一)软件安装和基本使用
目录
- CANoe学习(一)
- 一、软件安装
- 二、基本使用
- 2.1 CANoe的主要功能
- 2.2 对于CANoe软件的整体认识
- 附学习参考网址
- 欢迎大家有问题评论交流 (* ^ ω ^)
CANoe学习(一)
一、软件安装
- CANoe本身是一个付费软件,如果想要学习使用只能使用它的demo版本,以下学习记录使用的就是CANoe10的demo版本
- 下载网上的CANoe10demo资源(CANoe12也可以,两个是一样的),也可以下载本文绑定的资源
- 解压缩文件,开始安装,一直都按照提示操作,直到如下界面。选择demo版本,勾选CAN,LIN和以太网,继续完成软件安装。

二、基本使用
2.1 CANoe的主要功能

- CANoe的主要使用功能分为5类
- 在Trace页面、Graphics页面和Data页面进行总线测量的相关工作
- 使用CAN IG模块发送报文
- 使用Logging模块记录日志
- 制作Panel页面模拟实际汽车
- 使用CAPL语言编写自动化测试脚本
2.2 对于CANoe软件的整体认识

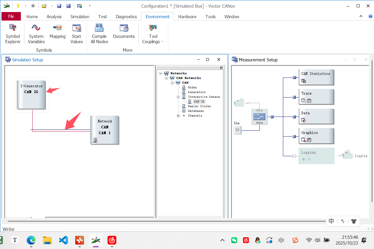
- 创建工程,选择单通道500k波特率的项目创建
* 添加虚拟的CAN IG,模拟EMS和BCM发送数据,右键总线,选择添加CAN Interactive Generator Block

- 添加dbc来添加CAN信号,选择Tools,打开candb++

- 新建数据库并创建message和signals


- 创建好了之后可以右键添加到主文件中

- 在CAN IG中添加信号并观察运行状态
打开CAN IG工具,选择需要模拟的ECU节点。在信号管理界面点击添加按钮,输入信号名称、ID、长度和数据类型。对于周期性信号,设置发送周期和初始值。支持随机值、递增值或自定义函数生成动态数据。
激活仿真模式后,信号会按照预设规则发送到虚拟总线。切换到Analysis视图,实时监控信号时序图和数据变化。支持添加多个观察窗口,同时跟踪不同信号组的交互。通过过滤器可聚焦特定ID范围或信号值阈值的异常情况。
- 设计车机页面与状态模拟
进入Panel Designer界面,从左侧控件库拖拽仪表盘、指示灯等组件到画布。右键组件选择"绑定变量",关联之前定义的CAN信号或系统变量。支持创建多级页面,通过按钮控件实现界面跳转逻辑。
在Variable Manager中创建系统级状态变量,例如"车速=0"、“发动机转速=800”。编写条件规则实现联动,如"当刹车信号>0时,车速每秒递减5"。高级模式下可使用JavaScript脚本处理复杂逻辑,实现故障注入或场景回放功能。
调试阶段可启用3D预览模式,实时查看控件动画与变量联动的视觉效果。最终布局文件可导出为车载系统的标准HMI配置文件,或通过OPC UA协议与实物台架进行联调。
附学习参考网址
- CANoe学习教程
