当前位置: 首页 > news >正文

Kanass入门到实战(12) - 实现需求、任务、用例、缺陷与文档的全流程管理

 1、kanass的安装与集成

kanass支持多系统安装,如Linux、Docker、Windows、Mac

1.1 系统安装

  • 下载:以ubuntu为例,下载Linux安装包,或使用命令在线下载安装包

wget -O tiklab-kanass-1.2.9.deb https://install.tiklab.net/app/install/kanass/1.2.9/tiklab-kanass-1.2.9.deb

  • 安装:进入安装包所在目录,执行以下命令安装,默认安装在opt 目录下

dpkg -i tiklab-kanass-1.2.9.deb

    • 启动:安装之后,会在opt文件夹下出现一个名字为 tiklab-kanass的文件夹,进入tiklab-kanass的文件夹下的bin文件夹,执行 sh startup.sh 命令,启动项目

    cd opt/tiklab-kanass/bin

    sh startup.sh

    • 登录:浏览器输入http://ip:9500,默认用户名/密码:admin/123456。

    登录

    首页

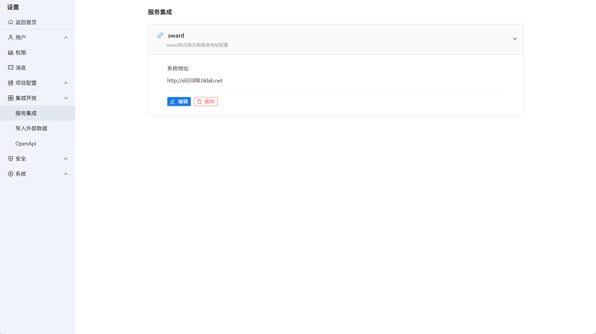
    • 集成配置

    系统设置->集成开放->服务集成,在sward下点击编辑,输入对应的系统地址。

    服务集成

    1.2 关联知识库

    以kanass系统内置项目为例,进入项目->项目设置->集成,点击“关联知识库”,勾选知识库后确定。

    项目关联知识库

    2、需求管理

    2.1 添加需求

    进入kanass项目,页面会自动定位到事项页面。点击添加事项->需求,填写需求标题与描述,选择需求类型等信息

    添加需求

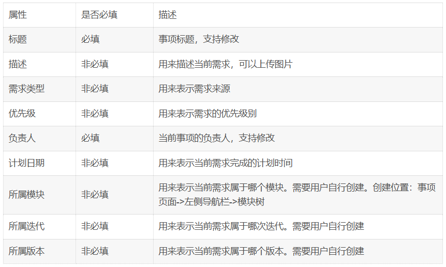
    属性说明

    2.2 关联子需求

    此时添加的需求类似于一个“”用户故事“”。可以通过对此类需求进行拆分,将其变成多个独立的需求点。可以通过添加子需求或者关联子需求完成。

    • 添加子需求

    点击需求进入需求详情,点击子事项->添加子需求。此时可以快速拆分和添加“用户故事”下的需求点。且通过此方法添加的子需求,在需求列表中可以用树形结构展示出来。

    添加子需求

    • 关联子需求

    也可以通过关联子需求,将同类或者相关事项进行关联。点击子事项->关联子需求,此时会在下拉框中展示出当前项目下的所有需求,点击相关需求进行关联

    关联子需求

    2.3 关联文档

    进入需求详情页面,点击文档->添加文档。页面自动展示出上一步所选知识库的文档列表,点击文档名称进行关联。

    事项关联文档

    2.4 关联用例

    若想需求在后续的测试中测试的更完整和准确,可以通过需求来创建或关联用例,这样可以帮助测试人员在后续测试中更好的理解用例。

    进入事项详情->测试->选择添加用例或者关联用例。

    关联用例

    • 添加用例

    可以打开添加用例页面,输入名称、前置条件、步骤等内容后点击提交,用例创建成功。此方法添加的用例会自动关联当前需求。

    • 关联用例

    点击关联用例,可以展示出当前项目下所有已存在的测试用例,点击用例既可完成关联。此关联关系在用例详情页面也会同步显示。

    3、任务管理

    将需求筛分成任务,是敏捷团队将工作“化繁为简”、“责任到人”的关键步骤。

    • 添加任务

    进入事项页面->点击添加事项->选择任务类型。填写标题、描述、责任人等信息后点击创建,任务创建成功

    添加任务

    • 任务关联需求

    点击任务标题进入任务详情页面,点击关联事项->选择需求完成任务与需求的关联。

    任务关联需求

    • 任务关联用例

    研发负责的任务,同样也是测试用例的重要来源,旨在验证任务是否实现

    任务详情->测试->关联用例

     任务关联用例

    • 任务关联文档

    进入任务详情页面,点击文档->添加文档。页面自动展示关联知识库的文档列表,点击文档名称进行关联。

    任务关联文档

    4、用例管理

    4.1 添加用例

    测试用例由需求和任务衍生而来,是质量保障的具体脚本,并与需求保持双向链接

    • 测试模块中添加

    进入项目->测试->添加用例,填写用例标题等条件后,点击提交,用例保存成功

    属性说明

    • 事项页面添加用例

    进入事项详情->测试->选择添加用例。

    添加用例

    4.2 添加测试计划

    创建完成的测试用例,可以放在测试计划中多次执行并记录执行结果。

    点击测试模块中的测试计划页面,添加测试计划,填写计划名称、测试计划时间等信息后点击提交,测试计划创建成功。

    创建测试计划

      4.3 计划关联用例

      • 关联用例

      点击上一步创建好的测试计划名称并进入,点击关联用例将所需执行的用例拖到计划中。默认测试用例的状态均为未开始,在测试计划中执行后,可以根据实际结果进行修改状态。

      关联用例

      • 查看计划

      用例关联成功后,还可以继续添加用例或者删除用例。

      测试计划中除关联用例功能外,还支持查看测试历史、查看当前计划所产生的缺陷列表和当前计划的测试报告

      4.4 添加和关联缺陷

      如果在执行测试用例的过程中发现了相关缺陷,可以点击用例详情->关联缺陷,快速提交并关联缺陷。

      5、缺陷管理

      • 事项模块中添加缺陷

      进入事项页面->添加事项->选择缺陷类型,填写缺陷标题、描述、优先级等内容后,点击创建。缺陷创建成功。

      • 测试用例中添加

      具体步骤请查看 “4.4 添加和关联缺陷”

      • 验证缺陷

      新创建的缺陷默认状态为待办。开发在修复过程中时修改缺陷状态为进行中,若修改完毕需要将状态修改为已解决。测试人员通过过滤条件筛选出已解决的缺陷。点击此类缺陷进入缺陷详情。根据描述中的步骤验证问题是否解决,若问题已解决,点击状态下拉框将待已解决状态修改为已完成。

      6、sward的安装与集成

      6.1 安装

      • 下载:点此下载sward  

      • 安装:以centos为例,将Linux下的centos安装包下载,并使用rpm命令安装sward。

      sudo rpm -ivh tiklab-sward-2.0.4.rpm

      • 启动:安装成功后,会自动在opt目录下创建出tiklab-sward目录,进入tiklab-sward/bin目录下,使用sh命令启动sward

      cd /opt/tiklab-sward/bin

      sh startup.sh

      • 登录:浏览器输入http://ip:9600,默认用户名/密码:admin/123456。

      登录页

      首页

      • 集成配置

      系统设置->集成开放->服务集成->添加kanass服务,输入系统名称和系统地址后确定

      6.2 文档集成事项

      以sward系统内置知识库为例,进入知识库->文档->添加文档->事项。注:先用鼠标点击放置事项的位置,再去添加事项

      • 选择事项

      可以通过项目名称、事项类型、事项负责人来筛选事项并进行关联。

      • 添加效果

      • 查看事项

      点击插入到文档中的事项名称,可以直接打开kanass页面查看事项详情

      http://www.dtcms.com/a/462217.html

      相关文章:

    • idea使用联网缓存的pom进行离线开发
    • ASP Application:深度解析与应用实践
    • 广州白云区做网站网站推广预期达到的目标
    • 建筑网站do浙江省龙泉市建设局网站
    • 【笔记】偏摩尔量
    • 速成网站 改版 影响wordpress目录
    • 【深入理解计算机网路07】详解局域网:以太网、VLAN与无线局域网
    • 网站谷歌地图提交江西省赣州市天气预报15天
    • 数据库架构演进:从读写分离到大数据解析
    • 多字节串口收发IP设计(三)串口发送模块设计及仿真(含源码)
    • 损失函数(深度学习)
    • Python 包管理革命:传统 pip 与极速 uv 的深度解析
    • 工装设计网站案例wordpress不花钱
    • 骰子魔法:三骰和频统计的C++巧妙解法(洛谷P2911)
    • 免费营销型网站网站建设文化服务公司
    • CSS 中 transation 主要作用是什么
    • 网站推广模式提高网站订单转化率
    • gdp-peda :No module named ‘six.moves‘
    • python做网站后台大连开发区网站设计公司
    • MySQL MHA(Master High Availability)高可用方案详解
    • 杭州商城网站制作淄博网站排名优化
    • Spring 前后端通信加密解密
    • 手机网站建设多少钱做教师知识网站有哪些
    • h5 网站开发流程深圳做网站网络公司有哪些
    • 做网站封面要怎么做建立公司网站多少钱
    • 冰箱的冰霜来源 预防冰霜指南。不要用金属刀具除冰,正确除冰是断开电源,打开冰箱门。快转给家人……
    • Java Spring “事务” 面试清单(含超通俗生活案例与深度理解)
    • 【计算机网络原理】选择题
    • 电影网站开发源代码免费推广网站怎么做
    • 盘锦门户网站制作wordpress调用指定id目录