hysAnalyser --- 支持UDP实时流分析和录制功能
摘要
本文主要介绍 hysAnalyser 支持UDP实时流分析和录制功能,满足用户分析实时流码率,PSI/SI,时间戳PCR等基本指标。该功能和 hysAnalyser — 支持文件转播UDP/RTP实时流功能 类似,辅助流媒体从业人员解决实时流的实际问题。
现将 hysAnalyser 新版本(v1.2.000)发布给网友使用,希望爱好者或流媒体从业人员试用,其中TR 101290等功能还在紧急开发中,完成后会再迭代发布。使用过程中,若您遇到问题请您通过 Github官方地址 https://github.com/zymill/hysAnalyser 提issue,如果紧急也可以通过邮箱 hybase@qq.com 反馈!(温馨提示:实时流分析是增值功能,需要授权注册版本才能使用。)
另外,新版本增强了PSI/SI的功能,可以参考后面抓图的介绍。
hysAnalyser:机房现场流分析“功能”
痛点场景回顾:
当你抱着笔记本电脑冲到机房,面对用户的直播卡顿投诉,却只能看着一堆设备和网线发愁。Windows上找不到一款能快速接入流、直观看到问题波形、还能顺手把问题流录下来的工具……这种“无从下手”的无力感,我们深有体会。
hysAnalyser 新版本的UDP实时流正是为此而生。 它是一款为工程师设计的、轻量级但功能强大的桌面版实时流分析工具,让你的现场排查工作从此清晰、高效、有据可循。
hysAnalyser 的核心优势与好处
1. 一键接入,秒级呈现——告别复杂配置
- 好处:无需安装繁杂的依赖环境,解压即用。无论是UDP组播、RTP单播还是文件,输入流地址即可在数秒内看到流的完整结构和健康状态。
- 对您意味着:在紧张的故障排查现场,你能快速开启分析,抓住问题发生的瞬间,不再为工具本身的问题而分心。
2. 问题“可视化”,让隐患无处遁形——告别“盲猜”
- 好处:独特的实时码率曲线和PCR抖动曲线(开发中),将抽象的流质量问题转化为直观的波形图。
- 码率曲线:一眼识别码率暴增(可能导致网络拥塞)或骤降(可能导致马赛克/黑屏)。
- PCR抖动曲线:精准定位导致卡顿和音画不同步的“元凶”——时钟抖动。
- 对您意味着:你不再需要凭经验“猜测”问题,而是用数据说话,一眼就能看穿流的“脉搏”是否平稳,极大提升排查效率。
3. 一键录流,轻松“案发现场”取证——告别无法复现的尴尬
- 好处:在分析过程中,启动任务勾选“录制”,即可将当前正在分析的流完整保存为标准
.ts文件。 - 对您意味着:
- 保留证据:当发现问题时,立即录流,为后续深度分析或与厂商责任界定提供无可争议的原始数据。
- 离线分析:可以将问题流带回工位,用同一工具进行慢速、深入的复盘,不占用故障现场的时间。
- 协同排查:将问题流文件轻松分享给同事或供应商,让他们在完全相同的环境下复现问题,加速解决。
4. 专业级深度分析,化繁为简——小白也能显专业
- 好处:背后是专业的DVB/MPEG-TS协议分析引擎,但呈现方式极简。它以工程师能看懂的语言(PID结构、连续计数错误、PCR精度等),直接定位问题是出在“传输层”、“协议层”还是“编码层”。
- 对您意味着:即使你对协议细节不十分精通,也能依靠工具的智能诊断报告,快速判断是“网络丢包”、“编码器异常”还是“复用器配置错误”,指引你下一步该去找哪个团队的同事。
5. 轻量桌面版,随开随用——真正的工程师伙伴
- 好处:hysAnalyser设计为独立的桌面应用程序(基于高效的C++/VC框架),不依赖网络、不连接远程服务器,所有数据处理都在本地完成。
- 对您意味着:你可以把它装在随身携带的笔记本电脑里,无论是在核心机房、分前端还是客户现场,离线也能正常工作,数据安全且响应迅速,是真正属于你个人的“专业诊断仪”。
**总结:为什么您需要 hysAnalyser?
| 没有 hysAnalyser 的烦恼 | 拥有 hysAnalyser 的转变 |
|---|---|
| 现场排查像“盲人摸象”,只能看日志猜问题。 | 问题可视化,通过实时曲线一眼看穿流质量。 |
| 遇到瞬发性问题,无法捕捉,死无对证。 | 一键录流,轻松保存“案发现场”,支持事后复盘。 |
| 工具复杂难用,故障还没查,时间全花在配置上。 | 开机即用,一键分析,专注解决问题本身。 |
| 难以向同事或供应商清晰描述问题现象。 | 数据化报告+问题流文件,沟通协作有理有据。 |
hysAnalyser 就是您放入工具箱的那款“王牌工具”,让每一次现场故障排查都变得自信、从容、高效。它不只是一个软件,更是您专业能力的延伸和放大器。
立即体验 hysAnalyser,告别排查困境,让问题自己“说话”!
工具概述
hysAnalyser 是一款专业 MPEG-TS 数据分析工具,定位于
1)音视频开发和测试人员:和MEPG-TS有关开发、调试、测试辅助;
2)和MPEG-TS相关业务系统的运维人员:如数字电视、OTT、互联网流媒体等领域,协助用户跟踪和分析查错和定位TS数据、DVB业务数据表问题,并且还可以支持定制化的MPEG-TS素材制作和转存。
关于它的完整介绍,作者写过综述,有兴趣的可以访问如下地址(包含授权注册说明):
知乎:hysAnalyser v1.2.000版本发布
腾讯云:TS流分析专栏 https://cloud.tencent.com/developer/column/105278
1. 实时流分析和录制功能介绍
1.1. 功能入口

1.2. 基本界面
录流说明

主要操控和信息

主要支持(PCR曲线和TR101290在开发中)
- 码率实时曲线,统计周期可设置,有效范围 50,200,500,1000 单位毫秒
- 日志,提供基本状态和数据呈现,满足观察码率,PCR异常变化等关键信息
- 支持录流
- 整体码率和有效码率(不含空包)等
- PID数据统计等
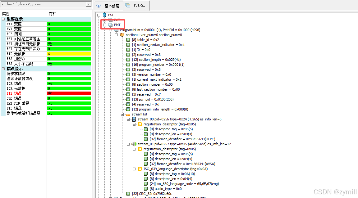
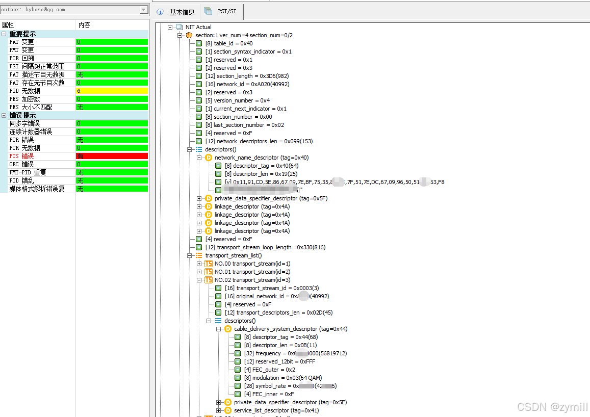
2. PSI/SI功能增强
UDP流分析时,PSI/SI信息是必备指标。已将该功能扩展到文件分析,下面是样例抓图。
支持主流表
- PAT/PMT/NIT/CAT
- SDT/BAT/EIT/TDT/TOT等
2.1 PAT

2.2 PMT

2.3 NIT

2.4 SDT

2.5 BAT

2.6 EIT

完善和补充说明
如果使用过程中遇到问题,欢迎联系笔者(hybase@qq.com)。
软件下载
方式一
Github地址 https://github.com/zymill/hysAnalyser
方式二
百度盘下载地址 https://pan.baidu.com/s/15EtyxUBhvokfXC2rJp_smQ?pwd=mpts
参考链接
- 知乎:hysAnalyser v1.2.000版本发布
- 腾讯云:TS流分析专栏
- flvAnalyser综述 https://cloud.tencent.com/developer/article/2344723
- hysAnalyser综述 https://cloud.tencent.com/developer/article/2517652
- hysAnalyser从MPEG-TS导出ES功能说明
- hysAnalyser特色的TS流编辑、剪辑和转存MP4功能说明
