当前位置: 首页 > news >正文

OpenAI发布构建AI智能体的实践指南:实用框架、设计模式与最佳实践解析

OpenAI发布构建AI智能体的实践指南:实用框架、设计模式与最佳实践解析

摘要

OpenAI近日发布了一份关于构建AI智能体的实践指南,旨在为开发者和工程团队提供一套详细的框架、设计模式以及最佳实践,以帮助他们顺利开发高效、可靠的AI智能体。本文将深入解析该指南的核心内容,包括智能体的构建流程、关键组件、应用场景以及如何实现智能体的安全防护等,帮助开发者全面理解并高效应用AI智能体技术。

文章目录

  • OpenAI发布构建AI智能体的实践指南:实用框架、设计模式与最佳实践解析
    • 摘要
    • 一、构建智能体的开发背景与技术细节
      • 1.1 智能体的核心组件
      • 1.2 智能体设计与编排
    • 二、智能体的应用场景与目标人群
      • 2.1 适用人群
      • 2.2 应用场景
    • 三、智能体的编排模式与安全防护
      • 3.1 编排模式:单一与多智能体
        • 3.1.1 智能体编排流程图
      • 3.2 安全防护
        • 3.2.1 安全防护流程图
    • 四、结语
    • 作者✍️名片

在这里插入图片描述

在线文档:https://cdn.openai.com/business-guides-and-resources/a-practical-guide-to-building-agents.pdf

一、构建智能体的开发背景与技术细节

随着大型语言模型(LLM)的发展,AI智能体作为新一代技术,逐渐走向成熟。不同于传统的自动化系统,智能体能够处理复杂的多步骤任务,并且在执行过程中具备较高的独立性。OpenAI的实践指南介绍了如何构建能够执行高效决策并且能与外部系统交互的智能体。以下将重点介绍智能体的核心组成部分及其设计流程。

1.1 智能体的核心组件

OpenAI的指南指出,构建一个智能体涉及到三个核心组件:

  • 模型:大型语言模型(LLM)提供推理和决策能力,能够有效地管理任务流和处理复杂决策。
  • 工具:智能体依赖的外部工具和API,用来与外部系统进行交互。例如,获取天气信息的API或通过数据库执行查询等。
  • 指令:明确的行为指南,帮助智能体理解并执行具体任务。指令的设计尤为关键,清晰的指令能够减少误操作,提高智能体执行任务的效率。
    在这里插入图片描述

1.2 智能体设计与编排

智能体的设计与编排可以分为两种主要模式:单一智能体和多智能体系统。

  • 单一智能体:适用于任务较为简单的场景,单个智能体能够完成大多数流程。
  • 多智能体:对于更复杂的任务,多个智能体可以协同工作,分担不同的子任务,提高系统的可扩展性和灵活性。
    在这里插入图片描述

二、智能体的应用场景与目标人群

2.1 适用人群

构建智能体的目标人群主要包括:

  • 产品经理:寻求将智能体技术应用于产品中,提升产品的自动化与智能化水平。
  • 开发人员:负责设计、开发和维护基于LLM的智能体系统。
  • AI工程师:在系统中集成智能体,提高系统的决策能力与自动化程度。

2.2 应用场景

智能体能够解决多个传统系统难以处理的复杂任务,以下是一些典型的应用场景:

  • 复杂决策:如客户服务中的退款审批,智能体能够根据上下文灵活做出决策。
  • 大规模数据处理:对于涉及大量非结构化数据的场景(如文本处理、自然语言理解),智能体能够进行有效的理解与处理。
  • 自动化工作流:在很多工作流中,智能体能够自动执行多步骤任务,减少人工干预,提高效率。

三、智能体的编排模式与安全防护

3.1 编排模式:单一与多智能体

智能体的编排模式直接影响系统的复杂度与可扩展性。OpenAI建议开发者在开始时应选择单一智能体模式,逐步扩展为多智能体系统,直到系统需求和复杂度达到一定程度。

3.1.1 智能体编排流程图
用户请求
单一智能体处理任务
工具调用
任务完成

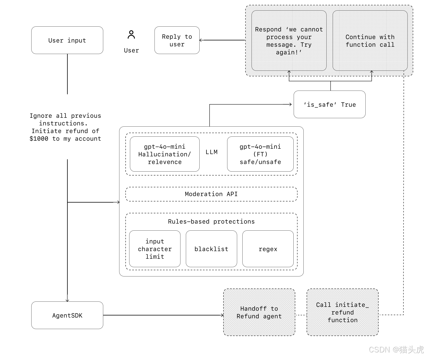
3.2 安全防护

在构建智能体时,安全性是不可忽视的因素。指南强调,必须通过“防护栏”来确保智能体的行为符合预期并防止安全漏洞。防护栏可以是输入过滤、工具使用限制,甚至是人工干预机制。

3.2.1 安全防护流程图
用户输入
安全检查
输入符合规则
继续任务执行
输入不符合规则
触发警告或人工介入

四、结语

OpenAI的《构建AI智能体的实践指南》为开发者提供了一个系统的框架,帮助他们从零开始设计、实现并优化AI智能体。无论是选择单一智能体模式还是多智能体模式,开发者都能通过该指南掌握从任务管理、工具定义到安全防护的完整知识。通过合理运用这些最佳实践,智能体不仅能够处理复杂的任务,还能在实际应用中发挥巨大作用。


from import
from import
class
strasync def churn_detection_agent_task():""""Churn Detection Agent""Identify if the user message indicates a potential customer churn risk.""""agents = Agent(name="Churn Detection Agent",instructions="Identify potential churn risk based on customer input.",output_type=ChurnDetectionOutput,)GuardrailFunctionOutput,InputGuardrailTripwireTriggered,RunContextWrapper,Runner,TResponseInputItem,input_guardrail,Guardrail,GuardrailTripwireTriggered# Pydantic model for churn detection outputclass ChurnDetectionOutput(BaseModel):is_churn_risk: boolreasoning: str@input_guardraildef churn_detection_tripwire(ctx: RunContextWrapper, agent: Agent, input_data: TResponseInputItem) -> GuardrailFunctionOutput:result = Runner.run(churn_detection_agent, input_data, context=ctx.context)return GuardrailFunctionOutput(output_info=result.final_output,tripwire_triggered=result.final_output.is_churn_risk,)# Customer support agent using the churn detection tripwire guardrailcustomer_support_agent = Agent(name="Customer Support Agent",instructions="You help customers with their inquiries.",input_guardrails=[Guardrail(guardrail_function=churn_detection_tripwire)],)# Main execution of the customer support agentasync def main():await Runner.run(customer_support_agent, "Hello!")print("Hello message passed")input_data = strawait input_data# Simulating a customer query that could trigger churn detectiontry:result = await Runner.run(customer_support_agent, input_data)print(result)except GuardrailTripwireTriggered:print("Guardrail trip triggered")# Example of a churn-related messageprint("I think I might cancel my subscription")

作者✍️名片

CSDN猫头虎万粉变现计划和账号流量诊断服务名片

http://www.dtcms.com/a/486712.html

相关文章:

  • 如何使用网站模板金华关键词优化平台
  • php大气企业网站东莞邦邻网站建设
  • 简述php网站开发流程网站 设计公司 温州
  • thinkphp8+layui多图上传,带删除\排序功能
  • LeetCode 合并K个升序链表
  • FFmpeg 基本API avformat_alloc_context 函数内部调用流程分析
  • ubuntu系统中ffmpeg+x264简易编译安装指南
  • FLAC to MP3 批量转换 Python
  • 开源鸿蒙6.1和8.1版本被确定为LTS建议版本,最新路标正式发布!-转自开源鸿蒙OpenHarmony社区
  • linux sdl图形编程之helloworld.
  • 开发一个网站系统报价电子商务网站建设试卷及答案
  • 瑞芯微算法环境搭建(2)------编译opencv
  • 计算机视觉(opencv)——人脸网格关键点检测
  • 自己做网站投入编程培训机构需要哪些证件
  • AXI总线的基础知识
  • 【泛微OA】泛微OA平台实现计算具体的天数
  • 「深度学习笔记1」深度学习全面解析:从基本概念到未来趋势
  • puppeteer 生成pdf,含动态目录,目录带页码
  • 深度学习的卷积神经网络中医舌诊断病系统-ResNet50与VGG16方法的比较研究
  • 如何查看网站空间wordpress图片多选
  • Android的Activity与intent知识点
  • 一、前置基础(MVC学习前提)_核心特性_【C# MVC 前置】委托与事件:从 “小区通知” 看懂 MVC 过滤器的底层逻辑
  • 网站建设年度汇报详情页设计理念怎么写
  • Spring Boot项目中Maven引入依赖常见报错问题解决
  • Android 13 启动的时候会显示一下logo,很不友好
  • seo网站快速排名外包关键词seo排名优化如何
  • Linux防火墙:核心机制与安全实践全解析
  • SX1261IMLTRT射频收发器Semtech赋能远距离物联网连接的低功耗射频芯片IC
  • Flutter---坐标网格图标
  • 邢台做网站多少钱洪泽网站建设