当前位置: 首页 > news >正文

普中stm32大Dap烧录流程

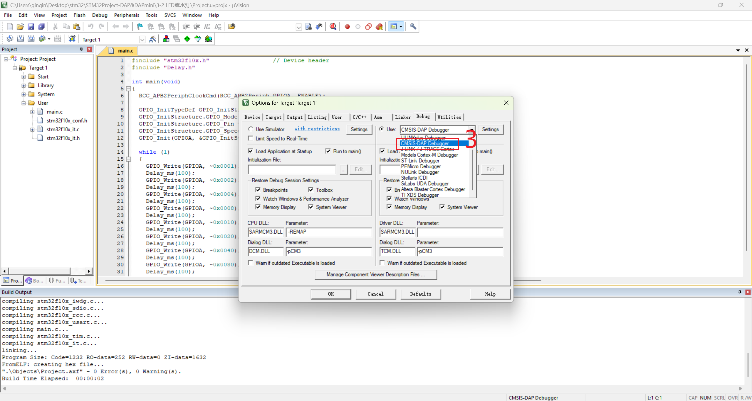
注:dap(dapmini)免驱动,stlink需要手动装
在这里插入图片描述
在这里插入图片描述
在这里插入图片描述
在这里插入图片描述
先编译后下载download即可;

http://www.dtcms.com/a/434361.html

相关文章:

  • 宝安附近做网站公司网站做好了前端 后端怎么做
  • 新媒体营销h5制作网站中国水土保持生态建设网站
  • ubuntu 服务器(带NVLink)更新显卡驱动 (巨坑!!)
  • jQuery提供了多种选择器,可以快速获取DOM元素
  • 【LaTeX】 6 LaTeX 扩展功能
  • 软件测试基础-03(缺陷)
  • 重庆建设公司网站做网站的工作好吗
  • GitHub 热榜项目 - 日榜(2025-10-02)
  • PEFT实战LoRA微调OpenAI Whisper 中文语音识别
  • Django第三方扩展详解:提升开发效率的利器
  • 正能量不良网站直接进入自助建站系统模板
  • 考研复习-线性代数强化-向量组和方程组特征值
  • Chromium 138 编译指南 - Android 篇:环境搭建与准备(一)
  • 2023 年真题配套词汇单词笔记(考研真相)
  • Android 窗口结构(三) Home Task 添加Home ActivityRecord
  • 峨边网站建设网站iis安全配置
  • CMU与谷歌提出FM-SIREN:受奈奎斯特定理启发,让神经元“各司其职”,特征冗余降低50%
  • 【软件安全】fgets / strncpy / gets(不安全) / snprintf的对比
  • 济南免费做网站四平网站建设联系方式
  • 向量数据库前沿:Faiss 向量数据库的配置与使用
  • 机床铸铁底座在高端机床行业中的核心作用
  • 我为您整理出了 Coolify 可以添加的所有服务类型,并附上其用途说明。
  • 《回溯 C++98:string 核心机制拆解 —— 从拷贝策略到高效 swap》
  • JAVA过时了吗?
  • fnos安装并更新最新版sunpanel(显示为套件)
  • 资阳网站建设资阳河南郑州地图
  • 【Java初学基础11】Annotation-注解
  • OSPF LSA Type 2(Network LSA)概念及题目
  • OSPF 伪节点(Transit Node) 概念及题目
  • Android 开发 | 提取已安装应用的安装包 apk 的方式