当前位置: 首页 > news >正文

fnos安装并更新最新版sunpanel(显示为套件)

目录

1、应用商店安装

2、使用源码更新

3、添加docker权限

1、应用商店安装

如果希望显示为套件的话就必须得从应用商店安装

2、使用源码更新

1.6.0的版本还是比较老的,这里下载源码进行更新

发布 · hslr-s/sun-panel | Releases · hslr-s/sun-panel

下载amd64的版本

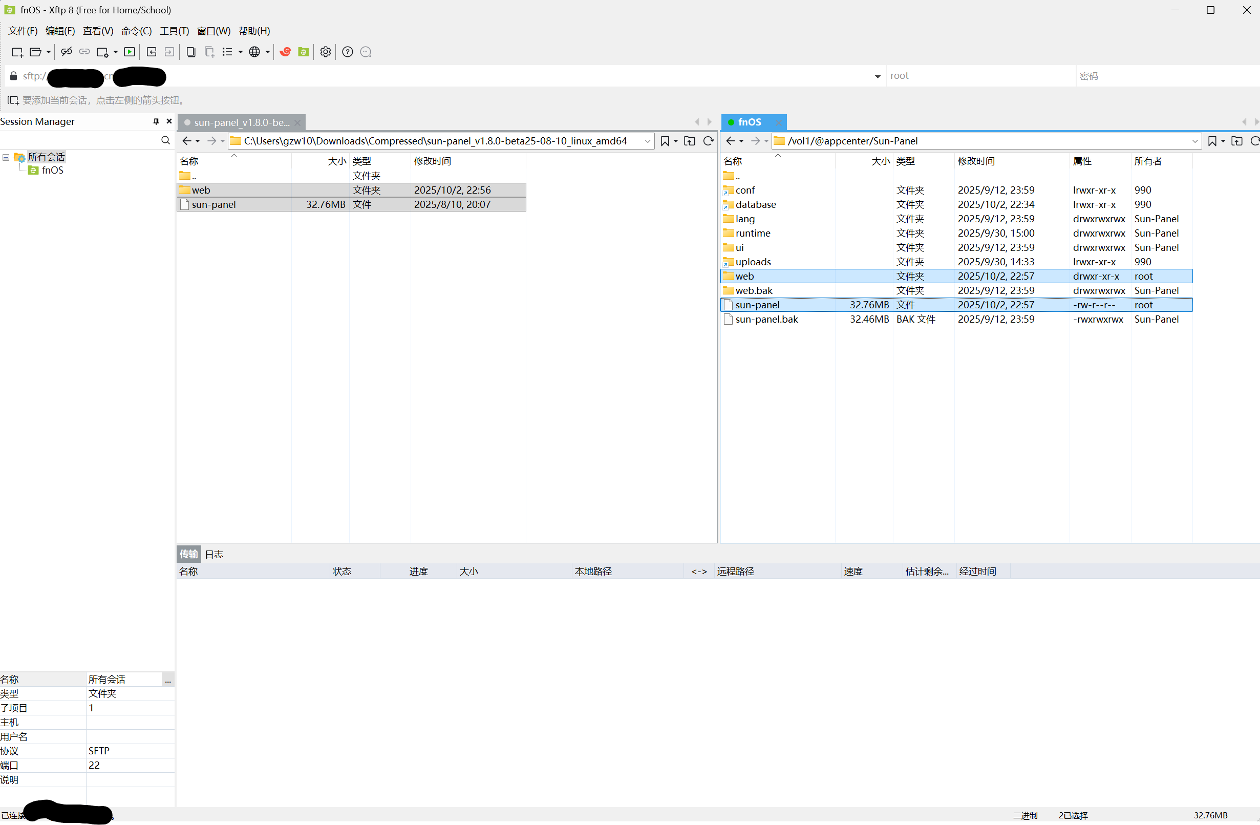
cd /var/apps/Sun-Panel/target#先备份一下
mv web web.bak
mv sun-panel sun-panel.bak

然后把下载的源码解压过去

这时候回到fnos点启动,会启动失败

这是因为刚粘贴过去的源码权限不足

#直接对整个sunpanel文件夹进行提权
chmod -R 777 ../

再返回点启动,就能启动成功了

3、添加docker权限

sunpanel加载不了docker

但是fnos和1panel都能正常加载

通过观察sunpanel的报错,可以看到是缺少了/var/run/docker.sock的权限

#临时解决chmod 777 /var/run/docker.sock

执行后再刷新网页就可以看到docker状态了

fnos每次重启都会重置docker.sock的权限,所以需要开机自动执行提权命令

vim /usr/local/bin/chmod_docker.sh#输入以下内容#!/bin/bashsleep 10chmod 777 /var/run/docker.sock#Esc :wq 回车保存并退出
#添加可执行权限
chmod +x /usr/local/bin/chmod_docker.sh#编辑开机启动脚本rc.localvim /etc/rc.local#在最后一行exit 0的上面添加一行/usr/local/bin/chmod_docker.sh &#Esc :wq 回车保存并退出

之后reboot重启检查是否可用sunpanel查看docker状态。

http://www.dtcms.com/a/434336.html

相关文章:

  • 资阳网站建设资阳河南郑州地图
  • 【Java初学基础11】Annotation-注解
  • OSPF LSA Type 2(Network LSA)概念及题目
  • OSPF 伪节点(Transit Node) 概念及题目
  • Android 开发 | 提取已安装应用的安装包 apk 的方式
  • 商务网站建设步骤犀牛云网站怎么建设
  • Vite 前端构建工具入门教程
  • 一种利用 qBittorrent 的 WebUI API 实现的检查BT种子的磁力链接是否可用的程序
  • nodejs换源管理工具nrm
  • async/await的基本使用以及fetchAPI的部分细节
  • MySQL新学知识(一)
  • 小迪web自用笔记47
  • 前端如何优雅地生成唯一标识?——一份跨环境 UUID 工具函数的封装与实战
  • iBizModel 应用程序(PSSYSAPP)模型体系详解
  • iis 网站 起不来 temp文件夹html网站建设心得体会
  • Ubuntu防火墙端口管理指南
  • Ubuntu离线安装软件包
  • 山东电力建设网站泉州专业建站品牌
  • 微服务项目部署配置文件示例:从开发到生产的完整指南
  • 声卡驱动解决方案(电脑没有声音,麦克风没有声音)win11
  • 哈尔滨快速建站模板如意影院
  • 机器人、具身智能的起步——线性系统理论|【二】状态空间方程的解
  • 【数据结构】字典树
  • Rust Slint 实现控件拖动详细教程
  • 4. Pandas 数据选择、查询与修改
  • React新闻发布系统 角色列表篇
  • 网站常用插件wordpress自定义应用
  • 衡水手机网站建设淮安市盱眙县建设局网站
  • iPhone美区账号登录指南:轻松下载ChatGPT应用
  • AI大模型:(三)1.6 Dify工作流快速搭建数据可视化助手