Hadess V1.2.5版本发布,新增推送规则、制品扫描等,有效保障制品质量与安全
Hadess是一款国产开源免费的制品管理工具,包含制品库管理、制品搜索等模块,支持常见的制品类型如Maven、npm、Docke等,产品功能完善、界面简洁、开源免费。本周Hadess v1.2.5版本发布,新增推送规则设置、制品扫描以及钉钉、企业微信等账号集成、登入认证、消息通知调整为社区版本功能
1、版本更新日志
新增
- 推送规则设置
- 制品扫描
- rpm类型制品支持本地上传拉取、代理库拉取
- 钉钉、企业微信等账号集成、登入认证、消息通知调整为社区版本功能
修复
- 修复了部分缺陷
- 修复了docker制品上传问题
优化
- 界面优化调整、制品界面调整
- 优化了C++代理拉取功能
- 优化了Linux的启动、升级脚本
- 在Hadess公共源中添加docker
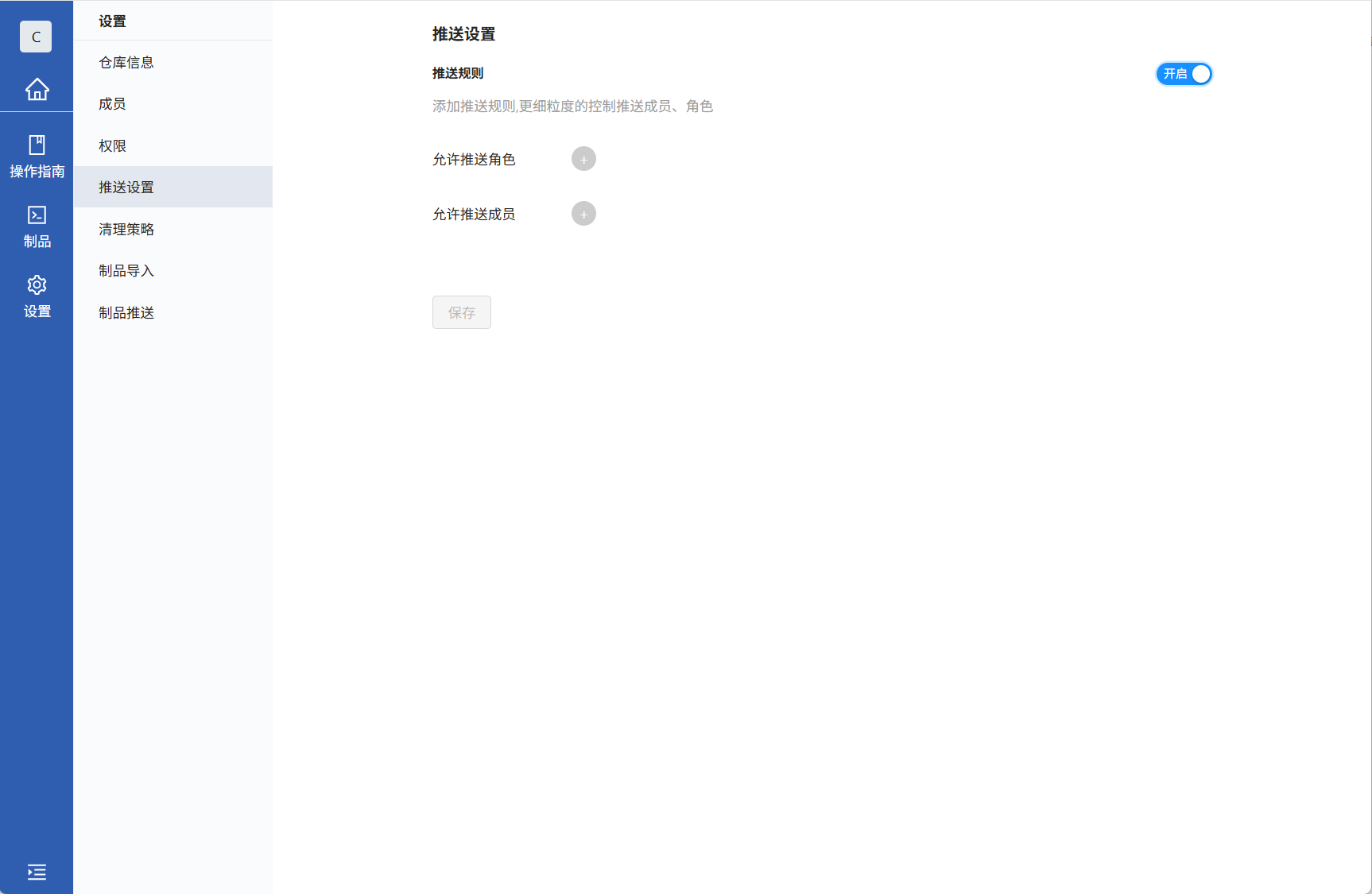
2、推送规则设置使用指南
2.1 推送规则设置
1.进入Hadess后,点击你所创建的制品库

2.进入制品库后,点击左侧设置按钮来到设置界面

3.点击推送设置,来到页面后打开此功能选择可以推送的角色或者成员点击保存即可

4.设置成功后,没有权限的用户往该制品库进行推送就无法推送

3、制品扫描使用指南
3.1 制品扫描
1.进入Hadess后,点击左侧制品扫描

2.进入制品扫描页面后,点击右上角添加计划

3.点击添加计划输入对应内容点击确定即可

4.进入你刚刚创建的扫描计划,进入后点击添加制品,选择你需要扫描的制品点击确定

5.添加完后点击右上角扫描,等待扫描完成即可

4、Rpm制品库使用指南
4.1 Rpm制品库
1.进入Hadess后,点击右上角新建制品库然后点击本地库创建,输入对应的内容点击确定即可
远程库和组合库则是同理

2.进入你刚刚创建的制品库中,点击操作指南可以根据指南中的步骤来进行推送与拉取

5、企业微信消息通知
5.1 企业微信使用指南
1.进入Hadess后,点击左侧设置按钮进入设置页面

2.进入设置页面后,点击消息来到消息页面

3.点击发送方式,选择企业微信点击配置

4.输入需要的内容后点击确定即可,也可以点击测试试一下查看是否配置成功

6、钉钉企业微信账号集成
6.1 钉钉企业微信使用指南
1.进入Hadess后,点击左侧设置按钮进入设置页面

2.进入设置页面后,点击用户在点击用户目录跳转至用户目录界面

3.点击你需要配置的软件,点击配置输入完对应内容后点击确定即可

4.配置完成后点击开启,在点击同步数据即可,这样钉钉的用户/用户组即可导入至Hadess中

