信息架构学视角下的个人商业操作系统:Notion中央化控制台的系统设计

引言:当"做事"变成"找事"——信息熵的诅咒
2023年某个深夜,一位独立创业者在我的技术咨询群里发了这样一段话:
“我不是不努力,我每天工作12小时。但我发现自己80%的时间都在’找东西’:找那个供应商的报价、找上周测试的数据、找某个产品的利润计算、找某篇内容的表现…我感觉自己不是在’做生意’,而是在和自己的混乱作斗争。”
这段话道出了现代知识工作者的核心困境——不是缺乏信息,而是被信息的熵增所吞噬。
在热力学中,熵(Entropy)是系统混乱程度的度量。在信息论中,香农(Claude Shannon)将这一概念引入通信领域,定义了信息熵。而在个人知识管理领域,我们面对的是同样的物理定律:
信息的自然趋势是从有序走向无序,从结构化走向碎片化。
传统的创业教程告诉你"如何选品"、“如何投广告”、“如何优化转化率”,却很少有人告诉你:如何构建一个抵抗信息熵增的系统。结果就是:
- 浏览器收藏夹有237个链接,但你永远找不到那个供应商网站
- Excel表格有18个版本,你不知道哪个是最新的利润计算
- 微信聊天记录有关键信息,但三个月后你完全想不起在哪个对话里
- 广告后台有数据,但你无法建立"花费-产出-产品"的三维关联
这不是懒惰,这是系统设计的缺失。
本文要解决的,不是某个具体的商业技巧,而是一个更根本的问题:
如何为个人商业活动构建一个类似企业ERP的中央化信息系统,让"找信息"的时间接近于零,让"决策依据"的获取成本降到最低?
我将从信息架构学(Information Architecture)和系统工程(Systems Engineering)的视角,剖析Notion作为个人操作系统的设计原理,并提供一套完整的七层数据模型架构。
这不仅仅是一个"Notion教程",更是一次从工具使用者到系统设计者的认知跃迁。
💡 核心洞察:信息管理的本质不是收集,而是建立正确的引力场,让数据自动流向它应该去的地方。
Part 1 理论基础:为什么你需要一个"商业操作系统"
1.1 信息熵增定律:创业项目的隐形杀手
在统计力学中,玻尔兹曼熵公式描述了系统的微观状态数与宏观熵之间的关系:
S = k_B × ln(Ω)
其中,Ω是系统的微观状态数。翻译成人话就是:系统越复杂,可能的混乱方式越多,维持秩序所需的能量越大。
将这一原理应用到个人商业项目:
class BusinessProject:"""个人商业项目的信息熵模型"""def __init__(self):self.information_sources = ['brain_memory', # 大脑记忆'browser_bookmarks', # 浏览器收藏夹'wechat_chats', # 微信聊天记录'excel_files', # 分散的表格文件'ad_platforms', # 各广告平台后台'payment_records', # 支付宝/银行账单'cloud_storage' # 各种云盘文件]self.entropy = self._calculate_entropy()def _calculate_entropy(self):"""信息熵的增长与信息源数量成指数关系熵 = Σ p_i × log(1/p_i)当信息分散在N个孤立源中,找到特定信息的概率p_i = 1/N,则熵 = log(N)"""N = len(self.information_sources)return math.log(N) # 自然对数def time_to_find_info(self, info_type):"""找到特定信息所需的时间与熵成正比当信息分散在7个源中:平均搜索时间 = 基础时间 × e^熵"""base_time = 2 # 分钟search_time = base_time * math.exp(self.entropy)return search_time # ≈ 2 × e^1.95 ≈ 14 分钟
关键发现:当信息分散在7个独立的存储源中(大脑、收藏夹、微信、Excel、后台、账单、云盘),找到一条特定信息平均需要14分钟。如果一天需要查找10次信息,就是140分钟(2.3小时)被浪费在"找东西"上。
这就是为什么你感觉"很忙但没产出"——不是你不努力,而是你的系统在对抗你。
1.2 中央化架构:从分布式混乱到单一真相源
在企业信息系统设计中,有一个核心原则:Single Source of Truth(SSOT,单一真相源)。
这个原则的含义是:任何一条信息,在系统中只有唯一的权威存储位置。所有其他地方的展示,都是对这个源的"引用"或"视图",而不是"副本"。
中央化架构的三大优势:
- 零搜索成本:信息永远在预期的位置
- 自动一致性:数据更新时所有视图同步
- 关系可追溯:实体之间的联系清晰可见
类比理解:
- 分布式混乱 = 你把钱分别藏在7个不同的地方,每次要用钱都要回忆"我是不是把这笔钱放在书桌抽屉还是床底下?"
- 中央化系统 = 你把所有钱存入银行账户,随时打开手机就能看到余额、交易记录、分类统计
1.3 关系型数据模型:为什么Notion是最佳载体
很多人把Notion当作"漂亮的笔记本",这是对它能力的严重低估。Notion的核心价值在于:它是一个伪装成笔记软件的轻量级关系型数据库。
在传统数据库理论中(如关系代数),我们有几个核心概念:
实体(Entity):
- 产品(Product)
- 供应商(Supplier)
- Listing(商品页)
- 内容(Content)
关系(Relationship):
- 一个产品 → 可以有多个供应商(1:N)
- 一个产品 → 可以对应多个Listing(1:N)
- 一个Listing → 可以关联多个内容(1:N)
- 一个实验 → 关联一个产品和一个内容(N:1:1)
属性(Attributes):
- 产品的属性:名称、状态、成本、售价、利润率…
- 供应商的属性:名称、联系方式、起订量、交期…
Notion通过其Relation关联和Rollup汇总功能,实现了真正的关系型数据库操作:
class NotionRelationalModel:"""Notion关系型数据模型示意"""def __init__(self):# 定义实体(数据库)self.products_db = Database("Products")self.suppliers_db = Database("Suppliers")self.listings_db = Database("Listings")self.experiments_db = Database("Experiments")def establish_relationships(self):"""建立实体间关系"""# 产品 ← 关联 → 供应商(多对多)self.products_db.add_relation(field="Suppliers",target=self.suppliers_db,type="many_to_many")# 产品 ← 关联 → Listing(一对多)self.products_db.add_relation(field="Listings",target=self.listings_db,type="one_to_many")# 实验 ← 关联 → 产品(多对一)self.experiments_db.add_relation(field="Product",target=self.products_db,type="many_to_one")def create_aggregation_view(self):"""创建聚合视图(Rollup)"""# 在产品表中,自动汇总所有相关实验的ROIself.products_db.add_rollup(field="Average_Experiment_ROI",relation="Experiments",property="ROI",calculation="average")# 在产品表中,自动计数关联的Listing数量self.products_db.add_rollup(field="Listing_Count",relation="Listings",property="ID",calculation="count")
这意味着什么?
当你在"实验数据库"中记录一次广告测试的ROI后,这个数据会自动反映到关联的"产品数据库"中,产品页面会显示"该产品所有实验的平均ROI"。你不需要手动复制粘贴,不需要写Excel公式——数据会自己流动。
💡 系统设计金句:好的信息系统不是让你管理数据,而是让数据管理自己。
1.4 个人操作系统的架构哲学
最后,让我们将视角拉到更高层次。我们要构建的,不仅仅是一个"项目管理工具",而是一个Personal Operating System(个人操作系统)。
操作系统的本质是什么?
在计算机科学中,操作系统(OS)的核心功能是:
- 资源管理:CPU、内存、磁盘、网络
- 进程调度:决定哪个任务先执行
- 文件系统:组织和检索数据
- 接口统一:为应用程序提供标准API
个人操作系统的类比:
| 计算机OS | 个人OS(Notion控制台) |
|---|---|
| CPU调度 | 时间与精力分配 |
| 内存管理 | 工作记忆与上下文 |
| 文件系统 | 知识与信息组织 |
| 进程通信 | 不同项目间的资源共享 |
| 系统日志 | 决策记录与复盘 |
| API接口 | 标准化工作流与SOP |
关键洞察:当你拥有一个设计良好的个人操作系统,"做事"就不再是随机的,而是有结构的。每天早上打开控制台,系统会告诉你:
- 今天应该关注哪些产品(状态视图)
- 本周需要完成哪些内容(日历视图)
- 哪些实验需要复盘(数据视图)
- 当前的财务状况如何(财务视图)
你不再是被任务追着跑,而是站在系统之上,俯瞰全局。
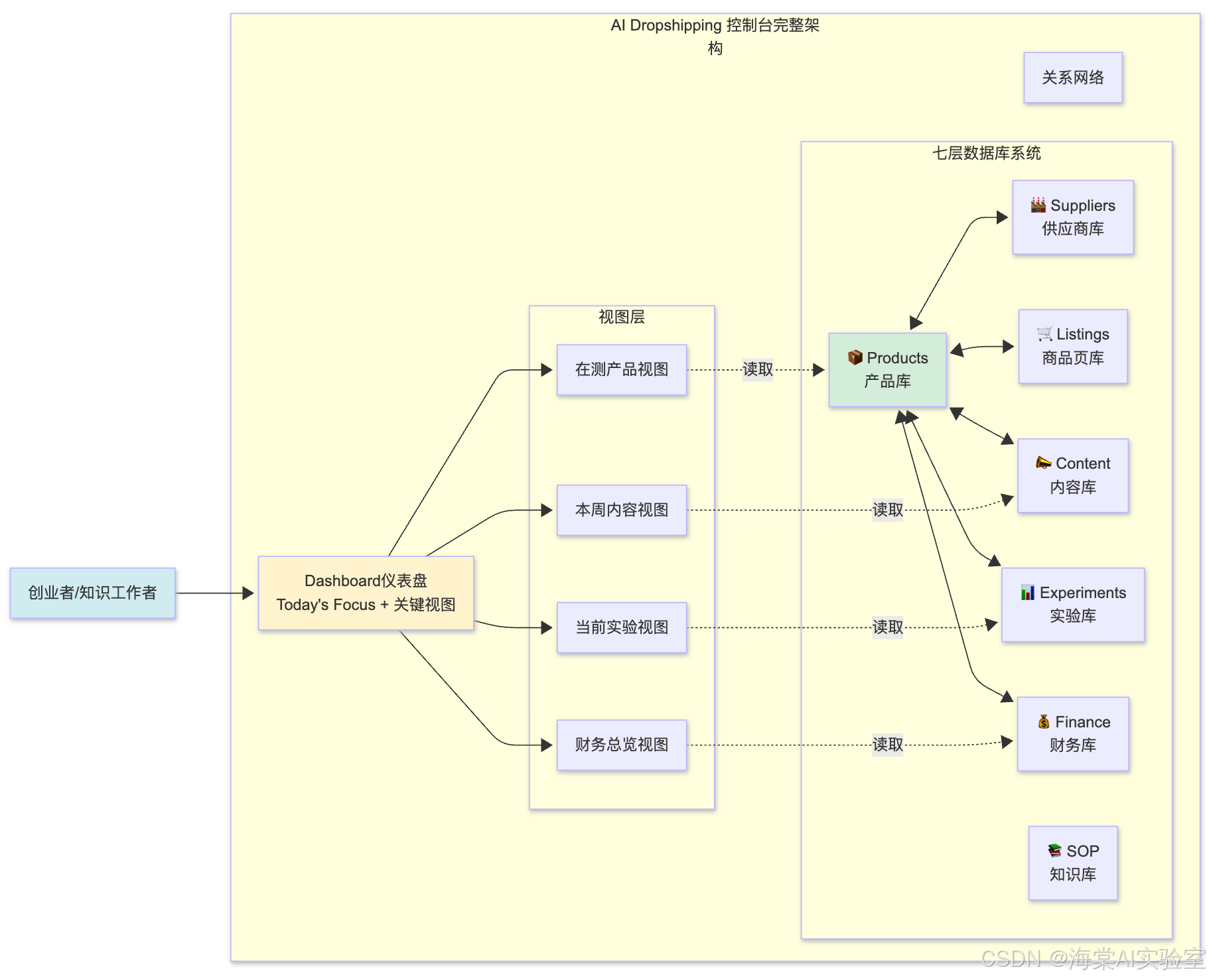
Part 2 系统架构:七层数据模型的完整设计
2.1 架构全景:从概念到实现
现在我们进入实际的系统设计。整个控制台由七个核心数据库和一个Dashboard组成:
class DropshippingControlPanel:"""AI Dropshipping控制台架构"""def __init__(self):# 七层数据库self.databases = {'products': ProductDatabase(),'suppliers': SupplierDatabase(),'listings': ListingDatabase(),'content': ContentDatabase(),'experiments': ExperimentDatabase(),'finance': FinanceDatabase(),'sop': SOPDatabase()}# 顶层Dashboardself.dashboard = Dashboard(self.databases)def initialize(self):"""初始化系统"""# 1. 创建数据库结构for db_name, db in self.databases.items():db.create_schema()# 2. 建立关系self._establish_relationships()# 3. 配置视图self.dashboard.setup_views()def _establish_relationships(self):"""建立数据库间关系"""# Products ↔ Suppliersself.databases['products'].relate_to(self.databases['suppliers'],type='many_to_many')# Products ↔ Listingsself.databases['products'].relate_to(self.databases['listings'],type='one_to_many')# Products ↔ Experimentsself.databases['products'].relate_to(self.databases['experiments'],type='one_to_many')# Products ↔ Financeself.databases['products'].relate_to(self.databases['finance'],type='one_to_many')
2.2 核心数据库一:产品库(Products DB)
设计哲学:产品库是整个系统的信息枢纽,所有其他数据库都通过它建立联系。
class ProductDatabase:"""产品数据库架构"""schema = {# 基础字段'Name': PropertyType.TITLE,'Status': PropertyType.SELECT(['想法', '待评估', '测试中', '在售', '下架']),# 市场定位'Target_Market': PropertyType.MULTI_SELECT(['留学生', '内容创作者', '学生', '上班族', '研究人员', '设计师']),'Core_Problem': PropertyType.TEXT,'Niche': PropertyType.MULTI_SELECT(['学习', '内容创作', '桌搭', '宿舍', '户外', '健身']),# 评估指标'Selling_Point_Score': PropertyType.NUMBER,'Content_Potential': PropertyType.NUMBER, # 1-5'Risk_Level': PropertyType.SELECT(['低', '中', '高']),# 财务字段'Base_Cost': PropertyType.NUMBER,'Suggested_Price': PropertyType.NUMBER,'Margin_Percent': PropertyType.FORMULA("(prop('Suggested_Price') - prop('Base_Cost')) / prop('Suggested_Price')"),# 关系字段'Suppliers': PropertyType.RELATION('Suppliers'),'Listings': PropertyType.RELATION('Listings'),'Experiments': PropertyType.RELATION('Experiments'),# Rollup字段(自动汇总)'Average_ROI': PropertyType.ROLLUP(relation='Experiments',property='ROI',calculation='average'),'Total_Revenue': PropertyType.ROLLUP(relation='Experiments',property='Revenue',calculation='sum'),# 元数据'Created_Date': PropertyType.CREATED_TIME,'Last_Updated': PropertyType.LAST_EDITED_TIME,'Notes': PropertyType.TEXT}def create_views(self):"""创建多维度视图"""views = [View(name="在测产品",filter={'Status': {'equals': '测试中'}},sort={'Last_Updated': 'descending'}),View(name="高ROI产品",filter={'Average_ROI': {'greater_than': 1.5}},sort={'Average_ROI': 'descending'}),View(name="待评估池",filter={'Status': {'equals': '待评估'}},sort={'Selling_Point_Score': 'descending'})]return views
关键设计点:
- 状态机设计:产品状态遵循明确的生命周期(想法 → 待评估 → 测试中 → 在售 / 下架)
- 公式自动化:利润率通过公式自动计算,无需手动更新
- Rollup聚合:从关联的实验中自动汇总平均ROI和总收入
2.3 核心数据库二:供应商库(Suppliers DB)
class SupplierDatabase:"""供应商数据库架构"""schema = {'Name': PropertyType.TITLE,'Type': PropertyType.SELECT(['工厂', '平台卖家', '品牌方', '代发商']),'Region': PropertyType.SELECT(['国内', '海外']),# 联系信息'Contact_Info': PropertyType.TEXT,'Website': PropertyType.URL,# 业务能力'Lead_Time_Days': PropertyType.NUMBER,'MOQ': PropertyType.NUMBER, # 最小起订量'Supports_Dropshipping': PropertyType.CHECKBOX,# 评估指标'Quality_Score': PropertyType.NUMBER, # 1-5'Communication_Score': PropertyType.NUMBER, # 1-5'Risk_Level': PropertyType.SELECT(['低', '中', '高']),# 关系字段'Related_Products': PropertyType.RELATION('Products'),# Rollup'Active_Products_Count': PropertyType.ROLLUP(relation='Related_Products',property='Status',calculation='count',filter={'Status': {'equals': '在售'}}),'Notes': PropertyType.TEXT}
2.4 核心数据库三至七:架构概览
由于篇幅限制,这里给出其他数据库的核心字段设计:
Listings Database(Listing管理):
- Name, Product(Relation), Platform, Language
- Status, URL, Hero_Image
- Headline, Key_Bullets, FAQ
- Conversion_Rate(自动计算)
Content & Ads Database(内容日历):
- Title, Type, Platform, Related_Product(Relation)
- Status, Publish_Date, Hook_Angle
- Performance_Notes, Is_AI_Generated
Experiments Database(实验数据):
- Name, Product(Relation), Channel
- Budget, Impressions, Clicks, CTR(Formula)
- Orders, Revenue, Cost, Profit(Formula), ROI(Formula)
- Result, Insights
Finance Database(财务记录):
- Name, Date, Type, Amount, Currency
- Channel, Related_Product(Relation)
SOP & Prompts Database(知识库):
- Name, Category, Use_Case
- Prompt_Steps, Notes
2.5 Dashboard设计:信息可视化的艺术
Dashboard不是简单的数据堆砌,而是决策支持界面。遵循以下设计原则:
class Dashboard:"""控制台Dashboard设计"""def __init__(self, databases):self.databases = databasesself.layout = self._design_layout()def _design_layout(self):"""Dashboard布局设计遵循F型视觉扫描模式:1. 顶部横向:总览信息2. 左侧纵向:关键指标3. 中央区域:待办事项4. 右侧区域:数据趋势"""layout = {'header': {'title': 'AI Dropshipping 控制台','subtitle': '一人商业作战中枢','quick_stats': ['在测产品数', '本周内容数', '总收入', '平均ROI']},'focus_area': {'today_overview': TextBlock("""今日重点:1. 检查在测产品表现2. 完成1条核心内容3. 更新收支记录"""),'views': [LinkedView(name='在测产品',source='products',filter={'Status': '测试中'},display_properties=['Name', 'Average_ROI', 'Total_Revenue']),LinkedView(name='本周内容计划',source='content',filter={'Publish_Date': 'this_week'},view_type='calendar'),LinkedView(name='当前实验',source='experiments',filter={'Result': ['待观察', '继续']},sort={'ROI': 'descending'})]},'sidebar': {'quick_actions': ['新建产品', '记录实验', '添加内容', '更新财务'],'navigation': ['产品库', '供应商库', 'Listing库', '内容库', '实验库', '财务库', 'SOP库']}}return layout
可视化原则:
信息层次设计:
- 概览层:3-5个关键指标,回答"整体情况如何?"
- 聚焦层:当前阶段最重要的3-4个视图,回答"今天该做什么?"
- 详情层:点击进入完整数据库,回答"具体细节是什么?"
💡 交互设计金句:好的Dashboard不是展示所有数据,而是在正确的时间展示正确的数据。
Part 3 实战案例:从零搭建控制台的完整流程
3.1 案例背景:一位AI研究者的副业系统
让我们通过一个真实案例演示整个搭建过程:
用户画像:
- 身份:高校AI实验室研究人员
- 副业目标:搭建AI+教育方向的数字产品业务
- 可用时间:每周10小时
- 技能:精通Python、AI工具、学术搜索
初始状态:
- 已通过选品框架筛选出3个候选方向
- 信息分散在:浏览器收藏(50+)、微信对话(多个供应商)、Excel表格(2个版本)
3.2 第一步:创建空白结构(15分钟)
## 操作步骤1. 在Notion新建页面:`AI Dropshipping 控制台`2. 添加顶部说明块:
这是我的AI商业一体化控制台。
目标:让每个决策有记录,每次迭代有依据。
3. 创建七个内联数据库:
- `/database - inline` → 命名为 `📦 Products|产品库`
- 重复6次,创建其他数据库4. 在Dashboard区域预留视图位置(用注释标记)
时间投入:15分钟
产出:7个空数据库的骨架结构
3.3 第二步:配置产品库字段(20分钟)
## 产品库字段配置清单基础信息:
- [x] Name (Title)
- [x] Status (Select): 想法/待评估/测试中/在售/下架
- [x] Target Market (Multi-select): 学生/创作者/研究人员
- [x] Core Problem (Text)评估指标:
- [x] Selling Point Score (Number)
- [x] Content Potential (Number)
- [x] Risk Level (Select): 低/中/高财务字段:
- [x] Base Cost (Number)
- [x] Suggested Price (Number)
- [x] Margin % (Formula): `(prop("Suggested Price") - prop("Base Cost")) / prop("Suggested Price")`关系字段(先创建,后续建立关联):
- [x] Suppliers (Relation → 供应商库)
- [x] Listings (Relation → Listing库)元数据:
- [x] Created Date (Created Time)
- [x] Notes (Text)
重点技巧:
- 公式字段语法:
prop("字段名")引用其他字段 - 关系字段:先在两个数据库都创建,再双向关联
- 视图过滤:
Status字段是视图过滤的核心
3.4 第三步:录入初始数据(30分钟)
现在将之前选品阶段的3个候选产品录入系统:
产品1:研究生文献管理Notion模板
Name: 研究生文献管理Notion模板
Status: 测试中
Target Market: 研究生, 博士生, 独立研究者
Core Problem: PDF论文难以系统化管理,无法快速检索和建立知识关联
Niche: 学习, 学术工具
Selling Point Score: 87
Content Potential: 5
Risk Level: 低
Base Cost: 50 # AI API成本 + 设计时间
Suggested Price: 99
Margin %: 49.5% # 自动计算
Notes: |目标用户是理工科研究生。核心价值:AI辅助摘要 + 双语笔记 + 知识图谱。参考竞品:Zotero + Notion组合,但UI复杂。
产品2:学术论文AI润色工具
Name: 学术论文AI润色工具
Status: 待评估
Target Market: 研究生, 博士生, 青年学者
Core Problem: 英文论文写作耗时,语法和表达不够地道
Niche: 学术工具, AI应用
Selling Point Score: 84
Content Potential: 4
Risk Level: 中 # 需考虑API成本控制
Base Cost: 0 # 初期成本
Suggested Price: 0 # 待定价
Notes: |技术可行性高(调用Claude API)。定价策略待研究:按字数收费 vs 订阅制。竞品:Grammarly, QuillBot(但针对性不强)。
产品3:实验室便携数据记录板
Name: 实验室便携数据记录板
Status: 待评估
Target Market: 研究生, 实验室人员
Core Problem: 手写实验记录本易丢失,无法插入图片和数据表
Niche: 学术工具, 效率工具
Selling Point Score: 71
Content Potential: 3
Risk Level: 中 # 硬件产品,供应链复杂
Base Cost: 0 # 待寻找供应商
Suggested Price: 0
Notes: |需要调研电子墨水屏设备供应链。差异化:防水、云同步、模板化。暂时优先级较低,先做数字产品验证市场。
3.5 第四步:建立数据关系(10分钟)
现在创建数据库间的关联:
## 关系建立操作1. 在产品库中点击 `Suppliers` 字段- 选择 "Relate to another database"- 选择 "🏭 Suppliers & Alternatives|供应商库"- ✅ 双向关联已建立2. 在产品库中点击 `Listings` 字段- 关联到 "🛒 Listings|Listing 管理"- ✅ 关联完成3. 验证关系:- 打开供应商库,应该能看到 `Related Products` 字段- 打开Listing库,应该能看到 `Product` 字段
3.6 第五步:配置Dashboard视图(15分钟)
回到控制台首页,添加关键视图:
## Dashboard视图配置在 "📌 今日概览" 下方:1. 插入第一个视图:- `/linked view` → 选择 `产品库`- 创建新视图 "在测产品"- 过滤条件:Status = 测试中- 显示属性:Name, Average ROI, Margin %, Status- 排序:Last Updated (降序)2. 插入第二个视图:- `/linked view` → 选择 `内容库`- 创建 Calendar 视图 "本周内容"- 按 `Publish Date` 展示- 过滤:Publish Date is this week3. 插入第三个视图:- `/linked view` → 选择 `实验库`- 创建 Table 视图 "当前实验"- 过滤:Result = 待观察 OR 继续- 排序:ROI (降序)- 显示:Name, Product, ROI, Budget, Result

3.7 完整系统演示:数据流动
现在演示数据如何在系统中流动:
场景:记录一次TikTok广告测试
class DataFlowDemo:"""数据流动演示"""def record_experiment(self):"""1. 在实验库新建记录"""experiment = {'Name': 'P1_TikTok_创意A','Product': '研究生文献管理Notion模板', # Relation'Channel': 'TikTok Ads','Budget': 200,'Impressions': 15000,'Clicks': 450,'Orders': 3,'Revenue': 297, # 3 × 99元'Cost': 200 + 50, # 广告费 + 产品成本'Result': '继续'}# Notion自动计算:# - CTR = 450 / 15000 = 3%# - Profit = 297 - 250 = 47# - ROI = 47 / 250 = 0.188 (18.8%)"""2. 数据自动同步到产品库"""# 产品库中的 "研究生文献管理" 自动更新:# - Average ROI = 18.8% (如果是第一个实验)# - Total Revenue = 297"""3. Dashboard实时反映"""# "在测产品" 视图自动显示最新ROI# "当前实验" 视图显示这条记录"""4. 决策支持"""# 看到ROI为18.8%,判断需要优化# 点击进入实验详情,查看Insights字段# 记录:CTR不错(3%),但转化率低(0.67%)# 下一步行动:优化落地页而非继续投广告
关键优势:
- ✅ 一次录入,多处展示
- ✅ 公式自动计算,零错误
- ✅ 关联关系清晰,可追溯
- ✅ Dashboard实时更新,无延迟
💡 系统运行金句:在正确设计的系统中,数据录入是劳动,但数据分析是自动的。
Part 4 应用与趋势:从个人系统到知识资产
4.1 系统的成长路径:三个阶段
阶段一:建立习惯(1-3个月)
- 目标:让系统成为每日工作流的一部分
- 关键指标:每天至少打开2次,每周更新数据≥5次
- 产出:完整的项目历史数据
阶段二:持续优化(3-6个月)
- 目标:根据实际使用调整结构和字段
- 关键指标:数据查找时间<1分钟,决策有据可依
- 产出:沉淀10+ SOP和20+ Prompt
阶段三:知识产品化(6个月+)
- 目标:将系统本身作为产品对外销售
- 关键指标:模板复用性>80%,用户反馈正向
- 产出:标准化模板 + 使用文档 + 视频教程
4.2 从个人到团队:系统扩展
当业务增长需要团队协作时,控制台可以无缝扩展:
class TeamCollaboration:"""团队协作扩展"""def __init__(self, control_panel):self.panel = control_panelself.team_members = []def setup_team_workspace(self):"""配置团队工作区"""# 1. 权限分层permissions = {'Owner': ['所有权限'],'Editor': ['编辑产品库', '编辑供应商库', '编辑内容库', '查看财务库'],'Viewer': ['查看所有', '评论']}# 2. 协作视图team_views = [View(name='团队任务看板',source='content',group_by='Assignee', # 新增字段:负责人view_type='board'),View(name='周报自动生成',source='experiments',filter={'Date': 'this_week'},template='weekly_report')]# 3. 自动化工作流automations = [Automation(trigger='New product added',action='Notify team in Slack'),Automation(trigger='Experiment ROI > 2.0',action='Create celebration note')]return {'permissions': permissions,'views': team_views,'automations': automations}
4.3 知识资产化:系统的终极价值
当你的控制台运行6个月以上,它积累的不仅是数据,更是可售卖的知识资产:
资产清单:
- 结构化模板:完整的数据库结构和字段配置
- Prompt库:50+ 条验证有效的AI提示词
- SOP文档:15+ 个标准操作流程
- 真实案例:脱敏后的实验数据和决策记录
- 视觉素材:Dashboard截图、架构图、流程图
变现路径:
真实案例:
- Notion模板市场:优质商业模板售价$49-$199
- Gumroad平台:系统化课程包可达$299-$999
- 1对1咨询:定制化系统搭建服务$2000-$5000
4.4 AI-Native工作流的未来
随着AI能力的提升,控制台将演变为AI-Native操作系统:
class AIEnhancedControlPanel:"""AI增强的控制台(未来展望)"""def __init__(self):self.ai_agent = AIAgent(model='claude-4')self.control_panel = DropshippingControlPanel()async def intelligent_assistant(self, user_query):"""AI智能助手"""# 1. 理解用户意图intent = await self.ai_agent.understand(user_query)# 2. 查询控制台数据relevant_data = self.control_panel.query(databases=intent.relevant_dbs,filters=intent.filters)# 3. AI分析与建议analysis = await self.ai_agent.analyze(relevant_data)# 4. 生成行动方案action_plan = await self.ai_agent.plan(analysis)return {'insight': analysis.summary,'recommendation': action_plan.next_steps,'supporting_data': relevant_data}async def auto_report_generation(self):"""自动生成周报/月报"""# 从控制台提取数据weekly_data = self.control_panel.get_period_data('this_week')# AI生成报告report = await self.ai_agent.generate_report(template='weekly_review',data=weekly_data,focus_areas=['产品表现', '实验结果', '财务状况'])return report
未来场景:
你:这周哪个产品表现最好?为什么?
AI:根据控制台数据,"研究生文献管理模板"本周完成5笔销售,
ROI达到2.3,是表现最好的产品。主要原因有三:
- 在小红书的内容获得3.2万浏览,CTR达4.5%
- 产品定位精准,转化率提升至1.8%
- 客户反馈积极,NPS评分9.2
建议下周行动:
- 加大小红书内容投入,保持热度
- 收集用户案例,制作UGC素材
- 考虑推出进阶版,定价$149
💡 未来趋势金句:AI不会取代控制台,但会让控制台从"信息存储"进化为"智能决策"。
结语:从工具使用者到系统建造者的认知跃迁
当我们回顾这篇关于Notion控制台的长文,会发现它本质上在探讨一个更深层的命题:
在信息爆炸的时代,如何建立个人的"认知秩序"?
大多数人的失败,不是因为缺乏努力,而是因为努力被混乱所吞噬。他们每天工作12小时,但其中8小时在"找东西"、“回忆信息”、“重复劳动”。这不是懒惰,这是系统设计的缺失。
我们构建的这套控制台,表面上是一个Notion页面,实质上是一个对抗熵增的认知机器。它的核心价值不在于"存储了多少数据",而在于:
- 降低认知负荷:不需要记住所有细节,系统会记住
- 加速决策速度:从"我觉得"变成"数据显示"
- 支持持续迭代:每次行动都留下痕迹,可追溯可优化
- 积累知识资产:系统本身成为可变现的产品
对不同群体的启示:
对独立创业者:
时间和精力都有限的情况下,最大的杠杆不是"做更多事",而是"让系统替你记住、计算、提醒"。当你拥有一个设计良好的控制台,你就拥有了一个24小时不休息的助理。
对知识工作者:
无论你是研究生、博士生、还是职场人士,你的工作本质都是"处理信息"。控制台思维可以迁移到任何领域:学术研究、项目管理、个人成长。关键是理解"中央化"和"关系型"的设计哲学。
对团队管理者:
当你能够为自己设计一个高效的个人系统,你就能够为团队设计高效的协作系统。这套方法论可以扩展为团队知识库、项目管理平台、决策支持系统。
最后的行动建议:
如果你读到这里并深感认同,请立即完成以下三件事:
-
搭建最小可行系统:不要追求完美,先建立7个空数据库的骨架,花1小时把核心字段配置好。
-
录入第一批数据:把你当前项目的3-5个关键信息录入系统,体验"数据有家可回"的感觉。
-
建立每日习惯:设定提醒,每天早上第一件事打开控制台,每晚睡前更新一次数据。坚持30天,系统就会成为你的第二大脑。
记住这个公式:
系统价值 = f(数据完整度, 关系准确性, 使用频率, 时间积累)
当这四个变量都持续优化时,你的控制台会从一个简单的笔记本,进化为你最宝贵的商业操作系统和知识资产。
愿你从今天开始,不再是信息的被动接收者,而是系统的主动设计者。
从碎片化到系统化,从混乱到秩序,从工具到资产。
附录
A. 核心架构图(完整版)

B. 字段配置速查表
# 产品库核心字段速查基础:Name, Status, Target Market, Core Problem
评估:Selling Point Score, Content Potential, Risk Level
财务:Base Cost, Suggested Price, Margin %
关系:Suppliers, Listings, Experiments
Rollup:Average ROI, Total Revenue, Listing Count# 公式示例利润率:
(prop("Suggested Price") - prop("Base Cost")) / prop("Suggested Price")CTR:
prop("Clicks") / prop("Impressions")ROI:
prop("Profit") / prop("Cost")
D. 参考文献
信息架构学:
- Rosenfeld, L., Morville, P., & Arango, J. (2015). Information Architecture: For the Web and Beyond (4th ed.). O’Reilly Media.
系统思维:
- Meadows, D. (2008). Thinking in Systems: A Primer. Chelsea Green Publishing.
知识管理:
- Davenport, T. H. & Prusak, L. (1998). Working Knowledge. Harvard Business School Press.
个人生产力:
- Allen, D. (2015). Getting Things Done (Revised ed.). Penguin Books.
- Forte, T. (2022). Building a Second Brain. Atria Books.
数据库设计:
- Date, C. J. (2003). An Introduction to Database Systems (8th ed.). Addison-Wesley.
