当前位置: 首页 > news >正文

推荐一个 GitHub 开源项目信息卡片生成工具,支持Docker快速部署和API调用

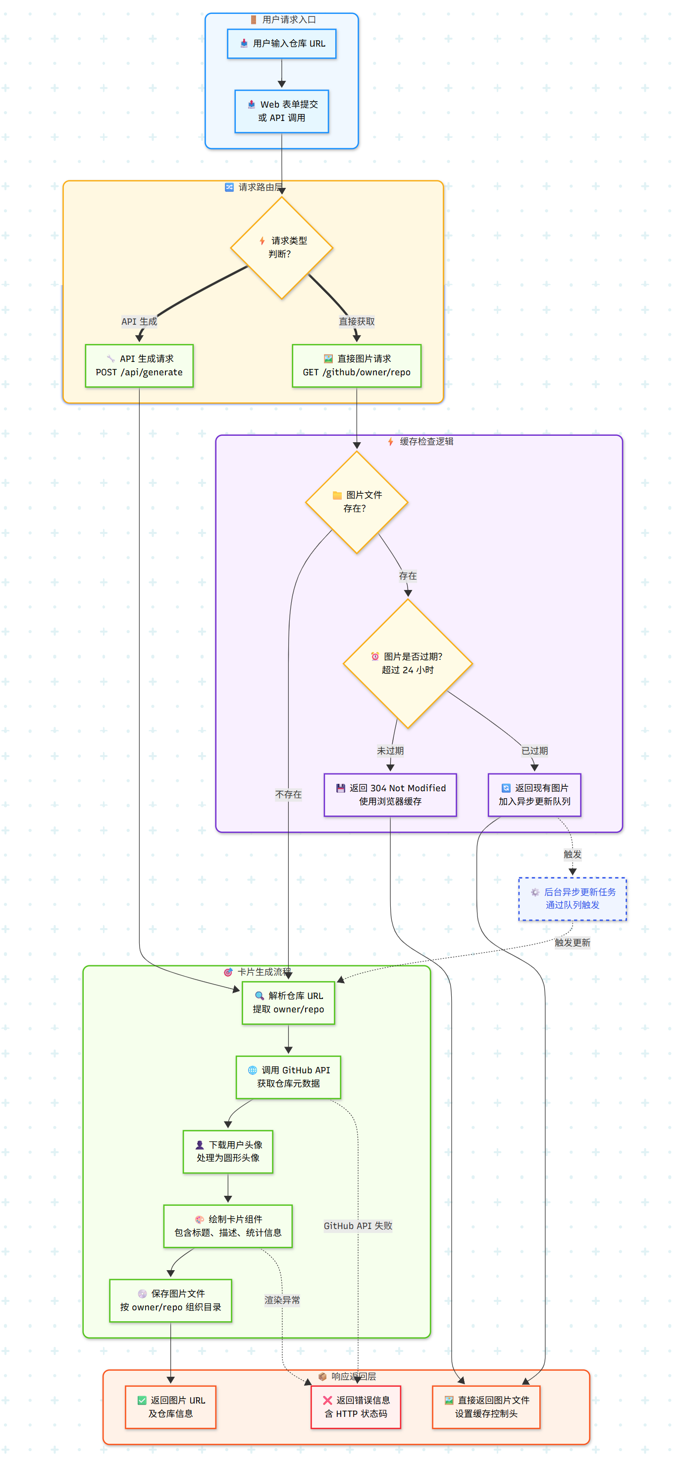
以下是对该工具的简单介绍:

  • 一个基于 FastAPI 和 Pillow 的 GitHub 仓库卡片生成工具,支持 Web 界面和 API 调用
  • 可以自动获取、更新github开源仓库信息,包括作者头像,仓库贡献者、issues、Fork、Star数量等
  • 动态渲染生成美观好看的信息卡片图片
  • 支持 Docker 快速安装部署
  • 项目代码地址参考:https://github.com/luler/hello_github_card

Docker快速部署与应用实操示例参考:推荐一个 GitHub 开源项目信息卡片生成工具,支持Docker快速部署和API调用https://blog.luler.top/d/87

http://www.dtcms.com/a/457275.html

相关文章:

  • 元宇宙的工业制造应用:重构生产、研发与供应链
  • 做美足网站违法吗北京网站建设哪家比较好
  • 2025版本的idea解决Git冲突
  • 深入浅出 HarmonyOS ArkTS:现代跨平台应用开发的语法基石
  • Spring boot 3.0整合RocketMQ不兼容的问题
  • 淮安制作企业网站莱芜金点子最新招聘
  • AI+机器人浪潮已至:是方舟还是巨浪?
  • Linux:虚拟世界的大门
  • 市桥网站建设培训数据库与网站建设
  • LangGraph学习笔记 (二)-10分钟搭建自己第一个Agent
  • Sutton:LLM 通往 AGI 的隐秘瓶颈
  • 吴恩达机器学习课程(PyTorch 适配)学习笔记大纲
  • 聊透自动驾驶系统:从“怎么跑”到“怎么聪明跑”
  • 网站建设属于什么职能wordpress建站教程
  • LeetCode 刷题【107. 二叉树的层序遍历 II、108. 将有序数组转换为二叉搜索树】
  • 宝塔服务器面板部署安装git通过第三方应用安装收费怎么办—bash: git: command not found解决方案-优雅草卓伊凡
  • 9. linux shell命令(6)Linux网络配置管理
  • 专做品质游的网站河东苏州网站建设
  • Spring的三级缓存原理 笔记251008
  • Coze源码分析-资源库-编辑数据库-后端源码-应用/领域/数据访问/基础设施层
  • 北京建设网站的公司兴田德润简介济南网站建设平台官网
  • 力扣 —— 动态规划(背包问题)
  • 基础微网站开发代理商wordpress图文模板
  • bind,apply,call
  • 最新ECCV最新大感受野的小波卷积
  • 小迪web自用笔记59
  • Docker 容器核心知识总结
  • GIS+VR地理信息虚拟现实XR MR AR
  • K8s学习笔记(十四) DaemonSet
  • 视频网站建设应该注意什么北京建设网点地址查询