当前位置: 首页 > news >正文

Qt Creator配置git插件功能

目录

  • 一、前言
  • 二、git安装
  • 三、配置qt上的git功能
    • 3.1 qt配置git路径
    • 3.2使用qt配置的git的功能

一、前言

  • 本文使用的环境版本为Qt Creator17.0.1(这个版本感觉莫名的糙,用不太惯呐,以往用的还是14的),框架为Qt6.9.2
  • Qt不像vs没有内置的git,需要自行去下载,然后再在Qt Creator中配置
  • 虽然使用git bash命令也很好用,但是也想知道qt自身的git模块的图形化操作的使用,本文主要讲怎么使用qt自身的git模块图形化操作使用
  • 还有就是关于推送仓库使用.gitignore筛去那些中间件,以往的我太随意了,这是个坏毛病,我准备把以前的都整理下

二、git安装

这个直接搜索git就能搜到,这里只演示win的,下载链接为https://git-scm.com/downloads/win,linux的下载官方网页也有向导,如下图:
linux的:
在这里插入图片描述
win的:
在这里插入图片描述
链接跳转后,选择下载对应的版本就好:
在这里插入图片描述
如果你已经下载过了git,界面会是如下图,选中之后next后面只显示新的选项,如果没有新的就直接是Install:
在这里插入图片描述

如果在电脑中没有git的话,点击exe会如下图,next就好:

在这里插入图片描述

默认是装C盘的,自定义个路径next就好,
在这里插入图片描述
这里默认就好,
在这里插入图片描述
开始菜单文件夹的快捷方式,不重要,平时要用一搜就好,右键也会出现:
在这里插入图片描述

这里也默认就好,使用命令行也挺方便的,如果要换其他的,注意要下载对应的编辑器,不然没办法下一步的,
![](https://i-blog.csdnimg.cn/direct/01fc7c6b15824b78bf0c77fd99233319.png
是否自定义初始分支,一般默认初始分支都是master
在这里插入图片描述
默认就好,
在这里插入图片描述
翻译(微信截图翻译就很好用):
在这里插入图片描述
使用git自带的ssh通道就好:
在这里插入图片描述
在这里插入图片描述
依旧默认,
在这里插入图片描述
在这里插入图片描述
对于文本行尾进行转换,依旧默认
在这里插入图片描述
在这里插入图片描述
配置使用的终端模拟器,不改动:
在这里插入图片描述
在这里插入图片描述
对拉取的定义:
在这里插入图片描述
在这里插入图片描述
这里凭据就是登录账号的意思
在这里插入图片描述
在这里插入图片描述

默认即可,
在这里插入图片描述
在这里插入图片描述
下载完后,在cmd测试一下,输入git --version:
在这里插入图片描述
到这就下载完了,开始qt的配置

三、配置qt上的git功能

3.1 qt配置git路径

操作如图:
在这里插入图片描述

点击之后为如下界面:
在这里插入图片描述
找到版本控制,
在这里插入图片描述
在这里插入图片描述
git目录可以由在cmd中输入where git来获取,
在这里插入图片描述

3.2使用qt配置的git的功能

路径配置好了,接下来创建一个项目,
在这里插入图片描述
我这里的话没有选择,完成后在gitee创建一个远程仓库,我一般建议远程仓库创建为一个空的,没有初始化的,这样方便推送:
在这里插入图片描述
创建后大概界面如下:
在这里插入图片描述
如果你在前面创建项目时选择了添加到版本控制系统,那么这里就不用再创建仓库了:
在这里插入图片描述
创建成功后,项目旁边会显示master分支
在这里插入图片描述
建立与远程仓库的连接
在这里插入图片描述
这些选项翻译下,就很好理解:
在这里插入图片描述

点击后,界面如下:
在这里插入图片描述
名称是对于远程仓库的别名,便于在连接多个远程仓库时区分远程仓库,URL是仓库链接
在这里插入图片描述
点击确定后,
在这里插入图片描述
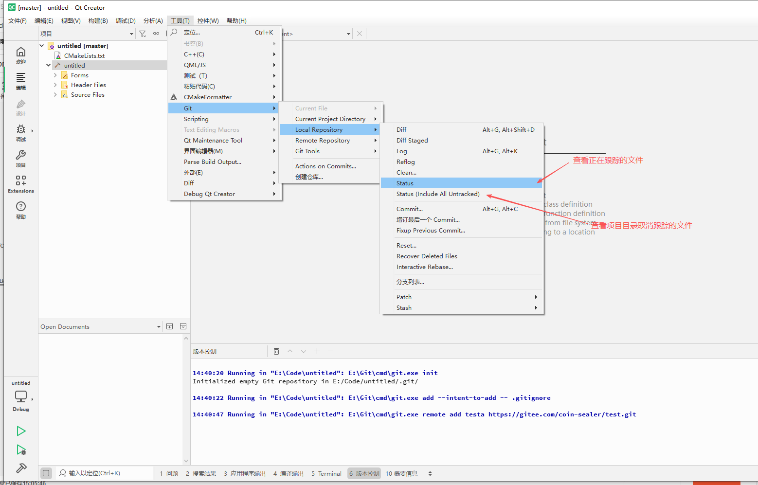
到这远程仓库也就链接上了,接下来开始先推送至本地仓库,也就是commit
在这里插入图片描述
点击之后,差不多就是这个样子,那两个单选没有什么影响,
在这里插入图片描述
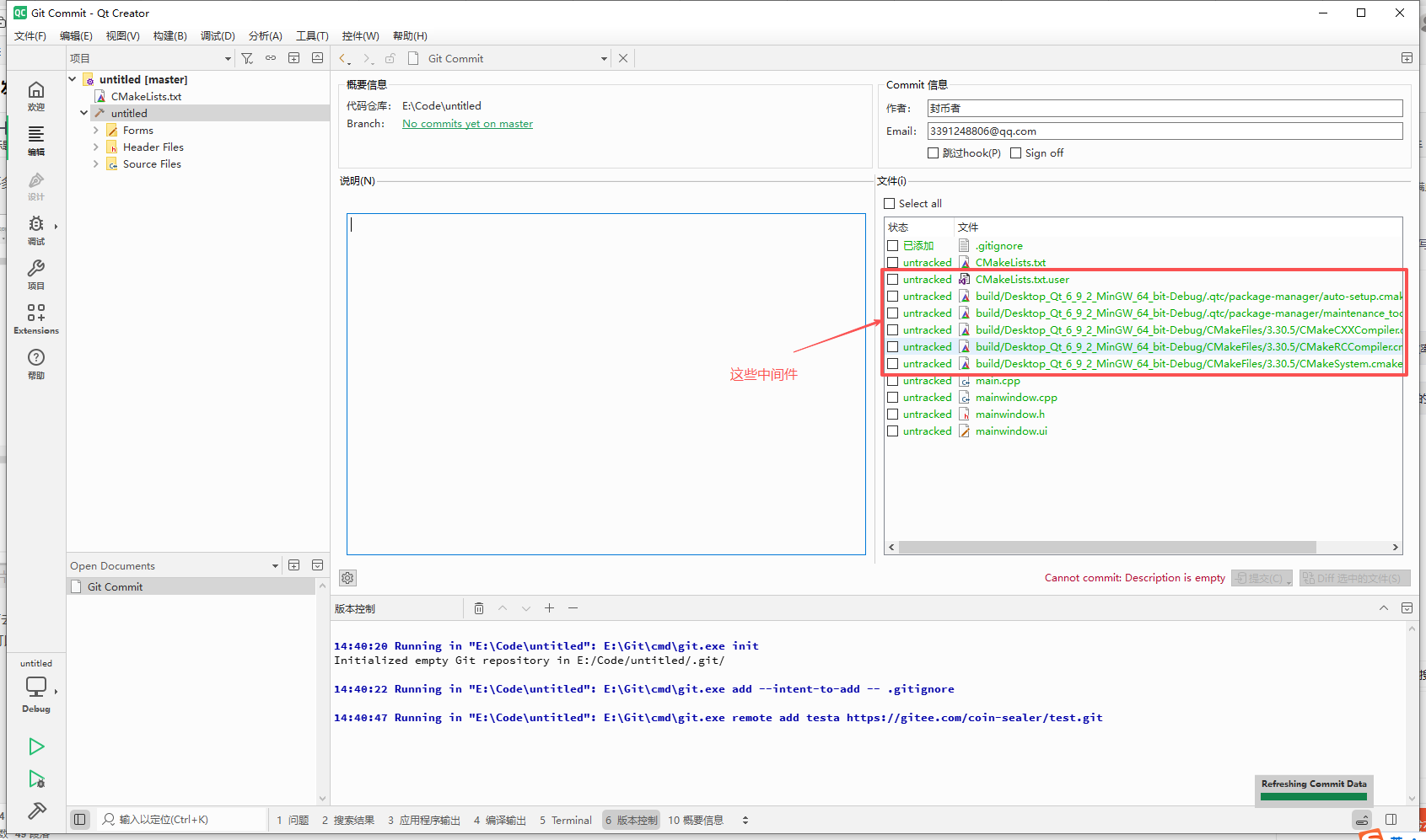
如果你前面没有去改动.gitignore文件的话,是qt create创建仓库时默认创建的.gitignore文件的话,那么这里commit可以看到的文件跟图中基本是差不多的,有一些中间件没有被筛去,中间件是环境会自动生成的,如果上传后,下次再次上传时会冗余,qmake创建似乎不会出现这些中间件(不清楚)
在这里插入图片描述
接下来就是要修改.gitignore文件,可以去浏览器搜索gitignore.io,如下图(搜索对应的环境):
在这里插入图片描述
这里也列出我整理好的,复制到自己.gitignore文件覆盖掉就好(如果是qmake创建的就不用改了):

# Created by https://www.toptal.com/developers/gitignore/api/cmake,qt,qtcreator,c++
# Edit at https://www.toptal.com/developers/gitignore?templates=cmake,qt,qtcreator,c++### C++ ###
# Prerequisites
*.d# Compiled Object files
*.slo
*.lo
*.o
*.obj# Precompiled Headers
*.gch
*.pch# Compiled Dynamic libraries
*.so
*.dylib
*.dll# Fortran module files
*.mod
*.smod# Compiled Static libraries
*.lai
*.la
*.a
*.lib# Executables
*.exe
*.out
*.app### CMake ###
CMakeLists.txt.user
CMakeCache.txt
CMakeFiles
CMakeScripts
Testing
Makefile
cmake_install.cmake
install_manifest.txt
compile_commands.json
CTestTestfile.cmake
_deps### CMake Patch ###
CMakeUserPresets.json# External projects
*-prefix/### Qt ###
# C++ objects and libs
*.so.*# Qt-es
object_script.*.Release
object_script.*.Debug
*_plugin_import.cpp
/.qmake.cache
/.qmake.stash
*.pro.user
*.pro.user.*
*.qbs.user
*.qbs.user.*
*.moc
moc_*.cpp
moc_*.h
qrc_*.cpp
ui_*.h
*.qmlc
*.jsc
Makefile*
*build-*
**/build/
*.qm
*.prl# Qt unit tests
target_wrapper.*# QtCreator
*.autosave# QtCreator Qml
*.qmlproject.user
*.qmlproject.user.*# QtCreator CMake
CMakeLists.txt.user*# QtCreator 4.8< compilation database# QtCreator local machine specific files for imported projects
*creator.user**_qmlcache.qrc### QtCreator ###
# gitignore for Qt Creator like IDE for pure C/C++ project without Qt
#
# Reference: http://doc.qt.io/qtcreator/creator-project-generic.html# Qt Creator autogenerated files# A listing of all the files included in the project
*.files# Include directories
*.includes# Project configuration settings like predefined Macros
*.config# Qt Creator settings
*.creator# User project settings
*.creator.user*# Qt Creator backups# Flags for Clang Code Model
*.cxxflags
*.cflags# End of https://www.toptal.com/developers/gitignore/api/cmake,qt,qtcreator,c++

.gitignore文件处理好后,可以按下图测试一下那些中间件是否还在被跟踪(其实你直接去commit看就能知道,但是还是借题说下每个选项的作用去( •̀ ω •́ )✧):
在这里插入图片描述
在这里插入图片描述可以看到已经筛去中间件了:
在这里插入图片描述在这里插入图片描述
在这里插入图片描述
在这里插入图片描述
在这里插入图片描述因为远程仓库是空的,可能会弹出下面提示,是说是否要建立master分支,yes就好
在这里插入图片描述
在这里插入图片描述
远程仓库也可以看到:
在这里插入图片描述一般开发都会使用master/develop模型,master一般为稳定的,develop是还在测试中的,这里也演示在本地再建个分支,
在这里插入图片描述
在这里插入图片描述
检出就是切换分支,
在这里插入图片描述
翻译一下就好看到这些选项了,可以看到合并分支功能:
在这里插入图片描述

http://www.dtcms.com/a/449433.html

相关文章:

  • 【大前端】Vue 和 React 的区别详解 —— 两大前端框架深度对比
  • 衡阳网站搜索引擎优化服务器维护要多久
  • 网站改版需要注意什么网站开发注册流程以及收费
  • 大模型开发 - 02 Spring AI Concepts
  • SpringAI指标监控
  • 在国内网络环境下高效配置与使用 Flutter
  • C++--二叉搜索树
  • dw网站怎么做点击图片放大潍坊建筑公司排名
  • 短视频素材网站免费大推荐淘宝seo 优化软件
  • 超声波图像乳腺癌识别分割数据集647张2类别
  • 【基于MQ的多任务分发体系】
  • DeploySharp开源发布:让C#部署深度学习模型更加简单
  • 网站开发专业就业指导可视化网站制作软件
  • 【MySQL】 SQL图形化界面工具DataGrip
  • PostgreSQL 安装与操作指南
  • iis怎么做网站cho菌主题wordpress
  • 网站大全软件下载淘宝搜索框去什么网站做
  • Python 编程语言介绍
  • 以太网接口
  • OpenHarmony(开源鸿蒙)小白入门教程
  • 光通信|OAM-偏振联合交叉连接
  • 广州建设工程质量安全网站网站数据库怎么备份
  • 【性能优化】帧率优化方法:第一步——量化
  • 【Docker项目实战】使用Docker部署ShowDoc文档管理工具
  • 第13课:成本与性能优化:语义缓存(Semantic Cache)实战
  • 网站搭建备案吗柳州网站seo
  • Witsy: 桌面 AI 助手 / 通用 MCP 客户端
  • 哈尔滨营销网站建设公司哪家好做视频分享网站的参考书
  • 音频焦点学习之AudioFocusRequest.Builder类剖析
  • 国产某能谱仪产品分析