当前位置: 首页 > news >正文

Spring进阶 - Spring AOP实现原理(一)AOP切面实现原理

紧跟前文,前面我们学习了 AOP 基础,并进阶学习 IOC 初始化过程和 Bean 的生命周期等,而Spring AOP也是基于IOC的Bean加载来实现的。

本文介绍Spring AOP 原理解析,切面的实现过程。将切面类的所有切面方法根据使用的注解生成对应Advice,并将Advice连同切入点匹配器和切面类等信息一并封装到Advisor,为后续交给代理增强实现做准备的过程。

本文主要以阅读源码为主,与 IOC 容器初始化文章的源码阅读一样,本文也描述了源码阅读的流程,类似于地图,阅读源码迷路时看一下文字流程。

引言

我们应该从哪里入手看Spring AOP源码?和我们上文分析的IOC源码实现有什么关系呢?

前文聊到Spring AOP配置方式有 XML 和注解两种方式,XML核心配置如下:

img

可以看出AOP配置在Bean下,表明AOP是基于IOC容器加载来完成,这便是我们探索AOP的主要入口。

启动应用,初始化。

然后我们就能找到如下初始化的流程和aop对应的handler类,即parseCustomElement方法找到解析 aop:aspectj-autoproxy的handler(org.springframework.aop.config.AopNamespaceHandler)

img

其实你会发现,最重要的是知识点的关联关系,而不是知识点本身,单个知识点学一会谁学不会,前面的知识学好了,后续知识点不就是跑跑程序打个断点慢慢看的事了么?

入口找到,开始本文学习之旅。

上面的示例代码完整提供

初始化 Spring 项目,引入依赖 pom.xml , 最好是 java8 版本

<dependencies><dependency><groupId>org.springframework</groupId><artifactId>spring-context</artifactId><version>${spring.version}</version></dependency><dependency><groupId>org.springframework</groupId><artifactId>spring-core</artifactId><version>${spring.version}</version></dependency><dependency><groupId>org.springframework</groupId><artifactId>spring-beans</artifactId><version>${spring.version}</version></dependency><dependency><groupId>org.aspectj</groupId><artifactId>aspectjweaver</artifactId><version>${aspectjweaver.version}</version></dependency>
</dependencies>

User 实体类

public class User {/*** user's name.*/private String name;/*** user's age.*/private int age;/*** init.** @param name name* @param age  age*/public User(String name, int age) {this.name = name;this.age = age;}public String getName() {return name;}public void setName(String name) {this.name = name;}public int getAge() {return age;}public void setAge(int age) {this.age = age;}
}

dao 层代码

@Repository
public class UserDaoImpl {/*** init.*/public UserDaoImpl() {}/*** mocked to find user list.** @return user list*/public List<User> findUserList() {return Collections.singletonList(new User("fency", 18));}
}

Service 类

@Service
public class UserServiceImpl {/*** user dao impl.*/@Autowiredprivate UserDaoImpl userDao;/*** init.*/public UserServiceImpl() {}/*** find user list.** @return user list*/public List<User> findUserList() {return this.userDao.findUserList();}/*** set dao.** @param userDao user dao*/public void setUserDao(UserDaoImpl userDao) {this.userDao = userDao;}
}

切面类

package com.fency.springframework.aspect;import org.aspectj.lang.ProceedingJoinPoint;
import org.aspectj.lang.reflect.MethodSignature;import java.lang.reflect.Method;public class LogAspect {/*** aspect for every methods under service package.*/public Object businessService(ProceedingJoinPoint pjp) throws Throwable {// get attribute through annotationMethod method = ((MethodSignature) pjp.getSignature()).getMethod();System.out.println("execute method: " + method.getName());// continue to processreturn pjp.proceed();}}

XML 配置

aspect.xml

<?xml version="1.0" encoding="UTF-8"?>
<beans xmlns="http://www.springframework.org/schema/beans"xmlns:xsi="http://www.w3.org/2001/XMLSchema-instance"xmlns:aop="http://www.springframework.org/schema/aop"xsi:schemaLocation="http://www.springframework.org/schema/beanshttp://www.springframework.org/schema/beans/spring-beans.xsdhttp://www.springframework.org/schema/aophttp://www.springframework.org/schema/aop/spring-aop.xsd"><!-- 配置LogAspect切面 --><bean id="logAspect" class="com.fency.springframework.aspect.LogAspect"/><!-- 配置 AOP --><aop:config><!-- 定义切面 --><aop:aspect id="logAspect" ref="logAspect"><!-- 定义切入点 --><aop:pointcut id="userServiceMethods"expression="execution(* com.fency.springframework.service.*.*(..))"/><!-- 配置环绕通知 --><aop:around method="businessService" pointcut-ref="userServiceMethods"/></aop:aspect></aop:config></beans>

daos.xml

<?xml version="1.0" encoding="UTF-8"?>
<beans xmlns="http://www.springframework.org/schema/beans"xmlns:xsi="http://www.w3.org/2001/XMLSchema-instance"xmlns:context="http://www.springframework.org/schema/context"xsi:schemaLocation="http://www.springframework.org/schema/beanshttp://www.springframework.org/schema/beans/spring-beans.xsdhttp://www.springframework.org/schema/contexthttp://www.springframework.org/schema/context/spring-context.xsd"><!-- 启用注解扫描 --><context:component-scan base-package="com.fency.springframework.dao"/><!-- 配置UserDaoImpl bean --><bean id="userDao" class="com.fency.springframework.dao.UserDaoImpl"/></beans>

services.xml

<?xml version="1.0" encoding="UTF-8"?>
<beans xmlns="http://www.springframework.org/schema/beans"xmlns:xsi="http://www.w3.org/2001/XMLSchema-instance"xmlns:context="http://www.springframework.org/schema/context"xsi:schemaLocation="http://www.springframework.org/schema/beanshttp://www.springframework.org/schema/beans/spring-beans.xsdhttp://www.springframework.org/schema/contexthttp://www.springframework.org/schema/context/spring-context.xsd"><!-- 启用注解扫描 --><context:component-scan base-package="com.fency.springframework.service"/><!-- 配置UserServiceImpl bean,注入userDao依赖 --><bean id="userService" class="com.fency.springframework.service.UserServiceImpl"><property name="userDao" ref="userDao"/></bean></beans>

APP 启动类

public class App {/*** main interfaces.** @param args args*/public static void main(String[] args) {// create and configure beansApplicationContext context =new FileSystemXmlApplicationContext("aspects.xml", "daos.xml", "services.xml");// retrieve configured instanceUserServiceImpl service = context.getBean("userService", UserServiceImpl.class);// use configured instanceList<User> userList = service.findUserList();// print info from beansuserList.forEach(a -> System.out.println(a.getName() + "," + a.getAge()));}
}

文字描述阅读源码流程(XML为例)

为了避免阅读源码时迷路,提前给大家提供地图,这是接下来我们要做的事情,现在看不懂是正常的,迷路了别忘记回来看这里。

阶段一 : 标签解析

  1. Spring 启动,从加载标签 XML 标签开始,XML 标签声明了自定义实例和 AOP 切面实例,一同被加载。
  2. 在 AopNamespaceHandler 中有一个 init()方法,我们发现每一个 aop 标签都有一个解析器,所以当你在 xml 使用 aop 这些标签,会被解析成 AOP 代理。
  3. config 配置标签的解析,初始化 ConfigBeanDefinitionParser 类,执行内部 parse 方法。
  4. aspect-autoproxy 标签解析,初始一个解析类,内部有 parse 方法,但是一直调用下去会发现 AOP的创建工作是交给 AnnotationAwareAspectJAutoProxyCreator 类完成

AnnotationAwareAspectJAutoProxyCreator 有两个重要的方法: **postProcessBeforeInstantiation** **(本文详细讲解)**和 postProcessAfterInstantiation(下一篇文章讲解)。到这里就挖到宝了

阶段二:**postProcessBeforeInstantiation** 方法

  1. 方法内有两个重要的判断,判断是否给这个实例加 aop 的代理能力。

    1. 是否是 AOP 基础类?是基础类就不加 aop 能力。
    2. 是否跳过?跳过就不加 aop能力
  2. 如果实例是基础类,且要被跳过,那么它是 aop 切面类,把切面转成 Advisor 对象,内部会调用一个 getAdvisor() 的方法来转换。

  3. 在 getAdvisor() 方法又会调用 getPointcut() 方法获取表达式切点。最后转成出来一个 advisor 对象。

  4. advisor 对象是 advice 的包装类,所以我们要获取 advice 信息,封装到 advisor 内部。

大费周章得到的 advisor 是什么?
advisor 约等于通知(Advice)和 切入点(Pointcut),一个 advisor 是 AOP 设计思想的两个术语的具体实现。

这就是**postProcessBeforeInstantiation** 方法做的事情,第一步的判断确保不会给 aop 切面类实例加 aop 代理能力,避免无限递归。后面的步骤是把 aop 切面实例转成一个 advisor 对象。

总结流程: 解析标签 -> 解析时调用 postProcessBeforeInstantiation 方法 -> 得到一个 advisor 对象。

有了Adisor, 注入到合适的位置并交给代理(cglib和jdk)实现了。这里是在 postProcessAfterInstantiation 执行,也就是下一篇文章讲解的部分。

接下来按照这个流程,看源码。

aop配置标签的解析

我们找到了AopNamespaceHandler,其实就是注册BeanDefinition的解析器BeanDefinitionParser,将aop:xxxxxx配置标签交给指定的parser来处理。

看一下 AopNamespaceHandler 的源码,将XML的aop:xxx配置标签交给Parser来处理。

public class AopNamespaceHandler extends NamespaceHandlerSupport {/*** Register the {@link BeanDefinitionParser BeanDefinitionParsers} for the* '{@code config}', '{@code spring-configured}', '{@code aspectj-autoproxy}'* and '{@code scoped-proxy}' tags.*/@Overridepublic void init() {// In 2.0 XSD as well as in 2.5+ XSDs// 注册解析<aop:config> 配置registerBeanDefinitionParser("config", new ConfigBeanDefinitionParser());// 注册解析<aop:aspectj-autoproxy> 配置registerBeanDefinitionParser("aspectj-autoproxy", new AspectJAutoProxyBeanDefinitionParser());registerBeanDefinitionDecorator("scoped-proxy", new ScopedProxyBeanDefinitionDecorator());// Only in 2.0 XSD: moved to context namespace in 2.5+registerBeanDefinitionParser("spring-configured", new SpringConfiguredBeanDefinitionParser());}}

我们来对 config配置标签和aspectj-autoproxy标签解析。

config配置标签的解析

<aop:config/>由ConfigBeanDefinitionParser这个类处理(java8才有这个类),作为parser类最重要的就是parse方法,源码:

@Override
@Nullable
public BeanDefinition parse(Element element, ParserContext parserContext) {CompositeComponentDefinition compositeDef =new CompositeComponentDefinition(element.getTagName(), parserContext.extractSource(element));parserContext.pushContainingComponent(compositeDef);configureAutoProxyCreator(parserContext, element);List<Element> childElts = DomUtils.getChildElements(element);for (Element elt: childElts) {String localName = parserContext.getDelegate().getLocalName(elt);if (POINTCUT.equals(localName)) {parsePointcut(elt, parserContext);}else if (ADVISOR.equals(localName)) {parseAdvisor(elt, parserContext);}else if (ASPECT.equals(localName)) {parseAspect(elt, parserContext);}}parserContext.popAndRegisterContainingComponent();return null;
}

打个断点看看

img

parseAspect的方法如下, 处理方法不难,我这里就不展开了

private void parseAspect(Element aspectElement, ParserContext parserContext) {String aspectId = aspectElement.getAttribute(ID);String aspectName = aspectElement.getAttribute(REF);try {this.parseState.push(new AspectEntry(aspectId, aspectName));List<BeanDefinition> beanDefinitions = new ArrayList<>();List<BeanReference> beanReferences = new ArrayList<>();List<Element> declareParents = DomUtils.getChildElementsByTagName(aspectElement, DECLARE_PARENTS);for (int i = METHOD_INDEX; i < declareParents.size(); i++) {Element declareParentsElement = declareParents.get(i);beanDefinitions.add(parseDeclareParents(declareParentsElement, parserContext));}// We have to parse "advice" and all the advice kinds in one loop, to get the// ordering semantics right.NodeList nodeList = aspectElement.getChildNodes();boolean adviceFoundAlready = false;for (int i = 0; i < nodeList.getLength(); i++) {Node node = nodeList.item(i);if (isAdviceNode(node, parserContext)) {if (!adviceFoundAlready) {adviceFoundAlready = true;if (!StringUtils.hasText(aspectName)) {parserContext.getReaderContext().error("<aspect> tag needs aspect bean reference via 'ref' attribute when declaring advices.",aspectElement, this.parseState.snapshot());return;}beanReferences.add(new RuntimeBeanReference(aspectName));}AbstractBeanDefinition advisorDefinition = parseAdvice(aspectName, i, aspectElement, (Element) node, parserContext, beanDefinitions, beanReferences);beanDefinitions.add(advisorDefinition);}}AspectComponentDefinition aspectComponentDefinition = createAspectComponentDefinition(aspectElement, aspectId, beanDefinitions, beanReferences, parserContext);parserContext.pushContainingComponent(aspectComponentDefinition);List<Element> pointcuts = DomUtils.getChildElementsByTagName(aspectElement, POINTCUT);for (Element pointcutElement : pointcuts) {parsePointcut(pointcutElement, parserContext);}parserContext.popAndRegisterContainingComponent();}finally {this.parseState.pop();}
}

aspectj-autoproxy配置标签的解析

这个部分仅仅是看调用关系,比较简单。

<aop:aspectj-autoproxy/>则由AspectJAutoProxyBeanDefinitionParser这个类处理的,我们看下parse 方法

@Override
@Nullable
public BeanDefinition parse(Element element, ParserContext parserContext) {// 注册AspectJAnnotationAutoProxyCreatorAopNamespaceUtils.registerAspectJAnnotationAutoProxyCreatorIfNecessary(parserContext, element);// 拓展BeanDefinitionextendBeanDefinition(element, parserContext);return null;
}

AopNamespaceUtils.registerAspectJAnnotationAutoProxyCreatorIfNecessary方法对应如下

public static void registerAspectJAnnotationAutoProxyCreatorIfNecessary(ParserContext parserContext, Element sourceElement) {BeanDefinition beanDefinition = AopConfigUtils.registerAspectJAnnotationAutoProxyCreatorIfNecessary(parserContext.getRegistry(), parserContext.extractSource(sourceElement));useClassProxyingIfNecessary(parserContext.getRegistry(), sourceElement);registerComponentIfNecessary(beanDefinition, parserContext);
}

AopConfigUtils.registerAspectJAnnotationAutoProxyCreatorIfNecessary对应如下

@Nullable
public static BeanDefinition registerAspectJAnnotationAutoProxyCreatorIfNecessary(BeanDefinitionRegistry registry, @Nullable Object source) {return registerOrEscalateApcAsRequired(AnnotationAwareAspectJAutoProxyCreator.class, registry, source);
}

到这里,我们发现AOP的创建工作是交给AnnotationAwareAspectJAutoProxyCreator来完成的。

注解切面代理创建类(AnnotationAwareAspectJAutoProxyCreator)

AnnotationAwareAspectJAutoProxyCreator是如何工作的呢?这时候我们就要看AnnotationAwareAspectJAutoProxyCreator类结构关系了。

如下是类结构关系

img

它实现了两类接口:

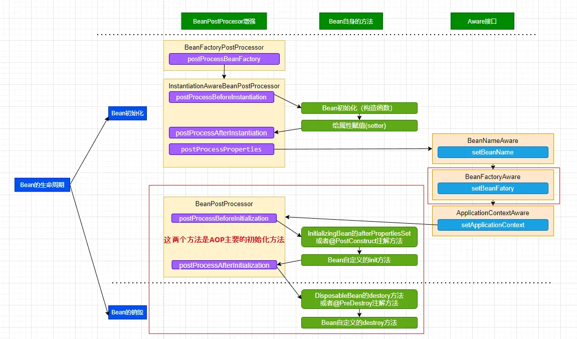
  • BeanFactoryAware属于Bean级生命周期接口方法
  • InstantiationAwareBeanPostProcessor 和 BeanPostProcessor 这两个接口实现,一般称它们的实现类为“后处理器”,是容器级生命周期接口方法

Bean级生命周期与容器级生命周期前文讲解过,没啥特殊的:

  • Bean 级:Bean 实例化 -> 销毁的全过程
  • 容器级:容器准备 -> Bean级生命周期 -> 容器关闭 全过程。简化步骤就是如此。

结合前文Spring Bean生命周期的流程,我们就可以定位到核心的初始化方法肯定在postProcessBeforeInstantiation和postProcessAfterInitialization中。

img

postProcessBeforeInstantiation

如下是上述类结构中postProcessBeforeInstantiation的方法,读者在自己看代码的时候建议打个断点看,可以方便理解

img

@Override
public Object postProcessBeforeInstantiation(Class<?> beanClass, String beanName) {Object cacheKey = getCacheKey(beanClass, beanName);if (!StringUtils.hasLength(beanName) || !this.targetSourcedBeans.contains(beanName)) {// 如果已经在缓存中,则忽略if (this.advisedBeans.containsKey(cacheKey)) {return null;}// 是否是aop基础类?是否跳过?if (isInfrastructureClass(beanClass) || shouldSkip(beanClass, beanName)) {this.advisedBeans.put(cacheKey, Boolean.FALSE);return null;}}// Create proxy here if we have a custom TargetSource.// Suppresses unnecessary default instantiation of the target bean:// The TargetSource will handle target instances in a custom fashion.TargetSource targetSource = getCustomTargetSource(beanClass, beanName);if (targetSource != null) {if (StringUtils.hasLength(beanName)) {this.targetSourcedBeans.add(beanName);}Object[] specificInterceptors = getAdvicesAndAdvisorsForBean(beanClass, beanName, targetSource);Object proxy = createProxy(beanClass, beanName, specificInterceptors, targetSource);this.proxyTypes.put(cacheKey, proxy.getClass());return proxy;}return null;
}
判断是否是aop基础类

postProcessBeforeInstantiation 方法内有一个步骤是 **isInfrastructureClass(beanClass),判断是否是aop基础类,如果是基础类那么不能被AOP代理,**源码:

简单理解,除了【业务目标对象】,其它【AOP框架自身组件】和【切面】都属于基础类,不应该被AOP代理。

@Override
protected boolean isInfrastructureClass(Class<?> beanClass) {// Previously we setProxyTargetClass(true) in the constructor, but that has too// broad an impact. Instead we now override isInfrastructureClass to avoid proxying// aspects. I'm not entirely happy with that as there is no good reason not// to advise aspects, except that it causes advice invocation to go through a// proxy, and if the aspect implements e.g the Ordered interface it will be// proxied by that interface and fail at runtime as the advice method is not// defined on the interface. We could potentially relax the restriction about// not advising aspects in the future.// 父类判断它是aop基础类 or 使用@Aspect注解return (super.isInfrastructureClass(beanClass) ||(this.aspectJAdvisorFactory != null && this.aspectJAdvisorFactory.isAspect(beanClass)));
}

父类判断它是否是aop基础类的方法 super.isInfrastructureClass(beanClass), 本质上就是判断该类是否实现了Advice, Pointcut, Advisor或者AopInfrastructureBean接口。

protected boolean isInfrastructureClass(Class<?> beanClass) {// 该类是否实现了Advice, Pointcut, Advisor或者AopInfrastructureBean接口boolean retVal = Advice.class.isAssignableFrom(beanClass) ||Pointcut.class.isAssignableFrom(beanClass) ||Advisor.class.isAssignableFrom(beanClass) ||AopInfrastructureBean.class.isAssignableFrom(beanClass);if (retVal && logger.isTraceEnabled()) {logger.trace("Did not attempt to auto-proxy infrastructure class [" + beanClass.getName() + "]");}return retVal;
}
是否应该跳过shouldSkip

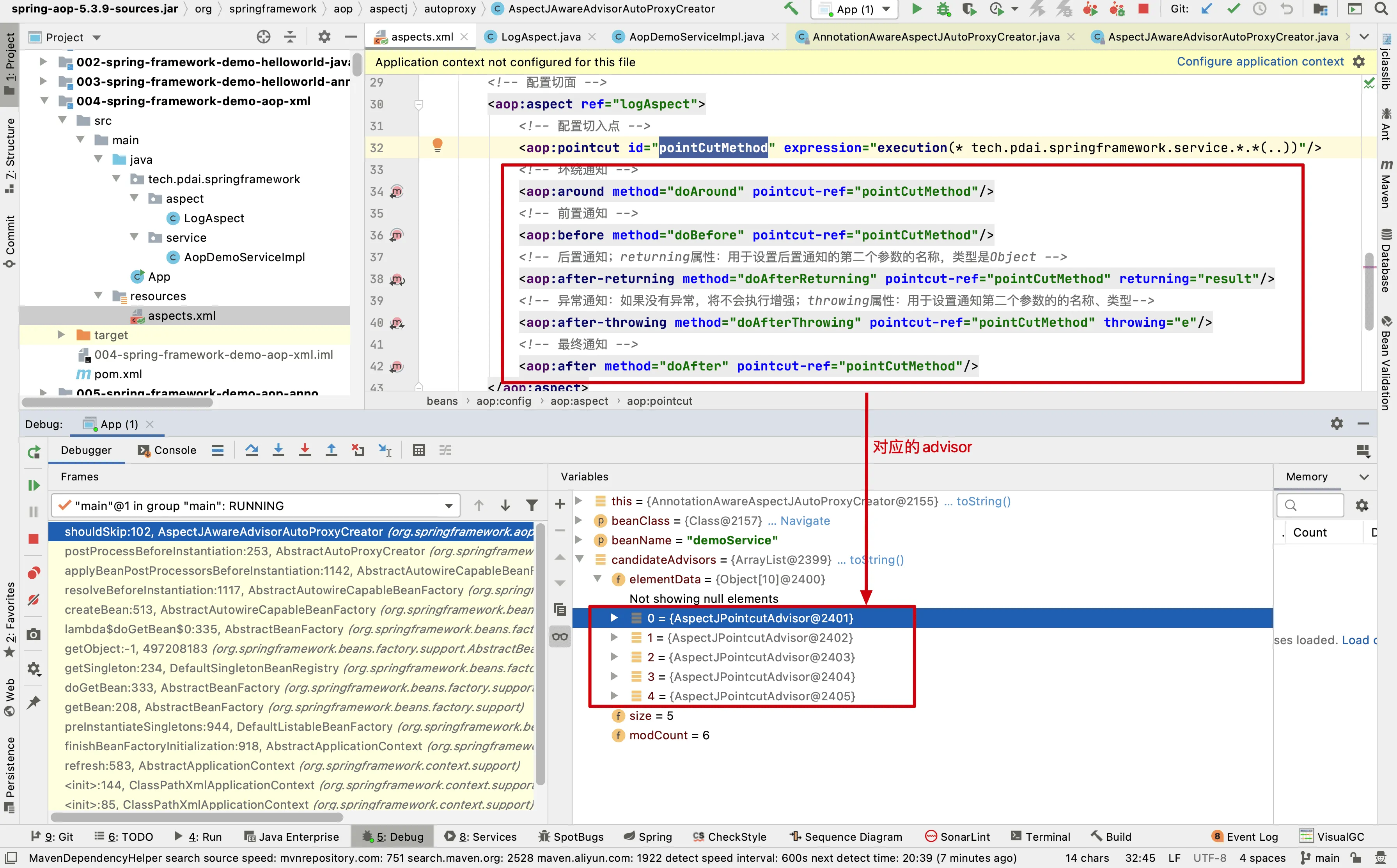
postProcessBeforeInstantiation 方法内有一个步骤是 **shouldSkip(beanClass, beanName),**通过断点辅助,candidateAdvisors与xml配置的通知是对应的。 java 8 才能跑出来这个效果,java11 源码改了。

这一步的意义是:防止切面自己被自己通知,从而避免无限递归调用和潜在的循环依赖问题, 并且把切面转成 advisor 也是从这里开始。

当循环到 UserServiceImpl 时,这是一个需要 AOP 切面的Bean, 那么我们debug 可以看出要给 Bean 添加的候选通知。

img

@Override
protected boolean shouldSkip(Class<?> beanClass, String beanName) {// TODO: Consider optimization by caching the list of the aspect namesList<Advisor> candidateAdvisors = findCandidateAdvisors();for (Advisor advisor : candidateAdvisors) {if (advisor instanceof AspectJPointcutAdvisor &&((AspectJPointcutAdvisor) advisor).getAspectName().equals(beanName)) {return true;}}return super.shouldSkip(beanClass, beanName);
}
切面方法转成Advisor

这里不做剖析,如果感兴趣想深入研究切面方法怎么转成 Advisor, 这里提供java8源码。

findCandidateAdvisors方法如下:

@Override
protected List<Advisor> findCandidateAdvisors() {// 在父类中找到所有的advisor:基于xml配置的<aop:before/>生成的List<Advisor> advisors = super.findCandidateAdvisors();// 为bean Factory中AspectJ切面构建advistor:通过AspectJ注解的方式生成Advisor类if (this.aspectJAdvisorsBuilder != null) {advisors.addAll(this.aspectJAdvisorsBuilder.buildAspectJAdvisors());}return advisors;
}

在当前的bean Factory中通过AspectJ注解的方式生成Advisor类,buildAspectJAdvisors方法如下

这方法很长,本质上做的事情:用DCL双重锁的单例实现方式,拿到切面类里的切面方法,将其转换成advisor(并放入缓存中)。

/*** Look for AspectJ-annotated aspect beans in the current bean factory,* and return to a list of Spring AOP Advisors representing them.* <p>Creates a Spring Advisor for each AspectJ advice method.* @return the list of {@link org.springframework.aop.Advisor} beans* @see #isEligibleBean*/
public List<Advisor> buildAspectJAdvisors() {List<String> aspectNames = this.aspectBeanNames;if (aspectNames == null) {synchronized (this) {aspectNames = this.aspectBeanNames;if (aspectNames == null) {List<Advisor> advisors = new ArrayList<>();aspectNames = new ArrayList<>();String[] beanNames = BeanFactoryUtils.beanNamesForTypeIncludingAncestors(this.beanFactory, Object.class, true, false);for (String beanName : beanNames) {if (!isEligibleBean(beanName)) {continue;}// We must be careful not to instantiate beans eagerly as in this case they// would be cached by the Spring container but would not have been weaved.Class<?> beanType = this.beanFactory.getType(beanName, false);if (beanType == null) {continue;}if (this.advisorFactory.isAspect(beanType)) {aspectNames.add(beanName);AspectMetadata amd = new AspectMetadata(beanType, beanName);if (amd.getAjType().getPerClause().getKind() == PerClauseKind.SINGLETON) {MetadataAwareAspectInstanceFactory factory =new BeanFactoryAspectInstanceFactory(this.beanFactory, beanName);List<Advisor> classAdvisors = this.advisorFactory.getAdvisors(factory);// 单例加到advisorsCache, 非单例加到aspectFactoryCacheif (this.beanFactory.isSingleton(beanName)) {this.advisorsCache.put(beanName, classAdvisors);}else {this.aspectFactoryCache.put(beanName, factory);}advisors.addAll(classAdvisors);}else {// Per target or per this.if (this.beanFactory.isSingleton(beanName)) {throw new IllegalArgumentException("Bean with name '" + beanName +"' is a singleton, but aspect instantiation model is not singleton");}MetadataAwareAspectInstanceFactory factory =new PrototypeAspectInstanceFactory(this.beanFactory, beanName);this.aspectFactoryCache.put(beanName, factory);// advisorFactory工厂获取advisorsadvisors.addAll(this.advisorFactory.getAdvisors(factory));}}}this.aspectBeanNames = aspectNames;return advisors;}}}if (aspectNames.isEmpty()) {return Collections.emptyList();}List<Advisor> advisors = new ArrayList<>();for (String aspectName : aspectNames) {List<Advisor> cachedAdvisors = this.advisorsCache.get(aspectName);if (cachedAdvisors != null) {advisors.addAll(cachedAdvisors);}else {MetadataAwareAspectInstanceFactory factory = this.aspectFactoryCache.get(aspectName);advisors.addAll(this.advisorFactory.getAdvisors(factory));}}return advisors;
}

转换的成advisor的方法是:this.advisorFactory.getAdvisors,看getAdvisors源码

@Override
public List<Advisor> getAdvisors(MetadataAwareAspectInstanceFactory aspectInstanceFactory) {Class<?> aspectClass = aspectInstanceFactory.getAspectMetadata().getAspectClass();String aspectName = aspectInstanceFactory.getAspectMetadata().getAspectName();validate(aspectClass);// We need to wrap the MetadataAwareAspectInstanceFactory with a decorator// so that it will only instantiate once.MetadataAwareAspectInstanceFactory lazySingletonAspectInstanceFactory =new LazySingletonAspectInstanceFactoryDecorator(aspectInstanceFactory);List<Advisor> advisors = new ArrayList<>();for (Method method : getAdvisorMethods(aspectClass)) {// Prior to Spring Framework 5.2.7, advisors.size() was supplied as the declarationOrderInAspect// to getAdvisor(...) to represent the "current position" in the declared methods list.// However, since Java 7 the "current position" is not valid since the JDK no longer// returns declared methods in the order in which they are declared in the source code.// Thus, we now hard code the declarationOrderInAspect to 0 for all advice methods// discovered via reflection in order to support reliable advice ordering across JVM launches.// Specifically, a value of 0 aligns with the default value used in// AspectJPrecedenceComparator.getAspectDeclarationOrder(Advisor).Advisor advisor = getAdvisor(method, lazySingletonAspectInstanceFactory, 0, aspectName);if (advisor != null) {advisors.add(advisor);}}// If it's a per target aspect, emit the dummy instantiating aspect.if (!advisors.isEmpty() && lazySingletonAspectInstanceFactory.getAspectMetadata().isLazilyInstantiated()) {Advisor instantiationAdvisor = new SyntheticInstantiationAdvisor(lazySingletonAspectInstanceFactory);advisors.add(0, instantiationAdvisor);}// Find introduction fields.for (Field field : aspectClass.getDeclaredFields()) {Advisor advisor = getDeclareParentsAdvisor(field);if (advisor != null) {advisors.add(advisor);}}return advisors;
}

getAdvisor方法如下

@Override
@Nullable
public Advisor getAdvisor(Method candidateAdviceMethod, MetadataAwareAspectInstanceFactory aspectInstanceFactory,int declarationOrderInAspect, String aspectName) {validate(aspectInstanceFactory.getAspectMetadata().getAspectClass());AspectJExpressionPointcut expressionPointcut = getPointcut(candidateAdviceMethod, aspectInstanceFactory.getAspectMetadata().getAspectClass());if (expressionPointcut == null) {return null;}// 封装成advisorreturn new InstantiationModelAwarePointcutAdvisorImpl(expressionPointcut, candidateAdviceMethod,this, aspectInstanceFactory, declarationOrderInAspect, aspectName);
}

最后这里有一个重点 getPointcut() 方法,这是获取表达式的切点,详细看看

获取表达式的切点

切面类包含了切点,切面类转成 advisor 了,那么切点自然也是要转的。

获取表达式的切点的方法getPointcut如下:

@Nullable
private AspectJExpressionPointcut getPointcut(Method candidateAdviceMethod, Class<?> candidateAspectClass) {AspectJAnnotation<?> aspectJAnnotation =AbstractAspectJAdvisorFactory.findAspectJAnnotationOnMethod(candidateAdviceMethod);if (aspectJAnnotation == null) {return null;}AspectJExpressionPointcut ajexp =new AspectJExpressionPointcut(candidateAspectClass, new String[0], new Class<?>[0]);ajexp.setExpression(aspectJAnnotation.getPointcutExpression());if (this.beanFactory != null) {ajexp.setBeanFactory(this.beanFactory);}return ajexp;
}

AbstractAspectJAdvisorFactory.findAspectJAnnotationOnMethod的方法如下

private static final Class<?>[] ASPECTJ_ANNOTATION_CLASSES = new Class<?>[] {Pointcut.class, Around.class, Before.class, After.class, AfterReturning.class, AfterThrowing.class};/*** Find and return the first AspectJ annotation on the given method* (there <i>should</i> only be one anyway...).*/
@SuppressWarnings("unchecked")
@Nullable
protected static AspectJAnnotation<?> findAspectJAnnotationOnMethod(Method method) {for (Class<?> clazz : ASPECTJ_ANNOTATION_CLASSES) {AspectJAnnotation<?> foundAnnotation = findAnnotation(method, (Class<Annotation>) clazz);if (foundAnnotation != null) {return foundAnnotation;}}return null;
}

findAnnotation方法如下

@Nullable
private static <A extends Annotation> AspectJAnnotation<A> findAnnotation(Method method, Class<A> toLookFor) {A result = AnnotationUtils.findAnnotation(method, toLookFor);if (result != null) {return new AspectJAnnotation<>(result);}else {return null;}
}

AnnotationUtils.findAnnotation 获取注解方法如下

/*** Find a single {@link Annotation} of {@code annotationType} on the supplied* {@link Method}, traversing its super methods (i.e. from superclasses and* interfaces) if the annotation is not <em>directly present</em> on the given* method itself.* <p>Correctly handles bridge {@link Method Methods} generated by the compiler.* <p>Meta-annotations will be searched if the annotation is not* <em>directly present</em> on the method.* <p>Annotations on methods are not inherited by default, so we need to handle* this explicitly.* @param method the method to look for annotations on* @param annotationType the annotation type to look for* @return the first matching annotation, or {@code null} if not found* @see #getAnnotation(Method, Class)*/
@Nullable
public static <A extends Annotation> A findAnnotation(Method method, @Nullable Class<A> annotationType) {if (annotationType == null) {return null;}// Shortcut: directly present on the element, with no merging needed?if (AnnotationFilter.PLAIN.matches(annotationType) ||AnnotationsScanner.hasPlainJavaAnnotationsOnly(method)) {return method.getDeclaredAnnotation(annotationType);}// Exhaustive retrieval of merged annotations...return MergedAnnotations.from(method, SearchStrategy.TYPE_HIERARCHY, RepeatableContainers.none()).get(annotationType).withNonMergedAttributes().synthesize(MergedAnnotation::isPresent).orElse(null);
}
封装成Advisor

注:Advisor 是 advice的包装器,包含了advice及其它信息

由InstantiationModelAwarePointcutAdvisorImpl构造完成

public InstantiationModelAwarePointcutAdvisorImpl(AspectJExpressionPointcut declaredPointcut,Method aspectJAdviceMethod, AspectJAdvisorFactory aspectJAdvisorFactory,MetadataAwareAspectInstanceFactory aspectInstanceFactory, int declarationOrder, String aspectName) {this.declaredPointcut = declaredPointcut;this.declaringClass = aspectJAdviceMethod.getDeclaringClass();this.methodName = aspectJAdviceMethod.getName();this.parameterTypes = aspectJAdviceMethod.getParameterTypes();this.aspectJAdviceMethod = aspectJAdviceMethod;this.aspectJAdvisorFactory = aspectJAdvisorFactory;this.aspectInstanceFactory = aspectInstanceFactory;this.declarationOrder = declarationOrder;this.aspectName = aspectName;if (aspectInstanceFactory.getAspectMetadata().isLazilyInstantiated()) {// Static part of the pointcut is a lazy type.Pointcut preInstantiationPointcut = Pointcuts.union(aspectInstanceFactory.getAspectMetadata().getPerClausePointcut(), this.declaredPointcut);// Make it dynamic: must mutate from pre-instantiation to post-instantiation state.// If it's not a dynamic pointcut, it may be optimized out// by the Spring AOP infrastructure after the first evaluation.this.pointcut = new PerTargetInstantiationModelPointcut(this.declaredPointcut, preInstantiationPointcut, aspectInstanceFactory);this.lazy = true;}else {// A singleton aspect.this.pointcut = this.declaredPointcut;this.lazy = false;this.instantiatedAdvice = instantiateAdvice(this.declaredPointcut);}
}

通过pointcut获取advice

private Advice instantiateAdvice(AspectJExpressionPointcut pointcut) {Advice advice = this.aspectJAdvisorFactory.getAdvice(this.aspectJAdviceMethod, pointcut,this.aspectInstanceFactory, this.declarationOrder, this.aspectName);return (advice != null ? advice : EMPTY_ADVICE);
}

交给aspectJAdvisorFactory获取

@Override
@Nullable
public Advice getAdvice(Method candidateAdviceMethod, AspectJExpressionPointcut expressionPointcut,MetadataAwareAspectInstanceFactory aspectInstanceFactory, int declarationOrder, String aspectName) {// 获取切面类Class<?> candidateAspectClass = aspectInstanceFactory.getAspectMetadata().getAspectClass();validate(candidateAspectClass);// 获取切面注解AspectJAnnotation<?> aspectJAnnotation =AbstractAspectJAdvisorFactory.findAspectJAnnotationOnMethod(candidateAdviceMethod);if (aspectJAnnotation == null) {return null;}// If we get here, we know we have an AspectJ method.// Check that it's an AspectJ-annotated classif (!isAspect(candidateAspectClass)) {throw new AopConfigException("Advice must be declared inside an aspect type: " +"Offending method '" + candidateAdviceMethod + "' in class [" +candidateAspectClass.getName() + "]");}if (logger.isDebugEnabled()) {logger.debug("Found AspectJ method: " + candidateAdviceMethod);}// 切面注解转换成adviceAbstractAspectJAdvice springAdvice;switch (aspectJAnnotation.getAnnotationType()) {case AtPointcut: // AtPointcut忽略if (logger.isDebugEnabled()) {logger.debug("Processing pointcut '" + candidateAdviceMethod.getName() + "'");}return null;case AtAround:springAdvice = new AspectJAroundAdvice(candidateAdviceMethod, expressionPointcut, aspectInstanceFactory);break;case AtBefore:springAdvice = new AspectJMethodBeforeAdvice(candidateAdviceMethod, expressionPointcut, aspectInstanceFactory);break;case AtAfter:springAdvice = new AspectJAfterAdvice(candidateAdviceMethod, expressionPointcut, aspectInstanceFactory);break;case AtAfterReturning:springAdvice = new AspectJAfterReturningAdvice(candidateAdviceMethod, expressionPointcut, aspectInstanceFactory);AfterReturning afterReturningAnnotation = (AfterReturning) aspectJAnnotation.getAnnotation();if (StringUtils.hasText(afterReturningAnnotation.returning())) {springAdvice.setReturningName(afterReturningAnnotation.returning());}break;case AtAfterThrowing:springAdvice = new AspectJAfterThrowingAdvice(candidateAdviceMethod, expressionPointcut, aspectInstanceFactory);AfterThrowing afterThrowingAnnotation = (AfterThrowing) aspectJAnnotation.getAnnotation();if (StringUtils.hasText(afterThrowingAnnotation.throwing())) {springAdvice.setThrowingName(afterThrowingAnnotation.throwing());}break;default:throw new UnsupportedOperationException("Unsupported advice type on method: " + candidateAdviceMethod);}// 最后将其它切面信息配置到advicespringAdvice.setAspectName(aspectName);springAdvice.setDeclarationOrder(declarationOrder);String[] argNames = this.parameterNameDiscoverer.getParameterNames(candidateAdviceMethod);if (argNames != null) {springAdvice.setArgumentNamesFromStringArray(argNames);}springAdvice.calculateArgumentBindings();return springAdvice;
}
小结

回头看,主要是处理使用了@Aspect注解的切面类,然后将切面类的所有切面方法根据使用的注解生成对应Advice,并将Advice连同切入点匹配器和切面类等信息一并封装到Advisor的过程。

advisor 有了,下一篇文章学 advisor 的用法。

参考文章

https://pdai.tech/md/spring/spring-x-framework-aop-source-2.html

http://www.dtcms.com/a/439312.html

相关文章:

  • 整体设计 逻辑系统程序 之9 三种逻辑表述形式、形式化体系构建及关联规则(正则 / 三区逻辑)之2
  • SSM框架下的redis使用以及token认证
  • 十堰seo百度搜索引擎优化方式
  • 连锁酒店网站建设微信版本的wordpress
  • 网站建设分金手指专业一网络运营主要做什么
  • 人工智能专业术语详解(C)
  • EfficientNet:复合缩放
  • 淄博网站的建设wordpress好用的编辑器
  • MyBatis 基础
  • 自建网站和租用空间网站网站公司的客户怎么来
  • Spark的Broadcast Join以及其它的Join策略
  • 宝安做网站的公司网站快速排名的方法
  • 重庆网站建设公司的网站西安做商铺的网站
  • 嵌入式开发学习日志33——stm32之PWM舵机简单项目
  • 桂林旅游网站建设品牌营销的四大策略
  • 为什么Java线程栈容易溢出?
  • 怎么做福彩网站营销系统
  • Java 后端与 AI 融合:技术路径、实战案例与未来趋势
  • 一键建站公司wordpress 404 插件
  • 大连网站设计培训班网站建设公司推荐互赢网络
  • 网站一般建什么百度公司官网招聘
  • 如何使用unity制作游戏
  • Mosquitto 安全架构深度解析:security.c 与 security_default.c 的作用与协同机制
  • 国外打开网站会不会乱码龙岗做商城网站建设
  • css选择器继承性
  • 做投资的网站高端网站建设成都
  • 丹阳网站怎么做seo主机屋 WordPress 问题 多
  • 中文名字英文名字日本名字txt合集
  • 搜狗seo快速排名公司山东东营网络seo
  • 如何做百度的网站手工制作花朵