当前位置: 首页 > news >正文

【原创】SpringBoot3+Vue3学生信息管理系统

个人主页:程序员杨工

个人简介:从事软件开发多年,前后端均有涉猎,具有丰富的开发经验

博客内容:全栈开发,分享Java、Python、Php、小程序、前后端、数据库经验和实战

文末有本人名片,希望和大家一起共同努力,一起进步,顶峰相见。

基于SpringBoot3+Vue3前后端分离的学生信息管理系统,本人原创开发。

主要功能:

基于SpringBoot3+Vue3前后端分离的学生信息管理系统,系统包含管理员、学生角色,功能如下:
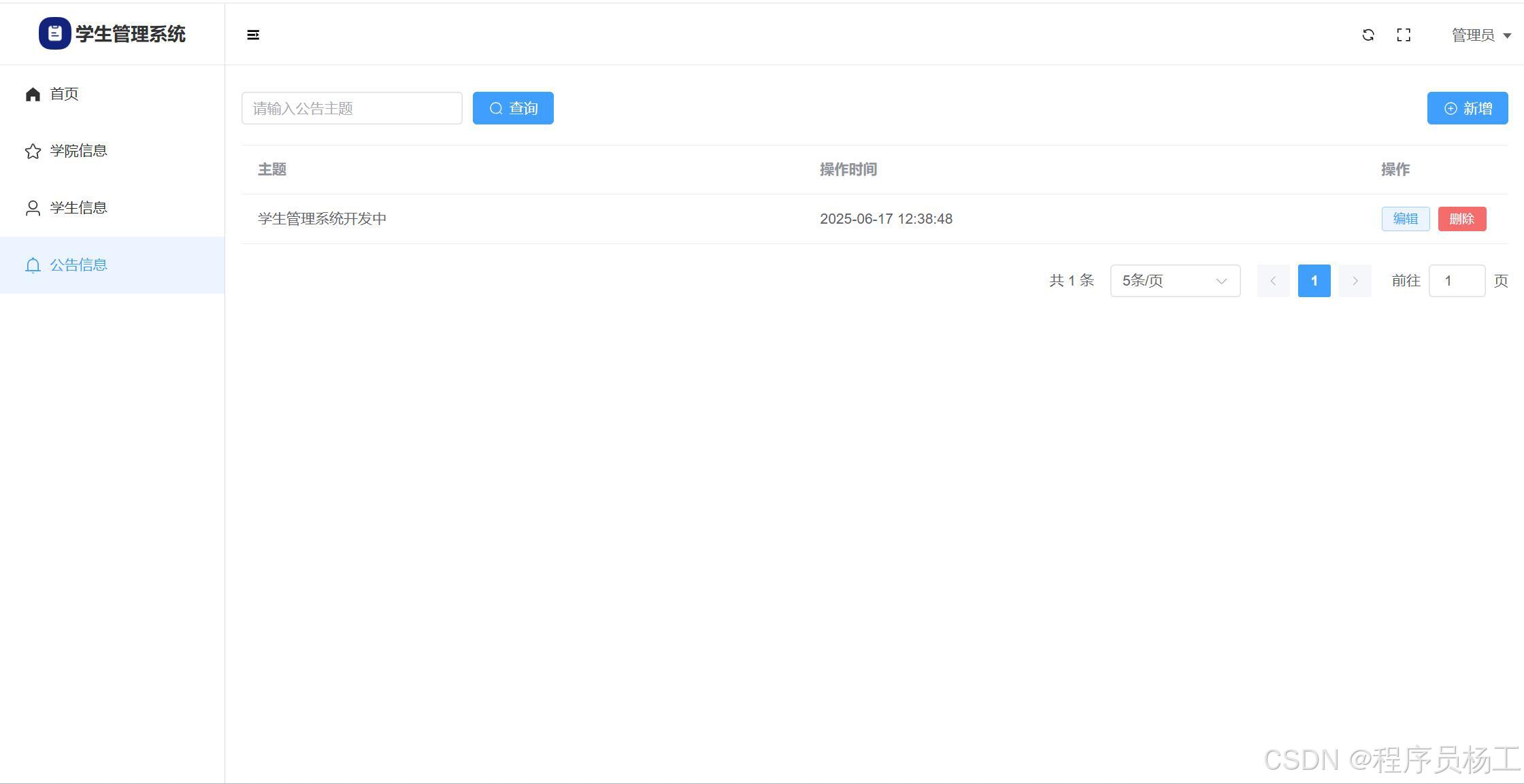
管理员:学院管理;学生管理;公告管理;个人信息;密码修改;
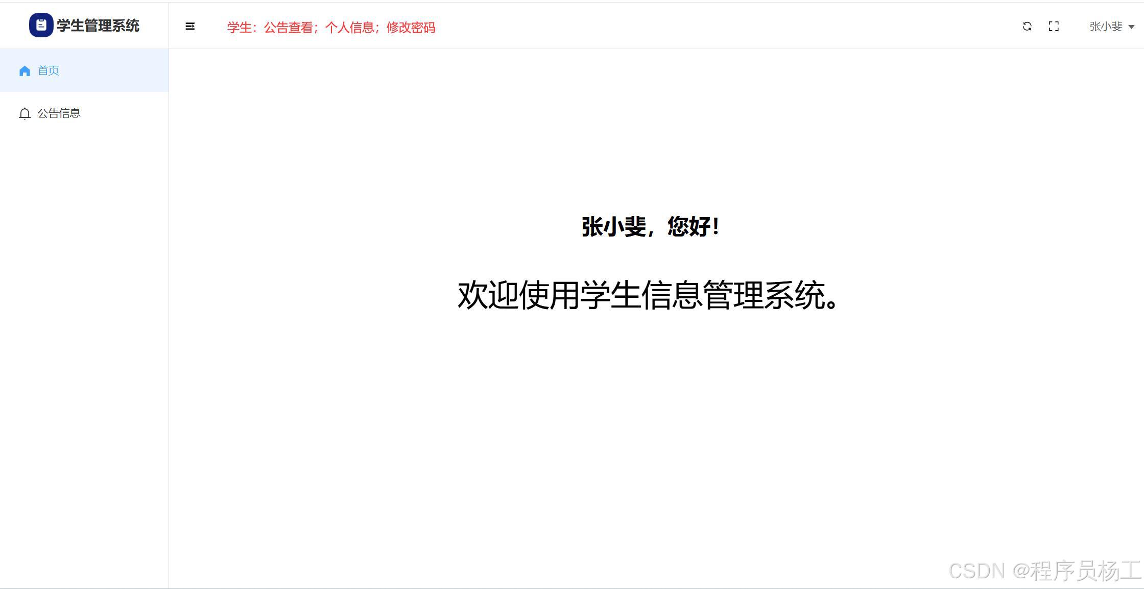
用户:公告查看;个人信息修改;密码修改。
系统界面美观大方,使用了SpringBoot3、Vue3、Element-Plus等技术栈。

开发技术:

服务器端:SpringBoot3、Mybatis、Mysql
前端:Vue3、Element-Plus、Axios、VueRouter

开发工具:

服务器端:JDK17以上、IDEA2023以上、Mysql5.6以上
前端:VSCode、Nodejs14以上

数据库设计:

学生信息管理系统,包含的数据库表如下:

管理员表、学院表、公告表、学生表。

系统实现: 

基于SpringBoot3+Vue3前后端分离的学生信息管理系统,系统包含管理员、学生角色,功能包括管理员:学院管理;学生管理;公告管理;个人信息;密码修改。用户:公告查看;个人信息修改;密码修改。界面设计如下:

登录

管理员端

学院管理

学生管理

公告管理

个人信息

用户端

用户个人信息

以上就是SpringBoot3+Vue3的学生信息功能界面设计了,功能设计比较合理。

 总结:

本系统开发使用的技术比较新,采用了SpringBoot3和Vue3,开发功能比较简单,可以在基础上进行二次开发。

http://www.dtcms.com/a/431632.html

相关文章:

  • Linux查看日志方法
  • 个人签名设计网站服装网站策划设计
  • 《Span-based Localizing Network for Natural Language Video Localization》
  • VRRP上行逃生:两种核心方案详解
  • 方法的调用:递归
  • 设计师常用的灵感网站做网站怎么盈利
  • 工程承包网站哪个好?临汾工程建设招标投标网站
  • 从新疆油田数据采集器,看Digi ZigBee模块在石油行业上的应用
  • C语言指针与字符串详解
  • 全长抗体表达:从载体策略到产业化,如何实现高活性抗体的高效生产?
  • 0.3 神经网络学习率、激活函数、损失函数
  • 最全的ppt模板网站舆情监测系统永久免费
  • MySQL通过二进制日志恢复数据
  • 建立网站专业公司吗wordpress 换主题问题
  • 高功耗显卡装机实战:电源 / 机箱 / 主板兼容问题全解析与解决方案
  • Java 性能监控与分析工具
  • 写作网站六大神书wordpress改小程序
  • 网站没建设可以访问吗最流行的网站开发
  • 【图像理解进阶】微调Qwen2.5-VL-32B用于遥感图像理解:从硬件到代码实践
  • 比较有名的diy制作网站wordpress category_name
  • 利用视觉对齐的文本洞察进行医学图像分割
  • 定西兰州网站建设做公司简介需要多少钱
  • 网站icp备案查不到兼职做调查哪个网站好
  • 【C++】透视C++多态:从虚函数表到底层内存布局的完全拆解
  • PSG技术分析:战术体系与关键角色
  • 在线做视频的网站重庆装修公司电话
  • 自己做的网站打不开了网站搜索排名优化怎么做
  • 开源 C# 快速开发(十四)进程--内存映射
  • ps个人网站设计江苏网页设计报价
  • 机器视觉检测中,二值化的含义以及阈值