JookDB:一款国产的通用数据库开发工具
JookDB 是一个支持多种数据库的通用开发工具,免费版支持 MySQL、Oracle 以及 SQL Server,收费版还支持 ClickHouse、DB2、MariaDB、MongoDB、PostgreSQL、Redis、SQLite、达梦、金仓、OceanBase、TiDB。

JookDB 是一个跨平台的数据库工具,支持 Windows、Linux、MacOS。
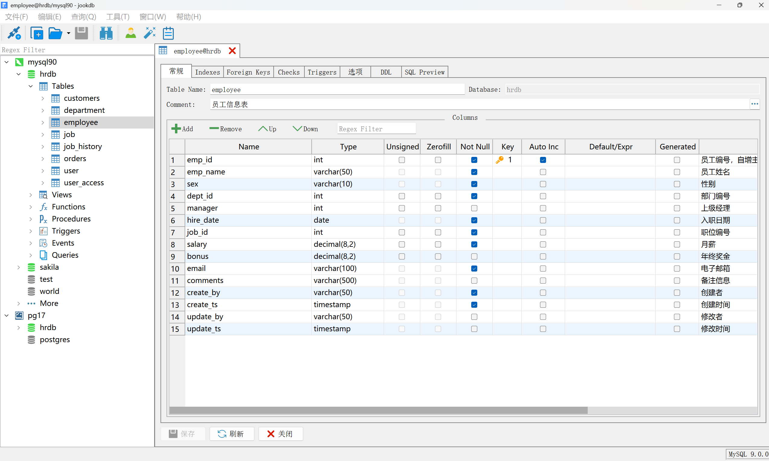
对象管理
JookDB 提供了常见数据库对象的图形化设计界面,用于表、视图、函数、触发器等结构设计和维护。

复制表功能可以基于已有表结构快速创建一个新表并填充数据。
数据编辑
通过类似 Excel 的表格工具查看和修改表数据,同时支持数据过滤和排序。

执行查询
查询编辑器支持代码补全、语法高亮、注释、代码格式化等功能,也可以查看 SQL 语句执行计划。

JookDB 还支持在后台执行 SQL 脚本。
数据同步
数据同步和结构同步可以方便地进行跨数据库的迁移工作,例如从 MySQL 迁移到 PostgreSQL。

导入导出
数据导入支持从 Excel、TXT、CSV、TSV、JSON 文件或者其他数据源导入数据到表中。

数据导出支持将表中的数据或者查询结果导出为 Excel、TXT、CSV、TSV、JSON、SQL 文件。

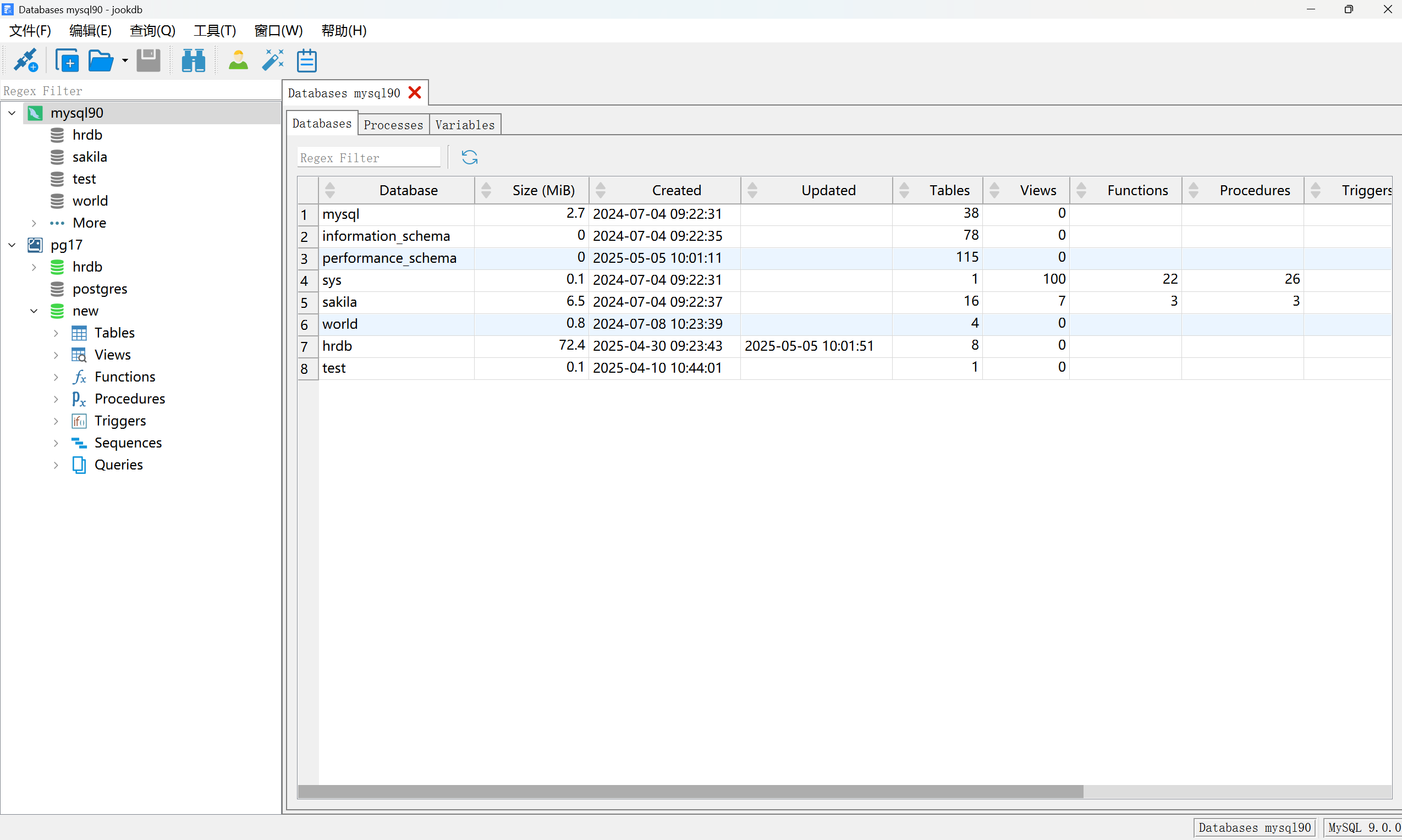
数据库管理
数据库管理界面可以查看数据库占用空间大小、创建日期、对象统计系统等信息,同时可以管理数据库会话信息,查看和修改数据库变量信息。

用户管理
JookDB 可以方便地添加或修改数据库用户,可以添加或修改用户的数据库权限。

数据库文档
JookDB 支持导出数据库字典到 Excel 文件,文档中包括表的字段、类型、主键、索引、约束、触发器、视图、函数、存储过程等信息。

官方网站:https://jookdb.com/
