ZYNQ介绍
Zynq 系列芯片的发展和前景
工业领域:
使用 2ynq 一代的芯片实现工业网络控制系统,比较典型的实时以太网系统可以做电机控制。
广场 LED 大屏大部分都是此类或者更低端 FPGA 实现。汽车领域:
这是领域是一个是用 fpga 的新兴领域,使用 Zynq Mpsoc 的多核处理器的场景越来越多,因为 Mpsoc的算力有很多种选择,价格也相对有优势,再就是嵌入式边缘计算中,很多加速数据处理可以放到FPGA 来实现,最终的任务调度和控制使用 ARM 实现,这样充分发挥了 Mpsoc的优势,实现更多的 ADAS 算法。
通信领域:
RFSoc芯片是xilinx 在5G环境下主推的一款芯片,可以在一颗芯片中实现,射频前端直采和数字基带调制解调,并且有两款芯片集成了软的LDPC 编码核,这样省去用户实现 LDPC 编码的瓶颈,但是此款芯片受美国限制,使用需要向美国政府申请授权。
芯片验证领域:
在芯片设计验证领域呢,主要使用传统FPGA的比较多,因为传统FPGA 都是一级一级的寄存器和查找表,与 IC设计的功能类似,可以为前期逻辑验证铺平道路。
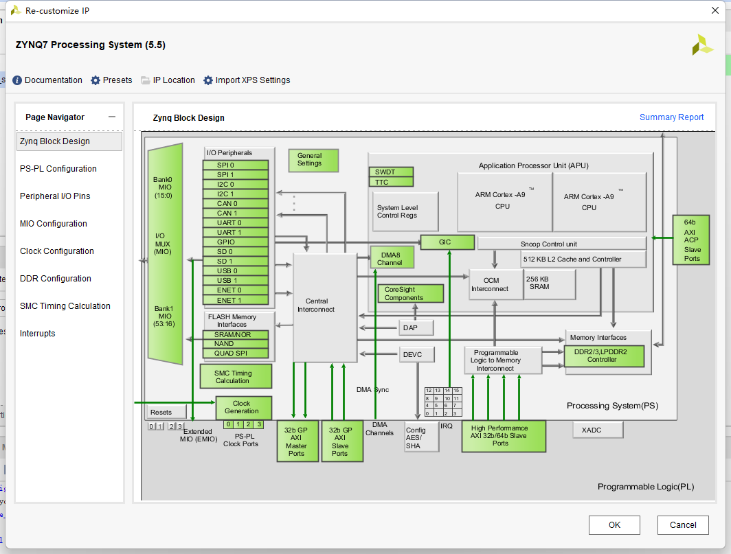
Zynq是一颗S0C芯片也就是片上系统,此芯片既有传统FPGA也有ARM处理器这时候就需要掌握Verilog硬件描述语言和C语言的使用和开发。
1.精通verilog 语言的使用开发,编写逻辑功能。
2.精通C语言开发使用SDK开发裸机应用程序,能掌握ARM应用程序开发更优,艺多不压身。
3.精通FPGA于ARM的通信总线接口AXI总线,可以对AXI的主从机接口熟练进行读写操作。
4.精通PS(ARM端)PL(FPGA端)的内存控制器的读写操作。
5.精通EMI0的使用可以把PS端接口扩展到PL端使用。
6.精通各种自定义FPGA逻辑块与ARM的数据交互,以及中断的使用。


