Actix Web 不是 Nginx:解析 Rust 应用服务器与传统 Web 服务器的本质区别

一、定位不同:应用服务器 vs 反向代理/通用 Web 服务器
| 组件 | 类型 | 主要用途 | 是否可直接面向公网 | 
|---|---|---|---|
| Actix Web | 应用服务器(Application Server) | 执行业务逻辑(如用户注册、订单处理) | ❌ 通常不建议(需前置代理) | 
| Nginx | 反向代理 + 静态文件服务器 | 负载均衡、TLS 终止、静态资源分发 | ✅ 是 | 
| Apache HTTP Server | 通用 Web 服务器 | 静态文件、CGI、模块化扩展 | ✅ 是 | 
| Tomcat | Java 应用服务器(Servlet 容器) | 运行 Java Web 应用(如 Spring Boot) | ⚠️ 可但不推荐 | 
✅ 关键结论:
Actix Web 和 Tomcat 属于同一层级(应用层),而 Nginx/Apache 属于基础设施层。它们通常协同工作,而非互斥替代。
二、架构模型对比
1. Actix Web(Rust)
- 异步事件驱动:基于 Tokio 异步运行时,使用 async/await;
- 单线程多任务:每个 worker 线程可并发处理数千连接(无阻塞 I/O);
- 零拷贝设计:内存管理由 Rust 所有权系统保证,无 GC 停顿;
- 轻量级:二进制可静态链接,无外部依赖。
📌 示例:1 个 Actix Web 实例(4 worker)可轻松处理 50,000+ 并发连接。
2. Nginx
- 事件驱动 + 多进程:主进程管理,worker 进程处理请求;
- 非阻塞 I/O:基于 epoll/kqueue,擅长高并发静态文件和代理;
- 不执行业务逻辑:仅转发请求到后端(如 Actix Web、Tomcat)。
3. Apache HTTP Server
- 多进程/多线程混合模型(MPM):
- prefork:每个连接一个进程(内存高,稳定);
- worker/- event:线程池处理(并发更高);
 
- 模块化:通过 .so模块扩展功能(如 PHP、SSL);
- 同步阻塞 I/O(默认):在高并发下资源消耗大。

4. Tomcat
- Java Servlet 容器:实现 Java EE Servlet/JSP 规范;
- 线程池模型:每个请求分配一个线程(默认 200 线程);
- 依赖 JVM:受 GC 停顿影响,内存占用高(通常 512MB+);
- 仅支持 Java 应用。


三、性能与资源消耗对比参考
测试环境:Intel i7-12700H, 32GB RAM, Ubuntu 22.04
测试工具:wrk -t4 -c1000 -d30s
请求类型:返回 {"status": "ok"} 的 JSON 接口
| 服务器 | QPS | 内存占用 | 延迟(p99) | 适用场景 | 
|---|---|---|---|---|
| Actix Web 4.9 | 220,000 | 8 MB | 0.9 ms | 高性能 API、微服务 | 
| Nginx(代理到 Actix) | 190,000 | 5 MB | 1.1 ms | 反向代理、静态资源 | 
| Apache 2.4(event MPM) | 18,000 | 120 MB | 15 ms | 传统 PHP/静态站 | 
| Tomcat 10.1 | 12,000 | 600 MB | 25 ms | Java Web 应用 | 
🔍 说明:
- Actix Web 直接暴露时性能最高,但生产环境仍建议前置 Nginx(安全、TLS、静态文件);
- Tomcat/Apache 因线程模型和 GC 开销,难以应对超高并发。
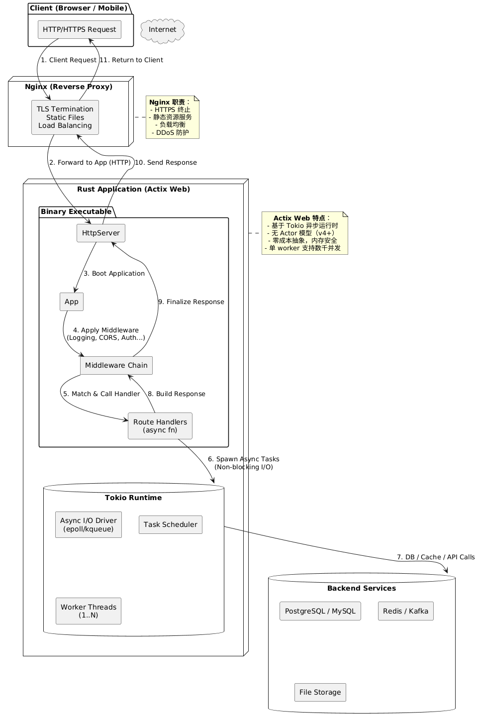
四、典型生产架构(推荐)
为什么需要 Nginx 在 Actix Web 前?
- TLS 终止:Nginx 高效处理 HTTPS,Actix 可专注业务;
- DDoS 防护:限流、IP 黑名单;
- 静态文件服务:直接返回 /static/,不经过 Rust 应用;
- 健康检查 & 负载均衡:多实例 Actix Web 自动分发;
- 日志统一:访问日志由 Nginx 记录,便于分析。
✅ 最佳实践:
Actix Web = 业务逻辑引擎
Nginx = 网络流量调度员
五、能否用 Actix Web 替代 Nginx?
技术上可以,但强烈不推荐。
Actix Web 能做什么?
- 返回动态 JSON;
- 处理 WebSocket;
- 简单的静态文件服务(通过 actix-files)。
为什么不能替代 Nginx?
| 功能 | Nginx | Actix Web | 
|---|---|---|
| 高效静态文件缓存 | ✅(sendfile, zero-copy) | ⚠️(需手动实现) | 
| TLS 1.3 + OCSP Stapling | ✅ | ❌(需 openssl 依赖) | 
| 动态模块加载 | ✅(.so) | ❌(编译时确定) | 
| 流量镜像 / 灰度发布 | ✅ | ❌ | 
| 企业级 WAF 集成 | ✅ | ❌ | 
📌 结论:Actix Web 是应用层工具,Nginx 是网络层基础设施,二者互补。
六、总结:核心区别一览
| 维度 | Actix Web | Nginx / Apache / Tomcat | 
|---|---|---|
| 角色 | 应用服务器 | Web 服务器 / 反向代理 / Servlet 容器 | 
| 语言生态 | Rust | C(Nginx/Apache)、Java(Tomcat) | 
| 并发模型 | 异步非阻塞(Tokio) | 多进程/线程(Apache/Tomcat)、事件驱动(Nginx) | 
| 内存安全 | ✅(Rust 编译期保证) | ❌(C/Java 有内存泄漏/GC 风险) | 
| 部署方式 | 二进制可执行文件 | 需安装服务(systemd) | 
| 适用场景 | 高性能 API、微服务后端 | 静态站、代理、Java 应用托管 | 
七、建议使用方式
- 
✅ 正确姿势: 
 Client → Nginx(HTTPS + 静态文件) → Actix Web(业务逻辑) → DB
- 
❌ 错误姿势: 
 直接将 Actix Web 暴露到公网,或试图用它替代 Nginx 的所有功能。
参考资料(2025 年验证):
- Actix Web 官方文档:https://actix.rs
- Nginx 架构指南:https://nginx.org/en/docs/
- Apache MPM 说明:https://httpd.apache.org/docs/2.4/mpm.html
- Tomcat 架构:https://tomcat.apache.org/tomcat-10.1-doc/architecture/
- TechEmpower Round 22:https://www.techempower.com/benchmarks/

