如何处理系统环境变量的字符长度超过了 Windows 对话框的限制(2047 个字符)
如何处理系统环境变量的字符长度超过了 Windows 对话框的限制(2047 个字符)

这是 Windows 系统的 “编辑环境变量” 界面,同时弹出了 “系统属性” 提示框,提示 “此环境变量太大。此对话框允许将值设置为最长 2047 个字符”。
1.问题分析:这是因为系统环境变量的字符长度超过了 Windows 对话框的限制(2047 个字符)。
解决建议
1.清理冗余路径:检查环境变量中的路径,删除不再需要的程序路径。例如,一些旧版本软件的路径或重复的路径可以移除。
2.缩短路径名称:如果有自定义安装的程序,可将其安装到路径更短的目录下,然后更新环境变量中的对应路径。
3.使用系统变量引用:对于一些公共路径,可利用已有的系统变量(如%SystemRoot%等)来替代部分路径,减少字符数量。
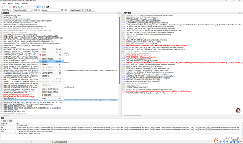
4.使用Rapid Environment Editor修改环境变量
如何使用Rapid Environment Editor修改环境变量
Rapid Environment Editor下载官网:Download - Rapid Environment Editor

下载完成之后进行解压,然后打开对应文件夹


点击运行rapidee.exe程序,以管理员权限进行运行

选择要添加的环境变量进行添加


选择添加目录路径

选择对应目录添加即可

添加完后记得点击保存

查看系统环境变量:
查看是否添加上

