win笔记本各种莫名其妙应用程序和系统崩溃,现已排查软件问题、系统问题、部分硬件问题,非常诡异!!
设备:
windows系统,联想拯救者笔记本2023,i9-14900HX,原装内存,4060显卡,正常使用没有用过超频等策略
问题现象:
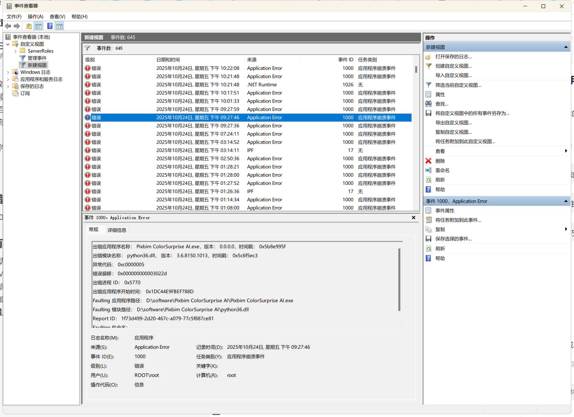
多种不同软件(浏览器、WPS、系统实时字幕、Python、百度网盘、xmind软件、ps、lr、向日葵、todesk等等)都会随机崩溃。浏览器大语言模型生成过程中文字不断刷新中会经常崩溃,浏览器打开在线文档,在线思维导图几乎没法用,一直崩溃,python运行图片视频处理过程中偶尔崩溃,xmind在文件比较大的时候,来回拖动或者缩放会崩溃,百度网盘下载过程中也会崩溃,wps经常点开就崩溃,向下滑动缩放也会崩溃,有时候一分钟内会崩溃十几次)
电脑在使用ps或者3d软件时,移动画面的时候电脑会发出丝丝的电流音。
大部分崩溃的错误代码是
0xc0000005 、0xc0000409。
已经完成了所有可能的软件硬件排查:
包括重装系统win10,win11 、更新驱动、更换为独显卡直连、更换用户测试、内存诊断(Windows内存诊断、MemTest86)、interCPU诊断、系统文件检查(sfc /scannow和dism)、dll库C++库.net库以及DirectX全部重新安装或修复、重置图形驱动堆栈、禁用硬件加速、关闭所有msconfig非微软服务等 硬件检测均没有任何错误,且依然崩溃没有任何改善。

