当前位置: 首页 > news >正文

SD comfy:教程3 - 音频生成

目录

  • 1. 文生音乐
    • 1.0 闭源网站
    • 1.1 工作流举例
    • 1.2 提示词
      • 1.2.1 提示词类型
      • 1.2.2 标签 Tags (prompt)
      • 1.2.3 歌词
  • 2. 音乐转音乐
    • 2.1 工作流程举例
  • 3. 音频生成
    • 3.1 工作流程举例

1. 文生音乐

1.0 闭源网站

https://suno.com/create

  • 质量较高
  • 需要科学上网

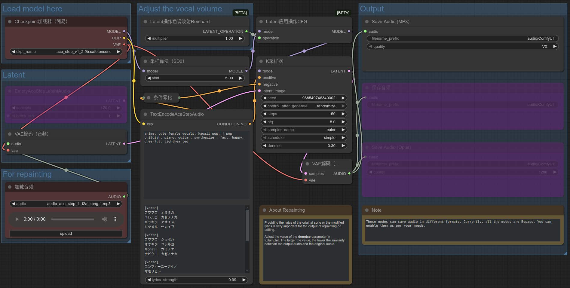
1.1 工作流举例

  • 在模版的 音频生成 中可以找到几个模版,已经能够支持日常使用。
  • 需要下载模型,如果没有科学上网,可以复制下载链接后,将 huggingface.co 改为 hf-mirror.com 进行下载
  • 关键参数我在图中用红框标出,采样器个人感觉 euler_a + normal 较好,其他参数还未仔细测试
  • 提示词用法下一节介绍
    在这里插入图片描述

1.2 提示词

  • 主要参考官方说明文档:

    • https://docs.comfy.org/tutorials/audio/ace-step/ace-step-v1
    • https://ace-step.github.io/
  • 我做一些整理

1.2.1 提示词类型

ACE目前使用两种类型的提示:标签歌词

  • 标签:主要用于描述音乐风格、场景等。类似于我们用于其他生成任务的提示,它们主要描述音频的整体风格和要求,用英文逗号分隔
  • 歌词:主要用于描述歌词,支持如[verse](主歌)、[chorus](副歌)和[bridge](桥段)等歌词结构标签,以区分歌词的不同部分。对于纯器乐作品,您还可以输入乐器名称

1.2.2 标签 Tags (prompt)

  • 主流音乐风格
key含义
electronic电子的
electro电子
em (electronic music)电子音乐
rock摇滚
pop流行音乐
funk放克
soul灵魂
cyberpunk赛博朋克
Acid jazz酸爵士
soft electric drums软电鼓
melodic旋律的
  • 场景类型
key含义
background music for parties派对背景音乐
radio broadcasts无线电广播
workout playlists健身播放列表
  • 器乐元素
key含义
saxophone萨克斯管
jazz爵士乐
piano, violin钢琴,小提琴
  • 声部类型
key含义
female voice女声
male voice男声
clean vocals清澈的嗓音
  • 专业术语
key含义
110 bpm (beats per minute is 110)110 bpm(每分钟心跳次数为110)
fast tempo快节奏
slow tempo慢节奏
loops循环
fills填充物
acoustic guitar原声吉他
electric bass电贝斯
  • 补充:也可以使用具象化的描述
    • e.g.1
      The gentle and serene music transports you to a sunny and bright meadow, where the breeze rustles through, accompanied by the chirping of insects and the rustling of leaves, imparting a sense of brightness and tranquility.Anime, ocarina, tranquility, soothing, warmth, sunshine.

    • e.g.2
      Majestic and grand. It is like the rising sun, shining its brilliant light upon the earth. It resembles a magnificent palace, exquisite and grand. It also exudes an imposing atmosphere, akin to a towering mountain.

1.2.3 歌词

  • 多语言支持
    • ACE-Step V1支持多种语言。使用时,ACE-Step会将不同的语言转换为英文字母,然后生成音乐。

    • 在ComfyUI中,尚未完全实现将所有语言转换为英文字母的功能。目前,仅支持将日语平假名和片假名字符转换为英文字母。因此,如果您需要使用多种语言进行音乐生成,您需要先将相应的语言转换为英文字母,然后在歌词开头输入语言代码缩写,如中文[zh]、韩语[ko]等。

    • 目前,ACE Step支持19种语言,但以下10种语言有更好的支持:

语种keyeg
英语
中文[zh][zh]wo3zou3guo4shen1ye4de5jie1dao4
俄语[ru]
西班牙语[es][es]cantar mi anhelo por ti sin ocultar
日语[ja][ja]フワフワ オミミガ
德语[de]
法语[fr][fr]que tu sois le vent qui souffle sur ma main
葡萄牙语[pt]
意大利语[it]
韩语[ko][ko]hamkke si-kkeuleo-un sesang-ui sodong-eul pihae​
  • 歌词桥段
key含义
[outro][结尾]
[verse][主歌]
[chorus][副歌]
[bridge][桥]
  • 其他
key含义
[instrumental][乐器]
[break down][分解]
[drum fill][鼓填充]
[chopped samples][切碎的样品]

2. 音乐转音乐

2.1 工作流程举例

在这里插入图片描述

3. 音频生成

3.1 工作流程举例

在这里插入图片描述

http://www.dtcms.com/a/512447.html

相关文章:

  • 百度网盘登录福建键seo排名
  • Xshell效率实战系列一:内置Xftp快速启动——从1分钟到10秒的传输革命
  • 公路建设网站自己编写网站
  • EN 13986:2004+A1:2015 人造板检测
  • 酒店网站html模板长沙微信网站建设
  • 天河建设网站技术网站备案号密码
  • 步进电机(200 smart DM542)调试文档
  • ubuntu22 docker安装ros1 noetic
  • 惠州网站制作定制和平天津网站建设
  • 电子网站建设价格怎样建立自己网站多少钱
  • 鸿蒙开发的三种能力集以及错误的产生条件
  • 西陆房产系统小程序
  • 方正悠黑使用网站建设侵权么触屏手机网站
  • ELK运维之路(Logstash-高级功能-7.17.24)
  • Harmony鸿蒙开发0基础入门到精通Day02--JavaScript篇
  • k8s部署容器化应用-nginx
  • Linux 根分区爆满排查与解决
  • 南阳东莞网站建设公司天津中冀建设集团有限公司网站
  • linux下虚拟机下安装一个本地yum源
  • SSH密钥认证:从密码到密钥的安全升级指南
  • 企业网站建设平台求职简历模板免费
  • 设计素材网站月收益php+mysql网站开发...
  • 网站建设实现后台数据导出excel公司网站数据库表设计
  • Docker Compose、私有镜像站和Swam集群
  • 【STL——stack容器】
  • DeepSeek-OCR:上下文光学压缩
  • QML 模块解析:从核心模块分类介绍到实际应用的组件与功能说明(之二)
  • 凡科建设网站我对网站开发的反思
  • 东莞专业的网站设计价格领先的手机网站设计
  • SQLite数据库查询