当前位置: 首页 > news >正文

【AI编程】腾讯AI编程神器 CodeBuddy从使用到项目实战详解

目录

一、前言

二、CodeBuddy 介绍

2.1 CodeBuddy 是什么

2.2 CodeBuddy 主要功能特色

2.3 对比其他AI编程工具优势

3.3.3 CodeBuddy 选择建议

三、Code buddy 安装部署

3.1 Code buddy 三种使用方式

3.2 IDE安装

3.3 操作界面功能介绍

3.3.1 界面基本配置

3.3.2 两种AI代码生成模式

四、CodeBuddy 功能深度体验与项目实战

4.1 代码诊断

4.2 代码优化建议

4.3 代码续写

4.4 生成前端页面

4.5 生成工程化前端代码

4.6 生成java项目

4.7 在VsCode中集成CodeBuddy

五、写在文末


一、前言

2025年AI编程的势头持续上涨,各大模型厂商开始在AI编程领域推出自己的产品。从Cursor ,GitHub 到国产AI编程工具Trae,通义灵码等,都展现出了强大的编程能力,为程序员的日常编程工作带来了非常大的便利。本篇将再介绍一款2025年热度非常高而且很实用的一款AI编程工具,由腾讯出品的CodeBuddy ,带你近距离感受下CodeBuddy 作为AI编程带来的魅力。

二、CodeBuddy 介绍

2.1 CodeBuddy 是什么

CodeBuddy Craft 是一款新兴的 AI 编程辅助工具,旨在帮助开发者提高编码效率、减少重复劳动并提升代码质量。作为一款基于人工智能的编程助手,它能够理解上下文、生成代码片段、提供智能建议,并与主流 IDE 无缝集成。

入口1:https://copilot.tencent.com/

入口2:https://www.codebuddy.com/

2.2 CodeBuddy 主要功能特色

CodeBuddy Craft 提供以下主要功能:

  • 智能代码补全:在你编写代码时,提供精准的上下文感知建议,支持多达200多种编程语言和主流框架。

  • Craft智能开发模式:这是它的核心亮点。你可以用自然语言描述需求(例如“开发一个带登录功能的TodoList应用”),Craft能够理解并自动分解任务,生成包含前后端代码、配置文件甚至部署脚本的完整项目骨架。

  • 代码分析与评审:它可以自动扫描代码,识别潜在的错误、安全漏洞和代码规范问题,并提供修复建议,帮助提升代码质量。

  • 单元测试生成:能够一键为函数生成单元测试用例,显著减少编写测试的工作量。

  • 全栈IDE体验:除了作为插件支持主流的VSCode、JetBrains系列IDE外,腾讯还推出了独立的 CodeBuddy IDE。这是一个覆盖从产品需求、UI设计到代码开发、部署全流程的“一体化”开发平台,号称“全球首个产设研一体AI全栈高级工程师”。

2.3 对比其他AI编程工具优势

下面的表格汇总了腾讯云 CodeBuddy 与市面上其他主流 AI 编程工具的关键对比点。

对比维度🚀 腾讯云 CodeBuddy其他主流工具 (如 GitHub Copilot, Cursor 等)
核心特色Craft智能体:自然语言生成完整项目侧重于代码补全和单文件辅助
模型支持双模型驱动(腾讯混元 + DeepSeek通常为单一模型
中文与本土化深度优化,中文理解准确率高,变量命名和业务逻辑生成更贴合国内习惯对中文支持相对较弱,在中文注释和业务场景理解上可能存在差距
集成与部署无缝集成腾讯云服务(云函数、微信小程序等;支持私有化部署与特定云服务商绑定或需要额外配置;企业级安全合规选项可能有限
响应速度依托国内服务器,响应延迟低(约120ms),体验流畅服务器多在海外,国内使用可能存在网络延迟
价格与免费额度免费额度慷慨,个人Pro版价格亲民(低至99元/年),企业版性价比高免费额度有限或试用期短,个人版

CodeBuddy 核心优势说明:

  • 革命性的“对话式开发”:

    • CodeBuddy的Craft智能体模式允许你直接用自然语言描述复杂需求(例如:“用Python Flask写一个带登录和权限的Todo List应用”),它能自动拆解任务,在几十秒内生成包含前后端代码、数据库模型、配置文件甚至部署脚本的完整项目骨架。这直接将开发效率提升到了一个新高度。

  • 双引擎带来的智能与精准:

    • 采用腾讯混元和DeepSeek双模型协同工作,相当于有两位各有所长的专家为你服务。一个擅长理解中文语义和业务逻辑,另一个专攻代码逻辑与算法,使得生成的代码在准确性和严谨性上表现更佳。

  • 企业级的安全与合规保障:

    • 对于金融、政务、医疗等对数据安全有严格要求的行业,CodeBuddy支持私有化部署和等保三级认证,确保你的源代码数据留在本地,满足合规要求。这是许多海外工具难以比拟的优势。

3.3.3 CodeBuddy 选择建议

综合来看,你可以根据自己的核心需求来做决定:

  • 如果你符合以下情况,CodeBuddy 可能是你的最佳选择:

    • 个人开发者或初创团队:非常看重成本效益,希望用较低成本获得强大功能。

    • 主要开发国内项目:如微信小程序、需要深度集成腾讯云服务的应用,CodeBuddy的本土化优化和云端集成能让你事半功倍。

    • 身处金融、政企等对数据安全要求高的行业:私有化部署和高级别的安全合规性是刚需-。

    • 希望从“需求描述”到“项目生成”实现极致效率:渴望使用Craft智能体这样的高级功能来快速启动项目。

  • 在以下情况下,其他工具可能更合适:

    • 你的工作流深度绑定GitHub生态,且项目以英文开源技术栈为主。

    • 团队规模小,仅需要基础且稳定的代码补全功能,对高级项目生成功能需求不大。

    • 能够方便地访问海外服务,对网络延迟不敏感。

三、Code buddy 安装部署

3.1 Code buddy 三种使用方式

目前,对于Code buddy ,官方提供了3种方式可供应用开发者选择,分别是:

  • IDE 工具,即开发者下载IDE安装使用;

  • 插件化安装使用,对于使用自己的开发IDE工具比较顺手的同学,不想再单独使用新的IDE的同学可以考虑使用以插件化的方式将Code buddy 集成使用,支持主流的IDE工具集成,比如Vs Code;

  • 命令行式的使用,类似Claude Code那样,通过命令交互进行AI编程;

上面3种方式可以任选一种使用,这里我选择下载IDE的方式安装部署使用。

3.2 IDE安装

下载IDE之后,本地一路下一步即可完成安装过程。点击下载IDE来到下面的页面即可下载安装包。

安装完成后,看到下面的页面,在这个页面做一些基础的配置,比如皮肤、使用需要导入VsCode 的使用配置等

最后需要登录一下账号,使用个人微信即可登录

登录成功后,来到下面的IDE主界面

3.3 操作界面功能介绍

3.3.1 界面基本配置

对于使用过其他AI编程工具的同学对这个操作界面应该不陌生,长得很相似,比如第一个是你在使用Code buddy进行编程的时候需要存放的生成代码的文件目录

也可以连接远程的git仓库进行AI编程

在右侧的对话框中,内置了几种默认的大模型可供选择,即AI生成代码使用的大模型

3.3.2 两种AI代码生成模式

在对话窗口可以看到提供了两种模式,Craft 模式和Chat模式,可以在上面提供的官方网站进行详细的查看,简单解释就是:

  • Chat 模式,基于对话的形式完成AI辅助代码生成,这个与很多AI编程工具类似,后面将会体验下该功能

  • Craft 模式,一种全新的模式,通过自然语言描述你的需求,CodeBuddy 就能为你生成相应的功能代码,底层会自动理解你的需求,然后拆解任务,很适合复杂业务场景下的编程

四、CodeBuddy 功能深度体验与项目实战

接下来通过实际的案例体验和演示下CodeBuddy 的功能。

4.1 代码诊断

当你刚接手一个新项目时,尤其是那种缺少文档的项目,拿到项目代码时可能一筹莫展,这时有了像CodeBuddy 这样的AI工具,就可以借助它来帮你分析。如下打开本地的一个工程文件。基于Chat模式下,在对话框输入提示词:

分析当前工程的结构,使用的技术栈,以及核心做的事情

整个过程响应时间很短,稍等一会之后,就给出了比较详细的解答

由于我是熟悉这个工程代码和结构的,整体来说给出的分析结果是比较中肯的,有一定的参考价值。

4.2 代码优化建议

有了AI编程工具之后,代码优化过程中如果没有什么思路,可以让AI 帮你提供一些建议,比如我选中工程中的某个类,在对话框中输入提示词,让它对其中的某个方法给出代码优化建议,如下:

通过回答可以看到,首先给出了这个方法的优化建议点,对当前代码的问题诊断分析,最后给出了优化后的代码示例。整体来说还是很详细的。

4.3 代码续写

如果你需要基于当前的工程进行新的编码时,可以通过Chat的模式,将你的需求以自然语言的方式输入对话框,然后等待响应即可,如下提示词:

在当前类中增加一个时间转换的方法,将Date类型的时间转换成字符串类似的时间,入参支持不同的时间格式
稍等一会儿之后,就给出了完整的代码,从编写的代码来看,考虑的细节点还是很详细的,代码质量也很不错。

4.4 生成前端页面

通过对话的方式让CodeBuddy快速生成一个网站的前端页面,如下提示词

  • 注意需要新打开一个本地的文件目录,生成后的代码就放在这个目录下

生成一个AI咨询网站,包括咨询主页和详情页

注意切换为Craft 模式,输入到对话框等待响应,等待一段时间之后,会在当前的目录下生成完整的代码,并且最后给出了打开预览页面效果的地址。

按照IA生成的指引,打开的页面效果如下

比如说我觉得当前这个网站的科技风格不够明现,可以继续基于当前的对话窗口让AI继续完善,如下:

等待CodeBuddy 再次优化完成,打开浏览器,这一次的效果便关闭第一次科技风更浓厚一些

4.5 生成工程化前端代码

接下来,基于Craft模式,让CodeBuddy 生成一个前端工程化的项目,打开一个新的文件夹,输入下面的提示词

生成一个员工管理系统的工程,使用vue技术,包含1个页面:
1、员工列表展示
2、查看员工详情
确保生成的代码可以运行起来使用

需要注意的是,为了确保最终能够成功的生成前端工程代码,并且顺利运行,需要本地提前安装好相关的依赖环境,比如这里需要用到vue技术,本地就需要提前安装node环境。

等待全部生成完成之后,它会在当前的编辑器中打开一个预览窗口,然后自动打开本地的浏览器,这个有点类似MCP的功能了

打开浏览器之后,展示效果如下,整体来说,效果还是很不错的,连头像都内置进去了

如果你对上面生成的效果不满意,也可以通过对话继续完善。

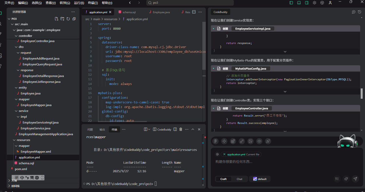
4.6 生成java项目

最后再来演示下基于CodeBuddy生成一个完整的java工程项目代码,参考下面的提示词

生成一个员工管理系统,使用springboot3+mybatis-plus+mysql技术,包含3个接口:
1、新增员工
2、员工列表
3、查看员工详情

将提示词输入对话框,等待响应,从输出的过程可以看到,整个流程都拆分的非常细致,就像一个真实的程序员在编码的过程一样

随机查看几个生成的文件,比如下面的配置文件,与我们真实开发中使用的配置信息几乎是一模一样

再看看pom文件,对于工程中需要用到的依赖包,刚刚好满足工程的最小化要求,从左侧的目录分层来看,与日常主流的开发模式下分包结构大差不差。

在生成代码的过程中,CodeBuddy会弹出提示框咨询你是否需要安装java相关的扩展插件,因为安装了扩展插件后,就可以在代码生成完成之后直接通过相关的命令来启动工程了,这就是为什么上一步生成前端工程代码之后可以直接运行的原因了,因为前端工程运行需要的环境都已经具备了。

从这里也不难看出,CodeBuddy 不仅是可以做AI编程使用,甚至是基于生成的代码,可以直接启动运行看效果,多少有点替代传统的IDE编程工具的意思。

4.7 在VsCode中集成CodeBuddy

如果你不想在本地单独安装CodeBuddy的IDE工具,也可以直接在VsCode中以插件的形式集成,直接搜索CodeBuddy插件,点击安装

安装完成后,在左侧菜单栏最下面就可以看到这个CodeBuddy的图标

点击登录,登录成功后就来到下面的界面,在这里就可以开始与CodeBuddy交互使用了

比如在这里让CodeBuddy生成一个前端页面,对话框输入自然预语言描述你的需求,等待CodeBuddy的反馈,很快就生成好了

打开浏览器预览下效果

五、写在文末

本文详细介绍了CodeBuddy这款强大的AI编程工具的使用,并通过实际操作案例介绍了如何基于CodeBuddy生成项目代码,希望对看到的同学有用,本篇到此结束,感谢观看。

http://www.dtcms.com/a/474454.html

相关文章:

  • JavaEE 初阶第二十九期:HTTP协议深度揭秘(三)
  • ReentrantLock中的Condition
  • 基于Spring Boot + Vue 3的乡村振兴综合服务平台架构设计与实现
  • 专门做门的网站软件开发公司专业的有哪些
  • 网站不用了 怎么关闭吗做资源网站怎么赚钱
  • J东h5st逆向实战
  • 营销型网站如何制作软件设计师含金量高吗
  • 【MySQL】从零开始了解数据库开发 --- 基本查询
  • LeetCode进阶算法题解详解
  • 构造器是什么
  • docker desktop安装(windows os)
  • 免费的网站域名查询app国外的营销网站有哪些
  • 大模型基础入门与 RAG 实战:从理论到 llama-index 项目搭建(有具体代码示例)
  • 保定网站建设报价网页设计图片变圆角
  • 网站首页没收录大连网站流量优化定制
  • 基于CAN的UDS诊断服务
  • C++ : AVL 树之 右左双旋(第四章)
  • 南阳网站制作哪家好西安专业网站开发哪家好
  • 在 Windows PowerShell(pwsh)中配置 Oh My Posh + Conda 环境美化与性能优化
  • 小榄做网站新专业建设的重点任务
  • 把AI“浓缩”到1KB:超紧凑型决策树在MCU上的极限优化实战
  • Spring Boot 原理篇
  • 站酷网免费素材图库官网竣工验收全国公示平台
  • eclipse 导入javaweb项目,以及配置教程(傻瓜式教学)
  • 【Chrome插件】‘顾得助手’ 新功能介绍
  • 【控制系统建模与分析#1】电系统建模
  • 【Linux系统】9. 基础开发工具(三)
  • 付费网站做推广哪个好wordpress 顶部导航
  • 什么是AIGC?AIAIGCAGI什么区别?
  • NLP入门