当前位置: 首页 > news >正文

DeepSeek 使用 手册 并解决系统繁忙问题

1. 入门篇

① 官网地址:

DeepSeekChat with DeepSeek AI – your intelligent assistant for coding, content creation, file reading, and more. Upload documents, engage in long-context conversations, and get expert help in AI, natural language processing, and beyond. | 深度求索(DeepSeek)助力编程代码开发、创意写作、文件处理等任务,支持文件上传及长文本对话,随时为您提供高效的AI支持。https://chat.deepseek.com/sign_in

② 注册

按照自己的方式进行登录注册 比较简单 

③  手机端

如果使用手机,可以直接在应用商店(无论安卓还是苹果)下载 deepseek

④ DeepSeek 的界面

 界面如下 

⑤ 使用案例

功能选择

图片中 1 的位置 深度思考 (R1):适用于需要复杂分析、推理或多步处理的任务(如代码调试、数学推导、逻辑分析等)。
图片中 2 的位置 联网搜索:允许 DeepSeek 访问互联网获取实时信息(如新闻、数据、最新知识等),适合需要外部信息的任务(例如查天气、搜论文等)。
图片中 3 的位置  文件上传/下载入口:若支持文件操作,可能提供文件拖拽上传或下载生成内容的按钮。

⑥ 对于使用的时候出现系统繁忙问题的解决

如图

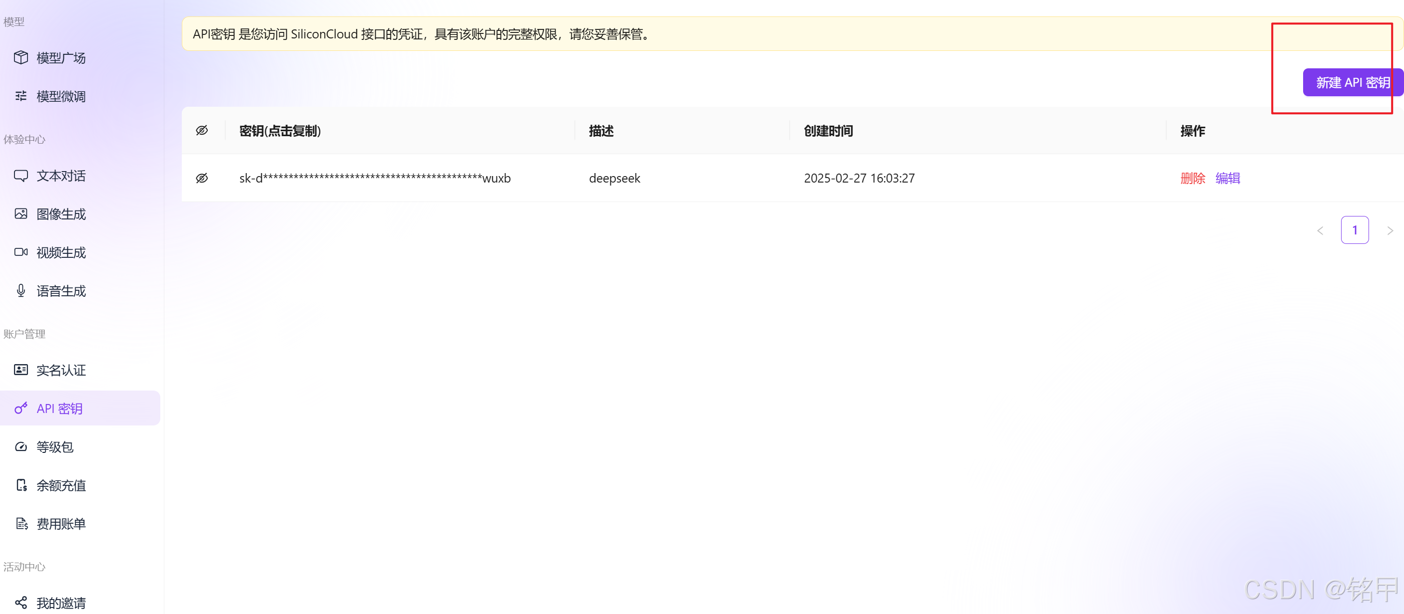
我们可以通过 “硅基流动的API”的进行使用 页面如下

使用 链接      

 硅基流动统一登录 

咱俩都能白嫖2000万Token(够你玩到爽) 


戳我链接 注册(真的就填个手机号码)

找到APi秘钥 点击新建API秘钥就可以啦

下个Cherry Studio客户端(开源的不怕跑路)

下载地址 Cherry Studio - 全能的AI助手

下载后傻瓜式安装 安装后打开

点击上方图片 的方框中内容

填入秘钥就可以了 

2、基础对话

有效提问的五个黄金法则

法则1: 明确需求
法则2:提供背景
法则3:指定格式
法则4:控制长度
法则5:及时纠正
 

3、实战篇

http://www.dtcms.com/a/41269.html

相关文章:

  • burpsuit安装教程,证书安装,jdk环境安装
  • Chapter 4 Noise performance of elementary transistor stages
  • 【拉姆齐定理:阴谋论的数学解释 关键字摘取】
  • Locust性能压测工具使用指南
  • 硬件基础(3):三极管(2):实践应用(持续更新)
  • Python—Excel全字段转json文件(极速版+GUI界面打包)
  • 数字化传播杂志数字化传播杂志社数字化传播编辑部2024年第13期目录
  • CVPR2024 | ANDA | 通过集成渐近正态分布学习实现强可迁移对抗攻击
  • pta天梯L1-007 念数字
  • 从混淆到精通:C/C++常量指针与指针常量的本质差异与实战应用
  • Cookie与Session:Web开发中的状态管理机制
  • Docker数据卷容器实战
  • Redis缓存一致性难题:如何让数据库和缓存不“打架”?
  • let、const【ES6】
  • 前端性能测试面试题及参考答案
  • MySQL中的DATETIME与TIMESTAMP选择指南
  • FreeRTOS-在队列发送读取数据小实验
  • C++初阶—list类
  • RISC-V架构的平台级中断控制器(PLIC:platform-level interrupt controller)详解
  • visual studio 2022安装教程及下载(附安装包)visual studio 2022下载安装教程图文详情
  • 解决 Ubuntu 24.04 虚拟机内无法ping 通 Hostname 的问题
  • 【论文笔记-TPAMI 2024】FreqFusion:用于密集图像预测的频率感知特征融合
  • LLM中的Benchmark是什么
  • 阿里开源正式开园文生视频、图生视频模型-通义万相 WanX2.1
  • 浔川 AI 翻译 v6.1.1 将于 3 月 2 日上线:功能升级,体验更优
  • 【文献阅读】A Survey on Model Compression for Large Language Models
  • km98. 所有可达路径(邻接矩阵+邻接表)
  • 【02】Cocos游戏开发引擎从0开发一款游戏-cocos项目目录结构熟悉-调试运行项目-最重要的assets资源文件认识-场景sense了解-优雅草卓伊凡
  • 953 验证外星语词典
  • Qt关于平滑滚动的使用QScroller及QScrollerProperties类说明