当前位置: 首页 > news >正文

vivado fpga程序固化

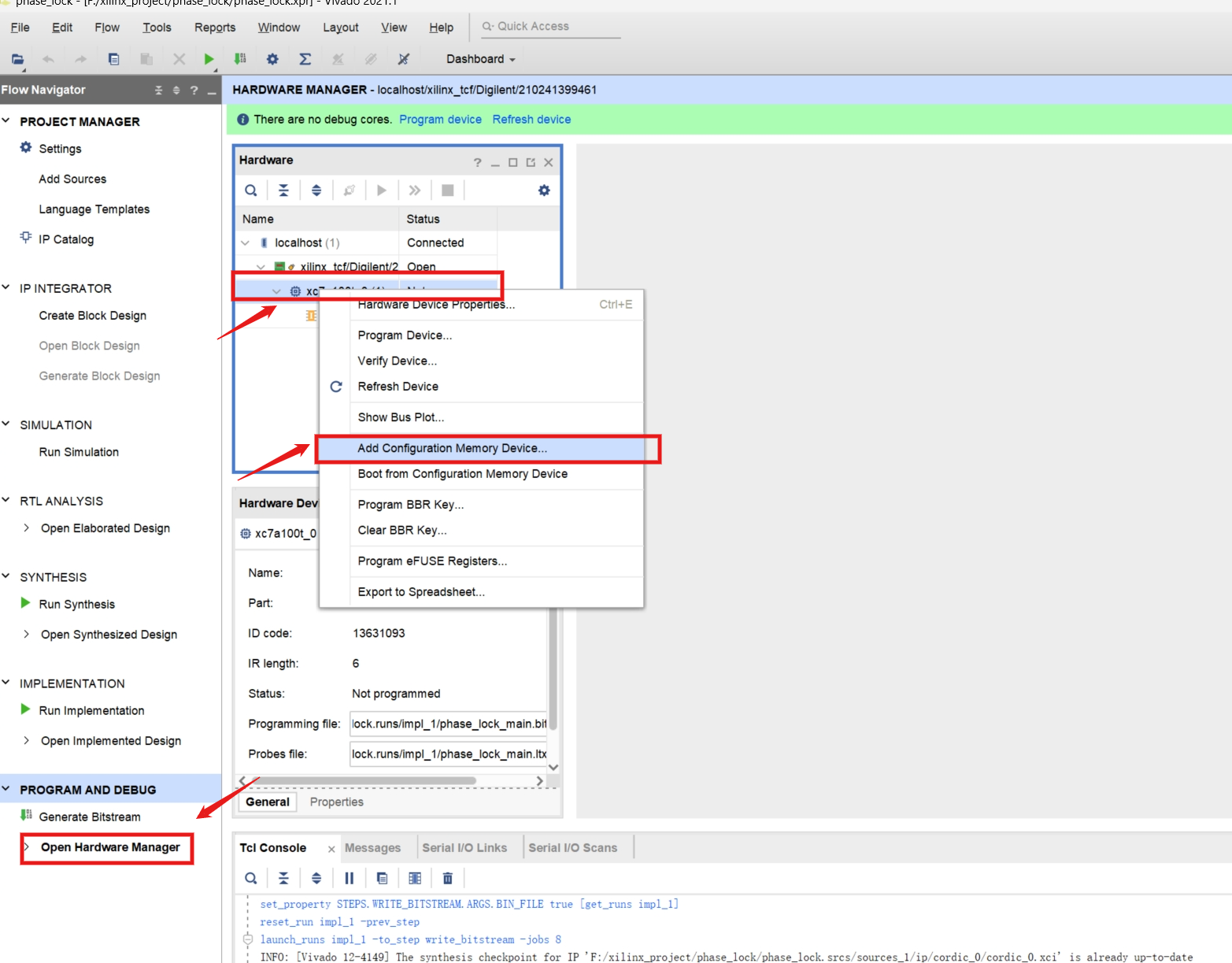
一般下载到fpga上的程序在掉电之后就会丢失,如果想要掉电之后程序不丢失,就需要将比特流文件固化到板载的flash上。

以下以我的7a100t开发板为例,介绍程序固化的流程

 

 

 

 

 

点击OK就可以下载了。 

http://www.dtcms.com/a/202189.html

相关文章:

  • FPGA:基于Vivado的仿真流程与波形调试实践
  • 企业级网络安全护盾:剖析高防IP原理与防护策略
  • C# 语法篇:字段的定义和运算
  • 基于R语言地理加权回归、主成份分析、判别分析等空间异质性数据分析技术
  • Python实现VTK - 自学笔记(4):用Widgets实现三维交互控制
  • 已解决:Git冲突完全解决指南(附最佳实践)
  • 第三个小程序动工:一款结合ai的菜谱小程序
  • 软考中级软件设计师——计算机网络篇
  • 国产远程工具如何重新定义高效连接?——从协议支持到生态整合的全面解析
  • SPA模式下的es6如何加快宿主页的显示速度
  • Index-AniSora技术升级开源:动漫视频生成强化学习
  • 深入解析FramePack:高效视频帧打包技术原理与实践
  • 什么叫生成式人工智能?职业技能的范式转移与能力重构
  • C++:迭代器
  • c/c++的opencv高斯模糊
  • 超长文本注意力机制如何突破传统 O(n²) 瓶颈
  • 大模型的说谎行为
  • 大模型——多模态检索的RAG系统架构设计
  • OD 算法题 B卷 【最佳植树距离】
  • Nginx配置记录访问信息
  • QT高DPI支持
  • AI人工智能的SGLang、vllm和YaRN大语言模型服务框架引擎的对比
  • HarmonyOS应用开发入门宝典——项目驱动学习法实践
  • 中国机加工的市场概况及冷镦技术对于机加工替代的趋势
  • Java 04 API
  • 深入浅出人工智能:机器学习、深度学习、强化学习原理详解与对比!
  • docker容器知识
  • JIT即时编译器全面剖析:原理、实现与优化
  • Java实现基于bitmap的字符串去重统计
  • Pycharm-jupyternotebook不渲染