软考冲刺——案例分析题Super VLAN
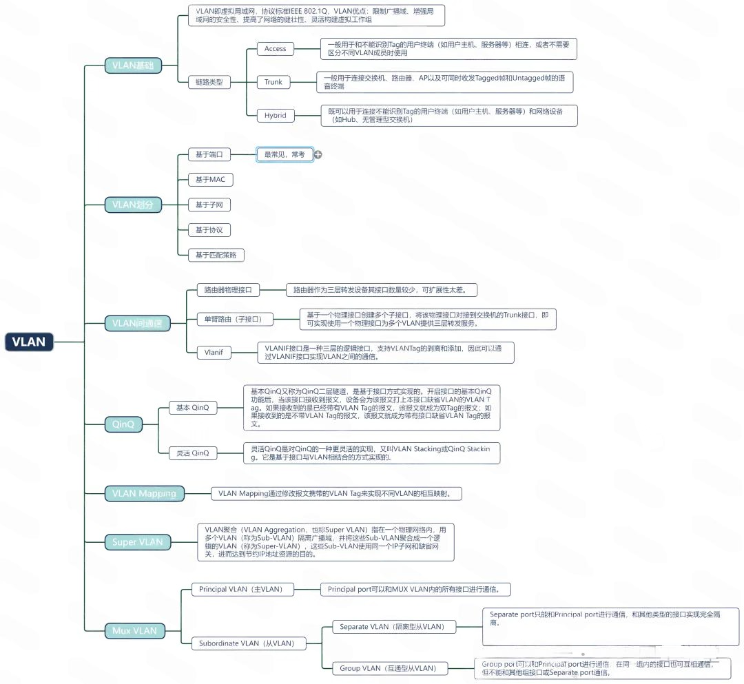
VLAN技术思维导图

除VLAN普通技术外,去年软考网工案例分析已经考察到VLAN的高级应用部分,包括QinQ、VLAN MApping,除此之外Super VLAN和Mux VLAN还没有出现在案例分析题目中,建议学习并掌握。
考点一:Super VLAN原理及实现方式;通过简答题出现。
考点二:配置命令填空;Super VLAN关键命令不多,可能考3个配置命令共6分,或者15分的一个题目包含VLAN基础配置+Super VLAN+路由配置的综合题目。
一:Super VLAN简介
Super VLAN(即VLAN聚合)的主要功能就是节约IP地址,隔离广播风暴,控制端口二层互访。Super VLAN下关联多个Sub VLAN,Sub VLAN之间二层隔离。
所有Sub VLAN共用Super VLAN的VLANIF接口IP地址与外网通信,并且可以通过Super VLAN的VLANIF接口三层互通,从而节约IP地址。
二:实验拓扑

某公司拥有多个部门且位于同一网段,为了提升业务安全性,将不同部门的用户划分到不同VLAN中,VLAN 2和VLAN 3属于不同部门。各部门均有访问Internet需求,同时由于业务需要,不同部门间的用户需要互通。
三:配置思路
可以在SwitchB上部署VLAN聚合,将不同部门的VLAN聚合到Super-VLAN中,这样不同部门的用户可通过Super-VLAN访问Internet。同时,为使部门间用户互通,在Super-VLAN上部署Proxy ARP功能。采用如下思路配置Super-VLAN功能:
(1)在SwitchA和SwitchB上配置VLAN和接口,将不同部门用户划分到不同VLAN中,并透传各VLAN到SwitchB。
(2)在SwitchB上配置Super-VLAN及其对应的VLANIF接口、上行路由,使不同部门的用户能够访问Internet。
(3)在SwitchB上启用Super-VLAN的Proxy ARP功能,使不同部门的用户间三层互通。
四:配置命令
(1)配置SwitchA
# 将接口GE1/0/1、GE1/0/2、GE1/0/3和GE1/0/4加入对应的VLAN。
<HUAWEI> system-view
[HUAWEI] sysname SwitchA
[SwitchA] vlan batch 2 to 3
[SwitchA] interface gigabitethernet 1/0/1
[SwitchA-GigabitEthernet1/0/1] port link-type access //和接入设备相连的接口类型设置为access
[SwitchA-GigabitEthernet1/0/1] port default vlan 2 //接口加入VLAN 2
[SwitchA-GigabitEthernet1/0/1] quit
[SwitchA] interface gigabitethernet 1/0/2
[SwitchA-GigabitEthernet1/0/2] port link-type access
[SwitchA-GigabitEthernet1/0/2] port default vlan 2
[SwitchA-GigabitEthernet1/0/2] quit
[SwitchA] interface gigabitethernet 1/0/3
[SwitchA-GigabitEthernet1/0/3] port link-type access
[SwitchA-GigabitEthernet1/0/3] port default vlan 3 //接口加入VLAN 3
[SwitchA-GigabitEthernet1/0/3] quit
[SwitchA] interface gigabitethernet 1/0/4
[SwitchA-GigabitEthernet1/0/4] port link-type access
[SwitchA-GigabitEthernet1/0/4] port default vlan 3
[SwitchA-GigabitEthernet1/0/4] quit
# 配置接口GE1/0/5透传VLAN 2和VLAN 3。
[SwitchA] interface gigabitethernet 1/0/5
[SwitchA-GigabitEthernet1/0/5] port link-type trunk
[SwitchA-GigabitEthernet1/0/5] port trunk allow-pass vlan 2 to 3
[SwitchA-GigabitEthernet1/0/5] quit
(2)配置SwitchB
# 创建VLAN 2、VLAN 3、VLAN 4、VLAN 10,并配置SwitchB连接SwitchA的接口,使VLAN 2和VLAN 3透传到SwitchB。
<HUAWEI> system-view
[HUAWEI] sysname SwitchB
[SwitchB] vlan batch 2 3 4 10
[SwitchB] interface gigabitethernet 1/0/5
[SwitchB-GigabitEthernet1/0/5] port link-type trunk
[SwitchB-GigabitEthernet1/0/5] port trunk allow-pass vlan 2 3
[SwitchB-GigabitEthernet1/0/5] quit
# 在SwitchB上配置Super-VLAN 4,并将VLAN 2、VLAN 3加入到Super-VLAN 4,作为其Sub-VLAN。
[SwitchB] vlan 4
[SwitchB-vlan4] aggregate-vlan
[SwitchB-vlan4] access-vlan 2 to 3
[SwitchB-vlan4] quit
# 创建并配置VLANIF4,使不同部门的用户可通过Super-VLAN 4访问Internet。
[SwitchB] interface vlanif 4
[SwitchB-Vlanif4] ip address 10.1.1.1 24
[SwitchB-Vlanif4] quit
# 配置上行接口GE1/0/1,透传SwitchB与出口网关Router的互连VLAN。
[SwitchB] interface gigabitethernet 1/0/1
[SwitchB-GigabitEthernet1/0/1] port link-type trunk
[SwitchB-GigabitEthernet1/0/1] port trunk allow-pass vlan 10
[SwitchB-GigabitEthernet1/0/1] quit
# 创建并配置VLANIF10,指定其IP地址为SwitchB与出口网关Router对接的IP地址。(假设Router与SwitchB的互通IP是10.10.1.2,并且Router与SwitchB互通的端口以Tag方式放通VLAN 10))
[SwitchB] interface vlanif 10
[SwitchB-Vlanif10] ip address 10.10.1.1 24
[SwitchB-Vlanif10] quit
# 在SwitchB上配置一条到出口网关Router的缺省静态路由,使用户能够访问Internet。
[SwitchB] ip route-static 0.0.0.0 0.0.0.0 10.10.1.2
(3)配置用户IP地址
分别为各用户配置IP地址,并使它们和VLANIF 4的IP地址10.1.1.1/24处于同一网段。
配置成功后,各部门用户可以访问Internet,但VLAN 2的用户与VLAN 3的用户间不可以相互Ping通。
(4)配置Proxy ARP
# 在SwitchB的Super-VLAN 4下配置Proxy ARP,使不同部门的用户间三层互通。
[SwitchB] interface vlanif 4
[SwitchB-Vlanif4] arp-proxy inter-sub-vlan-proxy enable
[SwitchB-Vlanif4] quit
