AUTOSAR_BSW_从入门到精通学习笔记系列_EcuM
好了,继续我们今天的学习分享,今天我们要学习的模块是EcuM,与BswM
模块一样都属于系统服务层级的模式管理,并且配置集成时都是同BswM一起的。
EcuM模块分为模块初始化和睡眠唤醒功能(很多汽车电子的国产项目中都用到了,当然用的标准部标准不知道,我们来看个标准的)
废话不多说,干货开始。
———————————————————————————————————————————
1. 模块初始化
1.1 模块初始化功能介绍:
上电时,EcuM模块负责基础软件模块的初始化(结合BswM),然后启动Os。
1.2 模块初始化功能实现:
针对模块初始化工作,需要配置EcuM实现,初始化列表中的项限定于Autosar中的模块注1 初始化列表分为EcuMDriverInitListZero、EcuMDriverInitListOne、EcuMDriverRestartList;其中EcuMDriverInitListZero与EcuMDriverInitListOne两者都在Os启动前进行初始化,意味这这些模块的初始化不能使用Os的任何接口,其中EcuMDriverInitListZero不能使用Post-build为配置参数的模块初始化;两者的初始化列表示例如下图

注1:若需要初始化其他模块,需要由修改发布配置工具
EcuMDriverRestartList则为唤醒后支持的初始化列表。
2. 睡眠唤醒功能
2.1 睡眠唤醒功能介绍:
睡眠唤醒是常用的Bsw功能之一,一般我们设计它用来达到产品低功耗的要求,各位还记得用万用表量休眠电流怎么接线不哈哈,将万用表档位切换至毫安挡,然后串入要测量的回路就可以了,应该有很多人一开始测的时候把万用表毫安挡的保险丝点爆了吧,
睡眠唤醒该部分功能的处理核心是在EcuM实现,对于睡眠唤醒的几种描述如下:
方式1.Mcu休眠,由中断唤醒(这种是最常用的,一般唤醒源是CAN/LIN通信,开关电平下降沿);
方式2:Mcu休眠,但周期唤醒(这种一般是根据项目需求,有些项目需要RTC定时唤醒);
方式3:Mcu掉电,由外部设备检测到唤醒事件直接给Mcu供电(这种一般配合板级的LDO电路使用,整个板子没有了供电,当然也就没有了功耗,然后唤醒源唤醒了LDO电路,也会直接唤醒板子的LDO功能使能);
睡眠:
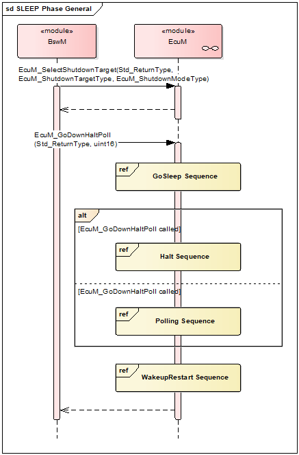
睡眠可以降低Ecu的功耗,EcuM对于上述方式一,二都需要Mcu休眠,需要调用EcuM的Api:EcuM_GoDownHaltPoll,对应的处理流程如下图:
注:本节描述的时序图仅考虑单核情况,多核的睡眠时序需要参考EcuM的SWS文档。

其中GoSleep Sequence如下图:

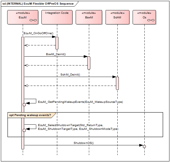
对于方式三,睡眠的时候Mcu直接掉电,涉及到Shutdown状态的处理。

其中OffPreOS Sequence如下图:

OffPostOS Sequence如下图:

唤醒:
对于每个唤醒源Wakeup Source的状态与对应的描述如下所示:
| 状态 | 描述 |
| NONE | 唤醒事件未检测到,或者已被清除 |
| PENDING | 唤醒事件检测到,但是未验证 |
| VALIDATED | 唤醒事件检测到,并且验证通过 |
| EXPIRED | 唤醒事件检测到,并且已经校验超时 |
对于状态的转换如下:

对于Wakeup Source的状态变化通过API: BswM_EcuM_CurrentWakeup
告知BswM。
Wakeup Source ID取值范围0~31,对应U32数据的每一个bit;其中EcuM默认支持的 Wakeup Source如下表:
| 默认唤醒源名称 | 唤醒源ID |
| ECUM_WKSOURCE_POWER | 0 |
| ECUM_WKSOURCE_RESET | 1 |
| ECUM_WKSOURCE_INTERNAL_RESET | 2 |
| ECUM_WKSOURCE_INTERNAL_WDG | 3 |
| ECUM_WKSOURCE_EXTERNAL_WDG | 4 |
这些默认支持的Wakeup Source无需经过验证过程。
Wakeup Source处理过程的两个时间配置EcuMCheckWakeupTimeout、EcuMValidationTimeout。
EcuMCheckWakeupTimeout: 如果唤醒源的检查是异步完成的,则此参数是EcuM延迟ECU关闭的时间的初始值。计时的开始通过API:EcuM_StartCheckWakeup。
EcuMValidationTimeout:Wakeup Source从Pending检查是否Validate的持续时间。
2.2 睡眠唤醒功能实现:
针对唤醒主要涉及EcuM_CheckWakeup、EcuM_SetWakeupEvent以及EcuM_ValidateWakeupEvent等函数。
PB配置选择功能:
AUTOSAR支持PB配置数据刷写,有两种方式:
-
Loadable。PB配置数据存放在固定某一个地址段,通过Bootload等方式在运行时去修改PB配置。
-
Selectable。定义多套配置,在上电初始化的时候根据不同的条件选择不同的配置
ECUM中可实现Selectable方式的PB配置选择功能。
PB配置选择实现:
ECUM在EcuM_DeterminePbConfiguration函数中去确定使用那一套配置数据。实现选择多套PB配置的前提是,ECUM中事先存在多套配置。
温馨提示:以上为普华小满开源文档学习笔记
