SAP PO开发-端到端配置
PO基础配置
1.Landscape配置
1.登录PO系统,选择system landscape,将外围系统的系统信息(Software Component以下简称SC)注册到PO系统中。

2.点击products注册外围系统信息。

3.选择New 新建 按钮:创建一个新的系统和版本。

4.输入产品名称、供应商、版本号等信息。然后点击:Next。

5.设置instance 名称,然后点击Next。

6.最后设置软件组件的名称,然后点击Finish。

2.配置发送端
1.创建namespace,点击进入ESB。

2.点击New新建按钮,创建namespace。

3.将注册在SLD中的Software Component版本(以下简称SC)导入到ESB中。

4.选择我们注册的SC,然后点击Create。

5.在新页签中找到下面的namespace进入,切换到namespace页面下。

6.点击修改按钮,输入namespace,然后点击“保存”按钮。此处我使用域名

7.点击左侧的Model,鼠标右键namespace,点击 New 按钮。

8.输入服务接口的名称,然后点击Create。

9.来到Interface services界面,点击New 按钮,新建Message Type。

10.创建Messgae Type,自定义 Message Type名称。同时将之前创建好的Namespace导入进来,然后点击Create。

11.设置命名空间(XML Namespace),然后点击保存按钮。

12.定义数据类型,在Data Type Used字段,右键New按钮。

13.输入Data Type 名称,导入Namespace,然后点击Create按钮。

14.按招如下图操作,点击InsertLine 按钮。

15.根据项目需求,定义我们需要配置的字段,配置完成后,点击Save按钮。

16.发送端的Interface Service配置完成。
3.配置数据接收端:
1.点击Namespace,在新增一个Namespace命名空间,然后点击Save按钮。

2.在新命名空间下,定义External Definition,,设置名称,然后点击Create。

3.导入外部生成好的文件(此处根据不同场景导入不同类型的文件)

4.点击 import 按钮。

5.从导入进来的文件来看,我们可以看到已经定义好的消息类型。然后点击保存按钮(导入文件从外围系统获取)

6.如下图所示,点击New按钮,定义接口。

7.设置接口名称,然后点击Create按钮。

8.将上一步骤设置好的Messgae Type Name键入,然后点击Save按钮。

9.再次创建一个Namespace。

10.在左侧点击operation mapping,然后输入Name和导入Namespace(上一个步骤创建的)然后点击Create。

11.将上面步骤创建好的interface,输入到目标端和接收端(可以使用鼠标拖拽的方式,将创建好的接口拖拽进来)

11.定义好发送端和接收端后,点击Read Operations,这一步骤操作的目的是将发送端和接收端的字段统一转换。(通过Mapping Program将发送端和接收端的字段转换为统一格式),按照如下截图点击 New 按钮。

12.设置Name后,点击Create。

13.进入到如下截图页面,接下来我们需要将每个字段进行格式转换。使数据发送端格式和数据接收端格式保持一致。

14.开始设置Mapping字段。鼠标选中我们要Mapping的字段,然后拖拽到下面的空白区域,点击黄色部分的Function,我们我们要设置的字段类型(这一步操作是设置为数据发送过来的字段类型;操作后时刻谨记要保存)

15.字段在设置过程中,我们可以通过导入发票XML格式文件,到Test栏目下,这样可以检测我们当前的配置是否正确。点击如下截图鼠标指向地方的执行按钮进行检查。

16.如若配置正确,则会显示如下截图。

17.配置好Mapping字段后,点击保存按钮,选择左上角的Change List将我们当前的配置接口进行激活操作。

18.找到我们配置好的接口,然后点击 Activate 进行激活。

19.提示如下截图则代表激活成功。

4.配置Integration Directory
1.回到PO界面,进入到Integration Directory。

2.找到Configuration Scenario,选择New 新建一个集成场景,然后点击Create。

3.进入到如下界面后,按照如下截图所示,点击New按钮,新建一个Objects。

4.创建一个Business Component,然后点击Create按钮。

5.选中Sender,然后点击如下图鼠标处的下拉框,然后导入我们创建的发送端的接口,然后点击保存按钮。

6.导入Sender端的接口后,点击保存。然后回到Business Component主界面,定义Receiver端。按照如下操作,点击New按钮。

7.定义一个数据接收端。然后点击Create。

8.将我们创建好的数据接收端导入进去(选择对应的Receiver页签)然后点击保存按钮。

9.走到这一步,目前我们已经创建好了数据发送端和数据接收端(如下图所示)。接下来我们需要将两者进行搭桥。

10.双击进入数据发送端,然后选择Sender,找到下面的Communication Channels,然后点击New按钮。

11.创建一个新的Communication Channels,然后点击Create按钮。

12.根据实际接口类型选择,(按照如下截图箭头所指)选择我们需要设置的适配配型,然后选中Sender。

13.设置源文件目录和File Name。配置完成后点击保存按钮。

14.回到BC主界面,按照相同的套路创建一个数据接受端的。

15.输入必填项,然后点击Create。

16.配置数据接收端,然后点击保存按钮。

17.回到BC主界面,选择New按钮。(新建集成配置)

18.新建按钮来到如下截图界面,导入Sender的接口和刚设置的Communication Channel,然后点击Create按钮。

19.点击Communication Channel,然后选择我们刚创建的Sender 发送端Channel。

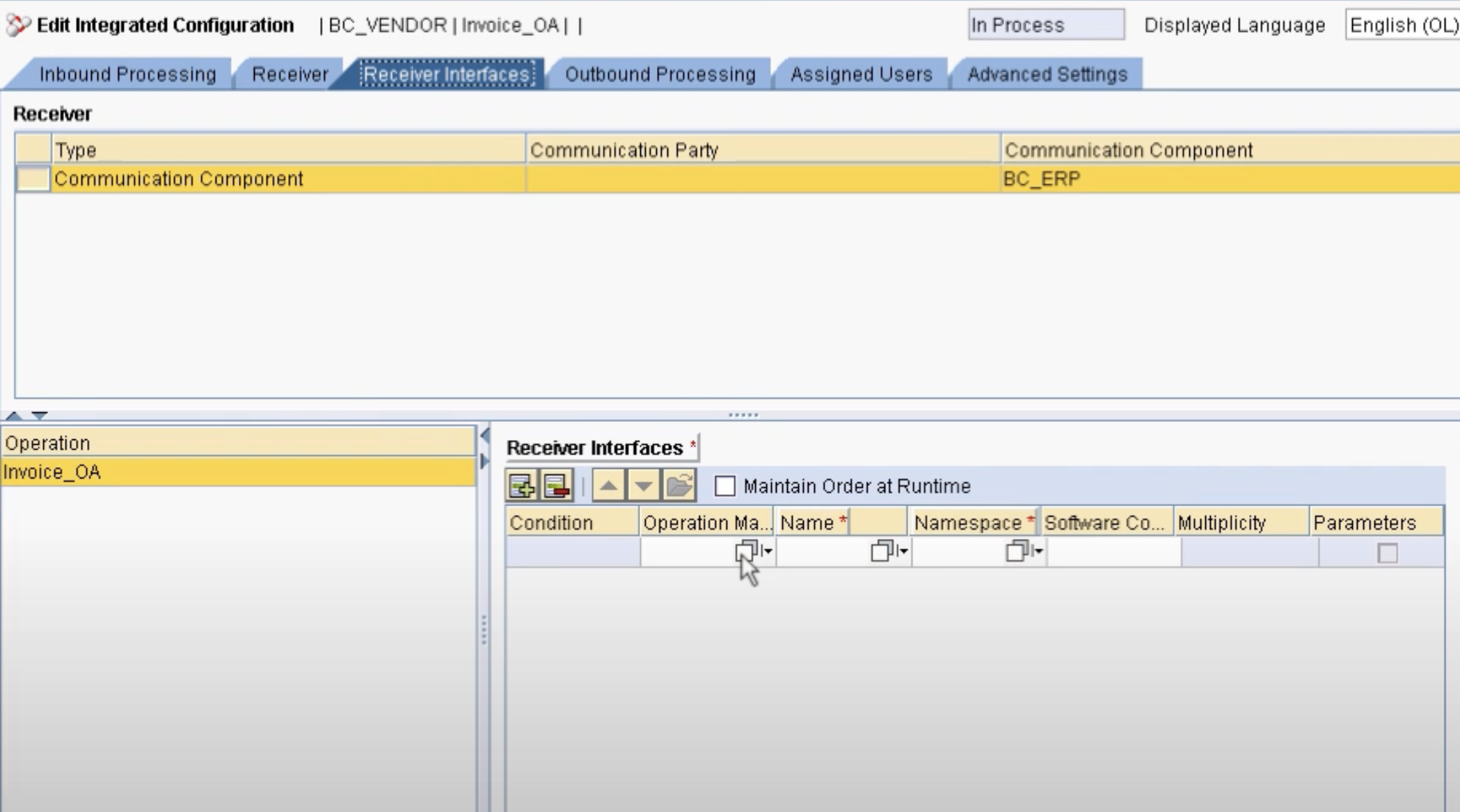
20.在Receiver页签下,将我们创建好的接收端的Channel配置进去。

21.按照如下截图点击头部信息。

22.设置接口端接口的Mapping。

23.选择配置好的接口,然后点击Apply。

24.选择outbound processing。

25.和上面步骤类型,导入我们已经创建好的Receiver的Channel。

26.回到BC界面,然后点击Save按钮。

27.点击Activate按钮。

28.接口激活成功,示例接口配置完成。

5.常见问题
1.Restful 端口报错,显示消息传输失败?
答:常见原因是由于Basis缺少hosts配置。
2.一些字段配置丢失,导致接口报错?
答:根据log找到对应的字段,进去ESB中将缺失的字段配置进行设置。
3.PO适配器连接异常?
答:通常问题是由PO连接S4系统的账号密码是否被修改(或者被锁住了),最常见的解决办法是进入ERP系统将与PO配置的账号进行解锁。
