Android 12系统源码_系统启动(二)Zygote进程
前言
Zygote(意为“受精卵”)是 Android 系统中的一个核心进程,负责 孵化(fork)应用进程,以优化应用启动速度和内存占用。它是 Android 系统启动后第一个由 init 进程启动的 Java 进程,后续所有 Android 应用进程(如 system_server 和用户应用)都由它 fork 而来。Zygote主要有以下几种作用。
-
预加载 Java 类和资源
在启动时加载 Android 核心类(如 Activity、View、Context)和系统资源(如 framework-res.apk),避免每个应用重复加载,节省内存和时间。 -
进程孵化(fork)
当启动新应用时,Zygote 会 fork 自身,生成一个新的子进程(即应用进程),并继承已预加载的类,减少启动开销。 -
安全管理
继承 Zygote 的安全策略(如 SELinux 上下文、UID/GID),确保应用运行在正确的权限环境下。
搜寻Zygote源码位置
我们在Android 12系统源码_系统启动(一)init进程这篇文章中有提到过init.rc脚本。
system/core/rootdir/init.rc
import /init.environ.rc
import /system/etc/init/hw/init.usb.rc
import /init.${ro.hardware}.rc
import /vendor/etc/init/hw/init.${ro.hardware}.rc
import /system/etc/init/hw/init.usb.configfs.rc
import /system/etc/init/hw/init.${ro.zygote}.rc
实际运行中的系统中,/system/etc/init/hw目录的具体内容如下所示:
# 进入/system/etc/init/hw目录,输入ls指令
# 可以看到如下内容
init.rc init.usb.configfs.rc init.usb.rc init.zygote32.rc init.zygote64_32.rc
由于我本地的系统getprop ro.zygote的值是zygote64_32,这样init.rc引用的自然就是init.zygote64_32.rc脚本文件,Android系统/system/etc/init/hw/目录中的.rc脚本,最初都是从源码system/core/rootdir目录拷贝而来的。

service zygote /system/bin/app_process64 -Xzygote /system/bin --zygote --start-system-server --socket-name=zygote
class main
priority -20
user root
group root readproc reserved_disk
socket zygote stream 660 root system
socket usap_pool_primary stream 660 root system
onrestart exec_background - system system -- /system/bin/vdc volume abort_fuse
onrestart write /sys/power/state on
onrestart restart audioserver
onrestart restart cameraserver
onrestart restart media
onrestart restart netd
onrestart restart wificond
task_profiles ProcessCapacityHigh MaxPerformance
critical window=${zygote.critical_window.minute:-off} target=zygote-fatal
结合以上代码可以知道init启动了zygote服务,对应的就是/system/bin/app_process64这个程序。
在aosp源码中通过以下指令进行搜索
grep "app_process" -rn ./ --include="*.bp"
通过以上指令我们可以定位到如下内容

可以知道app_process程序对应的源码地址为frameworks/base/cmds/app_process
Zygote入口函数
frameworks/base/cmds/app_process/app_main.cpp
class AppRuntime : public AndroidRuntime
{
public:
AppRuntime(char* argBlockStart, const size_t argBlockLength)
: AndroidRuntime(argBlockStart, argBlockLength)
, mClass(NULL)
{
}
}
#if defined(__LP64__)
static const char ABI_LIST_PROPERTY[] = "ro.product.cpu.abilist64";
static const char ZYGOTE_NICE_NAME[] = "zygote64";
#else
static const char ABI_LIST_PROPERTY[] = "ro.product.cpu.abilist32";
static const char ZYGOTE_NICE_NAME[] = "zygote";
#endif
int main(int argc, char* const argv[])
{
if (!LOG_NDEBUG) {
String8 argv_String;
for (int i = 0; i < argc; ++i) {
argv_String.append("\"");
argv_String.append(argv[i]);
argv_String.append("\" ");
}
ALOGV("app_process main with argv: %s", argv_String.string());
}
//注释1,进行AppRuntime的构造
AppRuntime runtime(argv[0], computeArgBlockSize(argc, argv));
// 忽略 argv[0](程序名)
argc--;
argv++;
const char* spaced_commands[] = { "-cp", "-classpath" };
bool known_command = false;
int i;
for (i = 0; i < argc; i++) {
if (known_command == true) {
runtime.addOption(strdup(argv[i]));
ALOGV("app_process main add known option '%s'", argv[i]);
known_command = false;
continue;
}
for (int j = 0;
j < static_cast<int>(sizeof(spaced_commands) / sizeof(spaced_commands[0]));
++j) {
if (strcmp(argv[i], spaced_commands[j]) == 0) {
known_command = true;
ALOGV("app_process main found known command '%s'", argv[i]);
}
}
if (argv[i][0] != '-') {
break;
}
if (argv[i][1] == '-' && argv[i][2] == 0) {
++i; // Skip --.
break;
}
runtime.addOption(strdup(argv[i]));
ALOGV("app_process main add option '%s'", argv[i]);
}
bool zygote = false;
bool startSystemServer = false;
bool application = false;
String8 niceName;
String8 className;
++i;//跳过 "parent dir" 参数
//解析启动模式
while (i < argc) {
const char* arg = argv[i++];
if (strcmp(arg, "--zygote") == 0) {
zygote = true;
niceName = ZYGOTE_NICE_NAME;// "zygote" 或 "zygote64"
} else if (strcmp(arg, "--start-system-server") == 0) {
startSystemServer = true; // 启动 system_server
} else if (strcmp(arg, "--application") == 0) {
application = true;// 标记为普通应用
} else if (strncmp(arg, "--nice-name=", 12) == 0) {
niceName.setTo(arg + 12);// 设置进程名(如 "webview_zygote")
} else if (strncmp(arg, "--", 2) != 0) {
className.setTo(arg);
break;
} else {
--i;
break;
}
}
//准备启动参数
Vector<String8> args;
if (!className.isEmpty()) {
// 普通 Java 模式
args.add(application ? String8("application") : String8("tool"));
runtime.setClassNameAndArgs(className, argc - i, argv + i);
if (!LOG_NDEBUG) {
String8 restOfArgs;
char* const* argv_new = argv + i;
int argc_new = argc - i;
for (int k = 0; k < argc_new; ++k) {
restOfArgs.append("\"");
restOfArgs.append(argv_new[k]);
restOfArgs.append("\" ");
}
ALOGV("Class name = %s, args = %s", className.string(), restOfArgs.string());
}
} else {
// Zygote 模式
maybeCreateDalvikCache();// 确保 Dalvik 缓存目录存在
if (startSystemServer) {
args.add(String8("start-system-server"));// 告知 Zygote 启动 system_server
}
char prop[PROP_VALUE_MAX];
if (property_get(ABI_LIST_PROPERTY, prop, NULL) == 0) {
LOG_ALWAYS_FATAL("app_process: Unable to determine ABI list from property %s.",
ABI_LIST_PROPERTY);
return 11;
}
String8 abiFlag("--abi-list=");
abiFlag.append(prop);
args.add(abiFlag);
// 添加剩余参数
for (; i < argc; ++i) {
args.add(String8(argv[i]));
}
}
if (!niceName.isEmpty()) {
// 设置进程名(如 "zygote")
runtime.setArgv0(niceName.string(), true /* setProcName */);
}
if (zygote) {
//注释2,启动 JVM,调用ZygoteInit.main(),进入 Zygote 的主循环。
runtime.start("com.android.internal.os.ZygoteInit", args, zygote);
} else if (className) {
//启动 JVM,调用 RuntimeInit.main(),直接运行指定的 Java 类。
runtime.start("com.android.internal.os.RuntimeInit", args, zygote);
} else {
fprintf(stderr, "Error: no class name or --zygote supplied.\n");
app_usage();
LOG_ALWAYS_FATAL("app_process: no class name or --zygote supplied.");
}
}
在注释1处,进行AppRuntime的构造,该类继承自AndroidRuntime。
由于我们这里主要是分析zgote主线逻辑,继续关注注释2处,调用runtime的start方法。
AndroidRuntime的start方法
frameworks/base/core/jni/AndroidRuntime.cpp
void AndroidRuntime::start(const char* className, const Vector<String8>& options, bool zygote)
{
//日志打印 AndroidRuntime: >>>>>> START com.android.internal.os.ZygoteInit
ALOGD(">>>>>> START %s uid %d <<<<<<\n",
className != NULL ? className : "(unknown)", getuid());
static const String8 startSystemServer("start-system-server");
// Whether this is the primary zygote, meaning the zygote which will fork system server.
bool primary_zygote = false;
...代码省略...
JniInvocation jni_invocation;
jni_invocation.Init(NULL);
JNIEnv* env;
//启动java需要的jvm环境,才可以运行java代码
if (startVm(&mJavaVM, &env, zygote, primary_zygote) != 0) {
return;
}
onVmCreated(env);
/*
* Register android functions.
*/
if (startReg(env) < 0) {
ALOGE("Unable to register all android natives\n");
return;
}
jclass stringClass;
jobjectArray strArray;
jstring classNameStr;
stringClass = env->FindClass("java/lang/String");
assert(stringClass != NULL);
strArray = env->NewObjectArray(options.size() + 1, stringClass, NULL);
assert(strArray != NULL);
classNameStr = env->NewStringUTF(className);
assert(classNameStr != NULL);
env->SetObjectArrayElement(strArray, 0, classNameStr);
for (size_t i = 0; i < options.size(); ++i) {
jstring optionsStr = env->NewStringUTF(options.itemAt(i).string());
assert(optionsStr != NULL);
env->SetObjectArrayElement(strArray, i + 1, optionsStr);
}
char* slashClassName = toSlashClassName(className != NULL ? className : "");
jclass startClass = env->FindClass(slashClassName);
if (startClass == NULL) {
ALOGE("JavaVM unable to locate class '%s'\n", slashClassName);
} else {
jmethodID startMeth = env->GetStaticMethodID(startClass, "main",
"([Ljava/lang/String;)V");
if (startMeth == NULL) {
ALOGE("JavaVM unable to find main() in '%s'\n", className);
} else {
//调用ZygoteInit类的main方法
//startClass = com.android.internal.os.ZygoteInit
//startMeth = main
//strArray 字符串集合,存放方法参数
env->CallStaticVoidMethod(startClass, startMeth, strArray);
}
}
...代码省略...
}
app_main主要做的工作就是准备虚拟机环境,让进程运行到了java世界的ZygoteInit的main方法
ZygoteInit的main方法
frameworks/base/core/java/com/android/internal/os/ZygoteInit.java
public class ZygoteInit {
public static void main(String[] argv) {
ZygoteServer zygoteServer = null;
//禁止在 Zygote 中创建线程,确保调用fork()方法构建子进程时进程状态简单。
ZygoteHooks.startZygoteNoThreadCreation();
try {
//将 Zygote 设为独立的进程组,避免被信号误杀。
Os.setpgid(0, 0);
} catch (ErrnoException ex) {
throw new RuntimeException("Failed to setpgid(0,0)", ex);
}
Runnable caller;
try {
// 记录启动时间(用于性能统计)
final long startTime = SystemClock.elapsedRealtime();
final boolean isRuntimeRestarted = "1".equals(
SystemProperties.get("sys.boot_completed"));
// 初始化 Trace 和日志工具(区分 32/64 位 Zygote)
String bootTimeTag = Process.is64Bit() ? "Zygote64Timing" : "Zygote32Timing";
// 用于记录启动耗时
TimingsTraceLog bootTimingsTraceLog = new TimingsTraceLog(bootTimeTag,
Trace.TRACE_TAG_DALVIK);
bootTimingsTraceLog.traceBegin("ZygoteInit");
RuntimeInit.preForkInit();// 初始化运行时环境
boolean startSystemServer = false;
String zygoteSocketName = "zygote";
String abiList = null;
boolean enableLazyPreload = false;
for (int i = 1; i < argv.length; i++) {
if ("start-system-server".equals(argv[i])) {//是否启动 system_server
startSystemServer = true;
} else if ("--enable-lazy-preload".equals(argv[i])) {//是否延迟预加载(优化启动速度)
enableLazyPreload = true;
} else if (argv[i].startsWith(ABI_LIST_ARG)) {// 支持的 CPU ABI 列表
abiList = argv[i].substring(ABI_LIST_ARG.length());
} else if (argv[i].startsWith(SOCKET_NAME_ARG)) {// "--socket-name="
zygoteSocketName = argv[i].substring(SOCKET_NAME_ARG.length());
} else {
throw new RuntimeException("Unknown command line argument: " + argv[i]);
}
}
final boolean isPrimaryZygote = zygoteSocketName.equals(Zygote.PRIMARY_SOCKET_NAME);
if (!isRuntimeRestarted) {
if (isPrimaryZygote) {
FrameworkStatsLog.write(FrameworkStatsLog.BOOT_TIME_EVENT_ELAPSED_TIME_REPORTED,
BOOT_TIME_EVENT_ELAPSED_TIME__EVENT__ZYGOTE_INIT_START,
startTime);
} else if (zygoteSocketName.equals(Zygote.SECONDARY_SOCKET_NAME)) {
FrameworkStatsLog.write(FrameworkStatsLog.BOOT_TIME_EVENT_ELAPSED_TIME_REPORTED,
BOOT_TIME_EVENT_ELAPSED_TIME__EVENT__SECONDARY_ZYGOTE_INIT_START,
startTime);
}
}
if (abiList == null) {
throw new RuntimeException("No ABI list supplied.");
}
if (!enableLazyPreload) {
bootTimingsTraceLog.traceBegin("ZygotePreload");
EventLog.writeEvent(LOG_BOOT_PROGRESS_PRELOAD_START,
SystemClock.uptimeMillis());
preload(bootTimingsTraceLog);// 注释1,预加载类、资源、OpenGL等
EventLog.writeEvent(LOG_BOOT_PROGRESS_PRELOAD_END,
SystemClock.uptimeMillis());
bootTimingsTraceLog.traceEnd();// ZygotePreload
}
// Do an initial gc to clean up after startup
bootTimingsTraceLog.traceBegin("PostZygoteInitGC");
gcAndFinalize();// 触发 GC 清理预加载后的内存
bootTimingsTraceLog.traceEnd();// PostZygoteInitGC
bootTimingsTraceLog.traceEnd();// ZygoteInit
Zygote.initNativeState(isPrimaryZygote);// 初始化 Native 层状态
ZygoteHooks.stopZygoteNoThreadCreation();//解除线程创建限制,允许后续操作创建线程。
zygoteServer = new ZygoteServer(isPrimaryZygote);//构造方法中会创建Zygote端需要的socket
if (startSystemServer) {
// 注释1,fork出system_server子进程
Runnable r = forkSystemServer(abiList, zygoteSocketName, zygoteServer);
//如果是父进程则返回null,如果是system_server子进程则返回SystemServerRunnable
if (r != null) {
r.run();
return;
}
}
Log.i(TAG, "Accepting command socket connections");
//注释3,阻塞监听Socket,这轮询会在zygote进程中无限循环,但是如果fork出子进程(system_server或者Android应用进程)就会退出来
caller = zygoteServer.runSelectLoop(abiList);
} catch (Throwable ex) {
Log.e(TAG, "System zygote died with fatal exception", ex);
throw ex;
} finally {
if (zygoteServer != null) {
//system_server进程和android应用进程会关闭socket,zygote仍然在runSelectLoop中轮询监听socket
zygoteServer.closeServerSocket();
}
}
if (caller != null) {
caller.run(); // 注释4,在子进程中执行(如启动 ActivityThread)
}
}
}
在注释1处调用preload方法进行预加载。
在注释2处调用 Zygote.forkSystemServer() 创建system_server子进程,如果是父进程则返回null,如果是子进程则返回SystemServer的Runnable对象,并进一步调用该Runnable对象的run方法,最终会进入SystemServer的main方法中,加载Android系统需要的各种服务。
在注释3处调用zygoteServer的runSelectLoop方法阻塞监听Socket,等待 AMS 发送 fork 请求,收到请求后创建对应的子进程。
以上就是ZygoteInit的main方法的主要代码,下面我们具体分析一下。
在注释4处,如果当前是子进程,其实就是应用进程,则调用其返回的Runnable的run方法,最终会进入ActivityThread的main方法。
预加载
注释1处调用preload方法,预加载以下内容。
static void preload(TimingsTraceLog bootTimingsTraceLog) {
Log.d(TAG, "begin preload");
...代码省略...
beginPreload();
...代码省略...
preloadClasses();//加载/system/etc/preloaded-classes目录下的类。
...代码省略...
preloadResources();//加载系统资源/system/framework/framework-res.apk
...代码省略...
preloadSharedLibraries();
preloadTextResources();
...代码省略...
Log.d(TAG, "end preload");
sPreloadComplete = true;
}
fork systen_server进程,进入SystemServer的Main方法
在注释2处调用 Zygote.forkSystemServer() 创建system_server子进程。
public class ZygoteInit {
private static Runnable forkSystemServer(String abiList, String socketName,
ZygoteServer zygoteServer) {
...代码省略...
/* Hardcoded command line to start the system server */
String[] args = {
"--setuid=1000",//用户id
"--setgid=1000",//组id
"--setgroups=1001,1002,1003,1004,1005,1006,1007,1008,1009,1010,1018,1021,1023,"
+ "1024,1032,1065,3001,3002,3003,3006,3007,3009,3010,3011,3012",
"--capabilities=" + capabilities + "," + capabilities,
"--nice-name=system_server",
"--runtime-args",
"--target-sdk-version=" + VMRuntime.SDK_VERSION_CUR_DEVELOPMENT,
"com.android.server.SystemServer",
};
ZygoteArguments parsedArgs;
int pid;
try {
...代码省略...
parsedArgs = ZygoteArguments.getInstance(commandBuffer);
...代码省略...
/*调用Zygote的forkSystenServer方法fork system_server进程*/
pid = Zygote.forkSystemServer(
parsedArgs.mUid, parsedArgs.mGid,
parsedArgs.mGids,
parsedArgs.mRuntimeFlags,
null,
parsedArgs.mPermittedCapabilities,
parsedArgs.mEffectiveCapabilities);
} catch (IllegalArgumentException ex) {
throw new RuntimeException(ex);
}
if (pid == 0) {
...代码省略...
//如果是子进程,继续调用handleSystemServerProcess方法
return handleSystemServerProcess(parsedArgs);
}
return null;
}
>frameworks/base/core/java/com/android/internal/os/Zygote.java
public final class Zygote {
static int forkSystemServer(int uid, int gid, int[] gids, int runtimeFlags,
int[][] rlimits, long permittedCapabilities, long effectiveCapabilities) {
...代码省略...
int pid = nativeForkSystemServer(
uid, gid, gids, runtimeFlags, rlimits,
permittedCapabilities, effectiveCapabilities);
...代码省略...
return pid;
}
private static Runnable handleSystemServerProcess(ZygoteArguments parsedArgs) {
...代码省略...
//从环境变量SYSTEMSERVERCLASSPATH获取到SystemServer类文件相应jar包的路径
final String systemServerClasspath = Os.getenv("SYSTEMSERVERCLASSPATH");
if (systemServerClasspath != null) {
//对相应的jar包做dex优化处理
performSystemServerDexOpt(systemServerClasspath);
...代码省略...
}
...代码省略...
ClassLoader cl = getOrCreateSystemServerClassLoader();//创建类加载器
if (cl != null) {
Thread.currentThread().setContextClassLoader(cl);
}
//调用ZygoteInit的zygoteInit方法
return ZygoteInit.zygoteInit(parsedArgs.mTargetSdkVersion,
parsedArgs.mDisabledCompatChanges,
parsedArgs.mRemainingArgs, cl);
}
public static Runnable zygoteInit(int targetSdkVersion, long[] disabledCompatChanges,
String[] argv, ClassLoader classLoader) {
...代码省略...
RuntimeInit.redirectLogStreams();
RuntimeInit.commonInit();
//调用native方法,主要是开启ProcessState线程池,用来进行binder通信
ZygoteInit.nativeZygoteInit();
//调用RuntimeInit的applicationInit方法
return RuntimeInit.applicationInit(targetSdkVersion, disabledCompatChanges, argv,
classLoader);
}
}
>frameworks/base/core/java/com/android/internal/os/RuntimeInit.java
public class RuntimeInit {
protected static Runnable applicationInit(int targetSdkVersion, long[] disabledCompatChanges,
String[] argv, ClassLoader classLoader) {
...代码省略...
// Remaining arguments are passed to the start class's static main
return findStaticMain(args.startClass, args.startArgs, classLoader);
}
protected static Runnable findStaticMain(String className, String[] argv,
ClassLoader classLoader) {
Class<?> cl;
try {
//获取到SystemServer的类类型
cl = Class.forName(className, true, classLoader);
} catch (ClassNotFoundException ex) {
throw new RuntimeException(
"Missing class when invoking static main " + className,
ex);
}
Method m;
try {
//获取到main方法的方法id
m = cl.getMethod("main", new Class[] { String[].class });
} catch (NoSuchMethodException ex) {
throw new RuntimeException(
"Missing static main on " + className, ex);
} catch (SecurityException ex) {
throw new RuntimeException(
"Problem getting static main on " + className, ex);
}
int modifiers = m.getModifiers();
if (! (Modifier.isStatic(modifiers) && Modifier.isPublic(modifiers))) {
throw new RuntimeException(
"Main method is not public and static on " + className);
}
//这个就是ZygoteInit类中forkSystemServer的返回值r
return new MethodAndArgsCaller(m, argv);
}
static class MethodAndArgsCaller implements Runnable {
/** method to call */
private final Method mMethod;
/** argument array */
private final String[] mArgs;
public MethodAndArgsCaller(Method method, String[] args) {
mMethod = method;
mArgs = args;
}
public void run() {
...代码省略...
//通过反射调用mMethod静态方法,这里触发的其实就是SystemServer的main方法
mMethod.invoke(null, new Object[] { mArgs });
...代码省略...
}
}
}
如果是父进程则返回null,如果是子进程则返回SystemServer的Runnable对象,并进一步调用该Runnable对象的run方法,最终会进入SystemServer的main方法中,加载Android系统需要的各种服务。
监听socket,等待AMS发送fork请求
注释3处调用zygoteServer的runSelectLoop方法阻塞监听Socket,等待 AMS 发送 fork 请求,收到请求后创建对应的子进程。
frameworks/base/core/java/com/android/internal/os/ZygoteServer.java
class ZygoteServer {
private LocalServerSocket mZygoteSocket;//服务端socket
ZygoteServer(boolean isPrimaryZygote) {
...代码省略...
//调用Zygote的createManagedSocketFromInitSocket方法创建Zygote端需要的socket
mZygoteSocket = Zygote.createManagedSocketFromInitSocket(Zygote.PRIMARY_SOCKET_NAME);
...代码省略...
}
/**
* 开启zygote进程轮询监听。接收新的socket连接(会创建新的ZygoteConnection)
* 并且从这些链接中中读取命令,并且执行
*/
Runnable runSelectLoop(String abiList) {
ArrayList<FileDescriptor> socketFDs = new ArrayList<>();
ArrayList<ZygoteConnection> peers = new ArrayList<>();
socketFDs.add(mZygoteSocket.getFileDescriptor());
peers.add(null);
...代码省略...
int pollReturnValue;
try {
//开启轮询
pollReturnValue = Os.poll(pollFDs, pollTimeoutMs);
} catch (ErrnoException ex) {
throw new RuntimeException("poll failed", ex);
}
if (pollReturnValue == 0) {
mUsapPoolRefillTriggerTimestamp = INVALID_TIMESTAMP;
mUsapPoolRefillAction = UsapPoolRefillAction.DELAYED;
} else {
boolean usapPoolFDRead = false;
while (--pollIndex >= 0) {
if ((pollFDs[pollIndex].revents & POLLIN) == 0) {
continue;
}
if (pollIndex == 0) {//如果是新的socket链接请求(建立新连接)
//新建ZygoteConnection链接
ZygoteConnection newPeer = acceptCommandPeer(abiList);
//添加到链接数组中
peers.add(newPeer);
//添加到文件描述符数组中
socketFDs.add(newPeer.getFileDescriptor());
} else if (pollIndex < usapPoolEventFDIndex) {
//如果是之前已经建立的socket链接(在已有连接上)
try {
//获取对应的ZygoteConnection
ZygoteConnection connection = peers.get(pollIndex);
boolean multipleForksOK = !isUsapPoolEnabled()
&& ZygoteHooks.isIndefiniteThreadSuspensionSafe();
//会执行ZygoteConnection发送过来的命令
final Runnable command = connection.processCommand(this, multipleForksOK);
if (mIsForkChild) {//子进程
...代码省略...
//退出,command就是前面的ZygoteInit的caller对象
return command;
} else {//父进程,上面是while无限循环,zygote进程永远不会退出
...代码省略...
if (connection.isClosedByPeer()) {
connection.closeSocket();
peers.remove(pollIndex);
socketFDs.remove(pollIndex);
}
}
} catch (Exception e) {
...代码省略...
} finally {
mIsForkChild = false;
}
}
}
}
}
}
>frameworks/base/core/java/com/android/internal/os/Zygote.java
public final class Zygote {
public static final String PRIMARY_SOCKET_NAME = "zygote";
private static final String ANDROID_SOCKET_PREFIX = "ANDROID_SOCKET_";
static LocalServerSocket createManagedSocketFromInitSocket(String socketName) {
int fileDesc;
//fullSocketName为“ANDROID_SOCKET_zygote”
final String fullSocketName = ANDROID_SOCKET_PREFIX + socketName;
try {
//获取ANDROID_SOCKET_zygote的坏境变量(即为/dev/socket/zygote的文件描述符的值)
//该变量是init进程在启动zygote进程时保存到环境变量中的
String env = System.getenv(fullSocketName);
fileDesc = Integer.parseInt(env);
} catch (RuntimeException ex) {
throw new RuntimeException("Socket unset or invalid: " + fullSocketName, ex);
}
try {
//绑定socket,在后面用来接收Android应用启动请求
FileDescriptor fd = new FileDescriptor();
fd.setInt$(fileDesc);
return new LocalServerSocket(fd);
} catch (IOException ex) {
throw new RuntimeException(
"Error building socket from file descriptor: " + fileDesc, ex);
}
}
}
fork应用进程,进入ActivityThread的Main方法
ZygoteConnection的processCommand方法如下所示。
class ZygoteConnection {
Runnable processCommand(ZygoteServer zygoteServer, boolean multipleOK) {
...代码省略...
//fork子进程
pid = Zygote.forkAndSpecialize(parsedArgs.mUid, parsedArgs.mGid,
parsedArgs.mGids, parsedArgs.mRuntimeFlags, rlimits,
parsedArgs.mMountExternal, parsedArgs.mSeInfo, parsedArgs.mNiceName,
fdsToClose, fdsToIgnore, parsedArgs.mStartChildZygote,
parsedArgs.mInstructionSet, parsedArgs.mAppDataDir,
parsedArgs.mIsTopApp, parsedArgs.mPkgDataInfoList,
parsedArgs.mAllowlistedDataInfoList, parsedArgs.mBindMountAppDataDirs,
parsedArgs.mBindMountAppStorageDirs);
try {
if (pid == 0) {
//当前进程是子进程中(应用进程中)
zygoteServer.setForkChild();
zygoteServer.closeServerSocket();
IoUtils.closeQuietly(serverPipeFd);
serverPipeFd = null;
//继续调用handleChildProc方法
return handleChildProc(parsedArgs, childPipeFd,
parsedArgs.mStartChildZygote);
} else {
//当前进程是父进程中(zygote)
return null;
}
}
...代码省略...
}
private Runnable handleChildProc(ZygoteArguments parsedArgs,
FileDescriptor pipeFd, boolean isZygote) {
//关闭ZygoteConnection中的socket链接
closeSocket();
Zygote.setAppProcessName(parsedArgs, TAG);
...代码省略...
if (!isZygote) {
//执行ZygoteInit的zygoteInit方法,这里返回的是ActivityThread的main方法的Runnable
return ZygoteInit.zygoteInit(parsedArgs.mTargetSdkVersion,
parsedArgs.mDisabledCompatChanges,
parsedArgs.mRemainingArgs, null /* classLoader */);
} else {
return ZygoteInit.childZygoteInit(
parsedArgs.mRemainingArgs /* classLoader */);
}
}
}
如果当前进程是应用子进程,则会返回的是ActivityThread的main方法,最终会进入ActivityThread的main方法中。
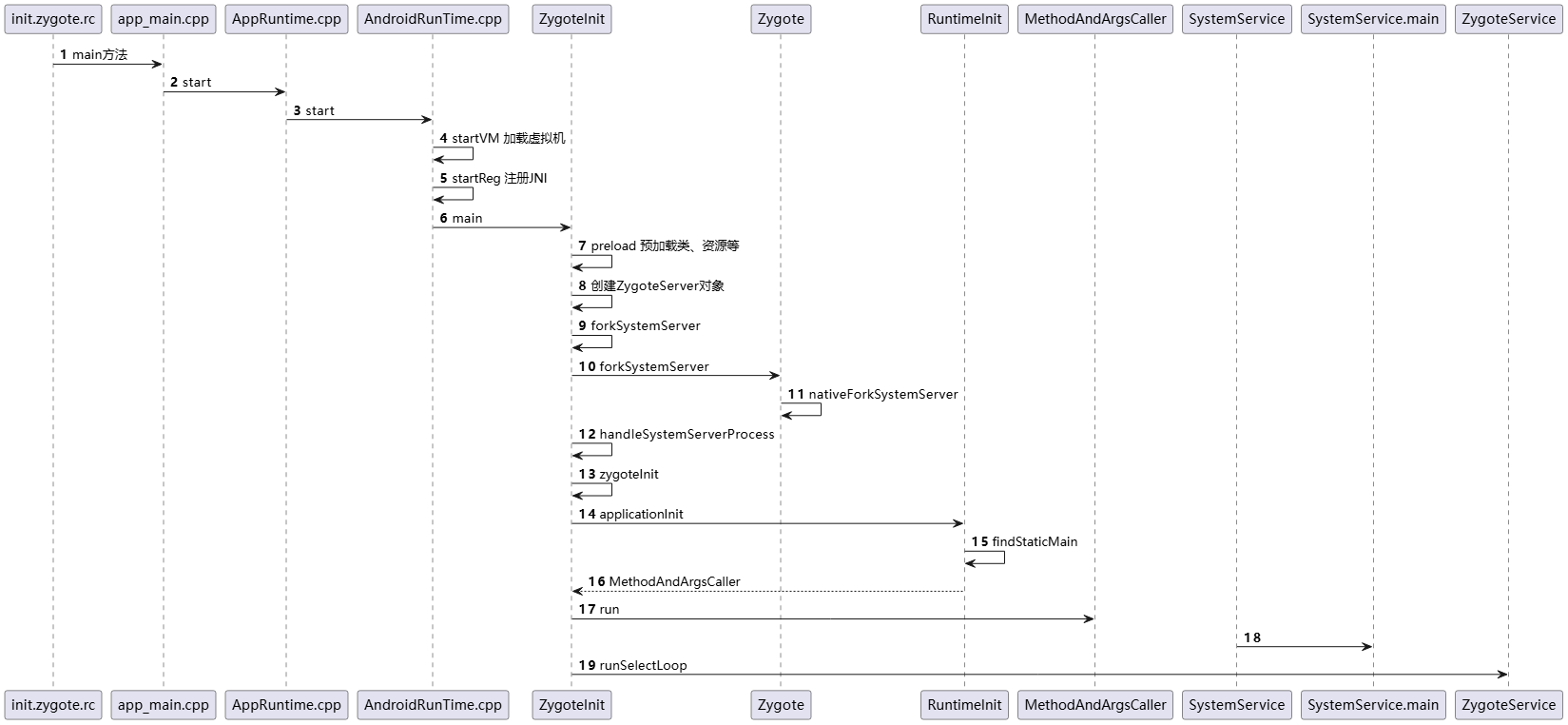
时序图
从Zygote进程所在的Native层 -> ZygoteInit所在的JVM层 -> SystemServer进程的启动

