Intellij idea 注释模版
Intellij idea 注释模版
- 背景
- 场景
- 效果
- 设置
- 新建java类自动生成class注释模版
- 已建java类自动生成class注释模版
- java类属性注释模版
- java类方法注释模版
背景
每次新环境设置java的class、method、field注释模版都要折腾会,这会趁着这次机会记录下便于后续参考。
场景
- 新建java类自动生成class注释模版(无需用户干预)
- 已建java类自动生成class注释模版(classdoc+Enter,classdoc为自己自定义创建的Live Template名称)
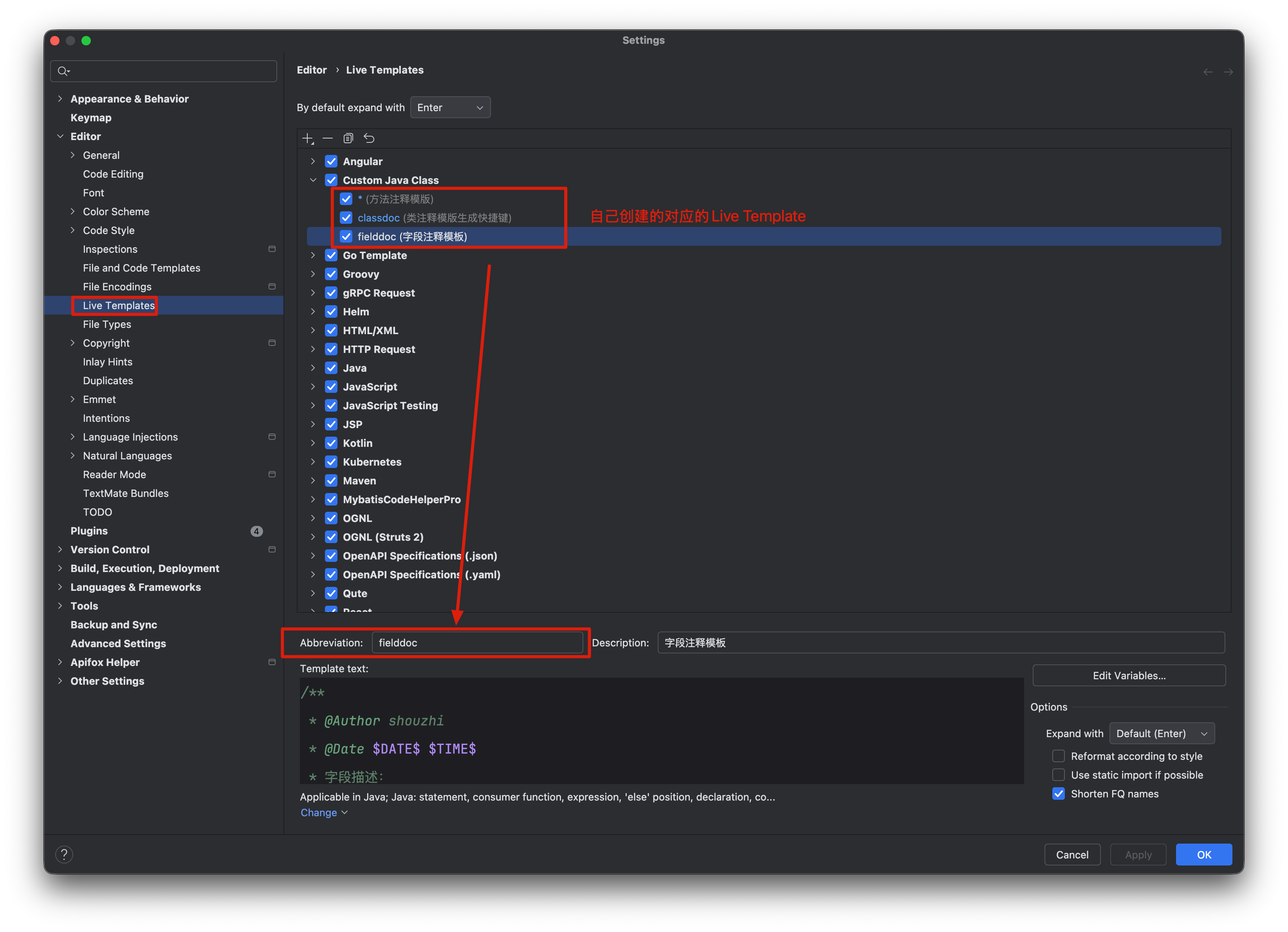
- java类属性注释模版(fielddoc+Enter)
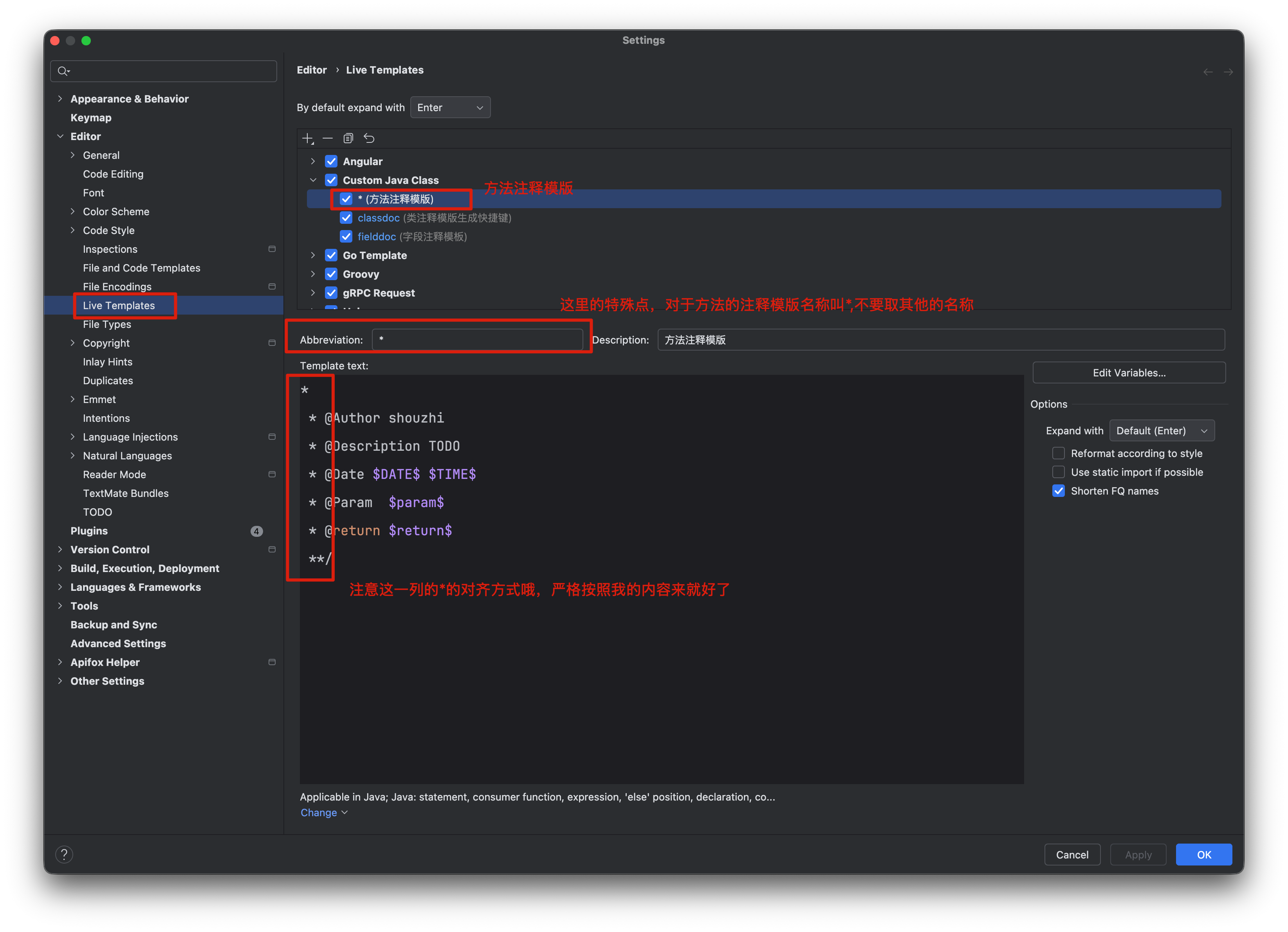
- java类方法注释模版(/**+Enter自动补全)

效果
- 设置模版
/*** 创建者: shouzhi* 创建时间: 2025-11-15 17:20* 项目名称: spring-boot-test* 文件名称: com.test.TestClass.java* 公司名称: NVXCLOUDS TECH* 描述信息: 注释模版测试类* <p>* All rights Reserved, Designed By NvxClouds Tech* </p>* Copyright: 2025*/
public class TestClass {/*** @Author shouzhi* 字段描述:用户姓名* 使用提示:不能为空**/private String name;/*** @Author shouzhi* 字段描述:用户年龄* 使用提示:不能为空**/private int age;/*** @Author shouzhi* @Description TODO* @Date 2025-11-15 17:22* @Param [name, age]* @return java.lang.String**/private String getUser(String name, int age){return name + " " + age;}}
设置
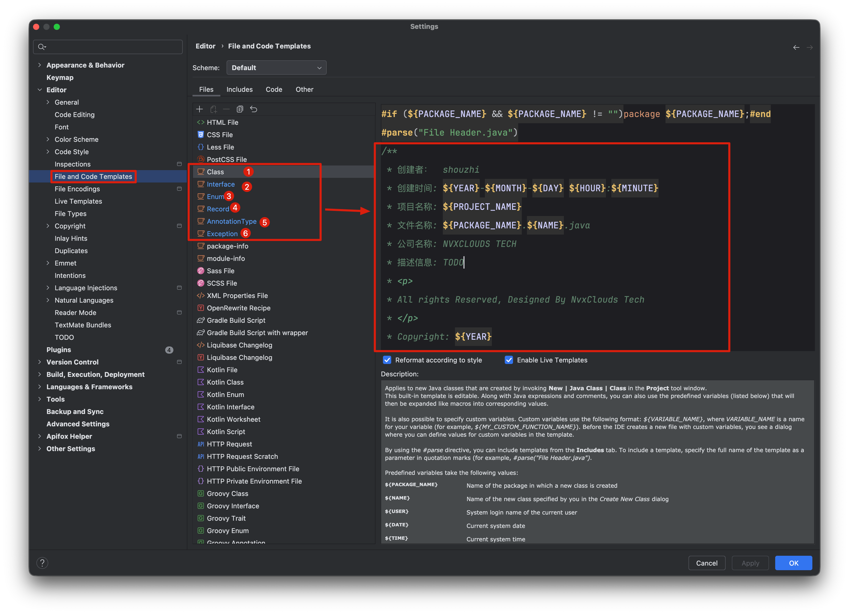
新建java类自动生成class注释模版
/*** 创建者: shouzhi* 创建时间: ${YEAR}-${MONTH}-${DAY} ${HOUR}:${MINUTE}* 项目名称: ${PROJECT_NAME}* 文件名称: ${PACKAGE_NAME}.${NAME}.java* 公司名称: NVXCLOUDS TECH* 描述信息: TODO* <p>* All rights Reserved, Designed By NvxClouds Tech* </p>* Copyright: ${YEAR}
*/

这样每次新建的java类头部就会自动加上如上的注释
已建java类自动生成class注释模版
/*** 创建者: shouzhi* 创建时间: $DATE$ $TIME$* 项目名称: $PROJECT_NAME$* 文件名称: $FULL_CLASS$* 公司名称: NVXCLOUDS TECH* 描述信息: TODO* <p>* All rights Reserved, Designed By Nvxclouds Tech* </p>* Copyright: $YEAR$*/



FULL_CLASS:groovyScript("def file=com.intellij.openapi.fileEditor.FileEditorManager.getInstance(com.intellij.openapi.project.ProjectManager.getInstance().getOpenProjects()[0]).getSelectedFiles()[0]; if(file==null)return ''; def path=file.getPath(); def idx=path.indexOf('/src/main/java/'); if(idx==-1)idx=path.indexOf('/src/test/java/'); if(idx==-1)return file.getName(); def pkgPath=path.substring(idx+14).replace('/','.').replace('.java',''); pkgPath=pkgPath.replaceAll('^[.]+',''); return pkgPath+'.java'")PROJECT_NAME:groovyScript("_editor.getProject().getName()")

在类头上输入:classdoc+Enter自动生成类的注释模版
java类属性注释模版
/*** @Author shouzhi* @Date $DATE$ $TIME$* 字段描述:* 使用提示:**/



在属性上输入:fielddoc+Enter自动生成属性的注释模版
java类方法注释模版
// ⚠️下面第一个*号和后面的所有*号一定要按照下面的方式对齐,否则生成的模版第一行的效果是:/* *多了一个空格。正确的第一行是/**。
** @Author shouzhi* @Description TODO* @Date $DATE$ $TIME$* @Param $param$* @return $return$**/


在方法上输入:/**+Enter自动生成方法的注释模版
