提问:Flutter 项目在浏览器中运行失败是怎么回事?

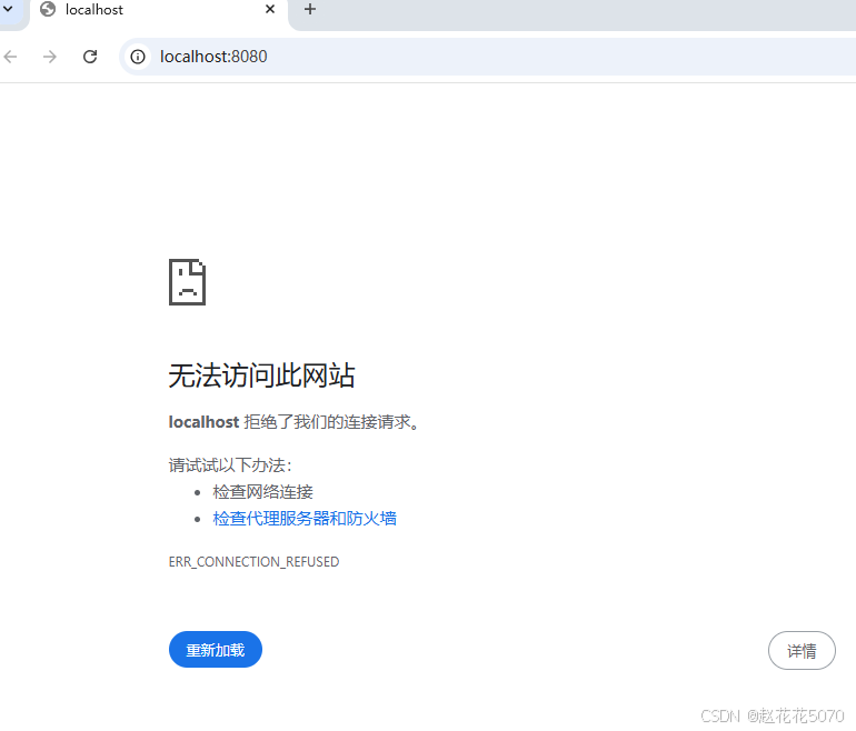
如题目所示,上图是在 Window 11 环境下,通过 vscode F5 快捷键 执行运行程序后在浏览器中展示界面。麻烦大家帮忙看下一下,为什么flutter运行不起来呢?
当前系统运行环境:
- Windows 11
- GIt version
2.44.0.windows.1 - vscode 编辑器,插件
flutter和dart也已安装 - flutter-sdk:
3.35.7 - android studio 已经安装,对应的平台及
36.1,35.,34SDK已经安装 - 命令行中执行java, javac 都是有效信息的,如:
java version "1.8.0_451" - 环境变量已经配置

- flutter doctor 运行结果如下:

看到这里,想来说只要不开发web,仅仅考虑ios和android也是 够了 - 在 vscode 中执行
flutter run - d chrome

回到最开的那张图,难道跟系统的防火墙有关系吗,如下图所示:

大家知道这是什么原因导致界面不显示的呢?
