MCP(trae)+ IDA-提高干活效率
首先,依旧手痒,下面是相关文章链接
https://cn-sec.com/archives/4382477.html
https://blog.csdn.net/2301_79518550/article/details/148171672
https://www.52pojie.cn/thread-2023123-1-1.html
准备工作
1、IDA Pro:推荐9.0以上版本,越高越好,但由于煮啵太懒了,没仔细找,只好找了一个8.3的,还行能用
https://get-shell.com/1395.html#hidden-box-comment
2、MCP服务端
https://github.com/mrexodia/ida-pro-mcp
3、python:3.11及以上版本,当时配的时候因为用的是3.8版本太低了一直报错,懵了老半天
MCP服务端安装与配置
运行以下命令安装或升级MCP包
pip install --upgrade git+https://github.com/mrexodia/ida-pro-mcp
安装IDA-Pro-MCP插件
ida-pro-mcp --install

执行完后重启一下IDA
ida-pro-mcp --config

配置trae MCP项目
把内容复制粘贴到trae,点击小齿轮—MCP—手动添加—粘贴—确认

配好后是这样的,有个小勾下面有内容

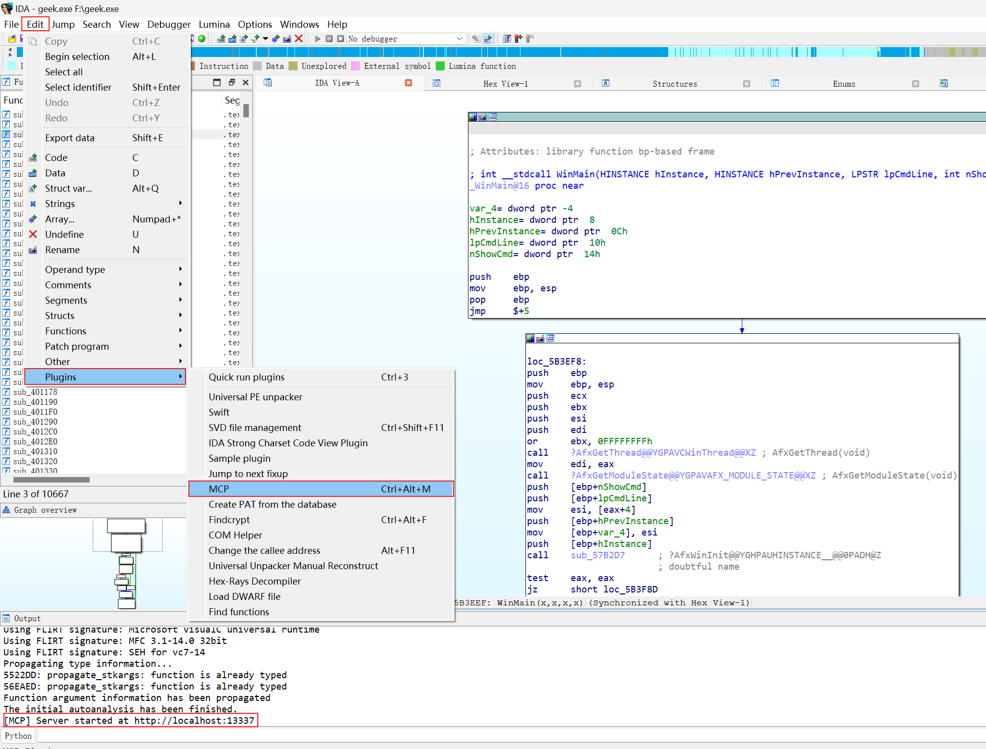
在【Edit】-【Plugins】-【MCP】启用MCP服务,或者是快捷【Ctrl+ALT+M】启用

使用效果


