当前位置: 首页 > news >正文

Spring Boot 3零基础教程,WEB 开发 Spring Boot 错误处理机制 自定义异常页面 笔记46

Spring Boot 3零基础教程,WEB 开发 Spring Boot 错误处理机制 自定义异常页面 笔记46

一、参考资料

46.Web开发-错误处理机制

二、笔记总结

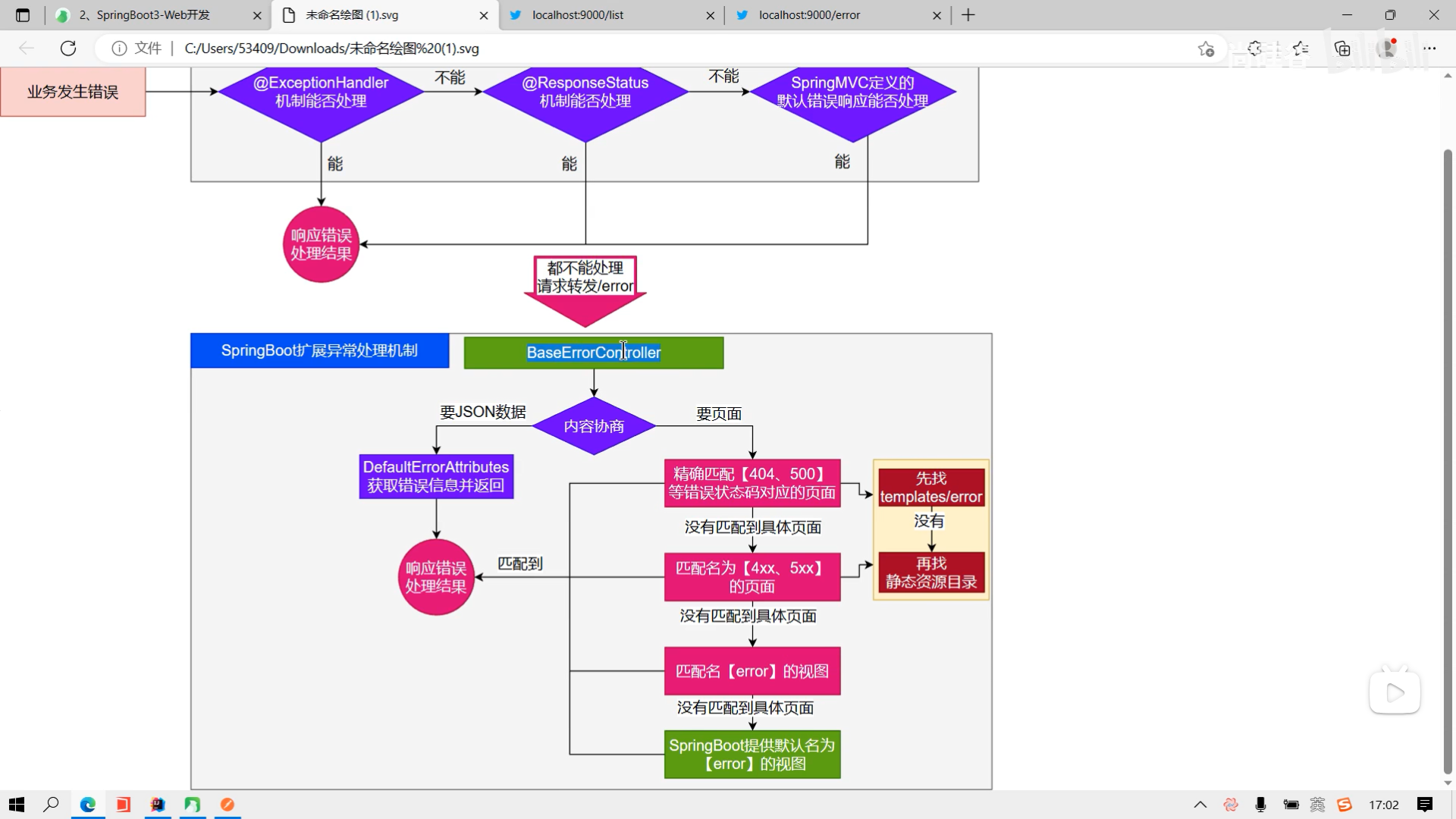
2.1、异常处理逻辑图

在这里插入图片描述
在这里插入图片描述

2.2、异常处理源码分析

在这里插入图片描述
在这里插入图片描述

在这里插入图片描述
在这里插入图片描述
在这里插入图片描述

http://www.dtcms.com/a/516664.html

相关文章:

  • 织梦网站入侵python 编辑wordpress
  • 青海省建设工程在哪个网站发布做网络推广一个月多少钱
  • SQL SERVER 解析XML
  • 算法偏见的社会建构与司法决策中的公平性规制
  • 企业培训笔记:外卖平台后端--套餐管理模块--新建套餐信息
  • 湖北 网站 备案 时间毕业设计做系统网站
  • h5游戏免费下载:骑士冒险
  • 河北城乡建设官网站做群头像的网站在线
  • 操作系统4.1.9 文件保护
  • 【图像算法 - 29】手把手教你用 YOLO + PyQt5 搭建垃圾检测系统(附完整源码)
  • 误差优化方向-1
  • 网站建设制作公司思企互联兰州网站优化公司
  • 沈阳平台网站建设网站开发的实训周的实训过程
  • 希尔排序详解
  • 专业网站开发公司网站流量排名 全球
  • 深入浅出 SQL 注入
  • wordpress 整站 数据石林网站建设
  • 哪些网站是响应式网站网站运营是做什么的
  • TDengine 配置参数作用范围对比
  • DDPM(Diffusion)个人总结
  • 解决了“错误的问题”:对AI编程热潮的深度反思
  • 【回眸】嵌入式软件面试题背诵版
  • FreeRTOS主要寄存器说明及面试题
  • 怎么写公司网站的文案做360手机网站
  • 涿州网站制作wordpress选中改变字体颜色
  • 企业如何进行海外营销?
  • 【sqlite】WAL初探
  • 制作网站的顺序是海南网上报名系统
  • 做网站都需要哪些知识珠海市住房和城乡建设局网站
  • MySQL分组查询GROUP BY