当前位置: 首页 > news >正文

Android thermal (5)_cooling device(下)

前言

接上一篇文章,基于kernel-6.6,在thermal子目录下可以看到cpufreq_cooling、cpuidle_cooling、devfreq_cooling几种 cooling device 对象的实现,概括一下:

  • cpufreq_cooling:把“冷却状态(cooling state)”映射到 CPU 频率限制(通过 cpufreq / PM QoS / EM),用于用降频来被动散热或按照“功率预算”分配频率。

  • cpuidle_cooling:用 idle injection(模拟/增加空闲时间)来让 CPU 更“空闲”以减少功耗和热量;状态以 0…100% 的注入比表示。适合能在运行时注入空闲的 platform/cluster。

  • devfreq_cooling:把冷却状态映射到 devfreq 设备的频率(通过 PM QoS 限制或直接设置 devfreq),用于对 GPU、NPU、bus 等非-CPU 设备做频率/功耗限速。也可使用 Energy Model(EM)来估算频率→功耗映射。

1 devfreq_cooling

为 devfreq 设备创建一个 thermal cooling device,使 thermal 子系统(或 power-type governor)能以“频率限制”或“功率预算”方式控制该设备,从而调节设备发热与系统温度。实现既支持 Energy Model (EM)/OPP 下的精确功率映射,也向后兼容没有 EM 的情况(通过 OPP 表生成频率表)

1.1 数据结构

1.1.1 devfreq_cooling_power

Linux 内核中 struct devfreq_cooling_power 的成员 get_real_power,它与 Devfreq 的热管理和功耗管理相关。

struct devfreq_cooling_power {int (*get_real_power)(struct devfreq *df, u32 *power,unsigned long freq, unsigned long voltage);
};
  • 用途:提供设备在当前状态下的 真实功耗,用于 Devfreq 的热管理和功耗控制。
  • get_real_power 成员函数,驱动可选实现:
    (1)如果实现 → 框架调用它获取更准确的功耗。
    (2)如果没实现 → 框架用表格+利用率计算功耗。

1.1.2 devfreq_cooling_device

/*** struct devfreq_cooling_device - Devfreq cooling device*		devfreq_cooling_device registered.* @cdev:	Pointer to associated thermal cooling device.* @cooling_ops: devfreq callbacks to thermal cooling device ops* @devfreq:	Pointer to associated devfreq device.* @cooling_state:	Current cooling state.* @freq_table:	Pointer to a table with the frequencies sorted in descending*		order.  You can index the table by cooling device state* @max_state:	It is the last index, that is, one less than the number of the*		OPPs* @power_ops:	Pointer to devfreq_cooling_power, a more precised model.* @res_util:	Resource utilization scaling factor for the power.*		It is multiplied by 100 to minimize the error. It is used*		for estimation of the power budget instead of using*		'utilization' (which is	'busy_time' / 'total_time').*		The 'res_util' range is from 100 to power * 100	for the*		corresponding 'state'.* @capped_state:	index to cooling state with in dynamic power budget* @req_max_freq:	PM QoS request for limiting the maximum frequency*			of the devfreq device.* @em_pd:		Energy Model for the associated Devfreq device*/
struct devfreq_cooling_device {// thermal core -> cooling device虚拟结构 -> devfreq_cooling_device 调用链的绑定struct thermal_cooling_device *cdev; // cooling device对象// cooling_device 的具体操作函数集struct thermal_cooling_device_ops cooling_ops; struct devfreq *devfreq; // 关联的 devfreq 设备(实际硬件抽象)unsigned long cooling_state; // 状态值u32 *freq_table; // 频率表(降序),当没有 EM 时使用。size_t max_state; // 最大 state(索引形式,num_opps - 1)。struct devfreq_cooling_power *power_ops; // 可选的 driver 提供的“实际功率”函数集合(get_real_power 等)。u32 res_util; // 资源利用率缩放因子(用于功率估算/缩放,见 SCALE_ERROR_MITIGATION)int capped_state; // 在 power → state 估算中记录的 cap state。struct dev_pm_qos_request req_max_freq; // PM-QoS 请求句柄,用来下发最大频率限制(dev_pm_qos_add_request / dev_pm_qos_update_request)。struct em_perf_domain *em_pd; // Energy Model domain(如果存在),用于频率↔功率的准确映射。
};

1.2 关键函数

1.2.1 函数注册/卸载

从头文件定义中可以看到函数注册、卸载的定义。需要配置 CONFIG_DEVFREQ_THERMAL。

#ifdef CONFIG_DEVFREQ_THERMALstruct thermal_cooling_device *
of_devfreq_cooling_register_power(struct device_node *np, struct devfreq *df,struct devfreq_cooling_power *dfc_power);
struct thermal_cooling_device *
of_devfreq_cooling_register(struct device_node *np, struct devfreq *df);
struct thermal_cooling_device *devfreq_cooling_register(struct devfreq *df);
void devfreq_cooling_unregister(struct thermal_cooling_device *dfc);
struct thermal_cooling_device *
devfreq_cooling_em_register(struct devfreq *df,struct devfreq_cooling_power *dfc_power);#else /* !CONFIG_DEVFREQ_THERMAL */

其中有多种类型的 register 函数,简单归结一下,执行关系如下:

devfreq_cooling_registerof_devfreq_cooling_registerof_devfreq_cooling_register_power

devfreq_cooling_em_registerof_devfreq_cooling_register_power

以下分三个部分解析:

devfreq_cooling_register
(1)devfreq_cooling_register(struct devfreq *df)

作用:
最基础的接口,不依赖 Device Tree。直接在 驱动代码里调用,为一个 devfreq 设备注册 cooling device。只支持“频率状态”型的 cooling device(没有功率模型)。

调用场景:
设备驱动想手动把自己的 devfreq 设备挂到 thermal 框架,不依赖 DT 描述。常见于非 DT 平台,或者驱动自行管理 cooling 注册。

/*** devfreq_cooling_register() - Register devfreq cooling device.* @df: Pointer to devfreq device.*/
struct thermal_cooling_device *devfreq_cooling_register(struct devfreq *df)
{return of_devfreq_cooling_register(NULL, df);
}
EXPORT_SYMBOL_GPL(devfreq_cooling_register);
(2)of_devfreq_cooling_register(struct device_node *np, struct devfreq *df)

作用:
和上一个类似,但 不提供功率模型。cooling device 只能实现最基本的 get_max_state / get_cur_state / set_cur_state,仅支持用“频率级别”来限制设备频率。

调用场景:
平台代码想用 devfreq 设备作为 cooling device,但 不需要精确的功率控制,只需要限制频率。比如某些 GPU、总线频率调节。

/*** of_devfreq_cooling_register() - Register devfreq cooling device,*                                with OF information.* @np: Pointer to OF device_node.* @df: Pointer to devfreq device.*/
struct thermal_cooling_device *
of_devfreq_cooling_register(struct device_node *np, struct devfreq *df)
{return of_devfreq_cooling_register_power(np, df, NULL);
}
EXPORT_SYMBOL_GPL(of_devfreq_cooling_register);
devfreq_cooling_em_register

作用:
devfreq_cooling_em_register(struct devfreq *df, struct devfreq_cooling_power *dfc_power) 将一个 devfreq 设备注册为 thermal cooling device(热管理冷却设备),并尝试为它注册 Energy Model (EM)。dfc_power 携带能量模型信息,可以用 EM 来做频率/功率映射。用于让 cooling device 和 kernel 的 EM 框架配合,实现更精确的能耗/热管理。

参数说明:
df:指向需要注册为冷却器的 devfreq 设备。
dfc_power:指向 devfreq_cooling_power 结构体,如果代码提供了实现,则会在注册时绑定功耗信息(用于 EM)。

调用场景:
当 devfreq 设备支持 EM(比如 GPU、NPU),驱动就可以用这个接口注册 cooling device。governor(比如 power_allocator)就能用 EM 表来估算功率,分配预算更合理。

函数注释解析:

  • 自动注册 Energy Model(EM):
    函数会尝试调用 dev_pm_opp_of_register_em() 注册设备的 EM。
    EM 用于功耗建模,为 devfreq 的 DVFS(动态电压频率调整)提供能耗数据。
  • 关于可用 OPPs(Operating Performance Points):
    EM 注册需要设备已经注册了 OPP 表,否则无法正常计算功耗。
  • 关于 dfc_power:
    如果提供,会注册功耗扩展。
    使用简单 EM 模型,需要设备树中 dynamic-power-coefficient 属性。
    如果 EM 注册失败,不会导致整个冷却器注册失败(兼容那些没有 DT 属性的驱动)。
/*** devfreq_cooling_em_register() - Register devfreq cooling device with* 	power information and automatically register Energy Model (EM)* @df:		Pointer to devfreq device.* @dfc_power:	Pointer to devfreq_cooling_power.*  * Register a devfreq cooling device and automatically register EM. The* available OPPs must be registered for the device.*  * If @dfc_power is provided, the cooling device is registered with the* power extensions. It is using the simple Energy Model which requires* "dynamic-power-coefficient" a devicetree property. To not break drivers* which miss that DT property, the function won't bail out when the EM* registration failed. The cooling device will be registered if everything* else is OK.*/
struct thermal_cooling_device *
devfreq_cooling_em_register(struct devfreq *df,struct devfreq_cooling_power *dfc_power)
{struct thermal_cooling_device *cdev;struct device *dev;int ret;// 先检查输入参数 df 是否为 NULL 或错误指针,如果是,返回错误。if (IS_ERR_OR_NULL(df))return ERR_PTR(-EINVAL);// 获取 devfreq 对应的 父设备(通常是 SoC 内部的硬件设备)。// df->dev 本身是 devfreq 的 device 结构,这里取 parent 通常是平台设备dev = df->dev.parent;ret = dev_pm_opp_of_register_em(dev, NULL);if (ret)dev_dbg(dev, "Unable to register EM for devfreq cooling device (%d)\n",ret);// of_devfreq_cooling_register_power: 调用 Energy Model 注册函数// dev->of_node:设备树节点; df:对应 devfreq 设备; dfc_power:功耗数据,真实操作get函数cdev = of_devfreq_cooling_register_power(dev->of_node, df, dfc_power);// 如果冷却器注册失败,撤销之前的 EM 注册,保证状态一致性if (IS_ERR_OR_NULL(cdev))em_dev_unregister_perf_domain(dev);return cdev;
}
EXPORT_SYMBOL_GPL(devfreq_cooling_em_register);

【注】dev->of_node 解析

  • 类型:struct device_node *
  • 来源:
    ① 设备树(Device Tree)节点,用于描述硬件设备信息。
    ② dev->of_node 指向设备对应的设备树节点。
  • 用途:
    ① 获取硬件属性:比如 reg, clocks, gpios, dynamic-power-coefficient 等。
    ② 平台设备初始化:驱动通过 of_node 获取硬件配置。
    ③ 注册 thermal cooling device:在 of_devfreq_cooling_register_power() 中,使用 of_node 获取功耗相关的 DT 属性(如 OPP 表、EM 参数)。

示例

cpu0: cpu@0 {compatible = "arm,cortex-a76";reg = <0x0 0x0 0x0 0x0>;clocks = <&clk_cpu>;dynamic-power-coefficient = <10>;
};

dev->of_node 就指向 cpu@0 节点,驱动可以通过它获取 dynamic-power-coefficient。

of_devfreq_cooling_register_power

作用:
注册一个 devfreq cooling device,同时可以绑定 设备树节点(OF node) 和 功耗信息。
通过 Device Tree 节点 np 注册 devfreq cooling device,并且指定一个 功率模型(dfc_power)。这个功率模型提供了频率/电压与功率的映射,用于支持 power allocator governor。

参数说明:
device_node *np:设备树节点指针,对应设备硬件信息。
devfreq *df:devfreq 设备指针。
devfreq_cooling_power *dfc_power:功耗信息指针,如果提供则绑定功耗数据。

调用场景:
平台代码在解析设备树时调用,用来为 devfreq 设备创建 cooling device。如果 thermal zone 在 DT 中绑定了这个节点,thermal core 会自动连接。

关键点:
有功率模型 → cooling device 就能实现 power2state() / state2power() 接口, governor 就能用“功率预算”直接分配给它。

/*** of_devfreq_cooling_register_power() - Register devfreq cooling device,*                                      with OF and power information.* @np:	Pointer to OF device_node.* @df:	Pointer to devfreq device.* @dfc_power:	Pointer to devfreq_cooling_power.** Register a devfreq cooling device.  The available OPPs must be* registered on the device.** If @dfc_power is provided, the cooling device is registered with the* power extensions.  For the power extensions to work correctly,* devfreq should use the simple_ondemand governor, other governors* are not currently supported.*/
struct thermal_cooling_device *
of_devfreq_cooling_register_power(struct device_node *np, struct devfreq *df,struct devfreq_cooling_power *dfc_power)
{struct thermal_cooling_device *cdev; // 定义 cooling device 对象struct device *dev = df->dev.parent; // 获取 devfreq 对应的 父设备struct devfreq_cooling_device *dfc; // 内部保存 cooling device 的 devfreq 相关信息struct em_perf_domain *em; // 指向 Energy Model(EM)的性能域,提供功耗和频率对应关系struct thermal_cooling_device_ops *ops; // thermal cooling device 的操作接口char *name;int err, num_opps;dfc = kzalloc(sizeof(*dfc), GFP_KERNEL); // 为 devfreq_cooling_device 分配内存if (!dfc)return ERR_PTR(-ENOMEM);dfc->devfreq = df; // 关联 devfreq 设备,由参数传入ops = &dfc->cooling_ops; // 初始化 ops 接口// >>>>>>>>>> start: 设置 thermal cooling device 的基本接口函数// 对标这个结构体 thermal_cooling_device_opsops->get_max_state = devfreq_cooling_get_max_state;ops->get_cur_state = devfreq_cooling_get_cur_state;ops->set_cur_state = devfreq_cooling_set_cur_state;// 尝试绑定 Energy Modelem = em_pd_get(dev);if (em && !em_is_artificial(em)) {dfc->em_pd = em; // 绑定 EM 性能域 em_pd// 添加功耗接口函数ops->get_requested_power =devfreq_cooling_get_requested_power;ops->state2power = devfreq_cooling_state2power;ops->power2state = devfreq_cooling_power2state;// 设置 thermal cooling device 的基本接口函数 >>>>>>>>>> enddfc->power_ops = dfc_power;// 获取 OPP 数量num_opps = em_pd_nr_perf_states(dfc->em_pd);} else {/* Backward compatibility for drivers which do not use IPA */dev_dbg(dev, "missing proper EM for cooling device\n");// 获取 OPP 数量num_opps = dev_pm_opp_get_opp_count(dev);// 生成冷却器内部 freq 表(devfreq_cooling_gen_tables())err = devfreq_cooling_gen_tables(dfc, num_opps);if (err)goto free_dfc;}// 检查 OPP 数量if (num_opps <= 0) {err = -EINVAL;goto free_dfc;}/* max_state is an index, not a counter */// max_state 是状态 索引,所以是 num_opps - 1dfc->max_state = num_opps - 1;// PM QoS 用于动态管理最大频率,确保 cooling device 调节频率时可以通过 PM QoS 接口生效err = dev_pm_qos_add_request(dev, &dfc->req_max_freq,DEV_PM_QOS_MAX_FREQUENCY,PM_QOS_MAX_FREQUENCY_DEFAULT_VALUE);if (err < 0)goto free_table;err = -ENOMEM;// 为 cooling device 创建唯一名字,例如 devfreq-cpu0name = kasprintf(GFP_KERNEL, "devfreq-%s", dev_name(dev));if (!name)goto remove_qos_req;// 调用 thermal framework 的 thermal_of_cooling_device_register() 注册 cooling device// np:设备树节点,用于读取硬件信息和属性。// name:设备名。// dfc:devfreq_cooling_device。// ops:接口函数。cdev = thermal_of_cooling_device_register(np, name, dfc, ops);kfree(name);if (IS_ERR(cdev)) {err = PTR_ERR(cdev);dev_err(dev,"Failed to register devfreq cooling device (%d)\n",err);goto remove_qos_req; // 注册失败则回滚 PM QoS 请求}dfc->cdev = cdev;return cdev;remove_qos_req:dev_pm_qos_remove_request(&dfc->req_max_freq);
free_table:kfree(dfc->freq_table); // 回收 freq_table
free_dfc:kfree(dfc); // 回收 dfc 内存return ERR_PTR(err);
}
EXPORT_SYMBOL_GPL(of_devfreq_cooling_register_power);

【归纳】

函数是否依赖 DT是否有功率模型主要使用者
of_devfreq_cooling_register_power平台代码 + DT + power governor
of_devfreq_cooling_register平台代码 + DT,只需频率限制
devfreq_cooling_register驱动手动注册(非 DT 平台)
devfreq_cooling_em_register支持 EM(Energy Model) 的 devfreq 驱动

1.2.2 操作函数ops

cooling device的操作函数,映射到 devfreq cooling中,如下:

struct thermal_cooling_device_ops {int (*get_max_state) (struct thermal_cooling_device *, unsigned long *);// --> devfreq_cooling_get_max_state(struct thermal_cooling_device *cdev, unsigned long *state)int (*get_cur_state) (struct thermal_cooling_device *, unsigned long *);// --> devfreq_cooling_get_cur_state(struct thermal_cooling_device *cdev, unsigned long *state)int (*set_cur_state) (struct thermal_cooling_device *, unsigned long);// --> devfreq_cooling_set_cur_state(struct thermal_cooling_device *cdev, unsigned long state)int (*get_requested_power)(struct thermal_cooling_device *, u32 *);// --> devfreq_cooling_get_requested_power(struct thermal_cooling_device *cdev, u32 *power)int (*state2power)(struct thermal_cooling_device *, unsigned long, u32 *);// --> devfreq_cooling_state2power(struct thermal_cooling_device *cdev, unsigned long state, u32 *power)int (*power2state)(struct thermal_cooling_device *, u32, unsigned long *);// --> devfreq_cooling_power2state(struct thermal_cooling_device *cdev, u32 power, unsigned long *state)
};
devfreq_cooling_xxx_state

devfreq_cooling_xxx_state 系类函数是thermal cooling device 的基本接口函数。逐个分析如下:

(1)devfreq_cooling_get_max_state

功能:获取冷却器的最大状态值。就是告诉 thermal 框架:该冷却器一共有多少个“档位”可以限制

static int devfreq_cooling_get_max_state(struct thermal_cooling_device *cdev,unsigned long *state)
{struct devfreq_cooling_device *dfc = cdev->devdata;*state = dfc->max_state;return 0;
}

关键点:

  • cdev->devdata 指向 struct devfreq_cooling_device。
  • dfc->max_state 表示冷却器可用的最大状态(索引)。
    ① 状态值从 0 ~ max_state,一共 max_state + 1 个状态。
    ② 对应设备 OPP(性能点)的数量。

返回值:总是 0(成功)。

(2)devfreq_cooling_get_cur_state

功能:获取冷却器的当前状态。调用这个函数时,可以知道冷却器当前处于哪个档位。

static int devfreq_cooling_get_cur_state(struct thermal_cooling_device *cdev,unsigned long *state)
{struct devfreq_cooling_device *dfc = cdev->devdata;*state = dfc->cooling_state;return 0;
}

关键点:

  • dfc->cooling_state 保存当前 cooling state(状态索引)。
  • 状态值范围:0 ~ max_state。
    ① 0 → 无限制(即允许最高性能频率)。
    ② 越大 → 冷却程度越强,对应更低的最大频率限制。

返回值:总是 0(成功)

(3)devfreq_cooling_set_cur_state

设置冷却器的当前状态(即限制设备的最高运行频率)。

static int devfreq_cooling_set_cur_state(struct thermal_cooling_device *cdev,unsigned long state)
{struct devfreq_cooling_device *dfc = cdev->devdata;struct devfreq *df = dfc->devfreq;struct device *dev = df->dev.parent;unsigned long freq;int perf_idx;// 状态值检查,避免重复设置if (state == dfc->cooling_state)return 0;dev_dbg(dev, "Setting cooling state %lu\n", state);// 合法性检查,非法设置的state直接丢弃if (state > dfc->max_state)return -EINVAL;// 读取绑定的 em_pd 标识,区分是否有 Energy Modelif (dfc->em_pd) {// 有 Energy Model (EM)// perf_idx = 性能索引 = 最高性能索引减去 cooling stateperf_idx = dfc->max_state - state;// state = 0 → perf_idx = max_state(最高频率)state = max_state → perf_idx = 0(最低频率)freq = dfc->em_pd->table[perf_idx].frequency * 1000;} else {// 无 EMfreq = dfc->freq_table[state];}// 更新 PM QoS 限制:将计算出来的频率更新到 PM QoS,限制设备的 最大可用频率。dev_pm_qos_update_request(&dfc->req_max_freq,DIV_ROUND_UP(freq, HZ_PER_KHZ));// 保存 cooling statedfc->cooling_state = state;return 0;
}

总结:通过传入参数 thermal_cooling_device 表示的cooling device对象,获取对应的devfreq_cooling_device,其中包含状态、操作函数等,进一步将新的state 参数更新到 devfreq_cooling_device中,以便于在后续需要执行温控降温操作时,能有准确的状态判断。

devfreq_cooling_get_requested_power

devfreq_cooling_get_requested_power(struct thermal_cooling_device *cdev, u32 *power) 是 thermal_cooling_device_ops 的扩展接口,专门用于 带功耗建模 (Power Extensions) 的 cooling device,目的是向 IPA (Intelligent Power Allocation) governor 提供 当前功耗估计值。

  • 作用:根据当前 devfreq 的运行状态(频率、利用率、电压等),计算设备的 实际功耗 (mW),并返回给 thermal 框架。
  • 输入:cdev:冷却器对象。
  • 输出:*power:估算的设备功耗(单位:mW)
static int devfreq_cooling_get_requested_power(struct thermal_cooling_device *cdev,u32 *power)
{struct devfreq_cooling_device *dfc = cdev->devdata;struct devfreq *df = dfc->devfreq; // 从 thermal_cooling_device 获取 devfreq 对应的父设备struct devfreq_dev_status status;unsigned long state;unsigned long freq; // 频率值unsigned long voltage;int res, perf_idx;mutex_lock(&df->lock);status = df->last_status; // 从 devfreq 设备中获取上一次记录的状态(devfreq_dev_status)mutex_unlock(&df->lock);freq = status.current_frequency; // freq → 当前频率(Hz)// power_ops即devfreq_cooling_power,如果驱动提供了 get_real_power,则优先调用它获取功耗if (dfc->power_ops && dfc->power_ops->get_real_power) {voltage = get_voltage(df, freq); // 获取电压:get_voltage(df, freq)(根据频率查询 OPP 电压)// 如果电压为 0,说明查询失败 → 返回 -EINVALif (voltage == 0) {res = -EINVAL;goto fail;}// 通过 get_real_power 函数获取真实功耗res = dfc->power_ops->get_real_power(df, power, freq, voltage);if (!res) {// 获取状态state = dfc->max_state - dfc->capped_state;/* Convert EM power into milli-Watts first *//* EM 表里的功耗是 microwatt,需要转成 mW */dfc->res_util = dfc->em_pd->table[state].power;dfc->res_util /= MICROWATT_PER_MILLIWATT;/* 乘一个修正因子 */dfc->res_util *= SCALE_ERROR_MITIGATION;/* 如果 power 有效,进一步归一化 */if (*power > 1)dfc->res_util /= *power;} else {goto fail;}} else {/* Energy Model frequencies are in kHz */// 根据当前频率 freq 找到 EM 表中的索引。注意 EM 的频率是 kHz,所以要除以 1000perf_idx = get_perf_idx(dfc->em_pd, freq / 1000);if (perf_idx < 0) {res = -EAGAIN;goto fail;}_normalize_load(&status);/* Convert EM power into milli-Watts first */*power = dfc->em_pd->table[perf_idx].power;*power /= MICROWATT_PER_MILLIWATT; // µW → mW/* Scale power for utilization */*power *= status.busy_time; // 按实际忙时比例缩放*power >>= 10; // 除以 1024(近似除以 total_time)}trace_thermal_power_devfreq_get_power(cdev, &status, freq, *power);return 0;
fail:/* It is safe to set max in this case */dfc->res_util = SCALE_ERROR_MITIGATION; // 如果失败,res_util 设置成默认值,避免系统崩溃return res;
}

【流程总结】

  • 获取 devfreq 的 last_status(频率、利用率)。

  • 如果驱动支持 get_real_power:
    ① 查电压。
    ② 调用驱动提供的计算函数。
    ③ 基于 EM 表计算 res_util。

  • 否则:
    ① 根据频率找到 EM 表索引。
    ② 用利用率缩放 EM 表里的功耗值。

  • 返回计算结果给 *power(单位 mW)。

  • 出错时返回负值,并设置默认 res_util。

state2power / power2state
(1)devfreq_cooling_state2power

把 cooling state 映射为对应的能量模型(EM)功耗值(返回给调用者的单位是 mW)。简单理解,用 cooling state 进行按模型计算查表,找到对应的功耗后换算一下单位,大家都认可后,把数据用指针送回去。

static int devfreq_cooling_state2power(struct thermal_cooling_device *cdev,unsigned long state, u32 *power)
{struct devfreq_cooling_device *dfc = cdev->devdata;int perf_idx;// 判断 state 是否是合法范围内的值if (state > dfc->max_state)return -EINVAL; // 若 state 超出范围返回 -EINVAL// 计算索引perf_idx = dfc->max_state - state;// EM 表(em_pd->table)按 功耗/频率从低到高(ascending) 排序,table[0] 是最低功耗,而 table[max_state] 是最高功耗。*power = dfc->em_pd->table[perf_idx].power;// 原单位是 µW(微瓦),函数通过除以 MICROWATT_PER_MILLIWATT 把它转换为 mW(通常 MICROWATT_PER_MILLIWATT == 1000)*power /= MICROWATT_PER_MILLIWATT;return 0; // 返回值:0 表示成功
}
(2)devfreq_cooling_power2state

将一个 功率预算 power(单位 mW) 转换为对应的 cooling state,也就是找出在该功率预算下应将设备限制到哪个状态(从而通过 state→freq→PM-QoS 限制频率)。

static int devfreq_cooling_power2state(struct thermal_cooling_device *cdev,u32 power, unsigned long *state)
{struct devfreq_cooling_device *dfc = cdev->devdata;struct devfreq *df = dfc->devfreq; // 从 thermal_cooling_device 获取 devfreq 对应的父设备struct devfreq_dev_status status;unsigned long freq, em_power_mw;s32 est_power;int i;mutex_lock(&df->lock);status = df->last_status;  // 从 devfreq 设备中获取上一次记录的状态(devfreq_dev_status)mutex_unlock(&df->lock);freq = status.current_frequency;  // freq → 当前频率(Hz)// power_ops即devfreq_cooling_power,如果驱动提供了 get_real_power,则优先调用它获取功耗if (dfc->power_ops && dfc->power_ops->get_real_power) {/* Scale for resource utilization */// dfc->res_util 在 devfreq_cooling_get_requested_power 从获取后存放在 dfc->res_util 。// 用来把驱动/测量得到的“真实功耗”与 EM 表的功耗尺度对齐,前面乘SCALE_ERROR_MITIGATION,后面就需要除est_power = power * dfc->res_util; est_power /= SCALE_ERROR_MITIGATION;} else {/* Scale dynamic power for utilization */// 把 status.busy_time、total_time 归一化(实现通常把 busy_time 缩放到 0~1024)。_normalize_load(&status);// 将 当前利用率影响 反算到“满载(EM 表)功耗”上。est_power = power << 10; // 移位操作est_power /= status.busy_time;// 注:get_requested_power 在无 get_real_power 时是: power = EM_power * busy_time / 1024,此处遂将 power 反算回 EM_power}/** Find the first cooling state that is within the power* budget. The EM power table is sorted ascending.*/// EM 表按功耗升序排列,从小到大// 循环 i = max_state .. 1(注意 i>0,若循环落到 i==0 则外层计算会把 state 设置为 max_state)for (i = dfc->max_state; i > 0; i--) {/* Convert EM power to milli-Watts to make safe comparison */// 把 em_pd->table[i].power(µW)转换为 mW,再与 est_power 进行比较em_power_mw = dfc->em_pd->table[i].power;em_power_mw /= MICROWATT_PER_MILLIWATT;// est_power >= em_power_mw,说明在 i 对应的 perf(频率/功耗)下可以满足预算;跳出循环。if (est_power >= em_power_mw)break;}// 将 perf 索引转换回 cooling state// 逻辑与 state2power 对称:i = max_state → state = 0(无降频),i = 0 → state = max_state(最高降频)*state = dfc->max_state - i;// 保存 state 值,整个方法就为了这个玩意。dfc->capped_state = *state;trace_thermal_power_devfreq_limit(cdev, freq, *state, power);return 0;
}

【关键点】

  • 单位与缩放
    ① power 参数与函数内部所有比较/返回的 power 均以 mW 为单位。
    ② EM 表内 em_pd->table[].power 是 µW:必须除以 MICROWATT_PER_MILLIWATT(通常 1000)转换为 mW 才可比较。
    ③ busy_time 在被 _normalize_load() 标准化后,通常用 10-bit 固定点(0…1024) 来表示利用率,所以乘/除 1024(<< 10 / >> 10)作为缩放因子。
  • res_util 的角色
    当驱动能返回真实功耗(get_real_power)时,get_requested_power() 内部会计算并保存 dfc->res_util,其计算逻辑大致为 “res_util = (EM_power_for_some_state_in_mW * SCALE_ERROR_MITIGATION) / measured_power_mW”。
    于是在 power2state() 中做 est_power = power * res_util / SCALE_ERROR_MITIGATION 时,估计值大致回到 EM_power 的尺度,从而与 EM 表直接比较。
  • 边界/异常
    ① i 循环终止条件使用 i > 0:如果 est_power 小于 em_pd->table[1] 的功耗,则循环结束时 i == 0,得到 state = max_state(最高降频)——这是安全的降频退化策略。
    ② busy_time == 0 的风险:在没有 get_real_power 的分支,如果 status.busy_time 为 0,会导致除 0。实务中 _normalize_load() 应确保 status.busy_time 非 0(或在实现里用保护),否则会出现异常。代码没有在此函数显式检查 busy_time == 0,依赖 _normalize_load() 的正确实现。
  • 复杂度
    主循环按 EM 表长度运行:时间复杂度 O(num_opps)。通常 num_opps 较小(几十、百位以内),可接受。
(3)要点回顾
  • state2power:直接把 state 转换为 EM 表中对应的满载功耗(mW)。适用于需要知道某个状态对应的最大功耗。
  • power2state:把预算功率映射到合适的 state,考虑当前利用率或用驱动返回的真实功耗进行尺度对齐,最终通过查 EM 表找到合适档位。
  • 两函数相互对称、并依赖于 EM 表的升序性质与 max_state - state 的映射规则。
  • 注意单位(µW ↔ mW)、busy_time 的缩放(1024)与 res_util 的意义,以及潜在的并发/除零边界。

举例(帮助理解映射)
在这里插入图片描述

1.2.3 辅助函数说明

devfreq_cooling_gen_tables

devfreq_cooling_gen_tables 在没有 Energy Model (EM) 的情况下,从设备的 OPP(Operating Performance Points)列表生成一个“按频率降序”的表 dfc->freq_table[],表的索引与 cooling state 一一对应(state==0 对应最高频率)。of_devfreq_cooling_register_power 中直接引用这函数。

参数说明:

  • dfc:要填充 freq_table 的 devfreq-cooling 结构体
  • num_opps:期望的 OPP 数量(通常来自 dev_pm_opp_get_opp_count())
/**- devfreq_cooling_gen_tables() - Generate frequency table.- @dfc:	Pointer to devfreq cooling device.- @num_opps:	Number of OPPs-  - Generate frequency table which holds the frequencies in descending- order. That way its indexed by cooling device state. This is for- compatibility with drivers which do not register Energy Model.-  - Return: 0 on success, negative error code on failure.*/
static int devfreq_cooling_gen_tables(struct devfreq_cooling_device *dfc,int num_opps)
{// 获取关联的 devfreq 和 struct device *(用于 OPP 查询)struct devfreq *df = dfc->devfreq; struct device *dev = df->dev.parent;unsigned long freq; // freq 用作搜索上限并被 dev_pm_opp_find_freq_floor() 更新int i;// 分配内存空间,为频率表分配 num_opps 个 unsigned long。使用 kcalloc 保证零初始化。dfc->freq_table = kcalloc(num_opps, sizeof(*dfc->freq_table),GFP_KERNEL);if (!dfc->freq_table)return -ENOMEM;// 循环体:i 角标增加遍历; freq 初始值ULONG_MAX,循环自减for (i = 0, freq = ULONG_MAX; i < num_opps; i++, freq--) {struct dev_pm_opp *opp;// step1:第一次调用 dev_pm_opp_find_freq_floor(dev, &freq) 会找到 <= ULONG_MAX 的最大 OPP //        即设备上 最大频率 的 OPP,并把 freq 修改为这个 OPP 的频率值。// step2:循环体末尾的 freq-- 将 freq 减 1(变成 max-freq-值 减 1)。//        用于下一次调用,使 dev_pm_opp_find_freq_floor 在下一次返回 比上一次更低 的 OPP,得到下降过程,不断抄底opp = dev_pm_opp_find_freq_floor(dev, &freq);// step3:dev_pm_opp_find_freq_floor 返回错误,比如 freq 没有了或者其他的if (IS_ERR(opp)) {// 释放已分配的 freq_table 并返回错误码kfree(dfc->freq_table);return PTR_ERR(opp);}// dev_pm_opp_put(opp) 释放 OPP 引用dev_pm_opp_put(opp);// 将每次返回的 freq 写入 dfc->freq_table[i]。因此表中第 i 项是第 i 高的频率(降序)dfc->freq_table[i] = freq;}return 0;
}

总结(要点)

  • 输出表的顺序:dfc->freq_table[0] = 最高频率,dfc->freq_table[num_opps-1] = 最低频率(降序)。 这样就能把 cooling state 直接作为索引:state == 0 → freq_table[0](最高频率),state == max_state → 最低频率。—— 一句话,通过state与dfc->freq_table顺序相反,更好用

  • 依赖:dev_pm_opp_find_freq_floor() 的语义 —— 它通过指针参数返回找到的 OPP 频率并更新该指针,这个函数利用该特性来“逐步向下”遍历 OPP。

  • 单位:dev_pm_opp / OPP 接口中频率单位依内核版本而定(常见为 kHz)。这个函数只是把 dev_pm_opp_find_freq_floor 返回的 freq 原样写入 freq_table,上层使用该表时(如 set_cur_state)会依据项目代码中其他的常量(例如 HZ_PER_KHZ)做相应的单元转换。重要的是:表内值与 dev_pm_opp_find_freq_floor 的返回单位保持一致,上游使用时要保持一致性。

示例(帮助理解)
假设设备的 OPP(按频率升序)为: 1000, 1500, 2000 (单位假设为 kHz)
num_opps = 3

循环行为示例:

  • i=0: freq = ULONG_MAX → dev_pm_opp_find_freq_floor 返回 freq = 2000 →freq_table[0] = 2000 → freq-- => 1999
  • i=1: freq = 1999 → dev_pm_opp_find_freq_floor 返回 freq = 1500 → freq_table[1] = 1500 → freq-- => 1499
  • i=2: freq = 1499 → dev_pm_opp_find_freq_floor returns freq = 1000 → freq_table[2] = 1000 → loop ends

结果表(降序):

freq_table[0] = 2000  // highest -> maps to state 0
freq_table[1] = 1500  // state 1
freq_table[2] = 1000  // state 2 (max_state)

边界情况 / 风险点 / 注意事项

  • num_opps 必须合理
    如果传入的 num_opps 大于设备实际 OPP 数,某次 dev_pm_opp_find_freq_floor 会失败,函数会回退并返回错误。调用方应确保 num_opps 是正确的(通常使用 dev_pm_opp_get_opp_count())。

  • freq 的减 1 (freq–)
    ① freq-- 是在 for 循环的迭代表达式里执行的(即在 loop body 完成后),目的是将下次搜索上限减 1,确保 dev_pm_opp_find_freq_floor 不会再次返回同一个 OPP(避免无限循环)。最后一次迭代后 freq-- 也会执行,但循环结束,不会被再用到 —— 这一般是安全的。

    ② 如果某个 OPP 的频率为 0(极不可能),freq-- 可能 underflow,但下次不会用到它(或下一次 dev_pm_opp_find_freq_floor 会报错),总体上内核 OPP 频率不会是 0,所以不是实际问题。

  • 并发与生命周期
    ① 该函数通常在驱动注册/初始化期间调用(single-threaded 初始化路径),因此对 OPP 列表的并发修改风险较小。若在运行时 OPP 列表被修改(动态改变 OPP),表可能过时,但这在内核中通常由上层保证生命周期顺序(在卸载/修改 OPP 之前应先注销 cooling device)。

    ② 读 dfc->freq_table(例如 set_cur_state)时没有额外锁保护,但因为表一般在初始化完成后才会被并发读取,这被视为安全模式。

  • 单元/一致性问题
    上游使用 dfc->freq_table 时(比如 set_cur_state),要清楚 freq_table 的单位并作相应转换(该源码上下文中已经有统一的转换逻辑)。不要误把表中值当作 Hz / kHz / MHz。

_normalize_load

这个函数是 devfreq_cooling 模块里用于归一化设备负载数据的关键步骤,保证计算功耗、估算状态时的数值稳定性。

先了解下面这结构体,同样也是函数参数。

/*** struct devfreq_dev_status - Data given from devfreq user device to* 		     governors. Represents the performance* 		     statistics.* @total_time:		The total time represented by this instance of* 		devfreq_dev_status* @busy_time:		The time that the device was working among the* 		total_time.* @current_frequency:	The operating frequency.* @private_data:	An entry not specified by the devfreq framework.* 		A device and a specific governor may have their* 		own protocol with private_data. However, because* 		this is governor-specific, a governor using this* 		will be only compatible with devices aware of it.*/
struct devfreq_dev_status {/* both since the last measure */unsigned long total_time;unsigned long busy_time;unsigned long current_frequency;void *private_data;
};

struct devfreq_dev_status 是 设备驱动和 devfreq governor 的通信结构体,主要携带 总时间、忙碌时间、当前频率 三个核心统计值,用于推算设备利用率和能耗。

成员变量介绍

  • unsigned long total_time
    含义:采样周期的总时间。
    单位:并不是固定的,可以是 µs(微秒)、ns(纳秒)、时钟周期数,依赖具体设备驱动。
    用途:作为基准,配合 busy_time 计算利用率。

  • unsigned long busy_time
    含义:在 total_time 这一采样周期内,设备处于 工作状态(busy) 的时间
    用途: utilization = busy_time / total_time 得到设备利用率。

  • unsigned long current_frequency
    含义:设备当前正在运行的频率。
    单位:Hz(通常是 KHz 或 MHz,取决于驱动)。
    作用:governor 通过它和利用率一起推算功耗;thermal cooling device 通过它限制频率上限/下限。

  • void *private_data
    含义:保留字段,不由 devfreq 框架定义,留给 设备驱动和 governor 协议使用。
    特点:属于“私有通道”,通用 governor 不会依赖它;如果 governor 使用了 private_data,那它只兼容那些设备驱动明确支持这个字段的场景。

接续函数 _normalize_load 分析,

static void _normalize_load(struct devfreq_dev_status *status)
{// 如果 测量时间过大 (total_time > 1,048,575)if (status->total_time > 0xfffff) {// 把 total_time 和 busy_time 都右移 10 位(相当于除以 1024)// 避免 busy_time << 10 时溢出。保持比例不变(两者一起缩小)。status->total_time >>= 10;status->busy_time >>= 10;}// busy_time <<= 10(左移 10 位) → 乘以 1024,准备做归一化。status->busy_time <<= 10;// 除以 status->total_time → 得到比例值,同时做除法条件判断。status->busy_time /= status->total_time ? : 1;// 如果计算结果是 0,就强制设为 1,避免后续计算出现完全没有利用率的情况status->busy_time = status->busy_time ? : 1;// 强制把总时间归一化为 1024,对应上面的 busy_timestatus->total_time = 1024;
}

在这里插入图片描述
结果如下:
busy_time = 307
total_time = 1024
utilization = 307 / 1024 ≈ 0.3 (30%)

get_voltage

get_voltage(struct devfreq *df, unsigned long freq) 是在 devfreq cooling / power 计算 时用来获取某一频率下对应的电压值的。

参数说明:
devfreq *df:struct devfreq *,指向 devfreq 设备对象。
long freq:目标频率(Hz,可能是 kHz/MHz,取决于驱动)

static unsigned long get_voltage(struct devfreq *df, unsigned long freq)
{// devfreq 本身挂在一个 device 下,这里拿到它的父设备 dev。// 频率、电压 OPP 信息都存放在 dev 的 OPP table 里。struct device *dev = df->dev.parent;unsigned long voltage;struct dev_pm_opp *opp;// 在 OPP 表里查找 与 freq 精确匹配并启用的 OPPopp = dev_pm_opp_find_freq_exact(dev, freq, true);// 如果返回 -ERANGE,说明精确找不到启用的 OPPif (PTR_ERR(opp) == -ERANGE)// 查找 freq 对应的 未启用 OPP// 兼容性设计:优先用启用的 OPP,如果没有,则 fallback 到未启用的opp = dev_pm_opp_find_freq_exact(dev, freq, false);// 如果仍然找不到 OPP,则打印错误日志,并返回 0(代表失败)if (IS_ERR(opp)) {// 打印错误dev_err_ratelimited(dev, "Failed to find OPP for frequency %lu: %ld\n",freq, PTR_ERR(opp));return 0;}// step1: dev_pm_opp_get_voltage(opp) 返回电压,单位是 纳伏 (nV)// step2: 除以 1000 转换为 毫伏 (mV),方便功耗计算voltage = dev_pm_opp_get_voltage(opp) / 1000; /* mV */// dev_pm_opp_put(opp):释放 OPP 引用dev_pm_opp_put(opp);// 如果电压为 0,说明 OPP 表里电压字段可能缺失或错误,再次打 errorif (voltage == 0) {dev_err_ratelimited(dev,"Failed to get voltage for frequency %lu\n",freq);}return voltage;
}

在 cooling/power 模块中,在 devfreq_cooling_get_requested_power() 里会调用 “voltage = get_voltage(df, freq)” ,要根据频率 f 找到对应电压 V,才能正确计算功耗。

总结一下get_voltage() 的功能就是:

  • 在设备 OPP 表里找到指定频率 freq 的 OPP。
  • 提取 OPP 对应的电压(nV → mV)。
  • 返回给调用方,用于后续功耗计算。
get_perf_idx

get_perf_idx() 函数很短,但作用非常关键,它是 devfreq cooling 里 频率 → Energy Model (EM) 表索引 的映射函数。

/*** get_perf_idx() - get the performance index corresponding to a frequency* @em_pd:	Pointer to device's Energy Model* @freq:	frequency in kHz** Return: the performance index associated with the @freq, or* -EINVAL if it wasn't found.*/
static int get_perf_idx(struct em_perf_domain *em_pd, unsigned long freq)
{int i;for (i = 0; i < em_pd->nr_perf_states; i++) {// 遍历 em_pd->table[],如果找到 frequency 精确匹配的 entry,则返回它的索引 iif (em_pd->table[i].frequency == freq)return i;}return -EINVAL;
}

参数说明:
em_perf_domain *em_pd:指向设备的 Energy Model performance domain。内部包含一个 table[],记录每个性能状态(performance state)的:frequency (kHz)、power (µW)、其他功耗/能耗参数。
long freq:要查找的目标频率,单位 kHz。

作用总结
功能:根据指定的频率(kHz),查找设备 Energy Model 表中对应的性能状态索引。
为什么需要它:
em_pd->table[perf_idx].power → 该频率对应的功耗(µW)
em_pd->table[perf_idx].frequency → 确认降频目标
perf_idx 还用于 state ↔ power 转换

1.2.4 pm_qos/pm_opp 关联

PM QoS 相关 API

函数名原型(简化)作用
dev_pm_qos_add_requestint dev_pm_qos_add_request(struct device *dev, struct dev_pm_qos_request *req, enum dev_pm_qos_req_type type, s32 value);为设备添加一个 PM QoS 请求,比如设置 最大频率/最小频率限制
dev_pm_qos_remove_requestvoid dev_pm_qos_remove_request(struct dev_pm_qos_request *req);移除之前添加的 QoS 请求,恢复默认。
dev_pm_qos_update_requestint dev_pm_qos_update_request(struct dev_pm_qos_request *req, s32 new_value);更新现有 QoS 请求的值,例如动态调整设备的最大频率限制。

PM opp 相关 API

函数名原型(简化)作用
dev_pm_opp_find_freq_exactstruct dev_pm_opp *dev_pm_opp_find_freq_exact(struct device *dev, unsigned long freq, bool available);在设备的 OPP 表中查找 与指定频率完全匹配 的 OPP entry;available = true 表示只查找启用的 OPP。
dev_pm_opp_get_voltageunsigned long dev_pm_opp_get_voltage(struct dev_pm_opp *opp);获取 OPP 中定义的电压值(单位:纳伏 nV)。
dev_pm_opp_putvoid dev_pm_opp_put(struct dev_pm_opp *opp);释放 OPP entry 的引用计数,避免内存泄漏。
dev_pm_opp_find_freq_floorstruct dev_pm_opp *dev_pm_opp_find_freq_floor(struct device *dev, unsigned long *freq);查找 OPP 表中 不大于给定频率 的最大 OPP(即向下取整)。
dev_pm_opp_get_opp_countint dev_pm_opp_get_opp_count(struct device *dev);获取设备的 OPP 数量(可用的 performance states 个数)。
dev_pm_opp_of_register_emint dev_pm_opp_of_register_em(struct device *dev, struct em_data_callback *cb);根据设备的 OPP 表,自动注册 Energy Model (EM),供 thermal / EAS / IPA 等子系统使用。

总体关系

  • OPP (Operating Performance Points):负责管理 频率 ↔ 电压 ↔ 功耗 映射。
  • EM (Energy Model):基于 OPP 自动生成,用于计算功耗和做性能约束。
  • PM QoS (Power Management QoS):用于对设备施加 运行时约束(如最大频率),thermal cooling 正是通过它来限制 devfreq 设备的性能状态

1.3 执行时序图

在这里插入图片描述

2 cpuidle_cooling

cpuidle_cooling 通过 idle-injection 机制(idle_inject 子系统)人为插入/延长 CPU idle 周期,从而降低 CPU 的平均利用与功耗。cooling state 采用 百分比(0…100) 来表示“注入比”——100 表示 100% idle(一直 idle),0 表示不注入。实现上把 idle duration 与 running duration 成比例计算。

cpuidle 驱动在初始化 / 注册时会调用 cpuidle_cooling_register(struct cpuidle_driver *drv),函数会遍历 drv->cpumask 中的 CPU,查看每个 CPU 的 device tree 下是否有 thermal-idle 子结点,找到则为该 CPU 创建一个 idle 注入 cooling device 并注册到 thermal 子系统。也就是说:只有当平台/DT 提供 thermal-idle 节点并且内核配置支持 idle_inject 时,才会实际启用该 cooling device。

在“Android thermal (4)_cooling device(上)” 最后的设备截图可以看到,cooling device的type没有cpuidle类型。RK的设备树没有配置该类型。

2.1 执行过程

  1. 初始化 cpuidle 驱动时 → 调用 cpuidle_cooling_register(drv)
  2. 遍历 CPU → 如果 DT 中有 thermal-idle 节点 → 调用 __cpuidle_cooling_register()
  3. 在 __cpuidle_cooling_register() 中:
    (1)创建 cooling device
    (2)绑定到 thermal 框架
    (3)保存 idle_inject 配置
  4. 当温度超过 thermal zone 的 trip point 时,thermal governor 调用 set_cur_state() → 启动/调整 idle 注入线程
  5. idle 注入降低 CPU 的平均活动时间 → 降低功耗和发热
  6. 当温度下降,thermal governor 将 state 调回 0 → 停止 idle 注入

2.2 关键函数

2.2.1 关键前提

(1)cpuidle_cooling_device

/*** struct cpuidle_cooling_device - data for the idle cooling device* @ii_dev: an atomic to keep track of the last task exiting the idle cycle* @state: a normalized integer giving the state of the cooling device*/
struct cpuidle_cooling_device {struct idle_inject_device *ii_dev; // ilde_inject对象存储,保存最后一次传入的 ilde_inject指针unsigned long state; // 状态值
};

(2)cpuidle_cooling_ops
cpuidle_cooling_ops 是一个静态 struct thermal_cooling_device_ops,包含三个函数指针,
这个 ops 指针在注册 cooling device 时传给了 thermal 子系统(通过thermal_of_cooling_device_register()注册)。

/*** cpuidle_cooling_ops - thermal cooling device ops*/
static struct thermal_cooling_device_ops cpuidle_cooling_ops = {.get_max_state = cpuidle_cooling_get_max_state,.get_cur_state = cpuidle_cooling_get_cur_state,.set_cur_state = cpuidle_cooling_set_cur_state,
};

(3)idle_inject 子系统
idle_inject_* 系列函数来自 idle_inject 子系统:

  • idle_inject_register()
  • idle_inject_set_duration()
  • idle_inject_set_latency()
  • idle_inject_start()
  • idle_inject_stop()
  • idle_inject_get_duration()

(4)thermal_of_cooling_device_register
通过therma core 的 thermal_of_cooling_device_register(np, name, idle_cdev, &cpuidle_cooling_ops):把 idle_cdev(devdata)和 cpuidle_cooling_ops 交给 thermal core 注册,thermal core 把这个 cooling device 暴露到 /sys/class/thermal 并处理与 thermal-zone 的绑定(具体 thermal-core 内部会保存 ops & devdata)。

2.2.2 入口:cpuidle_cooling_register

cpuidle_cooling_register(struct cpuidle_driver *drv) 是注册函数入口,需要开启 config 配置才有可以调用。

#ifdef CONFIG_CPU_IDLE_THERMAL
void cpuidle_cooling_register(struct cpuidle_driver *drv);
#else /* CONFIG_CPU_IDLE_THERMAL */
static inline void cpuidle_cooling_register(struct cpuidle_driver *drv)
{
}
#endif /* CONFIG_CPU_IDLE_THERMAL */

调用时机:通常由 cpuidle 驱动在初始化 / 注册 struct cpuidle_driver 时调用(在 cpuidle 子系统或 platform probe 中)。
目的:为 drv->cpumask 中的每颗 CPU(或每个 cluster)查找 device tree 中 thermal-idle 节点,如果存在就为该 CPU 创建并注册一个 idle-injection 基的 cooling device。

/*** cpuidle_cooling_register - Idle cooling device initialization function* @drv: a cpuidle driver structure pointer** This function is in charge of creating a cooling device per cpuidle* driver and register it to the thermal framework.*/
void cpuidle_cooling_register(struct cpuidle_driver *drv)
{struct device_node *cooling_node;struct device_node *cpu_node;int cpu, ret;// 遍历 cpumask 的 CPU。for_each_cpu(cpu, drv->cpumask) {// 取得该 CPU 对应的 device tree node。cpu_node = of_cpu_device_node_get(cpu);// 在 CPU 的 DT 节点下查找 thermal-idle 子节点。cooling_node = of_get_child_by_name(cpu_node, "thermal-idle");of_node_put(cpu_node); // 释放 cpu_node 引用if (!cooling_node) {pr_debug("'thermal-idle' node not found for cpu%d\n", cpu);continue; }// 为找到的 cooling_node 调用辅助注册函数ret = __cpuidle_cooling_register(cooling_node, drv);of_node_put(cooling_node); // 释放 cooling_node 引用if (ret) {pr_err("Failed to register the cpuidle cooling device" \"for cpu%d: %d\n", cpu, ret);break; // 若 __cpuidle_cooling_register 返回错误,打印错误并退出循环/返回}}
}

2.2.3 核心注册:__cpuidle_cooling_register

__cpuidle_cooling_register 为 DT 节点 np 上描述的 cpu/cluster 创建 idle_inject 设备、准备 cpuidle_cooling_device 私有数据并通过 thermal_of_cooling_device_register() 注册到 thermal core。

/*** __cpuidle_cooling_register: register the cooling device* @drv: a cpuidle driver structure pointer* @np: a device node structure pointer used for the thermal binding** This function is in charge of allocating the cpuidle cooling device* structure, the idle injection, initialize them and register the* cooling device to the thermal framework.** Return: zero on success, a negative value returned by one of the* underlying subsystem in case of error*/
static int __cpuidle_cooling_register(struct device_node *np,struct cpuidle_driver *drv)
{struct idle_inject_device *ii_dev;struct cpuidle_cooling_device *idle_cdev;struct thermal_cooling_device *cdev;struct device *dev;unsigned int idle_duration_us = TICK_USEC;unsigned int latency_us = UINT_MAX;char *name;int ret;idle_cdev = kzalloc(sizeof(*idle_cdev), GFP_KERNEL); // 分配 struct cpuidle_cooling_device。if (!idle_cdev) {ret = -ENOMEM; // 若失败 ret = -ENOMEM → goto out(返回错误)。goto out;}// 注册一个 idle_inject_device,它会创建注入 idle 的基础设施 idle_inject_device 对象。ii_dev = idle_inject_register(drv->cpumask);if (!ii_dev) {ret = -EINVAL; // 若返回 NULL:ret = -EINVAL → goto out_kfree(释放 idle_cdev 并返回)goto out_kfree;}// 从 DT 读取可选属性,若不存在使用默认(TICK_USEC、UINT_MAX)of_property_read_u32(np, "duration-us", &idle_duration_us);of_property_read_u32(np, "exit-latency-us", &latency_us);// 设置 idle 注入的时长与退出延迟(config)idle_inject_set_duration(ii_dev, TICK_USEC, idle_duration_us);idle_inject_set_latency(ii_dev, latency_us);// 把 ii_dev 保存到 cpuidle_cooling_device 的 idle_cdev 的字段里。// 后续可以通过 idle_cdev->ii_dev 直接获取idle_cdev->ii_dev = ii_dev;// 构造一个易识别的 cooling device 名字(例如:idle-cpu0)dev = get_cpu_device(cpumask_first(drv->cpumask));name = kasprintf(GFP_KERNEL, "idle-%s", dev_name(dev));if (!name) {ret = -ENOMEM;goto out_unregister; // 分配失败时回退到 out_unregister(会注销 ii_dev 并释放 idle_cdev)}// 关键步骤:把 idle_cdev(作为 devdata)和 &cpuidle_cooling_ops(ops 表)交给 thermal core 去注册。// thermal zone 绑定的 cooling device 可以轻松找到是什么cpuidle_cooling_devicecdev = thermal_of_cooling_device_register(np, name, idle_cdev,&cpuidle_cooling_ops);if (IS_ERR(cdev)) {ret = PTR_ERR(cdev);goto out_kfree_name; // 获取错误码并走 out_kfree_name -> out_unregister -> out_kfree 回退}pr_debug("%s: Idle injection set with idle duration=%u, latency=%u\n",name, idle_duration_us, latency_us);kfree(name); // 释放 namereturn 0;out_kfree_name:kfree(name); // 释放 name
out_unregister:idle_inject_unregister(ii_dev); // 注销 ii_dev
out_kfree:kfree(idle_cdev); //  kfree idle_cdev
out:return ret;
}

当 thermal_of_cooling_device_register 注册成功,会创建 struct thermal_cooling_device,把 ops 指针、devdata 指针、名字等保存起来;在 sysfs 创建 cooling_deviceX、policy 等节点。

如果 DT 节点 np 中含有绑定信息(比如直接在 thermal zone 的 DT 下),thermal core 可能会立即把此 cooling device 与某个 thermal-zone 绑定(创建 struct thermal_instance)——从而当该 zone 触发被动降温时,thermal core 能直接调用此 cooling device 的 ops。

2.2.4 运行时:cpuidle_cooling_set_cur_state

当 thermal core 决定改变此 cooling device 的状态(例如 governor 要限制负载通过注入 idle),它会调用 set_cur_state()(通过 core)。

从 cpuidle_cooling_ops 中看得到 set_cur_state = cpuidle_cooling_set_cur_state。用户空间通过 sysfs 读取 / 写 cooling_deviceX/cur_state 时(core 会调用 get_cur_state / set_cur_state),由 thermal core(在 governor 或 userspace 请求时)通过 thermal_cooling_device->ops->set_cur_state() 间接调用。

/*** cpuidle_cooling_set_cur_state - Set the current cooling state* @cdev: the thermal cooling device* @state: the target state** The function checks first if we are initiating the mitigation which* in turn wakes up all the idle injection tasks belonging to the idle* cooling device. In any case, it updates the internal state for the* cooling device.** Return: The function can not fail, it is always zero*/
static int cpuidle_cooling_set_cur_state(struct thermal_cooling_device *cdev,unsigned long state)
{// 取得私有结构,由注册时传入。 注册函数的参数。struct cpuidle_cooling_device *idle_cdev = cdev->devdata; // 取得 idle_inject_device。 cpuidle_cooling_device的成员struct idle_inject_device *ii_dev = idle_cdev->ii_dev;// 当前的状态值,cpuidle_cooling_device的成员unsigned long current_state = idle_cdev->state;unsigned int runtime_us, idle_duration_us;// 先更新状态(原子性/同步由 core 的锁或调用位置保证)。传入的状态新参数。idle_cdev->state = state;// 读取当前 idle_inject 的配置(injection duration、idle_duration)。idle_inject_get_duration(ii_dev, &runtime_us, &idle_duration_us);// 计算“运行时长”(active time)对应于新的注入比(state 是 0..100 百分比)runtime_us = cpuidle_cooling_runtime(idle_duration_us, state);// 把新 runtime 与 idle duration 设置到 idle_inject 设备中;idle_inject 内部会据此调整注入比idle_inject_set_duration(ii_dev, runtime_us, idle_duration_us);// current_state -> 当前状态,可以理解为正在进行时;state -> 传入的状态,理解为即将发生的变化if (current_state == 0 && state > 0) {idle_inject_start(ii_dev); // 从未注入到开始注入:需要启动注入线程 /唤醒注入机制} else if (current_state > 0 && !state)  {idle_inject_stop(ii_dev); // 从注入到停止:停止注入线程}// set_cur_state 几乎不会失败,文件内实现总是返回 0return 0;
}/*** cpuidle_cooling_runtime - Running time computation* @idle_duration_us: CPU idle time to inject in microseconds* @state: a percentile based number*  * The running duration is computed from the idle injection duration* which is fixed. If we reach 100% of idle injection ratio, that* means the running duration is zero. If we have a 50% ratio* injection, that means we have equal duration for idle and for* running duration.*  * The formula is deduced as follows:*  *  running = idle x ((100 / ratio) - 1)*  * For precision purpose for integer math, we use the following:*  *  running = (idle x 100) / ratio - idle*  * For example, if we have an injected duration of 50%, then we end up* with 10ms of idle injection and 10ms of running duration.*  * Return: An unsigned int for a usec based runtime duration.*/
static unsigned int cpuidle_cooling_runtime(unsigned int idle_duration_us,unsigned long state)
{// 如果 state == 0 → runtime = 0if (!state)return 0;return ((idle_duration_us * 100) / state) - idle_duration_us;
}

cpuidle_cooling_runtime的参数说明:

  • idle_duration_us:CPU 空闲持续时间,单位是微秒 (us)。
  • state:cooling device 的当前状态(也就是冷却等级/档位)。在 thermal 框架里,state 往往表示降频或者降低性能的程度。
    ① state = 0 → 不做限制。
    ② state > 0 → 启用对应的限制。

用 idle 时间与 state 进行比例缩放,计算出一个新的 “运行时长”。
在这里插入图片描述
以此类推:

  • state 越小 → runtime 越大
  • state = 100 时 → runtime = 0
  • state > 100 时 → runtime 可能变为负数(但这里返回 unsigned int,负数会变成大整数,不太合理,说明调用方一般不会传入 >100 的 state)

2.3 执行时序图

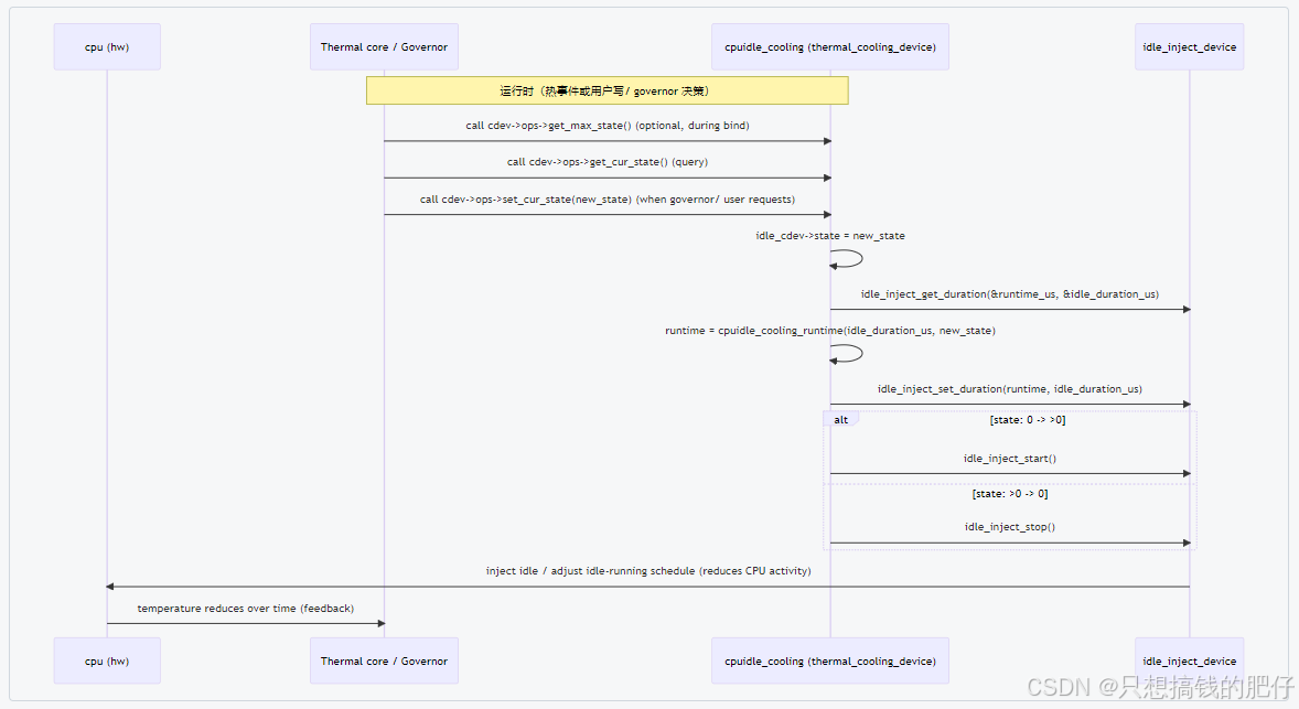
下图是上面cpuidle-cooling的执行过程。
在这里插入图片描述

3 cpufreq_cooling

cpufreq_cooling 实现了把 thermal cooling state 与 CPUfreq 的频率/功耗映射起来的 glue 层:在注册时绑定 cpufreq policy(和可选 EM),提供 state→freq/power、power→state、当前请求功率估算等接口,并通过 PM QoS(freq_qos)动态施加频率上限约束以实现热管理策略。

3.1 数据结构

3.1.1 time_in_idle

用途:用于单核(CONFIG_SMP 未启用)情况下按时间差计算 CPU 利用率(见 get_load 非 SMP 分支)。

struct time_in_idle {u64 time;u64 timestamp;
};

time:上一次读取到的该 CPU 的绝对空闲时间(单位依 platform,常是 microseconds 或者 jiffies / tick-count,取决于 get_cpu_idle_time() 实现)。

timestamp:上次调用 get_cpu_idle_time_us()(或相关 API)时的 wall time(通常由 get_cpu_idle_time() 返回的 now),用于计算两次采样间的时间差。

3.1.2 cpufreq_cooling_device

struct cpufreq_cooling_device {u32 last_load;unsigned int cpufreq_state;unsigned int max_level;struct em_perf_domain *em;struct cpufreq_policy *policy;struct thermal_cooling_device_ops cooling_ops;
#ifndef CONFIG_SMPstruct time_in_idle *idle_time;
#endifstruct freq_qos_request qos_req;
};

成员变量

  • last_load:保存最近一次 cpufreq_get_requested_power() 调用时测得的负载(通常是百分比)。热管理里会根据这个负载估算功耗,决定是否需要进一步降频。
  • cpufreq_state:表示 cooling device 当前所处的“冷却状态”(cooling state)。类型是 unsigned int,取值范围是 [0, max_level]。值越大,表示限制越强(CPU 频率被压到更低档位)。
  • max_level:最大的冷却 level,与索引角标类取值似,直接当索引用了。注意 不是频率的数量,而是 (总频率数 - 1)。例如,如果这个 CPU 有 5 个可用频率档位,那么 max_level = 4。这样 cooling state 的合法范围就是 0~max_level。
  • em:指向 energy model(能量模型)的 em_perf_domain,里面存放这个 CPU 性能域的性能/功耗表。thermal 框架会用 EM 数据来评估不同频率下的能耗。
  • policy:对应的 cpufreq_policy,代表该 CPU 或 CPU cluster 的频率调节策略(最小、最大频率范围,governor 等)。
  • cooling_ops:实现 thermal_cooling_device_ops 的一组函数指针。定义了 cooling device 与 thermal 框架交互时的回调,比如设置 state、获取 max state 等。
  • idle_time:(仅在非 SMP 配置下才有)保存 CPU 的空闲时间信息。在热管理中,有时需要结合 idle stats 来更准确估算 CPU 活动功耗。
  • qos_req:一个 freq_qos_request,用于向 PM QoS 框架提交频率上限约束。当 thermal 框架决定要“降频”时,会通过这个字段影响 cpufreq 的上限。

SMP(Symmetric Multi-Processing - 对称多处理)模式

  • 含义: 在一个系统中,所有 CPU 核心都是对等的(homogeneous)。它们共享同一个内存控制器、同一级缓存(通常是L3缓存),并连接到同一条系统总线上。在操作系统看来,所有核心在功能和性能上完全一致,任务可以被调度到任何一个核心上执行,而不会有效能差异。
  • 例子: 传统的单颗多核处理器,如 Intel 或 AMD 的台式机/服务器 CPU(一个物理芯片上有多个相同的核心)。

非SMP / 异构模式(通常指 Arm big.LITTLE 或 DynamIQ)

  • 含义: 系统中的 CPU 核心被分成了不同的簇(Cluster)。每个簇内部可能是 SMP 结构,但簇与簇之间的核心在架构、性能和功耗上存在显著差异。最常见的形态就是“大核”簇和“小核”簇。
  • 例子: 现代智能手机处理器(如高通骁龙、联发科天玑系列)、苹果 M系列芯片。例如,一个处理器可能包含 2 个 Cortex-X系列(大核)和 6 个 Cortex-A55系列(小核)。

为什么 cpufreq_cooling 需要区分这两种模式?
cpufreq_cooling 是内核热管理(thermal)子系统的一个冷却设备(cooling device)。它的工作原理是:当设备温度过高时,通过限制 CPU 的频率来减少其功耗和发热,从而达到降温的目的。
区分 SMP 和非SMP 模式的核心原因在于:如何公平、准确、高效地计算因降频而带来的“冷却效果”

特性SMP 模式非SMP/异构模式
硬件基础所有CPU核心相同CPU核心分簇,不同簇性能功耗不同
cpufreq_cooling 设备通常一个全局设备每个频率域(簇)一个冷却设备
负载计算所有在线CPU的总负载按簇分别计算负载
频率控制全局统一频率按簇独立控制频率
冷却效果计算相对简单,基于总负载和频率差复杂,需按簇计算并加权求和,考虑动态功率系数
内核中的代表传统x86多核处理器Arm big.LITTLE, DynamIQ 处理器

3.2 关键函数

【注意】宏定义 CONFIG_THERMAL_GOV_POWER_ALLOCATOR 使用来控制 governor power allocator 开启/关闭的。当配置这个策略时,部分功能函数启用。对于非该策略时,采用默认的空返回调用。

3.2.1 register/unregister

(1)cpufreq_cooling_register

cpufreq_cooling 注册函数。

/*** cpufreq_cooling_register - function to create cpufreq cooling device.* @policy: cpufreq policy** This interface function registers the cpufreq cooling device with the name* "cpufreq-%s". This API can support multiple instances of cpufreq cooling* devices.** Return: a valid struct thermal_cooling_device pointer on success,* on failure, it returns a corresponding ERR_PTR().*/
struct thermal_cooling_device *
cpufreq_cooling_register(struct cpufreq_policy *policy)
{return __cpufreq_cooling_register(NULL, policy, NULL); // 核心注册函数
}
EXPORT_SYMBOL_GPL(cpufreq_cooling_register);
(2)of_cpufreq_cooling_register

of_cpufreq_cooling_register 是一个对外导出的 API(见最后的 EXPORT_SYMBOL_GPL)。根据设备树信息,把某个 CPU 的 cpufreq policy 注册成 thermal cooling device。

输入参数:struct cpufreq_policy *policy,即 CPU 频率策略(某个 CPU 或 CPU cluster 的频率范围)。

/*** of_cpufreq_cooling_register - function to create cpufreq cooling device.* @policy: cpufreq policy** This interface function registers the cpufreq cooling device with the name* "cpufreq-%s". This API can support multiple instances of cpufreq cooling* devices. Using this API, the cpufreq cooling device will be linked to the* device tree node provided.** Using this function, the cooling device will implement the power* extensions by using the Energy Model (if present).  The cpus must have* registered their OPPs using the OPP library.** Return: a valid struct thermal_cooling_device pointer on success,* and NULL on failure.*/
struct thermal_cooling_device *
of_cpufreq_cooling_register(struct cpufreq_policy *policy)
{// 获取 CPU 的设备树节点// 根据 policy->cpu(一个 CPU 的逻辑编号)去设备树里找到对应的 CPU 节点。struct device_node *np = of_get_cpu_node(policy->cpu, NULL);struct thermal_cooling_device *cdev = NULL;// 检查设备树节点是否存在if (!np) {pr_err("cpufreq_cooling: OF node not available for cpu%d\n",policy->cpu);// 如果 of_get_cpu_node() 没找到 CPU 节点,说明设备树没有这个 CPU 的描述,无法注册 cooling device。return NULL;}// 判断设备树节点是否定义了 #cooling-cells 属性// 若没有此属性,则跳过注册,直接返回 NULL。if (of_property_present(np, "#cooling-cells")) {// 获取这个 CPU 的 能量模型(EM perf_domain)。EM 提供 (frequency, power) 表,用于估算能耗。struct em_perf_domain *em = em_cpu_get(policy->cpu);// 调用内部函数 __cpufreq_cooling_register(),正式注册 cooling device// np:CPU 的设备树节点;policy:CPU 的频率策略;em:能量模型。cdev = __cpufreq_cooling_register(np, policy, em);// 检查注册是否成功if (IS_ERR(cdev)) {pr_err("cpufreq_cooling: cpu%d failed to register as cooling device: %ld\n",policy->cpu, PTR_ERR(cdev));cdev = NULL;}}// of_get_cpu_node() 会增加设备树节点的引用计数。// 用完后必须调用 of_node_put() 释放,否则会内存泄漏。of_node_put(np); // 释放 device_node 引用return cdev;
}
EXPORT_SYMBOL_GPL(of_cpufreq_cooling_register);
(3)cpufreq_cooling_unregister

cpufreq_cooling 卸载函数。把 CPU cooling device 从 thermal framework 中移除,并清理所有资源

/*** cpufreq_cooling_unregister - function to remove cpufreq cooling device.* @cdev: thermal cooling device pointer.** This interface function unregisters the "cpufreq-%x" cooling device.*/
void cpufreq_cooling_unregister(struct thermal_cooling_device *cdev)
{struct cpufreq_cooling_device *cpufreq_cdev;// thermal_cooling_device 为空,cooling device是没有的。if (!cdev)return;// 从 cooling_device 中,获取cpufreq_cooling_device 对象。cpufreq_cdev = cdev->devdata;// cooling device取消注册。thermal_cooling_device_unregister(cdev);// 移除频率 QoS 请求。freq_qos_remove_request(&cpufreq_cdev->qos_req);// 释放空闲时间统计资源free_idle_time(cpufreq_cdev);// 释放 cpufreq_cooling_device 内存kfree(cpufreq_cdev);
}
EXPORT_SYMBOL_GPL(cpufreq_cooling_unregister);

注册时,系统在 thermal 框架里注册了一个 cooling device:cooling_deviceX。thermal governor 可以调用它来降低 CPU 频率。
注销时,从 thermal 框架注销:cooling_deviceX 消失。删除 CPU 频率限制(QoS request 移除)。释放统计数据和内存。

3.2.2 __cpufreq_cooling_register

__cpufreq_cooling_register() 是 CPUFreq Cooling Device 的注册核心流程,它完成了把一个 cpufreq_policy 包装成 thermal framework 能识别的 thermal_cooling_device。

输入参数:
np:设备树节点(thermal zone 绑定用)
policy:cpufreq 的策略对象(涵盖一个 cluster 的 CPU 频率策略)
em:能效模型(Energy Model),用来做频率 ↔ 功率映射

返回:
成功 → 注册完成的 thermal_cooling_device *
失败 → ERR_PTR(error_code)

/*** __cpufreq_cooling_register - helper function to create cpufreq cooling device* @np: a valid struct device_node to the cooling device tree node* @policy: cpufreq policy* Normally this should be same as cpufreq policy->related_cpus.* @em: Energy Model of the cpufreq policy** This interface function registers the cpufreq cooling device with the name* "cpufreq-%s". This API can support multiple instances of cpufreq* cooling devices. It also gives the opportunity to link the cooling device* with a device tree node, in order to bind it via the thermal DT code.** Return: a valid struct thermal_cooling_device pointer on success,* on failure, it returns a corresponding ERR_PTR().*/
static struct thermal_cooling_device *
__cpufreq_cooling_register(struct device_node *np,struct cpufreq_policy *policy,struct em_perf_domain *em)
{struct thermal_cooling_device *cdev;struct cpufreq_cooling_device *cpufreq_cdev;unsigned int i;struct device *dev;int ret;struct thermal_cooling_device_ops *cooling_ops;char *name;// 参数合法性检查:policy 必须有效,否则直接失败。if (IS_ERR_OR_NULL(policy)) {pr_err("%s: cpufreq policy isn't valid: %p\n", __func__, policy);return ERR_PTR(-EINVAL);}// 获取 policy 主 CPU 的 struct device,失败返回错误。dev = get_cpu_device(policy->cpu);if (unlikely(!dev)) {pr_warn("No cpu device for cpu %d\n", policy->cpu);return ERR_PTR(-ENODEV);}// 统计 cpufreq 表里有效频率数,如果没有,就没法做 cooling。i = cpufreq_table_count_valid_entries(policy);if (!i) {pr_debug("%s: CPUFreq table not found or has no valid entries\n",__func__);return ERR_PTR(-ENODEV);}// 分配 cpufreq_cooling_device 内存cpufreq_cdev = kzalloc(sizeof(*cpufreq_cdev), GFP_KERNEL);if (!cpufreq_cdev)return ERR_PTR(-ENOMEM);// 申请 cooling_device 的私有对象 cpufreq_cdev,并绑定 policy	cpufreq_cdev->policy = policy;// 分配 idle_time 结构// 为每个 CPU 分配 idle_time 数组(大小 = 这个 cluster 的 CPU 数ret = allocate_idle_time(cpufreq_cdev);if (ret) {cdev = ERR_PTR(ret);goto free_cdev;}/* max_level is an index, not a counter */// 设置最大 state,max_level 不是频率数,而是最大索引。因此,最大 state 与索引相等。cpufreq_cdev->max_level = i - 1;// 绑定基础接口:查询 / 修改 cooling statecooling_ops = &cpufreq_cdev->cooling_ops;cooling_ops->get_max_state = cpufreq_get_max_state;cooling_ops->get_cur_state = cpufreq_get_cur_state;cooling_ops->set_cur_state = cpufreq_set_cur_state;// power_allocator governor 可以根据功耗预算做精细控制,配置能效模型 (EM)
#ifdef CONFIG_THERMAL_GOV_POWER_ALLOCATORif (em_is_sane(cpufreq_cdev, em)) {cpufreq_cdev->em = em;cooling_ops->get_requested_power = cpufreq_get_requested_power;cooling_ops->state2power = cpufreq_state2power;cooling_ops->power2state = cpufreq_power2state;} else
#endif// 检查频率表是否排序if (policy->freq_table_sorted == CPUFREQ_TABLE_UNSORTED) {pr_err("%s: unsorted frequency tables are not supported\n",__func__);cdev = ERR_PTR(-EINVAL);goto free_idle_time; // 无效表,直接清退}// 添加 Freq QoS 限制// step1: 初始值 = state=0 → 最大频率// step2: 更新这个 qos_req 来限频ret = freq_qos_add_request(&policy->constraints,&cpufreq_cdev->qos_req, FREQ_QOS_MAX,get_state_freq(cpufreq_cdev, 0));if (ret < 0) {pr_err("%s: Failed to add freq constraint (%d)\n", __func__,ret);cdev = ERR_PTR(ret);goto free_idle_time;}cdev = ERR_PTR(-ENOMEM);// 生成 cooling device 名字,比如 "cpufreq-cpu0name = kasprintf(GFP_KERNEL, "cpufreq-%s", dev_name(dev));if (!name)goto remove_qos_req;// 向 thermal 框架注册,绑定 ops & 私有数据cdev = thermal_of_cooling_device_register(np, name, cpufreq_cdev,cooling_ops);kfree(name);if (IS_ERR(cdev))goto remove_qos_req;return cdev;remove_qos_req:freq_qos_remove_request(&cpufreq_cdev->qos_req); // 移除 QoS 请求
free_idle_time:free_idle_time(cpufreq_cdev); // 释放 idle_time
free_cdev:kfree(cpufreq_cdev); // 释放 cpufreq_cdevreturn cdev;
}

总结(核心流程)

  • 检查 cpufreq_policy 是否有效
  • 获取 CPU device,检查频率表
  • 分配并初始化 cpufreq_cooling_device
  • 分配 idle_time
  • 设置 cooling_ops(基本 or power-aware)
  • 添加 Freq QoS 请求
  • 调用 thermal_of_cooling_device_register() 注册到 thermal 框架
  • 如果失败,按顺序释放资源

3.2.3 cpufreq_set_cur_state

函数 cpufreq_set_cur_state() 和 get_state_freq() 是 CPUFreq cooling device 实际 执行限频动作 的关键代码。逐行解析一下:

(1)cpufreq_set_cur_state

输入:

  • cdev → cooling device
  • state → 目标 cooling state(0 = 不限频,越大代表限制越强)

返回:

  • 0 成功
  • <0 失败
/**- cpufreq_set_cur_state - callback function to set the current cooling state.- @cdev: thermal cooling device pointer.- @state: set this variable to the current cooling state.-  - Callback for the thermal cooling device to change the cpufreq- current cooling state.-  - Return: 0 on success, an error code otherwise.*/
static int cpufreq_set_cur_state(struct thermal_cooling_device *cdev,unsigned long state)
{// 从 cooling device 拿到 cpufreq_cooling_device 私有数据struct cpufreq_cooling_device *cpufreq_cdev = cdev->devdata;struct cpumask *cpus;unsigned int frequency;int ret;/* Request state should be less than max_level */// state 必须合法 (0 <= state <= max_level)。max_level = 有效频率数 - 1。if (state > cpufreq_cdev->max_level)return -EINVAL;/* Check if the old cooling action is same as new cooling action */// 如果新 state 和旧 state 相同 → 无需更新,直接返回。if (cpufreq_cdev->cpufreq_state == state)return 0;// 根据 state 映射出实际目标频率。// 核心:state 是一个抽象的冷却级别,最终要转换成频率frequency = get_state_freq(cpufreq_cdev, state);// 更新 QoS 请求,把 CPU cluster 的 最大频率限制 改成目标值。ret = freq_qos_update_request(&cpufreq_cdev->qos_req, frequency);// 如果成功,cpufreq framework 会调节频率策略,使实际频率 ≤ frequency。if (ret >= 0) {cpufreq_cdev->cpufreq_state = state; // 更新 cooling device 内部记录的当前 statecpus = cpufreq_cdev->policy->related_cpus;arch_update_thermal_pressure(cpus, frequency); // 更新 thermal_pressureret = 0;}// 返回 0 表示成功return ret;
}

cpufreq_set_cur_state() 的功能是:

  • 检查 state 是否有效
  • 将 state 转换为频率 (get_state_freq())
  • 通过 freq_qos_update_request() 更新最大频率限制
  • 更新内部状态 & 通知调度器
(2)get_state_freq

输入:state → cooling state
输出:对应的频率(单位:kHz)

static unsigned int get_state_freq(struct cpufreq_cooling_device *cpufreq_cdev,unsigned long state)
{struct cpufreq_policy *policy;unsigned long idx;#ifdef CONFIG_THERMAL_GOV_POWER_ALLOCATOR/* Use the Energy Model table if available */// 如果启用了能效模型 (EM),优先用 EM 表if (cpufreq_cdev->em) {// 用 max_level - state 做索引// state=0 → idx = max_level → 表示最高频率// state=max_level → idx=0 → 表示最低频率idx = cpufreq_cdev->max_level - state;return cpufreq_cdev->em->table[idx].frequency;}
#endif/* Otherwise, fallback on the CPUFreq table */// 如果没有 EM,就 fallback 到 cpufreq policy 的频率表policy = cpufreq_cdev->policy;// 如果频率表升序排列,用 max_level - state;否则直接用 stateif (policy->freq_table_sorted == CPUFREQ_TABLE_SORTED_ASCENDING)idx = cpufreq_cdev->max_level - state;elseidx = state;// 返回对应频率return policy->freq_table[idx].frequency;
}

整体逻辑总结

  • Cooling state ↔ 频率 的映射规则:
    state = 0 → 不限频 → 最高频率
    state = max_level → 最强冷却 → 最低频率
  • cpufreq_set_cur_state() 用 freq_qos_update_request() 来实际限频
  • get_state_freq() 负责把抽象的 state 翻译成实际频率

3.2.4 allocate_idle_time/free_idle_time

非 SMP模式下,为 cluster 中每个 CPU 记录 idle 时间,用于计算负载。在注册 / 注销 cooling device 时分配和释放。

static int allocate_idle_time(struct cpufreq_cooling_device *cpufreq_cdev)
{unsigned int num_cpus = cpumask_weight(cpufreq_cdev->policy->related_cpus);// 分配内存,需要 CPU 数量匹配。cpufreq_cdev->idle_time = kcalloc(num_cpus,sizeof(*cpufreq_cdev->idle_time),GFP_KERNEL);if (!cpufreq_cdev->idle_time)return -ENOMEM;return 0;
}static void free_idle_time(struct cpufreq_cooling_device *cpufreq_cdev)
{// 释放内存kfree(cpufreq_cdev->idle_time);cpufreq_cdev->idle_time = NULL;
}

3.2.5 cpufreq_power2state / cpufreq_state2power

cpufreq_power2state 和 cpufreq_state2power 都是在 CONFIG_THERMAL_GOV_POWER_ALLOCATOR 配置了才有意义。

(1)cpufreq_state2power

从 cooling state → 功耗(假设 100% 负载)。
功能说明:

  • 输入:cooling state(state)。
  • 输出:假设 100% 负载 时,对应频率下的 功耗(mW)。
  • 应用:thermal 框架用它来评估“如果 CPU 被限制到这个 state,会消耗多少功率”。
/*** cpufreq_state2power() - convert a cpu cdev state to power consumed* @cdev:	&thermal_cooling_device pointer* @state:	cooling device state to be converted* @power:	pointer in which to store the resulting power*  * Convert cooling device state @state into power consumption in* milliwatts assuming 100% load.  Store the calculated power in* @power.*  * Return: 0 on success, -EINVAL if the cooling device state is bigger* than maximum allowed.*/
static int cpufreq_state2power(struct thermal_cooling_device *cdev,unsigned long state, u32 *power)
{unsigned int freq, num_cpus, idx;struct cpufreq_cooling_device *cpufreq_cdev = cdev->devdata;/* Request state should be less than max_level */// 越界检查:cooling state 必须在 0 ~ max_level 范围内// state 本质上就是 level 等级if (state > cpufreq_cdev->max_level)return -EINVAL;// 获取这个 cooling device 涵盖的 CPU 数(通常是 cluster 内所有 CPU)num_cpus = cpumask_weight(cpufreq_cdev->policy->cpus);// cooling state 映射到频率表索引。获取频率。idx = cpufreq_cdev->max_level - state;freq = cpufreq_cdev->em->table[idx].frequency;// 调用 cpu_freq_to_power() 获取该频率下的单核功耗,再乘以核数*power = cpu_freq_to_power(cpufreq_cdev, freq) * num_cpus;return 0;
}
(2)cpufreq_power2state

从目标功耗 → cooling state(结合最近负载)。
功能说明:

  • 输入:目标功耗上限(power,单位 mW)。
  • 输出:对应的 cooling state(state)。
  • 应用:thermal governor 通过功耗预算,算出应设置的 cooling state 来限制 CPU。
/*** cpufreq_power2state() - convert power to a cooling device state* @cdev:	&thermal_cooling_device pointer* @power:	power in milliwatts to be converted* @state:	pointer in which to store the resulting state** Calculate a cooling device state for the cpus described by @cdev* that would allow them to consume at most @power mW and store it in* @state.  Note that this calculation depends on external factors* such as the CPUs load.  Calling this function with the same power* as input can yield different cooling device states depending on those* external factors.** Return: 0 on success, this function doesn't fail.*/
static int cpufreq_power2state(struct thermal_cooling_device *cdev,u32 power, unsigned long *state)
{unsigned int target_freq;u32 last_load, normalised_power;struct cpufreq_cooling_device *cpufreq_cdev = cdev->devdata;struct cpufreq_policy *policy = cpufreq_cdev->policy;// 使用最近一次统计的 CPU 平均负载。空值则默认1.last_load = cpufreq_cdev->last_load ?: 1;// 功率按负载进行“归一化”。如果当前负载不是 100%,则需要换算到等效 100% 负载下的功耗。normalised_power = (power * 100) / last_load;// 查找能满足 normalised_power 的频率target_freq = cpu_power_to_freq(cpufreq_cdev, normalised_power);// 根据目标频率,反推出 cooling state,即level*state = get_level(cpufreq_cdev, target_freq);trace_thermal_power_cpu_limit(policy->related_cpus, target_freq, *state,power);return 0;
}
(3)get_level
/*** get_level: Find the level for a particular frequency* @cpufreq_cdev: cpufreq_cdev for which the property is required* @freq: Frequency*  * Return: level corresponding to the frequency.*/
static unsigned long get_level(struct cpufreq_cooling_device *cpufreq_cdev,unsigned int freq)
{int i; // 局部变量,用作索引,从最高的 table 索引向下扫描。使用 int 是为了可以表示 -1(循环结束时 i 可能变为 -1)// 循环体:从 max_level - 1(表的最后一个索引)开始向下遍历到 0。// 注意: max_level 是 num_levels - 1,所以 max_level-1 是倒数第二项。// 注意:如果 max_level 为 0,则 i = -1,循环一次也不进入(安全地跳过循环)。for (i = cpufreq_cdev->max_level - 1; i >= 0; i--) {// 目的:在 EM 表中找到第一个 em->table[i].frequency 小于 freq 的索引。// 注意:当 freq 大于某个表项频率时停止(意味着 freq 位于 i+1 项或更高)if (freq > cpufreq_cdev->em->table[i].frequency)break;}// (cpufreq_cdev->max_level - 1) - i,计算并返回映射后的 level。return cpufreq_cdev->max_level - i - 1;
}

返回结果:根据 i 的可能取值(-1 到 N-1),返回值落在 [0, N](含端点)。

  • 若循环在 i = N-1 立刻 break(意味着 freq > table[N-1]),返回 N - (N-1) - 1 = 0。
  • 若循环完全未触发 break(i 变为 -1,意味着 freq <= table[0]),返回 N - (-1) - 1 = N。

人能懂的解释-_-!
① i 是一个循环遍历的角标,初值是 cpufreq_cdev->max_level - 1,这是个什么玩意呢?一步步看,cpufreq_cdev 是一个cpufreq_cooling_device指针,如结构体分析那部分,max_level 最大 cooling level 最大的角标值(倒数第一个),这里(max_level - 1)就指向最大索引的前一个,倒数第二个。

② 这个循环是 i-- 循环的,也就是检索位置不断的从后往前走,一个倒叙遍历过程。

③ freq > cpufreq_cdev->em->table[i].frequency 很直白的解释就是,传入了一个freq,通过检索这个表em->table,找到第一个比传入值小的位置,有链表插入节点时,遍历找节点位置的感觉。

④ 某个 i 满足条件,break跳出。此时,em->table[i].frequency < freq < em->table[i+1].frequency,freq正式可以确定位置。

⑤ 然而不是第三者插足,返回 (cpufreq_cdev->max_level - 1) - i 这个值。这是个什么意思呢?字面上看 (cpufreq_cdev->max_level - 1) - i 这个就是 em->table 中的个数差,从em->table[max_level - 1] 到 em->table[i] 这个跨度的差值,从“最大频率table[max_level - 1].frequency”到“判定标准freq”的差值。恰好用这个差值来表示level,这样就更上面的结果对的上:

  • level -> 小,i -> 大,频率值 em->table[i].frequency 比较大,cpu可以高频运行 —— 限制小,冷却强度低
  • level -> 大,i -> 小,频率值 em->table[i].frequency 比较小,cpu需要低频运行 —— 限制大,冷却强度高

因此,频率越高,返回的 level 越小;频率越低,返回的 level 越大(通常 level 越大表示越强的冷却/更低的频率限制)。

重要实现细节与注意点

  • 表必须有序:em->table[] 必须按频率升序(table[0] <= table[1] <= … <= table[N-1])才能保证此算法语义正确。否则结果不可预期。
  • 等号边界:使用 >(严格大于)导致 等于某个 table 项 的 freq 会被映射到更高的 level(比那个 table 项的“档”更严格)。这是刻意行为,但要确认上层期望。
  • 返回范围:返回值范围是 0 到 max_level(包含 max_level)。如果上层期待的合法 level 范围是 0…max_level-1,那么这里会出现 越界(off-by-one) 的问题 —— 需要核对 max_level 的定义(是“最大等级”还是“等级数”)。
(4)cpu_freq_to_power / cpu_power_to_freq

cpu_freq_to_power :从频率 → 功耗 的映射。通过频率值,找出CPU能够持续运行的功耗数据映射。
cpu_power_to_freq:从功耗 → 频率 的映射。给定一个 功耗预算(power),算出 CPU 能跑的最高频率。

static u32 cpu_freq_to_power(struct cpufreq_cooling_device *cpufreq_cdev,u32 freq)
{unsigned long power_mw;int i;// for 循环与上面 get_level 相同,寻找比 freq 小的第一个 table[i].frequencyfor (i = cpufreq_cdev->max_level - 1; i >= 0; i--) {if (freq > cpufreq_cdev->em->table[i].frequency)break;}// 确定 i,table[i + 1]的频率更高,table[i + 1].frequency就是第一个 ≥ freq 的频率档。// 用它的功耗值作为结果,接近要求,限制又过得去 >>>>> 性能还是要考虑下的power_mw = cpufreq_cdev->em->table[i + 1].power;// EM 表里的 power 单位是 µW(微瓦),换算成 mW(毫瓦)power_mw /= MICROWATT_PER_MILLIWATT;return power_mw;
}static u32 cpu_power_to_freq(struct cpufreq_cooling_device *cpufreq_cdev,u32 power)
{unsigned long em_power_mw;int i;// 从最高 level(即最低频率)往回扫描。因为取的是功耗,level 大,power 小,可以按功耗增序遍历for (i = cpufreq_cdev->max_level; i > 0; i--) {/* Convert EM power to milli-Watts to make safe comparison */// 取出该频率档对应的 µW 功耗。em_power_mw = cpufreq_cdev->em->table[i].power;// 单位转换 µW → mW。em_power_mw /= MICROWATT_PER_MILLIWATT;// 如果目标功率大于等于这一档的功耗,说明目标功耗至少能支撑到这一档。// 于是选定这个档位,退出循环。if (power >= em_power_mw)break;}// 此时的位置,指向数据的频率就是满足目标功耗的最佳频率return cpufreq_cdev->em->table[i].frequency;
}

3.2.6 cpufreq_get_requested_power

(1)cpufreq_get_requested_power

cpufreq_get_requested_power 计算当前 CPU cluster 的动态功耗(单位 mW),存入 *power。

/*** cpufreq_get_requested_power() - get the current power* @cdev:	&thermal_cooling_device pointer* @power:	pointer in which to store the resulting power** Calculate the current power consumption of the cpus in milliwatts* and store it in @power.  This function should actually calculate* the requested power, but it's hard to get the frequency that* cpufreq would have assigned if there were no thermal limits.* Instead, we calculate the current power on the assumption that the* immediate future will look like the immediate past.** We use the current frequency and the average load since this* function was last called.  In reality, there could have been* multiple opps since this function was last called and that affects* the load calculation.  While it's not perfectly accurate, this* simplification is good enough and works.  REVISIT this, as more* complex code may be needed if experiments show that it's not* accurate enough.** Return: 0 on success, this function doesn't fail.*/
static int cpufreq_get_requested_power(struct thermal_cooling_device *cdev,u32 *power)
{unsigned long freq;int i = 0, cpu;u32 total_load = 0;// 从 thermal_cooling_device 获取内部的 cpufreq_cooling_device。struct cpufreq_cooling_device *cpufreq_cdev = cdev->devdata;// 通过 policy 获取该 CPU 或 CPU cluster 的调频策略struct cpufreq_policy *policy = cpufreq_cdev->policy;// 获取当前 CPU 的频率(kHz)。freq = cpufreq_quick_get(policy->cpu);// 遍历该 policy 管理的所有相关 CPUfor_each_cpu(cpu, policy->related_cpus) {u32 load;if (cpu_online(cpu))// 对于在线 CPU:调用 get_load() 获取其负载(%)load = get_load(cpufreq_cdev, cpu, i);elseload = 0; // 对于离线 CPU:负载记为 0。// total_load 是 cluster 的总负载百分比total_load += load;}// 记录最新的总负载,供下一次使用(以及给 governor 或 thermal 框架参考)cpufreq_cdev->last_load = total_load;// 根据频率和(隐含的负载信息)计算动态功耗*power = get_dynamic_power(cpufreq_cdev, freq);trace_thermal_power_cpu_get_power_simple(policy->cpu, *power);return 0;
}
(2)get_load

非 SMP模式下, 获取单个 CPU 在 上一次调用之后的平均负载(%)。

/*** get_load() - get load for a cpu* @cpufreq_cdev: struct cpufreq_cooling_device for the cpu* @cpu: cpu number* @cpu_idx: index of the cpu in time_in_idle array** Return: The average load of cpu @cpu in percentage since this* function was last called.*/
static u32 get_load(struct cpufreq_cooling_device *cpufreq_cdev, int cpu,int cpu_idx)
{u32 load;u64 now, now_idle, delta_time, delta_idle;// 获取该 CPU 对应的 idle_time 记录,里面存放上次采样的时间戳和 idle 值。struct time_in_idle *idle_time = &cpufreq_cdev->idle_time[cpu_idx];// 获取当前时刻的 CPU idle 时间(纳秒/微秒级别,具体实现和架构相关)// now:当前时间戳。---> now_idle:当前 CPU 累积的空闲时间。now_idle = get_cpu_idle_time(cpu, &now, 0);delta_idle = now_idle - idle_time->time; // 空闲时间增量delta_time = now - idle_time->timestamp; // 总时间增量if (delta_time <= delta_idle)// CPU 全程 idle → 负载 = 0load = 0;else// 活跃时间占比,换算成百分比。计算规则见下图load = div64_u64(100 * (delta_time - delta_idle), delta_time);// 更新采样点,为下一次调用做准备idle_time->time = now_idle;idle_time->timestamp = now;return load;
}

计算公式图:
在这里插入图片描述

(3)get_dynamic_power
/*** get_dynamic_power() - calculate the dynamic power* @cpufreq_cdev:	&cpufreq_cooling_device for this cdev* @freq:	current frequency** Return: the dynamic power consumed by the cpus described by* @cpufreq_cdev.*/
static u32 get_dynamic_power(struct cpufreq_cooling_device *cpufreq_cdev,unsigned long freq)
{u32 raw_cpu_power;// 用频率查找当前适配的功率raw_cpu_power = cpu_freq_to_power(cpufreq_cdev, freq);return (raw_cpu_power * cpufreq_cdev->last_load) / 100;
}

3.3 执行过程

3.3.1 流程步骤总结

(1)注册阶段

① of_cpufreq_cooling_register(policy)

  • 从 DT 获取 CPU 节点,检查是否有 #cooling-cells。
  • 获取 Energy Model (em_cpu_get())。
  • 调用 __cpufreq_cooling_register()。

② __cpufreq_cooling_register()

  • 分配并初始化 cpufreq_cooling_device。
  • 统计 freq table → 设置 max_level。
  • 初始化 cooling_ops (get/set state, power2state, state2power 等)。
  • 添加 Freq QoS request(最大频率约束)。
  • 调用 thermal_of_cooling_device_register() 注册到 thermal 框架。

③ 注册完成后,thermal framework 就能在 thermal_zone_device 中找到这个 cooling device

(2)运行阶段(温控检测)

① Thermal zone 的 sensor 报告温度。
② Thermal governor(如 step_wise 或 power_allocator):

  • 判断当前温度是否超过 trip point。
  • 如果过热,需要调用 cooling device → 增加 state。
(3)限频触发阶段

① Governor 调用 cpufreq_set_cur_state(cdev, state)。

② 内部执行:

  • get_state_freq(cpufreq_cdev, state) → 把 state 转换为目标频率。
  • freq_qos_update_request(&cpufreq_cdev->qos_req, frequency) → 更新 QoS 限制。
  • 调用 arch_update_thermal_pressure() → 通知调度器该 CPU cluster 的算力下降。

③ Cpufreq core 接收到新的 QoS 限制 → 调整频率 policy,使 CPU 频率 ≤ 限制值。

(4)效果
  • CPU cluster 被降频 → 功耗和发热降低 → 热点温度下降。
  • Governor 周期性检查温度,动态调整 state(升高/降低)。

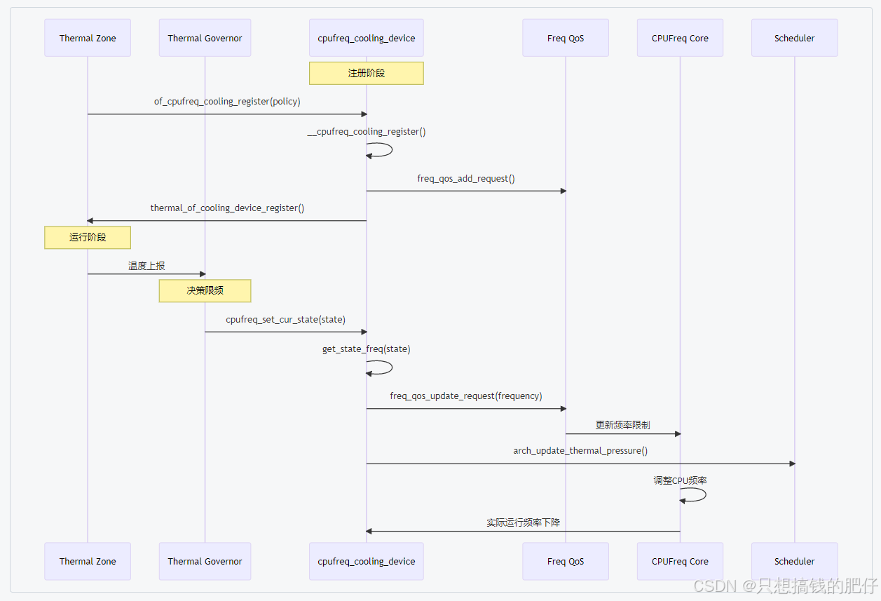
3.3.2 执行时序图

在这里插入图片描述

http://www.dtcms.com/a/494404.html

相关文章:

  • 活字格低代码平台实现移动端应用(安卓 /iOS)打包的技术方案与实践指南
  • SpringBoot电子商城系统
  • 解析 Qt Remote Objects:从框架原理到 Repcs 实践,以正点原子 RK3588 UI 系统为例
  • 【底层机制】【Android】Binder架构与原理
  • 揭阳市住房和城乡建设局网站网站类游戏网站开发
  • DeviceNet 转 MODBUS TCP罗克韦尔 ControlLogix PLC 与上位机在汽车零部件涂装生产线漆膜厚度精准控制的通讯配置案例
  • 【STM32项目开源】基于STM32的智能衣柜系统
  • python基于web的汽车班车车票管理系统/火车票预订系统/高铁预定系统 可在线选座
  • ssh终端管理多个k8s集群,快速切换配置
  • 景德镇建站公司全国建筑四库一平台
  • 奥运网站模板wordpress在 分栏
  • toLua[七] Examples 06_LuaCoroutine2分析
  • CAD如何生成等高线
  • Java并发工具类详解:Semaphore、CyclicBarrier与CountDownLatch
  • 御剑问情_附带自动假人版_大型3D仙侠类剧情闯关手游_Linux服务端_通用视频架设教程_GM授权网页后台_运营网页后台_安卓苹果IOS双端
  • 基于信息保留与细粒度特征聚合的无人机目标检测
  • AINode部署全指南:从独立部署到Kubernetes集群部署
  • PYcharm——获取天气
  • Kafka多网卡环境配置
  • TypeScript 与淘宝 API:构建类型安全的商品数据查询前端 / Node.js 服务
  • 网站备案名称要求郴州网站排名优化
  • 百度做一个网站多少钱sns营销
  • List<map<String,Object>下划线转驼峰
  • List.subList() 返回值为什么不能强转成 ArrayList
  • phpcms网站转移网站关键词百度排名在下降
  • mac使用本地jdk启动elasticsearch解决elasticsearch启动时jdk损坏问题
  • 手机在初次联网的底层流程-关于EPC信令附着
  • 2025年红米手机上市了哪些款式,本别包含哪些版本,就上市时间、硬件参数、性能、价格等方面进行对比,加入横向竞品对比分析,按价位段划分推荐人群。
  • Go Web 编程快速入门 02 - 认识 net/http 与 Handler 接口
  • 成都网站建设网站制作济南网站制作哪家强