当前位置: 首页 > news >正文

MySQL Workbench:MySQL官方管理开发工具

MySQL Workbench 是由 Oracle 官方推出的一款功能强大的 MySQL 可视化桌面软件,为数据库管理员、开发人员和数据库架构师提供了统一的数据库设计、开发和管理环境。

MySQL Workbench 提供了免费的社区版和收费的商业版,模式和模型验证、数据库文档、MySQL Enterprise Backup、MySQL Enterprise Audit、MySQL Enterprise Firewall

功能特性

  • 跨平台:支持 Windows、Linux 以及 macOS 操作系统。
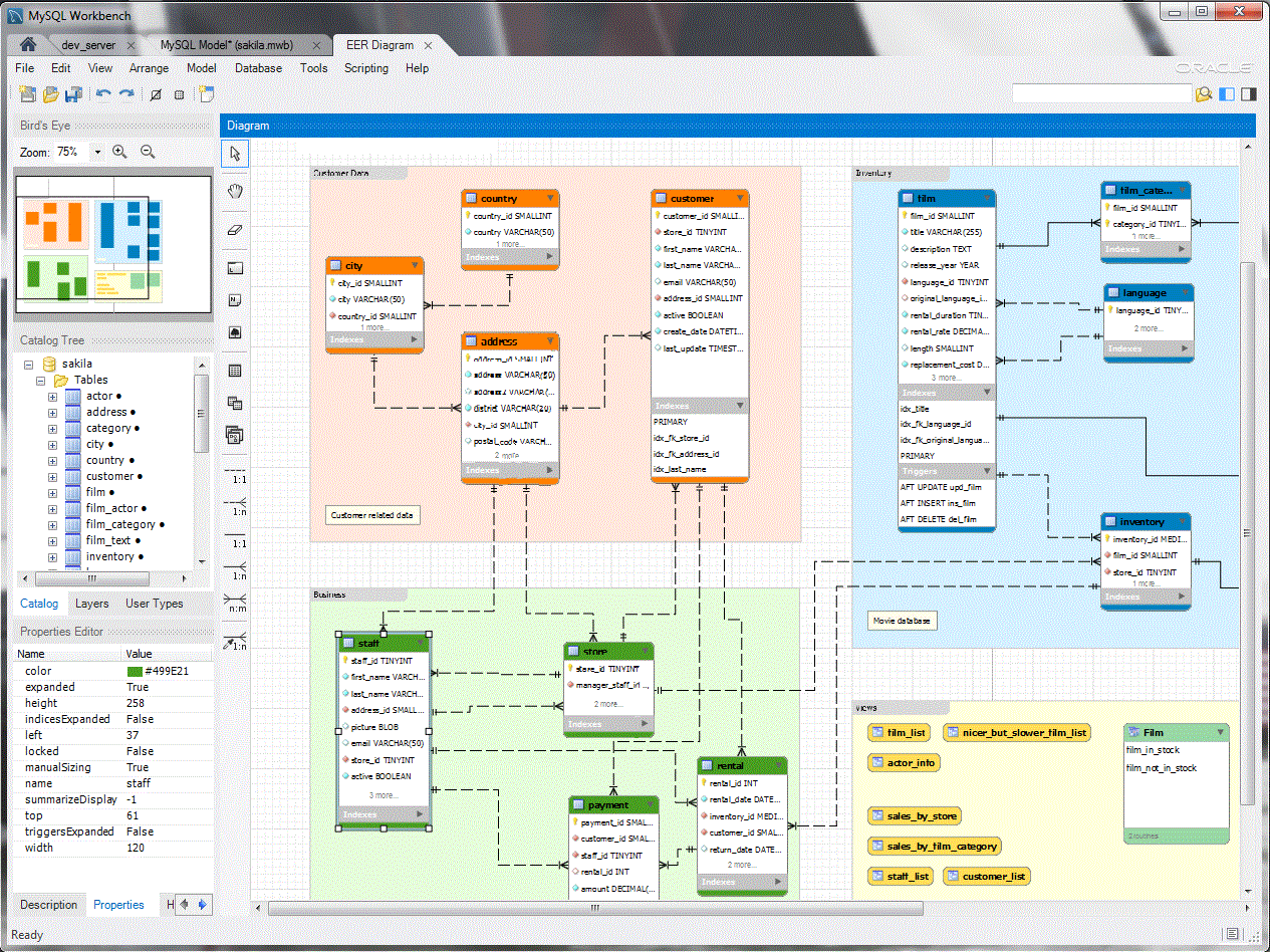
  • 数据库设计:通过可视化的方式创建复杂的 ER(实体关系)模型,模式和模型验证可以强制数据建模的最佳实践;支持正向工程(从模型生成数据库)和反向工程(从现有数据库生成模型),也可以通过 SQL 脚本生成模型,或者从模型导出 DDL 脚本。

  • 变更管理:利用模式比较功能比较两个数据库或者数据库与模型之间的差异,通过模式同步功能自动同步表结构。

在这里插入图片描述

  • 数据库文档:DBDoc 文档生成功能可以基于数据库设计生成 HTML 或者文本格式的文档。

在这里插入图片描述

  • 数据库开发:SQL 编辑器提供了查询编辑和运行界面,支持语法高亮、自动补全、执行计划、查询信息统计、代码片段、上下文关联帮助等;提供数据查看和编辑功能,支持数据导入导出(CSV、SQL、HTML、XML)。

  • 对象管理:提供树状对象浏览器,可以查看、搜索、创建、修改、删除各种数据库对象(表、字段、索引、视图、存储过程等)。

  • 服务器管理:MySQL Workbench 集成了各种数据库管理功能,包括服务器配置管理、连接管理、备份恢复、审计管理、用户权限管理、日志管理、服务控制、系统状态监控等。

在这里插入图片描述

  • 性能优化:MySQL Workbench 性能面板提供了服务器、网络、InnoDB 状态和性能指标。

在这里插入图片描述

超过 20 多种性能报告分析了 IO 热点、高成本 SQL、等待事件相关问题。

在这里插入图片描述

  • 数据库迁移:MySQL Workbench 提供了一个图形化的迁移向导,可以通过 OBDC 连接支持 SQL Server、Access、PostgreSQL、Sybase、SQLite 等数据库迁移到 MySQL,也可以用于实现 MySQL 版本升级。

下载安装

MySQL Workbench 社区版本官方下载网址如下:

https://dev.mysql.com/downloads/workbench/

在这里插入图片描述

选择对应操作系统的安装文件进行下载,安装完成之后运行 MySQLWorkbench.exe(Windows):

在这里插入图片描述

点击界面中的“+”新建数据库连接。

官方文档:

https://dev.mysql.com/doc/workbench/en/

总结

作为官方提供的集成开发环境,MySQL Workbench 为 MySQL 数据库的设计、开发、运维管理各个方面都提供了强大的支持。

http://www.dtcms.com/a/491621.html

相关文章:

  • 七宝网站建设行业seo网站优化方案
  • Unity 光照贴图异常修复笔记
  • 算法训练之BFS解决最短路径问题
  • h5手机端网站开发西安软件开发公司
  • DataFrame对象的iterrows()方法
  • 【Java零基础·第8章】面向对象(四):继承、接口与多态深度解析
  • 网站规划建设与管理维护大作业中国传统文化网页设计
  • 空气能空调如何做网站做酒店网站多少钱
  • 小道消息:某国产数据库迁移中途失败
  • AI+量化 的数据类型有哪些
  • 外贸网站如何seo推广常用网站如何在桌面做快捷方式
  • 遇到的问题:缺少ClickTo Run Service
  • [创业之路-699]:企业与高校:模式错配的警示与适配路径的探索
  • 电脑做系统都是英文选哪个网站怎么做局域网网站
  • 源丰建设有限公司网站如何做推广最有效果
  • 合规守护经营,道本科技智慧合同管理系统助力小微企业迈入发展快车道[赞啊][赞啊][赞啊]
  • 站点推广是什么意思wordpress双语插件
  • LLMs-from-scratch :embeddings 与 linear-layers 的对比
  • 量化交易的思维导图
  • 商城网站建设框架网站有哪些
  • 漏洞扫描POC和web漏洞扫描工具
  • go资深之路笔记(八) 基准测试
  • 第1讲:Go调度器GMP模型深度解析
  • C++ 关键字 static 面试高频问题汇总
  • 网站建设jnlongji百度技术培训中心
  • m版网站开发怎样创建网页
  • 基于自适应差分进化算法的MATLAB实现
  • 男人女人做那事网站如何创建一个互联网平台
  • RocketMQ 与 Kafka 架构与实现详解对比
  • 设计模式篇之 观察者模式 Observer