当前位置: 首页 > news >正文

Valentina Studio:一款跨平台的数据库管理工具

Valentina Studio 是一款功能全面的跨平台数据库管理工具,提供了从基础数据库管理到高级数据分析和报表设计的各种功能。

Valentina Studio 提供了免费版和收费的专业版,免费版支持大部分日常数据库管理和开发工作,但是报表设计、表单制作、模式比较、数据传输、数据库持续集成工具等功能需要专业版才能支持。

功能特性

  • 跨平台:支持 Windows、macOS 以及 Linux 系统。
  • 数据库:包括 MySQL、MariaDB、PostgreSQL、SQL Server、SQLite、DuckDB、ValentinaDB、MongoDB、Excel、Access。

  • 对象管理:支持数据库、表、字段、索引、约束、视图、触发器、存储过程、序列、事件等对象的增加、修改、删除操作。

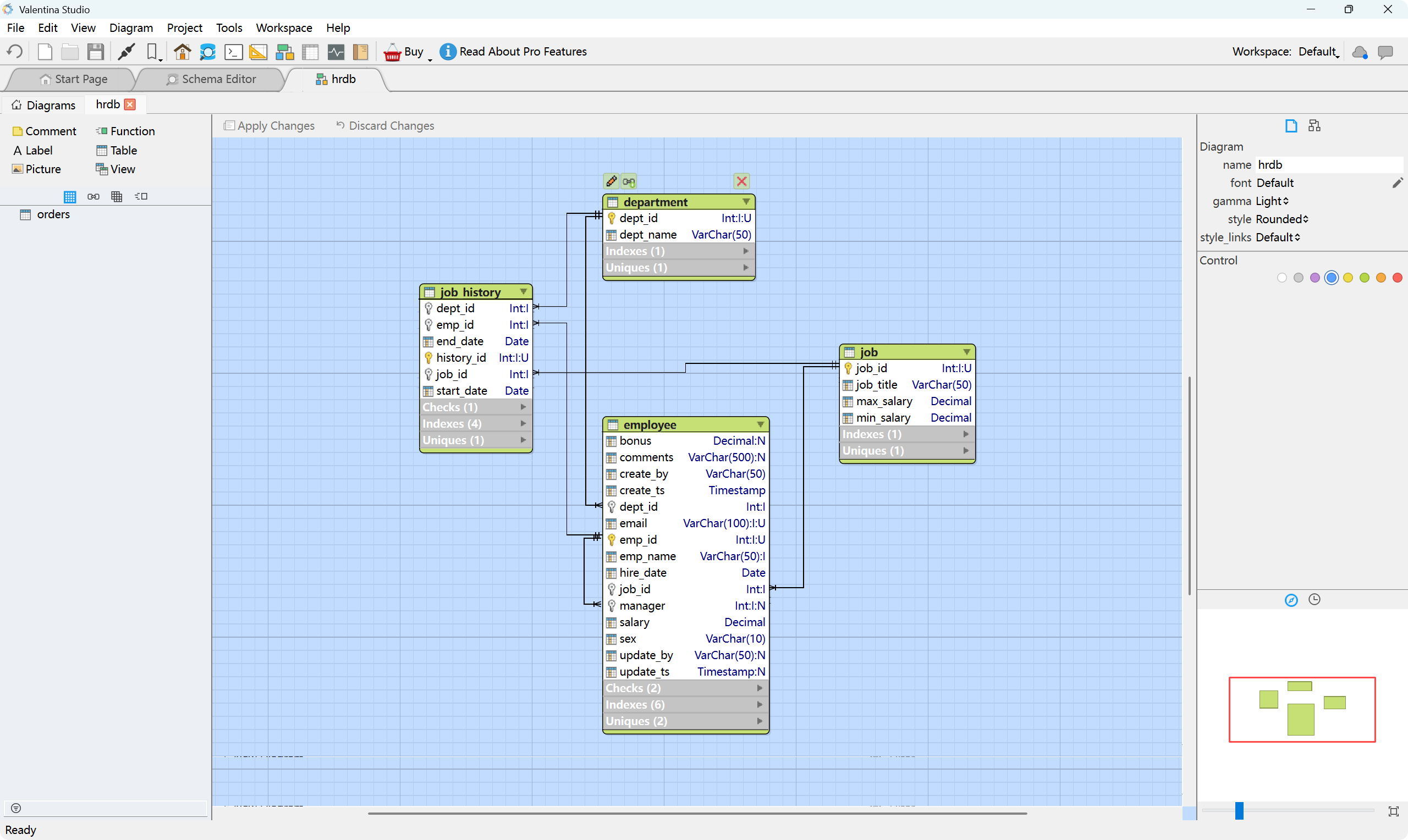
  • 正向/逆向工程:支持创建 ERD 并生成数据库脚本;或者从已有数据库中创建 ERD,以及编辑和导出图片功能。

  • 服务器管理:提供连接信息、用户权限、查询日志、配置参数查看和管理。

  • SQL 编辑:支持代码补全、语法高亮、格式化等,同时还提供了一个可视化的查询构建器。

  • 数据编辑器:提供数据查看,排序,记录过滤,记录修改,内联编辑功能;同时还支持预览图像,十六进制编辑器。支持数据的导入导出(CSV、JSON、Excel、XML 等)。

  • 文档生成:生成 PDF 格式的数据库字典文档。

  • 报表设计:提供可视化拖拽式设计界面,支持多种设计控件(例如标签、图片、形状等),并且具备实时预览功能。
  • 表单制作:通过拖放控件、小部件和布局直观创建表单,支持使用 JavaScript 编写自定义方法,实现业务逻辑和自动化。
  • 模式比较:详细比对两个数据库的模式(Schema)差异,自动生成标准的 SQL 迁移脚本,完成数据库模式的同步操作。
  • 数据传输:用于在两个数据库之间复制数据记录,允许指定源表和目标表之间的字段映射关系。
  • 数据库持续集成:提供数据库模式快照功能,与版本控制系统集成,自动维护数据库升级脚本。

下载安装

Valentina Studio 官方下载网址如下:

https://www.valentina-db.com/en/all-downloads/vstudio

注意,免费版也需要注册一个 License。

总结

Valentina Studio 是一个功能强大且覆盖多种数据库的管理工具,可以帮助开发者、数据分析师或数据库管理员完成日常的数据库操作、复杂的建模、分析和报表等任务。

http://www.dtcms.com/a/487644.html

相关文章:

  • Jmeter接口测试与压力测试
  • 网站建设公司营业执照经营范围网推是干嘛的
  • 合规化短剧分销系统开发:用户数据保护、佣金税务合规与内容版权风险规避
  • 手机网站封装用户体验做问卷网站好
  • 算法性能的核心度量:时间复杂度与空间复杂度深度解析
  • 【shell】每日shell练习(系统用户安全审计/系统日志错误分析)
  • 【Kylin V10】SSLERRORSYSCALL 的修复方法
  • 注册一个网站域名一年需要多少钱夏县网站建设
  • 外贸企业网站建设一条龙大数据营销方案
  • 【vLLM】源码解读:vllm 模型加载到推理全流程
  • Keil MDK系列:(四)SCT文件编写教程
  • 如何熟悉网站项目的逻辑做班级网站的实训报告
  • 前端 TypeScript 项目中的“守护者”:Zod 实战使用心得与最佳实践
  • 1.n8n 的搭建与使用
  • 公司网站SEO优化哪个做得好永久免费可联网的进销存软件
  • qq官方网站登录入口做本地网站怎么挣钱
  • 睢县做网站怎样查找自己建设的网站
  • 【开题答辩全过程】以 便利店库存管理系统为例,包含答辩的问题和答案
  • 天津企业做网站多少钱wordpress 附件预览
  • 最好的html5画廊显示质量html5的网站成品网站开发
  • ETH Gas Used
  • Golang + OpenSSL 实现 TLS 安全通信:从私有 CA 到动态证书加载
  • 扩展-docker-ovs编译
  • 什么网站可以免费发布招聘信息鳌江网站建设
  • 门户网站 架构网站怎样快速排名
  • OpenLayers的过滤器 -- 章节二:包含过滤器详解
  • 【题解】B2609【深基1.习1】清扫教室
  • 西安市城乡建设网官方网站免费咨询医生回答在线
  • 【完整源码+数据集+部署教程】 口腔疾病图像分割系统源码&数据集分享 [yolov8-seg等50+全套改进创新点发刊_一键训练教程_Web前端展示]
  • 尤溪网站开发开发一款电商app需要多少钱