当前位置: 首页 > news >正文

Starlake:一款免费开源的ETL数据管道工具

Starlake 是一款免费开源的 ETL 数据管道编排工具,可以通过声明式的配置方法(YAML、SQL)简化数据处理流程。

在这里插入图片描述

Starlake 项目主要基于 Scala 语言开发,遵循 Apache 2.0 开源协议,代码托管在 GitHub:

https://github.com/starlake-ai/starlake

功能特性

  • 丰富的数据源:包括 Apache Spark、Databricks、Apache Kafka、Amazon Redshift、DuckDB、DuckLake、Google BigQuery、Snowflake、PostgreSQL、 MySQL、Oracle、SQL Server、JDBC、本地文件(JSON、CSV、Excel、XML、Parquet 等)。

在这里插入图片描述

  • 零代码数据提取:通过 YAML 配置文件实现全量或者增量数据提取和加载,包括自动化的数据质量验证,数据隐私安全控制,应用行级和列级安全,整个不需要编写任何代码。

  • 低代码数据转换:基于 SQL 和 YAML 定义转换操作,自动化表级和字段级血缘关系。也可以通过 Python 脚本实现复杂的数据转换。

在这里插入图片描述

  • 自动化流程编排:Starlake 可以生成任务的有向无环图(DAG),通过集成 Airflow、Dagster 等流程编排工具实现流程自动化。

在这里插入图片描述

  • 数据治理和质量:支持每个操作节点的模式约束、规则验证、质量检查等措施确保数据一致性与合规性。
  • 多引擎与跨引擎:Starlake 支持为不同的任务模型使用不同的存储引擎,例如使用原生数据仓库引擎执行简单的加载操作,同时使用 Spark 引擎处理 XML 文件或者加载过程中的转换操作。

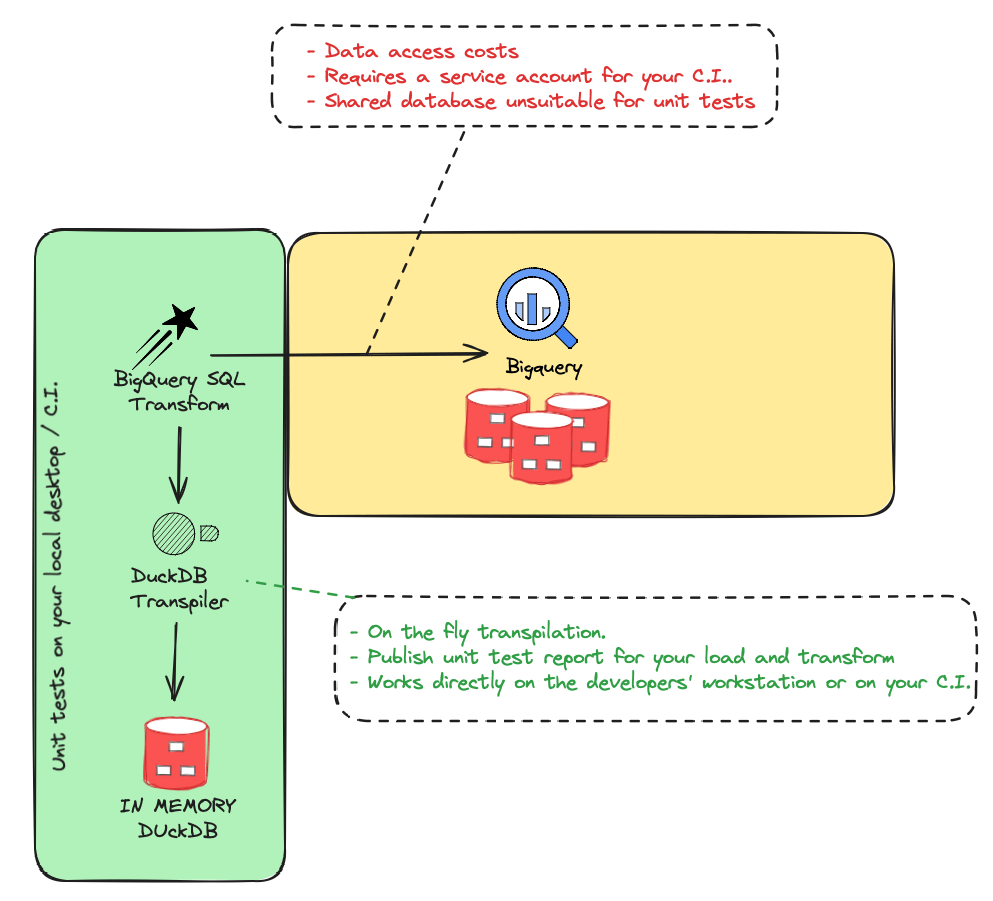
  • 本地化测试集成:Starlake 提供了一个转换编译器,可以将各种 SQL 实现转换为本地 DuckDB 语法,不需要配置额外的测试环境就可以验证数据加载、数据转换等流程。

在这里插入图片描述

  • VS Code 插件:支持 Starlake 配置语法高亮、模式验证、SQL 代码片段、数据管道可视化等功能。

下载安装

Starlake 支持本地部署,使用 Docker 进行安装体验的命令如下:

# 拉取最新镜像
docker pull starlakeai/starlake:latest# 验证安装
docker run -it starlakeai/starlake:latest help

然后可以参照以下指南和教程构建数据处理管道:

https://docs.starlake.ai/category/guides–tutorials

总结

Starlake 提供了一种基于配置的低代码数据集成管道和数据治理解决方案。

http://www.dtcms.com/a/483399.html

相关文章:

  • 线性代数 | 要义 / 本质 (上篇)
  • 求网站建设和网页设计的电子书自己怎么给网站做优化
  • DM常用命令
  • 有趣的网站代码短视频运营公司网站建设
  • 网站模板二次开发网站怎么投放广告
  • Symmetric functions and hall polynomials 1.1 总结
  • 学好网页设计与网站建设的意义北京的软件公司
  • TCP三次握手与四次挥手详解
  • C++智能指针解析
  • Java 大视界 -- Java 大数据中的时间序列预测算法在金融市场波动预测中的应用与优化
  • 如何看网站关键词用discuz做的手机网站
  • 使用spring-ai时遇到的一些问题
  • 基于 recorder-core 的实时音频流与声纹识别技术实践
  • 成都没有做网站的公司详谈电商网站建设四大流程
  • 找平面设计师网站网页传奇游戏下载
  • C语言--复杂数据类型
  • 如何用“内容+AI”组合拳赋能导购,实现品牌高效增长?
  • 扁平化网站设计趋势wordpress可视化编辑器 windows
  • 网站数据维护滨州网站建设公司报价
  • C++ 之 串口通讯封装类
  • WHAT - 前端性能指标(网络相关指标)
  • 阿里云服务器怎么建网站常德市网络科技有限公司
  • 工程记录:使用tello edu无人机进行计算机视觉工作(手势识别,yolo3搭载)
  • 河北seo网站设计网站视频放优酷里面怎么做
  • 频偏估计方法--快速傅里叶变换(FFT)估计法
  • Flutter---Container
  • 揭阳专业做网站公司深圳做网站价格
  • 整站优化 快速排名学做网站要学什么
  • 在 MSYS2(MINGW64)中安装 Python 和 pip 完全指南
  • 小语种网站建设 cover做网站需要报备什么