当前位置: 首页 > news >正文

SD:在一个 Ubuntu 系统安装 stable diffusion ComfyUI

目录

  • 1. 环境准备
  • 2. git仓库
  • 3. 配置 WebUI 的模型路径
  • 4.启动软件
  • 5. 插件安装
    • 5.1 管理插件的插件 ComfyUI-Manager
    • 5.2 安装其他插件
      • 5.2.1 安装举例
  • 6. 关于位置
    • 6.1 模型位置
    • 6.2 工作流保存位置
    • 6.3 生成结果的位置
  • 7. 简单使用
    • 7.1 文生图为例
    • 7.2 图生视频
  • 附录1 - 关于模型下载

1. 环境准备

  • 个人系统
    查看系统信息(方便向AI提问)
cat /etc/os-release
  • 新建 python 环境
    • 创建新环境
    • 激活环境
python3 -m venv ~/venv_sd_comfy
source ~/venv_sd_comfy/bin/activate
  • 注:关于使用 系统自带 python 还是 conda 来安装环境
    之前我安装WebUI 已经占了一个 Conda 环境,ComfyUI 强烈建议「另起炉灶」——用系统自带的 Python 3.12 单独建 venv,而不是再开一个 Conda 环境。原因有三:
  1. 隔离最干净
    WebUI 的 Conda 环境里可能装了一堆它自己改动的包(xformers、gradio 老版本等),ComfyUI 并不需要,混用反而容易版本冲突。系统 venv 与 Conda 完全隔离,升级/回滚互不影响。
  2. 省内存 + 省磁盘
    Conda 每新建一个环境都会再复制一份基础库,动辄 2-3 GB;Python 自带 venv 只做符号链接,几十 MB 搞定。推理时两个进程各自驻留显存即可,不会因为「同门」就节省。
  3. 官方仓库就是按「系统 Python + venv」测试的
    ComfyUI 的 requirements.txt 里很多 wheel 只有 cp312 版本,Conda 的 python 3.10/3.11 反而要多编译,速度慢且容易踩坑。
    一句话结论
    「ComfyUI 用系统 Python 建 venv」→ 最省心、最省资源,后期维护也简单。
  • python包
pip install --upgrade pip
pip install torch torchvision torchaudio \--extra-index-url https://download.pytorch.org/whl/cu121

2. git仓库

我将其安装在本地的 ~/programs 下面(这个路径自选)

cd ~/programs
git clone https://github.com/comfyanonymous/ComfyUI.git
  • 如果提示找不到这个url
git clone --depth 1 \--config http.postBuffer=524288000 \https://github.com/comfyanonymous/ComfyUI.git
  • 安装依赖的python包
cd ComfyUI
pip install -r requirements.txt

3. 配置 WebUI 的模型路径

  • 创建文件 extra_model_paths.yaml
cp extra_model_paths.yaml.example extra_model_paths.yaml
  • 修改文件内容如下:
a111:base_path: **/home/xxx/programs**/stable-diffusion-webui/checkpoints: models/Stable-diffusionvae: models/VAEloras: |models/Loramodels/LyCORISclip_vision: models/clip_visiongligen: models/GLIGENcontrolnet: models/ControlNetcontrolnet_preprocessors: models/ControlNetipadapter: models/IpAdapterinstantid: models/InstantIDupscale_models: models/ESRGANembeddings: embeddingshypernetworks: models/hypernetworks

注:
base_path 必须是绝对路径,~ 不会展开。
缩进只能空格,YAML 对 Tab 零容忍。
如果想再加自己独立目录,继续往下加同级字段即可,ComfyUI 会合并读取。

4.启动软件

  • 新建启动脚本 0_launch.sh(在 ComfyUI 根目录下),内容如下:
source ~/venv_sd_comfy/bin/activate
exec python main.py "$@"
  • 添加可执行权限
chmod +x 0_launch.sh
  • 启动

    • 普通启动
      ./0_launch.sh
    • 低显存启动
      ./0_launch.sh --lowvram --fp8_e4m3fn-unet --fp8_e5m2-text-enc
  • 进入前端
    在浏览器打开 http://127.0.0.1:8188 即可

5. 插件安装

先退出后台进程(ctrl+c)
位置:ComfyUI/custom_nodes/ 文件夹下
cd 到该位置下进行操作 !!!

5.1 管理插件的插件 ComfyUI-Manager

git clone https://github.com/ltdrdata/ComfyUI-Manager.git# 先激活你之前建的 venv
source ~/venv_sd_comfy/bin/activate
# 装它自己的依赖
python -m pip install -r ComfyUI-Manager/requirements.txt

重启 ComfyUI 后可以看到:
在这里插入图片描述

5.2 安装其他插件

5.2.1 安装举例

  • 在上一个窗口中,选择 Custom Nodes Manager 即可进入插件列表,通过搜索、install 即可导入。
    在这里插入图片描述
  • 下载完需要重启
    在这里插入图片描述

6. 关于位置

6.1 模型位置

模型类型放到(ComfyUI 根目录)若共用 WebUI 则放到
主模型 ckpt/safetensorsmodels/checkpoints/models/Stable-diffusion/
LoRAmodels/loras/models/Lora/
VAEmodels/vae/models/VAE/
ControlNetmodels/controlnet/models/ControlNet/
CLIP Visionmodels/clip_vision/models/clip_vision/
Textual Inversionmodels/embeddings/embeddings/

6.2 工作流保存位置

ComfyUI/user/default/workflows

6.3 生成结果的位置

ComfyUI/output/

7. 简单使用

7.1 文生图为例

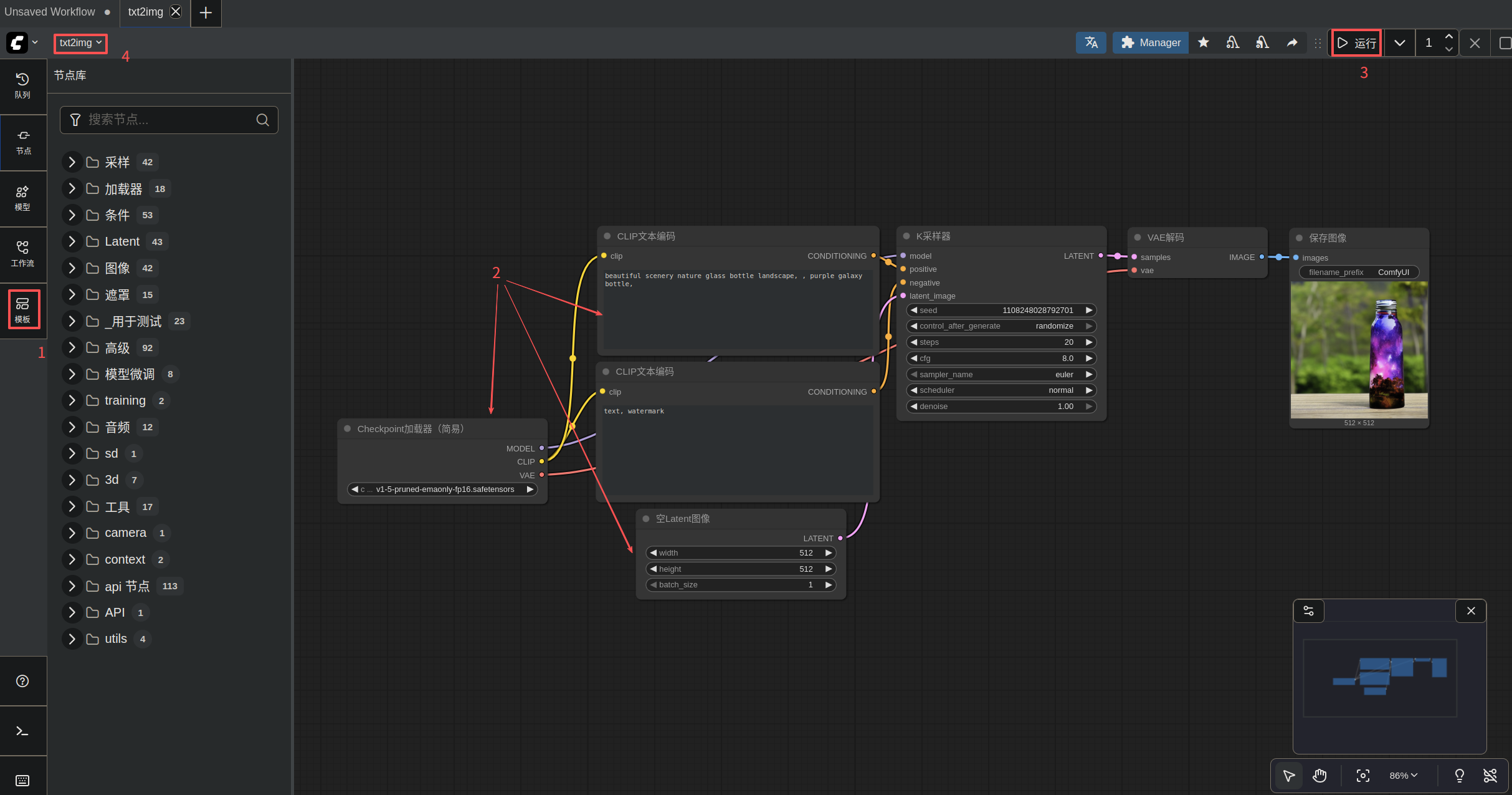
  • step1: 在模版中找到第一个文生图工作流
  • step2: 修改相关参数
  • step3: 运行
  • step4: 可以进行 重命名、保存这个工作流 等操作
    在这里插入图片描述

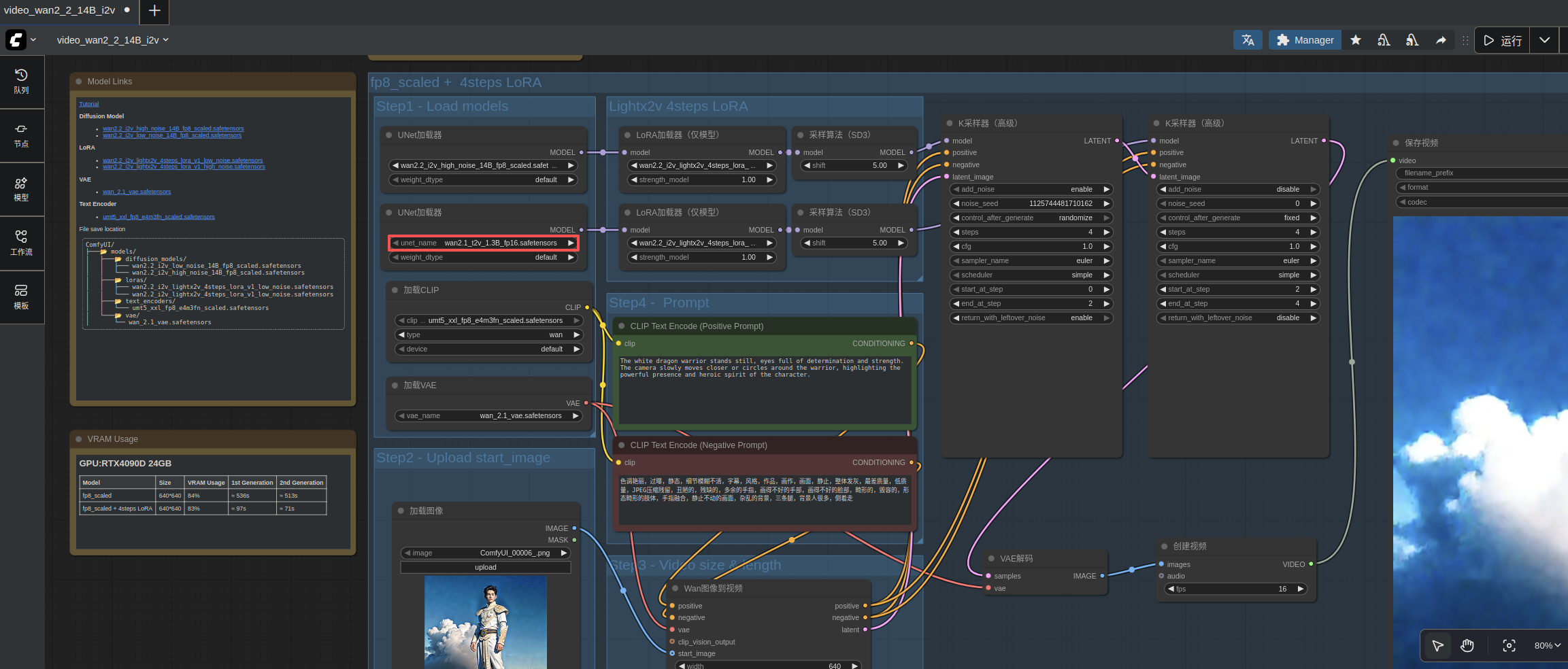
7.2 图生视频

再试一下图生视频工作流。这里由于显存限制,将 wan2.2_i2v_low_noise_14B_fp8_scaled.safetensors 换成:
wan2.1_t2v_1.3B_fp16.safetensors
在这里插入图片描述

  • 结果
    这里仅简单尝试,图片较小 640×640
    在这里插入图片描述

附录1 - 关于模型下载

  • 国内下载
    • https://hf-mirror.com/
      先复制链接
      在这里插入图片描述
      然后,尝试将 huggingface.co 改为 hf-mirror.com,在浏览器里面粘贴
例如:
https://huggingface.co/Comfy-Org/Wan_2.2_ComfyUI_Repackaged/resolve/main/split_files/diffusion_models/wan2.2_i2v_low_noise_14B_fp8_scaled.safetensors改为:
https://hf-mirror.com/Comfy-Org/Wan_2.2_ComfyUI_Repackaged/resolve/main/split_files/diffusion_models/wan2.2_i2v_low_noise_14B_fp8_scaled.safetensors
http://www.dtcms.com/a/482874.html

相关文章:

  • 如何使用命令修改conda虚拟环境目录
  • 学习随笔-ES6和ES5的区别
  • 文件上传阿里云OSS以及本地图片服务器搭建
  • 企业网站建设需注意什么商务网站管理与建设
  • 威县做网站哪儿好个人网站建设的背景
  • Excel导出报Can not find ‘Converter‘ support class Map.
  • Linux osq_lock
  • SSM共享汽车管理系统300fw(程序+源码+数据库+调试部署+开发环境)带论文文档1万字以上,文末可获取,系统界面在最后面。
  • Docker安装部署FileBrowser
  • 基于单片机频率周期脉宽测量系统Proteus仿真(含全部资料)
  • wap网站制作模板电影网站开发api
  • xss-labs通关(2)
  • 前后端分离项目前端页面开发远程调试代理解决跨域问题方法
  • 商城网站都有哪 些功能企业网站搭建方案
  • AI让404变品牌秀场:用提示词秒生成个性化错误文案
  • [2025.10.14]Win11.25H2企业版26220.6780深度精简优化 PIIS出品 1.9GB
  • Python路径操作革命:拥抱pathlib
  • 逻辑学是什么浅谈
  • 在阿里巴巴上做网站要多少钱阿里巴巴网站官网
  • 在 orin 上 安装了 miniconda 如何使用 orin 内置的 opencv
  • keil工具详细入门教学
  • 招聘网站开发方案doc蒸丞文化传媒有限公司网页设计
  • Linux中NUMA节点初始化内存相关参数的实现
  • [Backstage] 后端服务 | 示例插件
  • 黑马商城day2-Docker
  • 赤水市住房和城乡建设局网站网站建设费专票会计分录
  • 前端页面权限管控-高阶组件
  • 什么是脚本语言?
  • AI智能体
  • 企业准备扩大规模时,如何选择第三方物流(3PL)合作伙伴