当前位置: 首页 > news >正文

RWKV架构讲解

简介

        RWKV(Receptance Weighted Key-Value)是一种结合了RNN(循环神经网络)和Transformer架构优势的模型。其核心设计通过线性注意力机制替代传统Transformer的二次复杂度注意力,显著降低计算资源消耗,同时保持长序列建模能力。RWKV支持并行训练与高效推理,适用于资源受限场景下的长文本处理任务。

架构讲解

循环神经网络(RNN)

        RNN(Recurrent Neural Network)是一种用于处理序列数据的神经网络结构。与传统的前馈神经网络不同,RNN通过隐藏层的循环连接保留历史信息,使网络具备记忆能力。其核心特点是每一时刻的隐藏状态不仅取决于当前输入,还与前一刻的隐藏状态相关。

        RNN的优点是能够处理变长序列数据,适用于时间序列、自然语言等任务,通过共享参数减少模型复杂度。

        但是由于每个时间步的计算都要依赖上一个时间步的隐藏状态,导致计算复杂度较高。同时存在梯度消失或爆炸问题,导致长序列训练困难,长期依赖捕捉能力较弱。

Transformer

        Transformer是一种基于自注意力机制(Self-Attention)的深度学习模型,最初由Vaswani等人于2017年提出。其核心优势在于并行化处理能力和对长距离依赖关系的有效建模,广泛应用于自然语言处理(NLP)、计算机视觉(CV)和多模态任务。但是它的时间复杂度不够友好。        

        Transformer的整体架构:

        具体Transformer的讲解请看博主的这篇文章:

https://blog.csdn.net/qq_73038863/article/details/152115310?fromshare=blogdetail&sharetype=blogdetail&sharerId=152115310&sharerefer=PC&sharesource=qq_73038863&sharefrom=from_link

RWKV(Receptance Weighted Key-Value)

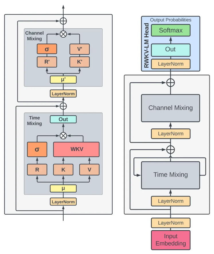
        RWKV架构图如下所示:

        RWKV结合了循环神经网络(RNN)和Transformer的优点,旨在提高模型的效率和性能。RWKV架构主要包括以下几个关键部分:输入嵌入(Input Embedding)、时间混合(Time Mixing)、通道混合(Channel Mixing)和RWKV-LM头部(RWKV-LM Head)。

输入嵌入(Input Embedding)

功能:将输入的离散数据(如文本、图像等)转换为模型可以处理的连续向量。

        输入数据首先通过嵌入层,将每个输入单元(如单词、像素块等)映射到一个高维向量空间中。

        假设我们有一个单词序列 "Hello",我们想要将其输入到RWKV模型中。首先,我们需要一个嵌入矩阵,它将每个单词映射到一个固定维度的向量(例如,维度为128)。如果我们的词汇表中有10000个单词,嵌入矩阵的大小将是10000x128。每个单词在词汇表中都有一个唯一的索引,我们使用这个索引来从嵌入矩阵中检索对应的向量。

"H" -> [0.1, 0.2, ..., 0.128]

"e" -> [0.3, 0.4, ..., 0.128]

"l" -> [0.5, 0.6, ..., 0.128]

"o" -> [0.7, 0.8, ..., 0.128]

时间混合(Time Mixing)核心模块

功能:处理输入数据的时间维度(序列维度),捕捉序列中元素之间的依赖关系。

        LayerNorm:对输入进行层归一化,稳定训练。

        μ:输入数据(如嵌入后的位置编码序列)。

        K, V:由 μ 投影得到的键和值。

        R:递归状态向量(recurring state),不是 Query!而是时间混合模块中的状态变量,相当于“可变的查询”或“上下文感知器”。用于模拟“查询”的作用,但会随时间步更新。

        σ:通过 sigmoid 激活函数生成注意力权重。

        WKV:核心函数,计算加权的键值组合,利用 R、K、V 和 σ 构造输出。

        Out:经过 WKV 处理后的输出。

        残差连接:将输出与输入相加,保留原始信息。

通道混合(Channel Mixing)核心模块

功能:处理输入数据的通道维度,捕捉不同特征之间的相互作用。

        LayerNorm:归一化输入。

        μ':上一步的输出。

        R', K', V':从 μ' 投影得到的三个分支,用于构建门控式通道交互。

        σ:激活函数(如 sigmoid),用于生成通道级别的权重。

        Out:通过 R' ⊙ σ(K') ⊙ V' 等操作获得。

        残差连接:将加权后的输出与输入进行残差连接。

RWKV-LM头部(RWKV-LM Head)

功能:生成最终的输出概率分布,用于预测下一个时间步的输出。也就是把模型内部已经学到的“下一个词知识”变成可读的概率分布。

        LayerNorm:对经过时间混合和通道混合后的输出进行层归一化。

        Out:通过一个线性层(或全连接层)生成输出。

        Softmax:将输出通过Softmax函数转换为概率分布,用于预测下一个时间步的输出。例如,模型可能会预测下一个单词是 "World" 的概率最高。

RWKV的高效线性复杂度

        Transformer里的自注意力机制如下:

        Transformer中QK^T 计算得到一个 N×N 的注意力权重矩阵。

        RWKV不再显式计算所有 token 之间的 attention 权重矩阵,以可学习的状态向量 R 在序列推进过程中动态累积加权的键值信息,使得每一步的计算和存储仅与模型维度相关。因此整体序列长度 N 的计算量从 O(N²) 降到 O(N)。

        具体一点是:

        在 RWKV 的 Time Mixing 模块(具体到WKV模块)中,不显式计算注意力分数,而是通过状态传递“记住”过去的重要信息。

        输出不是通过计算所有 token 之间的注意力权重得到的,而是通过两个可递归更新的状态变量来在线性时间内累积历史信息。

        每步只更新两个维度为 d 的向量 (num,den),每步复杂度为 O(d),总复杂度O(N⋅d)≈O(N)。

http://www.dtcms.com/a/473340.html

相关文章:

  • Docker 镜像维护指南:从配置优化到 MySQL 实战运行
  • 电视盒子助手开心电视助手 v8.0 删除电视内置软件 电视远程控制ADB去除电视广告
  • 【完整源码+数据集+部署教程】 航拍杂草检测与分类系统源码和数据集:改进yolo11-RVB-EMA
  • My SQL--创建数据库、表
  • mysql高可用架构之MHA部署(三)——故障转移后邮件告警配置(保姆级)
  • 做酒的网站有哪些jsp获取网站域名
  • OpenCV(八):NumPy
  • 小微宝安网站建设有哪些做分析图用的网站
  • RabbitMQ 核心概念解析
  • 开发实战 - ego商城 - 2 nodejs搭建后端环境
  • 基于Java Swing的智能数据结构可视化系统 | 支持自然语言交互的AI算法助手
  • QQmusic sign值逆向实战 - Webpack打包分析
  • 城乡建设部网站首页网站建设公司应该怎么做推广
  • Linux环境下Hive4.0.1(最新版本)部署
  • dolphinscheduler之hivecli 任务
  • spark3访问低版本hive填坑记
  • 池化 (Pooling) 学习笔记
  • LeetCode160.相交链表【最通俗易懂版双指针】
  • Neo4j+Gephi制作社区检测染色图
  • 毕业设计代做网站机械工信部网站备案流程
  • aws ec服务器设置密码登录,ec服务器root登录 aws服务器初始化配置
  • Linux - 命令行参数与环境变量
  • 【高并发服务器】四、通用类型容器any
  • linux学习笔记(29)网络编程——服务器客户端 及多进程多线程服务器
  • 边缘服务器 FTP/TFTP 服务搭建与使用(Docker 方式)
  • VMware安装Kali-Linux
  • (6)数据中心、台式(塔式)服务器、机架式服务器、刀片式服务器
  • 为什么 socket.io 客户端在浏览器能连接服务器但在 Node.js 中报错 transport close
  • Arbess CICD实战(10) - 使用Arbess+GitLab实现PHP项目自动化部署
  • 电子商务网站建设的作用广告视频拍摄制作