当前位置: 首页 > news >正文

Kettle作业并行设置及多前置任务同时运行完成才执行后续节点的方案

目录

  • Kettle作业并行设置及多前置任务同时运行完成才执行后续节点的方案
        • 一、问题
        • 二、解决方案如下:
          • 1.打开并行
          • 2.添加变量和检验节点:
        • 三、运行结果分析
          • 1.作业度量
          • 2.日志
          • 四、如何查看运行日志信息

Kettle作业并行设置及多前置任务同时运行完成才执行后续节点的方案

一、问题

在学习kettle的过程中,发现如果从start节点拉出两条线,这两个分支路径是串行运行的,即先运行路径1,再运行路径2,而且**【转换test2】**每个路径都会运行一次,而不是等待两个路径同时运行完后才执行。

在这里插入图片描述
通过查阅大量资料和测试得知如下结论:

  • kettle 中的作业是串行执行的
  • 通过将路径1和路径2调整上下结构,发现依旧先执行路径1,然后执行路径2,这说明串行顺序可能是跟创建时间有关的,与构图的上下无关。
二、解决方案如下:

经过测试,解决方案如下:

1.打开并行

1.右键需要并行的前一个节点,例子中为**【start】**;
2.勾选 “ Run Next Entries in Parallel ”
在这里插入图片描述
然后可以看到HOP上多了平行线标记:
在这里插入图片描述

2.添加变量和检验节点:

在这里插入图片描述
1.添加 设置变量 节点 【计数 】,用于初始化变量值,配置如下:
在这里插入图片描述
2.添加 设置变量 节点 【计数求和】,用于变量值累加,配置如下:
在这里插入图片描述
3.2.添加 检验字段的值 节点 【检验字段的值】,通过计数结果判断是否运行完,配置如下:
在这里插入图片描述

其中,值初始化为0,有几个分支后面加几个1。

三、运行结果分析
1.作业度量

在这里插入图片描述
(1)分支前的节点只运行一次
我们可以看到 【开始】 节点和 【计数】 节点只运行了一次,这说明分支节点前的节点只运行一次。

(2)确认并行生效
我们可以从执行的作业度量可以看到,节点 【清空表】 在节点 【检验字段的值】 第一次运行失败后才运行完,说明从节点 【计数】 发出的两个分支是并行的。

(3)【转换test】节点只运行了一次
我们可以看到节点 【检验字段的值】 共运行了2次,其中第1次失败,第2次成功。成功后运行了 【转换test】 节点。
结合数据更新情况,可以确认我们配置成功了。
我们再看一下详细日志中参数的计算情况。

2.日志

在这里插入图片描述
1.变量初始化
从绿色框中的日志可以看到,这里运行了 【计数】 节点,且只运行了一次,赋值为0;

2.计数求和
节点 **【计数求和】**第一次运行,对变量 CNT 赋值为01;
节点 **【计数求和】**第二次运行,对变量 CNT 赋值为011;

3.检验字段的值
【检验字段的值】 节点第一次与 ‘01’ 比较,结果为false;
【检验字段的值】 节点第二次与 ‘011’ 比较,结果为true(日志中未打印,但后续进行了下一个节点的运行动作,可以推论出比较结果为true);

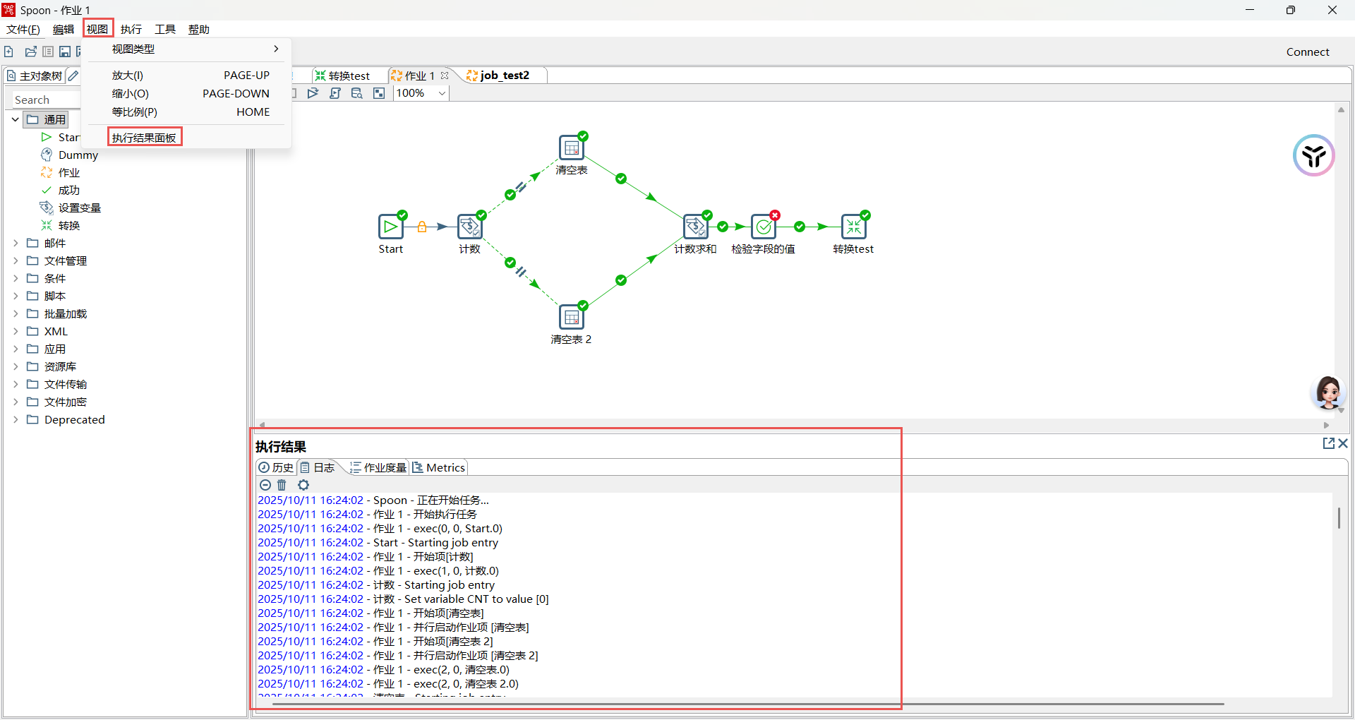
四、如何查看运行日志信息

视图–执行结果面板,日志信息会在主图下方显示。
在这里插入图片描述

http://www.dtcms.com/a/470430.html

相关文章:

  • 如何给网站做301重定向网站集约化建设通知
  • PS基本教学(一)——认识Photoshop软件
  • Java中数据驱动测试的多接口关联处理
  • 用 TypeScript进行Hardhat测试
  • 淘宝网站建设那么便宜营销型网站开发 语言选择
  • ps做网站尺寸多少像素深圳网站建设团队
  • 做私房蛋糕在哪些网站写东西wordpress 文章 pin
  • 【ProtoBuf】快速上手
  • DAC1282寄存器介绍以及模式操作介绍
  • winlogon!SignalManagerResetSignal函数分析之循环的次数和信号管理数组的->20h有关
  • 从fat看文件系统的加载流程走读
  • patchmatch翻译总结
  • 绍兴免费自助建站wordpress 屏蔽ip
  • TCP 网络编程笔记:TcpListener、TcpClient 与核心用法
  • 群晖的网站开发搜索百度一下
  • 【词根】2025-10-11词根学习
  • 【MFC】项目源码过大,不影响项目设置的打包办法
  • 做聚美优品网站得多少钱wordpress 知更鸟 公告
  • 网站的中英文翻译是怎么做的公司手机网站建设价格
  • 基层建设期刊在哪个网站被收录想做棋牌网站怎么做
  • 商丘网站建设广告ui培训哪里好
  • 微博上如何做网站推广媒介
  • MongoDB 读写分离中 实现强制走主读注解
  • Java-146 深入浅出 MongoDB 数据插入、批量写入、BSON 格式与逻辑查询and or not操作指南
  • EasyExcel实现普通导入导出以及按模板导出excel文件
  • ubuntu 24.10安装MongoDB
  • 开源新经济:Web4.0时代的社区激励模型
  • NXP iMX8MM ARM 平台 Weston RDP 远程桌面部署测试
  • 低代码的系统化演进:从工具逻辑到平台架构的技术解读
  • 告别“时间战“:清北AI原创学习力模型,开启教育效率革命