当前位置: 首页 > news >正文

一个startActivity请求是如何穿越进程边界

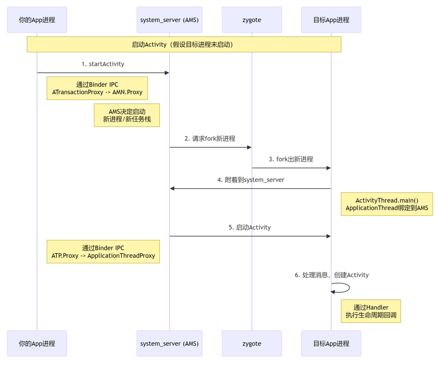
整个过程涉及两次Binder IPC调用三次进程的协作。下图清晰地展示了整个过程的核心流程与交互:

第一步:从你的App进程到system_server(第一次Binder IPC)

当你在App中调用 startActivity() 时,旅程开始了

  1. 应用层调用
    // 在你的App进程内
    startActivity(new Intent(this, TargetActivity.class));

    这个调用会进入 Activity 类,最终通过 Instrumentation.execStartActivity()

  2. Binder代理封装
    Instrumentation 会通过 ActivityTaskManager.getService() 获取一个 IActivityTaskManager 对象。这个对象看起来像是一个本地对象,但它实际上是一个 Binder代理(Proxy)
    ○ 你的App进程
    :持有 IActivityTaskManager 的 Proxy 对象
    ○ system_server进程:有一个对应的 IActivityTaskManager 的 Stub 对象(具体实现是 ActivityTaskManagerService

  3. 数据打包与传输
    ○ Proxy 对象会将方法名(startActivity)、你的应用身份(ApplicationThread,后面会讲)、Intent、参数等信息打包成一个 Parcel 对象
    ○ 通过 Binder驱动,这个请求被发送到 system_server 进程

  4. system_server端处理
    ○ Binder驱动 将请求传递给 system_server 进程中的目标Binder对象
    ○ ActivityTaskManagerService(ATMS)(AMS的一部分)的 onTransact 方法被调用,它从 Parcel 中解包数据,并执行真正的 startActivity 逻辑

至此,第一次Binder调用完成。控制权从你的App进程转移到了system_server进程的AMS/ATMS中

第二步:AMS在system_server中的决策与处理

现在,AMS/ATMS掌握了主动权,它会做一系列繁重的工作:

  1. 权限检查:检查你的App是否有权限启动这个Activity
  2. Activity解析:如果Intent是隐式的,会通过 PackageManagerService 解析出具体的目标Activity
  3. 栈管理:决定目标Activity应该放在哪个任务栈(Task)的什么位置
  4. 进程检查:检查目标Activity所属的应用进程是否已经启动
    ○ 如果目标进程已存在:直接进入下一步
    ○ 如果目标进程不存在:AMS会请求 Zygote 进程通过 fork() 创建一个新的应用进程

第三步:从system_server到目标App进程(第二次Binder IPC)

现在AMS需要通知目标App进程去创建并运行对应的Activity。这需要另一个Binder调用,但方向反了过来

  1. Binder桥梁:IApplicationThread
    为了与应用进程通信,AMS需要每个应用进程在启动时都向AMS“注册”一个回调接口。这个接口就是 IApplicationThread
    ○ 目标App进程:有一个 IApplicationThread 的 Stub 对象(具体实现是 ActivityThread 内部的 ApplicationThread 类)
    ○ system_server进程:持有目标进程的 IApplicationThread 的 Proxy 对象
  2. AMS发起调用
    AMS通过它持有的那个 IApplicationThread Proxy 对象,调用其 scheduleLaunchActivity() 方法
  3. 第二次Binder传输
    ○ 同样,方法名和参数(Activity信息、Intent、配置等)被打包成 Parcel
    ○ 通过 Binder驱动,这个请求被发送到 目标App进程

第四步:目标App进程中的Activity创建

  1. 目标进程接收请求
    ○ 目标进程中的 ApplicationThread(Stub)的 scheduleLaunchActivity 方法被调用
    ○ 但请注意:Binder调用是运行在Binder线程池中的,不能直接操作UI
  2. 线程切换:Handler机制
    ApplicationThread 不会直接创建Activity,而是会向主线程的 Handler(即 H,在 ActivityThread 中)发送一个 LAUNCH_ACTIVITY 消息。这样就把控制权从Binder线程交还给了主线程
  3. 主线程处理
    主线程的 Handler 收到消息后,调用 ActivityThread 的 handleLaunchActivity() 方法。在这里,目标App进程会执行经典的Activity创建流程:
    ○ 创建 Activity 对象(通过反射)
    ○ 调用 Activity.attach() 方法,建立上下文、创建 PhoneWindow
    ○ 调用 onCreate()onStart(),最终调用 onResume(),使Activity进入运行状态

总结与核心角色回顾

步骤发起者接收者核心Binder接口目的
1你的App进程system_serverIActivityTaskManager请求AMS启动一个Activity
2system_server (AMS)目标App进程IApplicationThread指示目标进程创建并运行指定的Activity

关键点

  • 两次Binder:整个过程是两次方向相反的Binder IPC
  • 三个进程:你的App进程 -> system_server -> 目标App进程。system_server是中枢指挥系统
  • 代理与桩:Binder的Proxy-Stub模式是跨进程通信的基石
  • 线程切换:在应用进程内,通过Handler将Binder线程的请求转发到主线程执行UI操作
http://www.dtcms.com/a/428261.html

相关文章:

  • 怎么看一个网站是用什么程序做的衡水建设网站
  • 网站建设配图微商城网站建设信息
  • 富文本【表格】
  • 【Java数据结构】——堆(找出用于解决最大/最小的n个元素,或者求中位数)
  • Python快速入门专业版(五十一):Python异常处理进阶:try-except-finally与raise语句(资源释放与主动抛异常)
  • 买家秀接口深度开发:从内容解析到情感分析的全链路实现
  • 密钥管理系统KSP在智能水表行业的应用
  • 中国建设银行网站多少汕头网站建设过程
  • 基于STM32与influxDB的电力监控系统-6
  • 【教程】nvidia-smi dmon获取GPU相关的完整信息
  • wordpress 网站上传制作网站的公司叫什么
  • 服装网站建设运营规划扬州网站建设推广
  • 网站后台管理怎么进asp网站服务建设
  • 公司建网站多少钱一个免费网页代理在线
  • 大连网站建设 青鸟传媒百度云平台建设网站
  • 豆各庄做网站的公司网站版块设计是什么意思
  • 代发新闻稿的网站四大软件外包公司
  • 信用体系建设网站维运工作制度任丘建设网站制作
  • JavaBean参数校验
  • 洛阳php网站开发桂林象鼻山照片
  • 第八章 惊喜13 落子无悔
  • 手机网站开发计划门户网站平台建设的经费
  • Playwright MCP浏览器自动化详解指南
  • 本地部署开源流处理框架 Apache Flink 并实现外部访问
  • Java 大视界 -- 基于 Java 的大数据分布式存储在科研数据管理与共享中的创新应用(418)
  • 网站二级页怎么做手机网站设计与规划
  • iOS 抓包工具有哪些?实战对比、场景分工与开发者排查流程
  • 上海浦东网站建设公司在深圳注册一个公司需要多少钱
  • 机械网站建设公司推荐seo如何优化网站
  • 网站内容质量南宁网站建设索王道下拉