学习路之PHP--easyswoole入门及文件热加载
学习路之PHP--easyswoole入门
- 一、框架说明
- 二、常用命令
- 三、文件热加载
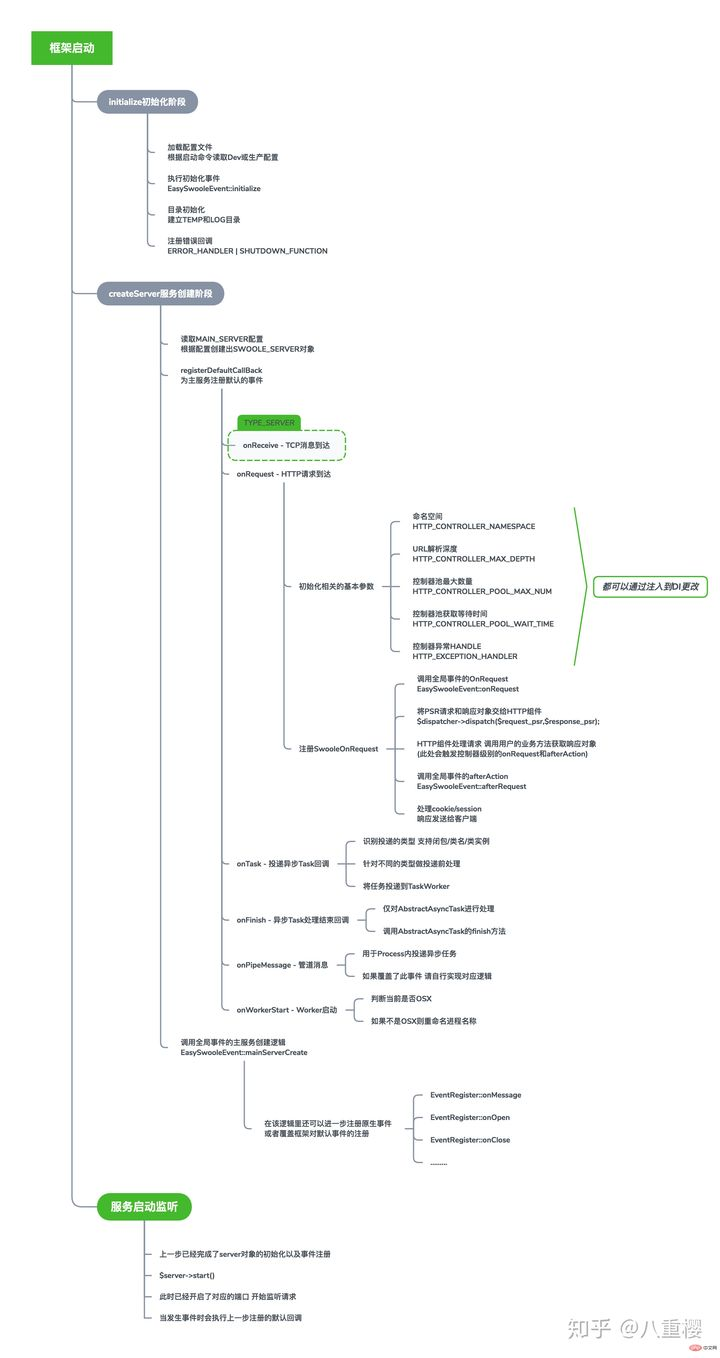
一、框架说明
- 目录结构
目录结构
project                   项目部署目录
├─App                     应用目录(可以有多个)
│  ├─HttpController       控制器目录
│  │  └─Index.php         默认控制器
│  └─Model                模型文件目录
├─Log                     日志文件目录
├─Temp                    临时文件目录
├─vendor                  第三方类库目录
├─composer.json           Composer架构
├─composer.lock           Composer锁定
├─EasySwooleEvent.php     框架全局事件
├─easyswoole              框架管理脚本
├─easyswoole.install      框架安装锁定文件
├─dev.php                 开发配置文件
├─produce.php             生产配置文件
————————————————- 生命周期
  
- 配置文件说明 dev.php、produce.php
<?phpreturn ['SERVER_NAME' => "EasySwoole",//服务名'MAIN_SERVER' => ['LISTEN_ADDRESS' => '0.0.0.0',//监听地址'PORT' => 9501,//监听端口'SERVER_TYPE' => EASYSWOOLE_WEB_SERVER, //可选为 EASYSWOOLE_SERVER  EASYSWOOLE_WEB_SERVER EASYSWOOLE_WEB_SOCKET_SERVER'SOCK_TYPE' => SWOOLE_TCP,//该配置项当为SERVER_TYPE值为TYPE_SERVER时有效'RUN_MODEL' => SWOOLE_PROCESS,// 默认Server的运行模式'SETTING' => [// Swoole Server的运行配置( 完整配置可见[Swoole文档](https://wiki.swoole.com/wiki/page/274.html) )'worker_num' => 8,//运行的  worker进程数量'max_request' => 5000,// worker 完成该数量的请求后将退出,防止内存溢出'task_worker_num' => 8,//运行的 task_worker 进程数量'task_max_request' => 1000,// task_worker 完成该数量的请求后将退出,防止内存溢出'reload_async' => true,//设置异步重启开关。设置为true时,将启用异步安全重启特性,Worker进程会等待异步事件完成后再退出。'task_enable_coroutine' => true//开启后自动在onTask回调中创建协程]],'TEMP_DIR' => null,//临时文件存放的目录'LOG_DIR' => null,//日志文件存放的目录'CONSOLE' => [//console控制台组件配置'ENABLE' => true,//是否开启'LISTEN_ADDRESS' => '127.0.0.1',//监听地址'PORT' => 9500,//监听端口'USER' => 'root',//验权用户名'PASSWORD' => '123456'//验权用户名],'FAST_CACHE' => [//fastCache组件'PROCESS_NUM' => 0,//进程数,大于0才开启'BACKLOG' => 256,//数据队列缓冲区大小],'DISPLAY_ERROR' => true,//是否开启错误显示];
- 配置操作类
EasySwoole\Config 类
toArray 方法获取全部配置,load 方法重载全部配置
如果设置了修改,需要更新配置的意思
$instance = \EasySwoole\EasySwoole\Config::getInstance();
// 获取配置 按层级用点号分隔
$instance->getConf('MAIN_SERVER.SETTING.task_worker_num');
// 设置配置 按层级用点号分隔
$instance->setConf('DATABASE.host', 'localhost');
// 获取全部配置
$conf = $instance->getConf();
// 用一个数组覆盖当前配置项
$conf['DATABASE'] = ['host' => '127.0.0.1','port' => 13306
];
$instance->load($conf);
添加用户配置项
'MYSQL' => ['host' => '192.168.75.1','port' => '3306','user' => 'root','timeout' => '5','charset' => 'utf8mb4','password' => 'root','database' => 'cry','POOL_MAX_NUM' => '20','POOL_TIME_OUT' => '0.1',
],
/*################ REDIS CONFIG ##################*/
'REDIS' => ['host' => '127.0.0.1','port' => '6379','auth' => '','POOL_MAX_NUM' => '20','POOL_MIN_NUM' => '5','POOL_TIME_OUT' => '0.1',
],
二、常用命令
install 安装easySwoole
 start 启动easySwoole
 stop 停止easySwoole(守护模式下使用)
 reload 热重启easySwoole(守护模式下使用)
 restart 重启easySwoole(守护模式下使用)
守护模式启动:
php easyswoole start d 
线上:
php easyswoole start produce
停止:
php easyswoole stop 
重启服务:
php easyswoole reload 只重启task进程
php easyswoole reload all  重启task + worker进程 文件热加载
生产与开发配置分离:
 默认为开发模式,加载 dev.php
 生产模式加载 produce.php
php easyswoole start produce
三、文件热加载
由于 swoole 常驻内存的特性,修改文件后需要重启worker进程才能将被修改的文件重新载入内存中
解决:Process的方式实现文件变动自动进行服务重载
- 新建文件 App/Process/HotReload.php 并添加如下内容,也可以放在其他位置,请对应命名空间
<?phpnamespace App\Process;use EasySwoole\Component\Process\AbstractProcess;
use EasySwoole\EasySwoole\ServerManager;
use EasySwoole\Utility\File;
use Swoole\Process;
use Swoole\Table;
use Swoole\Timer;/*** 暴力热重载* Class HotReload* @package App\Process*/
class HotReload extends AbstractProcess
{/** @var \swoole_table $table */protected $table;protected $isReady = false;protected $monitorDir; // 需要监控的目录protected $monitorExt; // 需要监控的后缀/*** 启动定时器进行循环扫描*/public function run($arg){// 此处指定需要监视的目录 建议只监视App目录下的文件变更$this->monitorDir = !empty($arg['monitorDir']) ? $arg['monitorDir'] : EASYSWOOLE_ROOT . '/App';// 指定需要监控的扩展名 不属于指定类型的的文件 无视变更 不重启$this->monitorExt = !empty($arg['monitorExt']) && is_array($arg['monitorExt']) ? $arg['monitorExt'] : ['php'];if (extension_loaded('inotify') && empty($arg['disableInotify'])) {// 扩展可用 优先使用扩展进行处理$this->registerInotifyEvent();echo "server hot reload start : use inotify\n";} else {// 扩展不可用时 进行暴力扫描$this->table = new Table(512);$this->table->column('mtime', Table::TYPE_INT, 4);$this->table->create();$this->runComparison();Timer::tick(1000, function () {$this->runComparison();});echo "server hot reload start : use timer tick comparison\n";}}/*** 扫描文件变更*/private function runComparison(){$startTime = microtime(true);$doReload = false;$dirIterator = new \RecursiveDirectoryIterator($this->monitorDir);$iterator = new \RecursiveIteratorIterator($dirIterator);$inodeList = array();// 迭代目录全部文件进行检查foreach ($iterator as $file) {/** @var \SplFileInfo $file */$ext = $file->getExtension();if (!in_array($ext, $this->monitorExt)) {continue; // 只检查指定类型} else {// 由于修改文件名称 并不需要重新载入 可以基于inode进行监控$inode = $file->getInode();$mtime = $file->getMTime();array_push($inodeList, $inode);if (!$this->table->exist($inode)) {// 新建文件或修改文件 变更了inode$this->table->set($inode, ['mtime' => $mtime]);$doReload = true;} else {// 修改文件 但未发生inode变更$oldTime = $this->table->get($inode)['mtime'];if ($oldTime != $mtime) {$this->table->set($inode, ['mtime' => $mtime]);$doReload = true;}}}}foreach ($this->table as $inode => $value) {// 迭代table寻找需要删除的inodeif (!in_array(intval($inode), $inodeList)) {$this->table->del($inode);$doReload = true;}}if ($doReload) {$count = $this->table->count();$time = date('Y-m-d H:i:s');$usage = round(microtime(true) - $startTime, 3);if (!$this->isReady == false) {// 监测到需要进行热重启echo "severReload at {$time} use : {$usage} s total: {$count} files\n";ServerManager::getInstance()->getSwooleServer()->reload();} else {// 首次扫描不需要进行重启操作echo "hot reload ready at {$time} use : {$usage} s total: {$count} files\n";$this->isReady = true;}}}/*** 注册Inotify监听事件*/private function registerInotifyEvent(){// 因为进程独立 且当前是自定义进程 全局变量只有该进程使用// 在确定不会造成污染的情况下 也可以合理使用全局变量global $lastReloadTime;global $inotifyResource;$lastReloadTime = 0;$files = File::scanDirectory(EASYSWOOLE_ROOT . '/App');$files = array_merge($files['files'], $files['dirs']);$inotifyResource = inotify_init();// 为当前所有的目录和文件添加事件监听foreach ($files as $item) {inotify_add_watch($inotifyResource, $item, IN_CREATE | IN_DELETE | IN_MODIFY);}// 加入事件循环swoole_event_add($inotifyResource, function () {global $lastReloadTime;global $inotifyResource;$events = inotify_read($inotifyResource);if ($lastReloadTime < time() && !empty($events)) { // 限制1s内不能进行重复reload$lastReloadTime = time();ServerManager::getInstance()->getSwooleServer()->reload();}});}public function onShutDown(){// TODO: Implement onShutDown() method.}public function onReceive(string $str){// TODO: Implement onReceive() method.}
}- 添加好后在全局的 EasySwooleEvent.php 中,注册该自定义进程
	use App\Process\HotReload;********************public static function mainServerCreate(EventRegister $register){// TODO: Implement mainServerCreate() method.$swooleServer = ServerManager::getInstance()->getSwooleServer();$swooleServer->addProcess((new HotReload('HotReload', ['disableInotify' => false]))->getProcess());}
- 效果
 修改:easyswoole\App\HttpController\Index.php
$this->response()->write('hello2');
不需要重起easyswoole 直接访问就有效果
 
