Spring AI 源码解析:Tool Calling链路调用流程及示例
Tool工具允许模型与一组API或工具进行交互,增强模型功能,主要用于:
信息检索:从外部数据源检索信息,如数据库、Web服务、文件系统或Web搜索引擎等
采取行动:可用于在软件系统中执行特定操作,如发送电子邮件、在数据库中创建新记录、触发工作流等
注:
本版源码解析取自Spring-ai(20250321)仓库最新代码(暂未发版),目前最新的1.0.0.-M6有部分类和方法将过期,故不在此讨论范畴中
本文实践代码可见spingr-ai-alibaba-examples项目下的spring-ai-alibaba-tool-calling-examples
理论部分

- 在聊天请求中包含工具的定义,包括工具名称、描述、输入模式
- 当AI模型决定调用一个工具时,会发送一个响应,包含工具名称和输入参数(大模型提取文本根据输入模式转化而得)
- 应用程序将使用工具名称并使用提供的输入参数
- 工具计算结果后将结果返回给应用程序
- 应用程序再将结果发送给模型
- 模型添加工具结果作为附加的上下文信息生成最终响应
工具调用链路(核心)
下图以ChatClient调用tools(String… toolNames)方法全链路流程展示

public class DefaultChatClient implements ChatClient {@Overridepublic ChatClientRequestSpec tools(String... toolNames) {Assert.notNull(toolNames, "toolNames cannot be null");Assert.noNullElements(toolNames, "toolNames cannot contain null elements");this.functionNames.addAll(List.of(toolNames));return this;}@Overridepublic ChatClientRequestSpec tools(FunctionCallback... toolCallbacks) {Assert.notNull(toolCallbacks, "toolCallbacks cannot be null");Assert.noNullElements(toolCallbacks, "toolCallbacks cannot contain null elements");this.functionCallbacks.addAll(List.of(toolCallbacks));return this;}@Overridepublic ChatClientRequestSpec tools(List<ToolCallback> toolCallbacks) {Assert.notNull(toolCallbacks, "toolCallbacks cannot be null");Assert.noNullElements(toolCallbacks, "toolCallbacks cannot contain null elements");this.functionCallbacks.addAll(toolCallbacks);return this;}@Overridepublic ChatClientRequestSpec tools(Object... toolObjects) {Assert.notNull(toolObjects, "toolObjects cannot be null");Assert.noNullElements(toolObjects, "toolObjects cannot contain null elements");this.functionCallbacks.addAll(Arrays.asList(ToolCallbacks.from(toolObjects)));return this;}@Overridepublic ChatClientRequestSpec tools(ToolCallbackProvider... toolCallbackProviders) {Assert.notNull(toolCallbackProviders, "toolCallbackProviders cannot be null");Assert.noNullElements(toolCallbackProviders, "toolCallbackProviders cannot contain null elements");for (ToolCallbackProvider toolCallbackProvider : toolCallbackProviders) {this.functionCallbacks.addAll(List.of(toolCallbackProvider.getToolCallbacks()));}return this;}}
Tool(工具注解)
@Target({ ElementType.METHOD, ElementType.ANNOTATION_TYPE })
@Retention(RetentionPolicy.RUNTIME)
@Documented
public @interface Tool {/*** The name of the tool. If not provided, the method name will be used.*/String name() default "";/*** The description of the tool. If not provided, the method name will be used.*/String description() default "";/*** Whether the tool result should be returned directly or passed back to the model.*/boolean returnDirect() default false;/*** The class to use to convert the tool call result to a String.*/Class<? extends ToolCallResultConverter> resultConverter() default DefaultToolCallResultConverter.class;}
ToolDefinition(工具定义)
public interface ToolDefinition {// 工具的名称,提供给一个模型时要求唯一标识String name();// 工具描述String description();// 工具的输入模式String inputSchema();static DefaultToolDefinition.Builder builder() {return DefaultToolDefinition.builder();}// 从方法中提取出工具的名称、描述、输入模式static DefaultToolDefinition.Builder builder(Method method) {Assert.notNull(method, "method cannot be null");return DefaultToolDefinition.builder().name(ToolUtils.getToolName(method)).description(ToolUtils.getToolDescription(method)).inputSchema(JsonSchemaGenerator.generateForMethodInput(method));}static ToolDefinition from(Method method) {return ToolDefinition.builder(method).build();}}
DefaultToolDefinition
public record DefaultToolDefinition(String name, String description, String inputSchema) implements ToolDefinition {public DefaultToolDefinition {Assert.hasText(name, "name cannot be null or empty");Assert.hasText(description, "description cannot be null or empty");Assert.hasText(inputSchema, "inputSchema cannot be null or empty");}public static Builder builder() {return new Builder();}public static class Builder {private String name;private String description;private String inputSchema;private Builder() {}public Builder name(String name) {this.name = name;return this;}public Builder description(String description) {this.description = description;return this;}public Builder inputSchema(String inputSchema) {this.inputSchema = inputSchema;return this;}public ToolDefinition build() {if (!StringUtils.hasText(description)) {description = ToolUtils.getToolDescriptionFromName(name);}return new DefaultToolDefinition(name, description, inputSchema);}}}
ToolMetadata(工具元数据)
现阶段只用于控制直接将工具结果返回,不再走模型响应
public interface ToolMetadata {default boolean returnDirect() {return false;}static DefaultToolMetadata.Builder builder() {return DefaultToolMetadata.builder();}static ToolMetadata from(Method method) {Assert.notNull(method, "method cannot be null");return DefaultToolMetadata.builder().returnDirect(ToolUtils.getToolReturnDirect(method)).build();}}
DefaultToolMetadata
public record DefaultToolMetadata(boolean returnDirect) implements ToolMetadata {public static Builder builder() {return new Builder();}public static class Builder {private boolean returnDirect = false;private Builder() {}public Builder returnDirect(boolean returnDirect) {this.returnDirect = returnDirect;return this;}public ToolMetadata build() {return new DefaultToolMetadata(returnDirect);}}}
ToolCallback(工具回调)
public interface ToolCallback{// AI模型用来确定何时以及如何调用工具的定义ToolDefinition getToolDefinition();// 元数据提供了额外的信息怎么操作工具default ToolMetadata getToolMetadata() {return ToolMetadata.builder().build();}// toolInput为工具的输入,最终返回结果工具的结果String call(String toolInput);// toolInput为工具的输入,tooContext为工具的上下文信息default String call(String toolInput, @Nullable ToolContext tooContext) {if (tooContext != null && !tooContext.getContext().isEmpty()) {throw new UnsupportedOperationException("Tool context is not supported!");}return call(toolInput);}}
MethodToolCallback
核心方法主要关注call
- 将模型处理后的字符串文本,转化为对应的输入模式
Map<String, Object> toolArguments = extractToolArguments(toolInput);
Object[] methodArguments = buildMethodArguments(toolArguments, toolContext);
- 调用工具的方法+输入参数,得到工具的输出结果
Object result = callMethod(methodArguments);
- 将工具的输出结果的类型进行转化
Type returnType = toolMethod.getGenericReturnType();
return toolCallResultConverter.convert(result, returnType);public class MethodToolCallback implements ToolCallback {private static final Logger logger = LoggerFactory.getLogger(MethodToolCallback.class);private static final ToolCallResultConverter DEFAULT_RESULT_CONVERTER = new DefaultToolCallResultConverter();private static final ToolMetadata DEFAULT_TOOL_METADATA = ToolMetadata.builder().build();private final ToolDefinition toolDefinition;private final ToolMetadata toolMetadata;private final Method toolMethod;@Nullableprivate final Object toolObject;private final ToolCallResultConverter toolCallResultConverter;public MethodToolCallback(ToolDefinition toolDefinition, @Nullable ToolMetadata toolMetadata, Method toolMethod,@Nullable Object toolObject, @Nullable ToolCallResultConverter toolCallResultConverter) {Assert.notNull(toolDefinition, "toolDefinition cannot be null");Assert.notNull(toolMethod, "toolMethod cannot be null");Assert.isTrue(Modifier.isStatic(toolMethod.getModifiers()) || toolObject != null,"toolObject cannot be null for non-static methods");this.toolDefinition = toolDefinition;this.toolMetadata = toolMetadata != null ? toolMetadata : DEFAULT_TOOL_METADATA;this.toolMethod = toolMethod;this.toolObject = toolObject;this.toolCallResultConverter = toolCallResultConverter != null ? toolCallResultConverter: DEFAULT_RESULT_CONVERTER;}@Overridepublic ToolDefinition getToolDefinition() {return toolDefinition;}@Overridepublic ToolMetadata getToolMetadata() {return toolMetadata;}@Overridepublic String call(String toolInput) {return call(toolInput, null);}@Overridepublic String call(String toolInput, @Nullable ToolContext toolContext) {Assert.hasText(toolInput, "toolInput cannot be null or empty");logger.debug("Starting execution of tool: {}", toolDefinition.name());validateToolContextSupport(toolContext);Map<String, Object> toolArguments = extractToolArguments(toolInput);Object[] methodArguments = buildMethodArguments(toolArguments, toolContext);Object result = callMethod(methodArguments);logger.debug("Successful execution of tool: {}", toolDefinition.name());Type returnType = toolMethod.getGenericReturnType();return toolCallResultConverter.convert(result, returnType);}private void validateToolContextSupport(@Nullable ToolContext toolContext) {var isNonEmptyToolContextProvided = toolContext != null && !CollectionUtils.isEmpty(toolContext.getContext());var isToolContextAcceptedByMethod = Stream.of(toolMethod.getParameterTypes()).anyMatch(type -> ClassUtils.isAssignable(type, ToolContext.class));if (isToolContextAcceptedByMethod && !isNonEmptyToolContextProvided) {throw new IllegalArgumentException("ToolContext is required by the method as an argument");}}private Map<String, Object> extractToolArguments(String toolInput) {return JsonParser.fromJson(toolInput, new TypeReference<>() {});}// Based on the implementation in MethodInvokingFunctionCallback.private Object[] buildMethodArguments(Map<String, Object> toolInputArguments, @Nullable ToolContext toolContext) {return Stream.of(toolMethod.getParameters()).map(parameter -> {if (parameter.getType().isAssignableFrom(ToolContext.class)) {return toolContext;}Object rawArgument = toolInputArguments.get(parameter.getName());return buildTypedArgument(rawArgument, parameter.getType());}).toArray();}@Nullableprivate Object buildTypedArgument(@Nullable Object value, Class<?> type) {if (value == null) {return null;}return JsonParser.toTypedObject(value, type);}@Nullableprivate Object callMethod(Object[] methodArguments) {if (isObjectNotPublic() || isMethodNotPublic()) {toolMethod.setAccessible(true);}Object result;try {result = toolMethod.invoke(toolObject, methodArguments);}catch (IllegalAccessException ex) {throw new IllegalStateException("Could not access method: " + ex.getMessage(), ex);}catch (InvocationTargetException ex) {throw new ToolExecutionException(toolDefinition, ex.getCause());}return result;}private boolean isObjectNotPublic() {return toolObject != null && !Modifier.isPublic(toolObject.getClass().getModifiers());}private boolean isMethodNotPublic() {return !Modifier.isPublic(toolMethod.getModifiers());}@Overridepublic String toString() {return "MethodToolCallback{" + "toolDefinition=" + toolDefinition + ", toolMetadata=" + toolMetadata + '}';}public static Builder builder() {return new Builder();}public static class Builder {private ToolDefinition toolDefinition;private ToolMetadata toolMetadata;private Method toolMethod;private Object toolObject;private ToolCallResultConverter toolCallResultConverter;private Builder() {}public Builder toolDefinition(ToolDefinition toolDefinition) {this.toolDefinition = toolDefinition;return this;}public Builder toolMetadata(ToolMetadata toolMetadata) {this.toolMetadata = toolMetadata;return this;}public Builder toolMethod(Method toolMethod) {this.toolMethod = toolMethod;return this;}public Builder toolObject(Object toolObject) {this.toolObject = toolObject;return this;}public Builder toolCallResultConverter(ToolCallResultConverter toolCallResultConverter) {this.toolCallResultConverter = toolCallResultConverter;return this;}public MethodToolCallback build() {return new MethodToolCallback(toolDefinition, toolMetadata, toolMethod, toolObject,toolCallResultConverter);}}}
FunctionToolCallback
核心方法主要关注call
- 模型提取的toolInput为json字符串,先转为定义的Request类型
I request = JsonParser.fromJson(toolInput, toolInputType);
- 工具调用,返回对应的工具结果
O response = toolFunction.apply(request, toolContext);
public class FunctionToolCallback<I, O> implements ToolCallback {private static final Logger logger = LoggerFactory.getLogger(FunctionToolCallback.class);private static final ToolCallResultConverter DEFAULT_RESULT_CONVERTER = new DefaultToolCallResultConverter();private static final ToolMetadata DEFAULT_TOOL_METADATA = ToolMetadata.builder().build();private final ToolDefinition toolDefinition;private final ToolMetadata toolMetadata;private final Type toolInputType;private final BiFunction<I, ToolContext, O> toolFunction;private final ToolCallResultConverter toolCallResultConverter;public FunctionToolCallback(ToolDefinition toolDefinition, @Nullable ToolMetadata toolMetadata, Type toolInputType,BiFunction<I, ToolContext, O> toolFunction, @Nullable ToolCallResultConverter toolCallResultConverter) {Assert.notNull(toolDefinition, "toolDefinition cannot be null");Assert.notNull(toolInputType, "toolInputType cannot be null");Assert.notNull(toolFunction, "toolFunction cannot be null");this.toolDefinition = toolDefinition;this.toolMetadata = toolMetadata != null ? toolMetadata : DEFAULT_TOOL_METADATA;this.toolFunction = toolFunction;this.toolInputType = toolInputType;this.toolCallResultConverter = toolCallResultConverter != null ? toolCallResultConverter: DEFAULT_RESULT_CONVERTER;}@Overridepublic ToolDefinition getToolDefinition() {return toolDefinition;}@Overridepublic ToolMetadata getToolMetadata() {return toolMetadata;}@Overridepublic String call(String toolInput) {return call(toolInput, null);}@Overridepublic String call(String toolInput, @Nullable ToolContext toolContext) {Assert.hasText(toolInput, "toolInput cannot be null or empty");logger.debug("Starting execution of tool: {}", toolDefinition.name());I request = JsonParser.fromJson(toolInput, toolInputType);O response = toolFunction.apply(request, toolContext);logger.debug("Successful execution of tool: {}", toolDefinition.name());return toolCallResultConverter.convert(response, null);}@Overridepublic String toString() {return "FunctionToolCallback{" + "toolDefinition=" + toolDefinition + ", toolMetadata=" + toolMetadata + '}';}public static <I, O> Builder<I, O> builder(String name, BiFunction<I, ToolContext, O> function) {return new Builder<>(name, function);}public static <I, O> Builder<I, O> builder(String name, Function<I, O> function) {Assert.notNull(function, "function cannot be null");return new Builder<>(name, (request, context) -> function.apply(request));}public static <O> Builder<Void, O> builder(String name, Supplier<O> supplier) {Assert.notNull(supplier, "supplier cannot be null");Function<Void, O> function = input -> supplier.get();return builder(name, function).inputType(Void.class);}public static <I> Builder<I, Void> builder(String name, Consumer<I> consumer) {Assert.notNull(consumer, "consumer cannot be null");Function<I, Void> function = (I input) -> {consumer.accept(input);return null;};return builder(name, function);}public static class Builder<I, O> {private String name;private String description;private String inputSchema;private Type inputType;private ToolMetadata toolMetadata;private BiFunction<I, ToolContext, O> toolFunction;private ToolCallResultConverter toolCallResultConverter;private Builder(String name, BiFunction<I, ToolContext, O> toolFunction) {Assert.hasText(name, "name cannot be null or empty");Assert.notNull(toolFunction, "toolFunction cannot be null");this.name = name;this.toolFunction = toolFunction;}public Builder<I, O> description(String description) {this.description = description;return this;}public Builder<I, O> inputSchema(String inputSchema) {this.inputSchema = inputSchema;return this;}public Builder<I, O> inputType(Type inputType) {this.inputType = inputType;return this;}public Builder<I, O> inputType(ParameterizedTypeReference<?> inputType) {Assert.notNull(inputType, "inputType cannot be null");this.inputType = inputType.getType();return this;}public Builder<I, O> toolMetadata(ToolMetadata toolMetadata) {this.toolMetadata = toolMetadata;return this;}public Builder<I, O> toolCallResultConverter(ToolCallResultConverter toolCallResultConverter) {this.toolCallResultConverter = toolCallResultConverter;return this;}public FunctionToolCallback<I, O> build() {Assert.notNull(inputType, "inputType cannot be null");var toolDefinition = ToolDefinition.builder().name(name).description(StringUtils.hasText(description) ? description : ToolUtils.getToolDescriptionFromName(name)).inputSchema(StringUtils.hasText(inputSchema) ? inputSchema : JsonSchemaGenerator.generateForType(inputType)).build();return new FunctionToolCallback<>(toolDefinition, toolMetadata, inputType, toolFunction,toolCallResultConverter);}}}
ToolCallbackProvider(工具回调实例提供)
主要用于集中管理和提供工具回调
- getToolCallbacks:获得工具回调数组
public interface ToolCallbackProvider {ToolCallback[] getToolCallbacks();static ToolCallbackProvider from(List<? extends FunctionCallback> toolCallbacks) {return new StaticToolCallbackProvider(toolCallbacks);}static ToolCallbackProvider from(FunctionCallback... toolCallbacks) {return new StaticToolCallbackProvider(toolCallbacks);}}
MethodToolCallbackProvider
获取MethodToolCallback实例
public class MethodToolCallbackProvider implements ToolCallbackProvider {private static final Logger logger = LoggerFactory.getLogger(MethodToolCallbackProvider.class);private final List<Object> toolObjects;private MethodToolCallbackProvider(List<Object> toolObjects) {Assert.notNull(toolObjects, "toolObjects cannot be null");Assert.noNullElements(toolObjects, "toolObjects cannot contain null elements");this.toolObjects = toolObjects;}@Overridepublic ToolCallback[] getToolCallbacks() {var toolCallbacks = toolObjects.stream().map(toolObject -> Stream.of(ReflectionUtils.getDeclaredMethods(AopUtils.isAopProxy(toolObject) ? AopUtils.getTargetClass(toolObject) : toolObject.getClass())).filter(toolMethod -> toolMethod.isAnnotationPresent(Tool.class)).filter(toolMethod -> !isFunctionalType(toolMethod)).map(toolMethod -> MethodToolCallback.builder().toolDefinition(ToolDefinition.from(toolMethod)).toolMetadata(ToolMetadata.from(toolMethod)).toolMethod(toolMethod).toolObject(toolObject).toolCallResultConverter(ToolUtils.getToolCallResultConverter(toolMethod)).build()).toArray(ToolCallback[]::new)).flatMap(Stream::of).toArray(ToolCallback[]::new);validateToolCallbacks(toolCallbacks);return toolCallbacks;}private boolean isFunctionalType(Method toolMethod) {var isFunction = ClassUtils.isAssignable(toolMethod.getReturnType(), Function.class)|| ClassUtils.isAssignable(toolMethod.getReturnType(), Supplier.class)|| ClassUtils.isAssignable(toolMethod.getReturnType(), Consumer.class);if (isFunction) {logger.warn("Method {} is annotated with @Tool but returns a functional type. "+ "This is not supported and the method will be ignored.", toolMethod.getName());}return isFunction;}private void validateToolCallbacks(ToolCallback[] toolCallbacks) {List<String> duplicateToolNames = ToolUtils.getDuplicateToolNames(toolCallbacks);if (!duplicateToolNames.isEmpty()) {throw new IllegalStateException("Multiple tools with the same name (%s) found in sources: %s".formatted(String.join(", ", duplicateToolNames),toolObjects.stream().map(o -> o.getClass().getName()).collect(Collectors.joining(", "))));}}public static Builder builder() {return new Builder();}public static class Builder {private List<Object> toolObjects;private Builder() {}public Builder toolObjects(Object... toolObjects) {Assert.notNull(toolObjects, "toolObjects cannot be null");this.toolObjects = Arrays.asList(toolObjects);return this;}public MethodToolCallbackProvider build() {return new MethodToolCallbackProvider(toolObjects);}}}
StaticToolCallbackProvider
提供FunctionToolCallback,但目测还没有实现该功能
public class StaticToolCallbackProvider implements ToolCallbackProvider {private final FunctionCallback[] toolCallbacks;public StaticToolCallbackProvider(FunctionCallback... toolCallbacks) {Assert.notNull(toolCallbacks, "ToolCallbacks must not be null");this.toolCallbacks = toolCallbacks;}public StaticToolCallbackProvider(List<? extends FunctionCallback> toolCallbacks) {Assert.noNullElements(toolCallbacks, "toolCallbacks cannot contain null elements");this.toolCallbacks = toolCallbacks.toArray(new FunctionCallback[0]);}@Overridepublic FunctionCallback[] getToolCallbacks() {return this.toolCallbacks;}}
ToolCallingManager(工具回调管理器)
public interface ToolCallingManager {// 从配置中提取工具的定义,确保模型能正确识别和使用工具List<ToolDefinition> resolveToolDefinitions(ToolCallingChatOptions chatOptions);// 根据模型的响应,执行响应的工具调用,并返回执行结果ToolExecutionResult executeToolCalls(Prompt prompt, ChatResponse chatResponse);// 构建工具调用管理器static DefaultToolCallingManager.Builder builder() {return DefaultToolCallingManager.builder();}}
DefaultToolCallingManager
核心功能如下
- 解析工具定义(resolveToolDefinitions):从ToolCallingChatOptions中解析出工具定义,确保模型能正确识别和使用工具
- 执行工具调用(executeToolCalls):根据模型响应,执行相应的工具调用,并返回工具的执行结果
- 构建工具上下文(buildToolContext):为工具调用提供上下文信息,历史的Message记录
- 管理工具回调:通过 ToolCallbackResolver 解析工具回调,支持动态工具调用
public class DefaultToolCallingManager implements ToolCallingManager {@Overridepublic List<ToolDefinition> resolveToolDefinitions(ToolCallingChatOptions chatOptions) {Assert.notNull(chatOptions, "chatOptions cannot be null");List<FunctionCallback> toolCallbacks = new ArrayList<>(chatOptions.getToolCallbacks());for (String toolName : chatOptions.getToolNames()) {// Skip the tool if it is already present in the request toolCallbacks.// That might happen if a tool is defined in the options// both as a ToolCallback and as a tool name.if (chatOptions.getToolCallbacks().stream().anyMatch(tool -> tool.getName().equals(toolName))) {continue;}FunctionCallback toolCallback = toolCallbackResolver.resolve(toolName);if (toolCallback == null) {throw new IllegalStateException("No ToolCallback found for tool name: " + toolName);}toolCallbacks.add(toolCallback);}return toolCallbacks.stream().map(functionCallback -> {if (functionCallback instanceof ToolCallback toolCallback) {return toolCallback.getToolDefinition();}else {return ToolDefinition.builder().name(functionCallback.getName()).description(functionCallback.getDescription()).inputSchema(functionCallback.getInputTypeSchema()).build();}}).toList();}@Overridepublic ToolExecutionResult executeToolCalls(Prompt prompt, ChatResponse chatResponse) {Assert.notNull(prompt, "prompt cannot be null");Assert.notNull(chatResponse, "chatResponse cannot be null");Optional<Generation> toolCallGeneration = chatResponse.getResults().stream().filter(g -> !CollectionUtils.isEmpty(g.getOutput().getToolCalls())).findFirst();if (toolCallGeneration.isEmpty()) {throw new IllegalStateException("No tool call requested by the chat model");}AssistantMessage assistantMessage = toolCallGeneration.get().getOutput();ToolContext toolContext = buildToolContext(prompt, assistantMessage);InternalToolExecutionResult internalToolExecutionResult = executeToolCall(prompt, assistantMessage,toolContext);List<Message> conversationHistory = buildConversationHistoryAfterToolExecution(prompt.getInstructions(),assistantMessage, internalToolExecutionResult.toolResponseMessage());return ToolExecutionResult.builder().conversationHistory(conversationHistory).returnDirect(internalToolExecutionResult.returnDirect()).build();}}
ToolCallResultConverter(工具结果转换器)
@FunctionalInterface
public interface ToolCallResultConverter {// result:工具结果,returnType:返回类型String convert(@Nullable Object result, @Nullable Type returnType);}
DefaultToolCallResultConverter
ToolCallResultConverter接口类暂时的唯一实现,转为Json化的字符串
public final class DefaultToolCallResultConverter implements ToolCallResultConverter {private static final Logger logger = LoggerFactory.getLogger(DefaultToolCallResultConverter.class);@Overridepublic String convert(@Nullable Object result, @Nullable Type returnType) {if (returnType == Void.TYPE) {logger.debug("The tool has no return type. Converting to conventional response.");return "Done";}else {logger.debug("Converting tool result to JSON.");return JsonParser.toJson(result);}}}
ToolContext(工具上下文)
被构建于工具回调管理器
作用:
- 用于封装工具执行的上下文信息,确保上下文不可变,从而保证线程安全
- 通过getContext方法获取整个上下文,通过getToolCallHistory方法获取Message的历史记录
public class ToolContext {public static final String TOOL_CALL_HISTORY = "TOOL_CALL_HISTORY";private final Map<String, Object> context;public ToolContext(Map<String, Object> context) {this.context = Collections.unmodifiableMap(context);}public Map<String, Object> getContext() {return this.context;}@SuppressWarnings("unchecked")public List<Message> getToolCallHistory() {return (List<Message>) this.context.get(TOOL_CALL_HISTORY);}}
ToolUtils(工具常见方法封装)
从方法上提取名称,主要根据方法上是否有Tool注解,若无则统一设置为方法名
- getToolName:获取工具名称
- getToolDescriptionFromName:根据工具名称生成工具的描述
- getToolDescription:获取工具描述
- getToolReturnDirect:判断工具是否直接返回结果
- getToolCallResultConverter:获取工具的结果转换器
- getDuplicateToolNames:检查工具回调列表中是否有重复的工具名称
public final class ToolUtils {private ToolUtils() {}public static String getToolName(Method method) {Assert.notNull(method, "method cannot be null");var tool = method.getAnnotation(Tool.class);if (tool == null) {return method.getName();}return StringUtils.hasText(tool.name()) ? tool.name() : method.getName();}public static String getToolDescriptionFromName(String toolName) {Assert.hasText(toolName, "toolName cannot be null or empty");return ParsingUtils.reConcatenateCamelCase(toolName, " ");}public static String getToolDescription(Method method) {Assert.notNull(method, "method cannot be null");var tool = method.getAnnotation(Tool.class);if (tool == null) {return ParsingUtils.reConcatenateCamelCase(method.getName(), " ");}return StringUtils.hasText(tool.description()) ? tool.description() : method.getName();}public static boolean getToolReturnDirect(Method method) {Assert.notNull(method, "method cannot be null");var tool = method.getAnnotation(Tool.class);return tool != null && tool.returnDirect();}public static ToolCallResultConverter getToolCallResultConverter(Method method) {Assert.notNull(method, "method cannot be null");var tool = method.getAnnotation(Tool.class);if (tool == null) {return new DefaultToolCallResultConverter();}var type = tool.resultConverter();try {return type.getDeclaredConstructor().newInstance();}catch (Exception e) {throw new IllegalArgumentException("Failed to instantiate ToolCallResultConverter: " + type, e);}}public static List<String> getDuplicateToolNames(List<FunctionCallback> toolCallbacks) {Assert.notNull(toolCallbacks, "toolCallbacks cannot be null");return toolCallbacks.stream().collect(Collectors.groupingBy(FunctionCallback::getName, Collectors.counting())).entrySet().stream().filter(entry -> entry.getValue() > 1).map(Map.Entry::getKey).collect(Collectors.toList());}public static List<String> getDuplicateToolNames(FunctionCallback... toolCallbacks) {Assert.notNull(toolCallbacks, "toolCallbacks cannot be null");return getDuplicateToolNames(Arrays.asList(toolCallbacks));}}
tool工具实战(FunctionToolCallback && MethodToolCallBack版)
application.yml
server:port: 8083spring:application:name: Tool-Callingai:dashscope:api-key: ${DASHSCOPE_API_KEY}toolcalling:baidutranslate:enabled: trueapp-id : ${BAIDU_TRANSLATE_APP_ID}secret-key: ${BAIDU_TRANSLATE_SECRET_KEY}time:enabled: trueweather:enabled: trueapi-key: ${WEATHER_API_KEY}
-
百度翻译API接入文档:https://api.fanyi.baidu.com/product/113
-
天气预测API接入文档:https://www.weatherapi.com/docs/
当前时间
TimeAutoConfiguration
import org.springframework.boot.autoconfigure.condition.ConditionalOnClass;
import org.springframework.boot.autoconfigure.condition.ConditionalOnMissingBean;
import org.springframework.boot.autoconfigure.condition.ConditionalOnProperty;
import org.springframework.context.annotation.Bean;
import org.springframework.context.annotation.Configuration;
import org.springframework.context.annotation.Description;@Configuration
@ConditionalOnClass({GetCurrentTimeByTimeZoneIdService.class})
@ConditionalOnProperty(prefix = "spring.ai.toolcalling.time", name = "enabled", havingValue = "true")
public class TimeAutoConfiguration {@Bean(name = "getCityTimeFunction")@ConditionalOnMissingBean@Description("Get the time of a specified city.")public GetCurrentTimeByTimeZoneIdService getCityTimeFunction() {return new GetCurrentTimeByTimeZoneIdService();}}
@Configuration:定义为配置类@ConditionalOnClass({GetCurrentTimeByTimeZoneIdService.class}):只有当类路径中存在
GetCurrentTimeByTimeZoneIdService类才会加载该配置类@ConditionalOnProperty(prefix = "spring.ai.toolcalling.time", name = "enabled", havingValue = "true"):只有当配置文件处spring.ai.toolcalling.time.enabled值为true时才会加载该配置类@Bean(name = "getCityTimeFunction"):定义该Bean名称为getCityTimeFunction,并注册到Spring容器中@ConditionalOnMissingBean:只有当Spring容器中不存在GetCurrentTimeByTimeZoneIdService类型的Bean时,才会创建该Bean
GetCurrentTimeByTimeZoneIdService
import com.fasterxml.jackson.annotation.JsonClassDescription;
import com.fasterxml.jackson.annotation.JsonInclude;
import com.fasterxml.jackson.annotation.JsonProperty;
import com.fasterxml.jackson.annotation.JsonPropertyDescription;
import org.slf4j.Logger;
import org.slf4j.LoggerFactory;import java.util.function.Function;public class GetCurrentTimeByTimeZoneIdService implements Function<GetCurrentTimeByTimeZoneIdService.Request, GetCurrentTimeByTimeZoneIdService.Response> {private static final Logger logger = LoggerFactory.getLogger(GetCurrentTimeByTimeZoneIdService.class);@Overridepublic GetCurrentTimeByTimeZoneIdService.Response apply(GetCurrentTimeByTimeZoneIdService.Request request) {String timeZoneId = request.timeZoneId;logger.info("The current time zone is {}", timeZoneId);return new Response(String.format("The current time zone is %s and the current time is " + "%s", timeZoneId,ZoneUtils.getTimeByZoneId(timeZoneId)));}@JsonInclude(JsonInclude.Include.NON_NULL)@JsonClassDescription("Get the current time based on time zone id")public record Request(@JsonProperty(required = true, value = "timeZoneId") @JsonPropertyDescription("Time "+ "zone id, such as Asia/Shanghai") String timeZoneId) {}@JsonClassDescription("Current time in that time zone")public record Response(@JsonPropertyDescription("A description containing the current time zone and the current time in that time zone") String description) {}}
- 实现Function接口,重写apply方法,确保输入为Request、输出为Response
- Request类为记录类,需要添加方法描述(JsonClassDescription) + 参数描述(JsonProperty),主要用于让模型提取出对应的输入参数timeZoneId
ZoneUtils
import java.time.ZoneId;
import java.time.ZonedDateTime;
import java.time.format.DateTimeFormatter;public class ZoneUtils {public static String getTimeByZoneId(String zoneId) {// Get the time zone using ZoneIdZoneId zid = ZoneId.of(zoneId);// Get the current time in this time zoneZonedDateTime zonedDateTime = ZonedDateTime.now(zid);// Defining a formatterDateTimeFormatter formatter = DateTimeFormatter.ofPattern("yyyy-MM-dd HH:mm:ss z");// Format ZonedDateTime as a stringString formattedDateTime = zonedDateTime.format(formatter);return formattedDateTime;}}
- 时区工具类,用来获取zoneId时区的当前时间
TimeTools(单独实现MethodToolCallback版)
import org.slf4j.Logger;
import org.slf4j.LoggerFactory;
import org.springframework.ai.tool.annotation.Tool;
import org.springframework.ai.tool.annotation.ToolParam;public class TimeTools {private static final Logger logger = LoggerFactory.getLogger(TimeTools.class);@Tool(description = "Get the time of a specified city.")public String getCityTimeMethod(@ToolParam(description = "Time zone id, such as Asia/Shanghai") String timeZoneId) {logger.info("The current time zone is {}", timeZoneId);return String.format("The current time zone is %s and the current time is " + "%s", timeZoneId,ZoneUtils.getTimeByZoneId(timeZoneId));}
}
TimeController
import com.yingzi.toolCalling.component.time.TimeTools;
import org.springframework.ai.chat.client.ChatClient;
import org.springframework.web.bind.annotation.GetMapping;
import org.springframework.web.bind.annotation.RequestMapping;
import org.springframework.web.bind.annotation.RequestParam;
import org.springframework.web.bind.annotation.RestController;@RestController
@RequestMapping("/time")
public class TimeController {private final ChatClient dashScopeChatClient;public TimeController(ChatClient.Builder chatClientBuilder) {this.dashScopeChatClient = chatClientBuilder.build();}/*** 无工具版*/@GetMapping("/chat")public String simpleChat(@RequestParam(value = "query", defaultValue = "请告诉我现在北京时间几点了") String query) {return dashScopeChatClient.prompt(query).call().content();}/*** 调用工具版 - function*/@GetMapping("/chat-tool-function")public String chatTranslateFunction(@RequestParam(value = "query", defaultValue = "请告诉我现在北京时间几点了") String query) {return dashScopeChatClient.prompt(query).tools("getCityTimeFunction").call().content();}/*** 调用工具版 - method*/@GetMapping("/chat-tool-method")public String chatTranslateMethod(@RequestParam(value = "query", defaultValue = "请告诉我现在北京时间几点了") String query) {return dashScopeChatClient.prompt(query).tools(new TimeTools()).call().content();}}
- 提供无工具版、工具版接口
效果展示
无工具版

工具版 - function

工具版 - method

天气预测
WeatherAutoConfiguration
import org.springframework.boot.autoconfigure.condition.ConditionalOnClass;
import org.springframework.boot.autoconfigure.condition.ConditionalOnMissingBean;
import org.springframework.boot.autoconfigure.condition.ConditionalOnProperty;
import org.springframework.boot.context.properties.EnableConfigurationProperties;
import org.springframework.context.annotation.Bean;
import org.springframework.context.annotation.Configuration;
import org.springframework.context.annotation.Description;@Configuration
@ConditionalOnClass(WeatherService.class)
@EnableConfigurationProperties(WeatherProperties.class)
@ConditionalOnProperty(prefix = "spring.ai.toolcalling.weather", name = "enabled", havingValue = "true")
public class WeatherAutoConfiguration {@Bean(name = "getWeatherFunction")@ConditionalOnMissingBean@Description("Use api.weather to get weather information.")public WeatherService getWeatherServiceFunction(WeatherProperties properties) {return new WeatherService(properties);}}
@Configuration:定义为配置类@ConditionalOnClass({WeatherService.class}):只有当类路径中存在WeatherService类才会加载该配置类@ConditionalOnProperty(prefix = "spring.ai.toolcalling.weather", name = "enabled", havingValue = "true"):只有当配置文件处spring.ai.toolcalling.weather.enabled值为true时才会加载该配置类@Bean(name = "getWeatherFunction"):定义该Bean名称为getWeatherFunction,并注册到Spring容器中@ConditionalOnMissingBean:只有当Spring容器中不存在GetCurrentTimeByTimeZoneIdService类型的Bean时,才会创建该Bean@EnableConfigurationProperties(WeatherProperties.class):启用对WeatherProperties类的配置属性支持
WeatherProperties
@ConfigurationProperties(prefix = "spring.ai.toolcalling.weather")
public class WeatherProperties {private String apiKey;public String getApiKey() {return apiKey;}public void setApiKey(String apiKey) {this.apiKey = apiKey;}}
从配置文件中获取apiKey
WeatherService
import cn.hutool.extra.pinyin.PinyinUtil;
import com.fasterxml.jackson.annotation.JsonClassDescription;
import com.fasterxml.jackson.annotation.JsonInclude;
import com.fasterxml.jackson.annotation.JsonProperty;
import com.fasterxml.jackson.annotation.JsonPropertyDescription;
import com.fasterxml.jackson.core.type.TypeReference;
import com.fasterxml.jackson.databind.ObjectMapper;
import org.slf4j.Logger;
import org.slf4j.LoggerFactory;
import org.springframework.http.HttpHeaders;
import org.springframework.util.StringUtils;
import org.springframework.web.reactive.function.client.WebClient;
import org.springframework.web.util.UriComponentsBuilder;
import reactor.core.publisher.Mono;import java.util.List;
import java.util.Map;
import java.util.function.Function;public class WeatherService implements Function<WeatherService.Request, WeatherService.Response> {private static final Logger logger = LoggerFactory.getLogger(WeatherService.class);private static final String WEATHER_API_URL = "https://api.weatherapi.com/v1/forecast.json";private final WebClient webClient;private final ObjectMapper objectMapper = new ObjectMapper();public WeatherService(WeatherProperties properties) {this.webClient = WebClient.builder().defaultHeader(HttpHeaders.CONTENT_TYPE, "application/x-www-form-urlencoded").defaultHeader("key", properties.getApiKey()).build();}public static Response fromJson(Map<String, Object> json) {Map<String, Object> location = (Map<String, Object>) json.get("location");Map<String, Object> current = (Map<String, Object>) json.get("current");Map<String, Object> forecast = (Map<String, Object>) json.get("forecast");List<Map<String, Object>> forecastDays = (List<Map<String, Object>>) forecast.get("forecastday");String city = (String) location.get("name");return new Response(city, current, forecastDays);}@Overridepublic Response apply(Request request) {if (request == null || !StringUtils.hasText(request.city())) {logger.error("Invalid request: city is required.");return null;}String location = preprocessLocation(request.city());String url = UriComponentsBuilder.fromHttpUrl(WEATHER_API_URL).queryParam("q", location).queryParam("days", request.days()).toUriString();try {Mono<String> responseMono = webClient.get().uri(url).retrieve().bodyToMono(String.class);String jsonResponse = responseMono.block();assert jsonResponse != null;Response response = fromJson(objectMapper.readValue(jsonResponse, new TypeReference<Map<String, Object>>() {}));logger.info("Weather data fetched successfully for city: {}", response.city());return response;}catch (Exception e) {logger.error("Failed to fetch weather data: {}", e.getMessage());return null;}}// Use the tools in hutool to convert Chinese place names into pinyinprivate String preprocessLocation(String location) {if (containsChinese(location)) {return PinyinUtil.getPinyin(location, "");}return location;}private boolean containsChinese(String str) {return str.matches(".*[\u4e00-\u9fa5].*");}@JsonInclude(JsonInclude.Include.NON_NULL)@JsonClassDescription("Weather Service API request")public record Request(@JsonProperty(required = true, value = "city") @JsonPropertyDescription("city name") String city,@JsonProperty(required = true,value = "days") @JsonPropertyDescription("Number of days of weather forecast. Value ranges from 1 to 14") int days) {}@JsonClassDescription("Weather Service API response")public record Response(@JsonProperty(required = true, value = "city") @JsonPropertyDescription("city name") String city,@JsonProperty(required = true, value = "current") @JsonPropertyDescription("Current weather info") Map<String, Object> current,@JsonProperty(required = true, value = "forecastDays") @JsonPropertyDescription("Forecast weather info")List<Map<String, Object>> forecastDays) {}}
- 实现Function接口,重写apply方法,确保输入为Request、输出为Response
- Request类为记录类,需要添加方法描述(JsonClassDescription) + 参数描述(JsonProperty),主要用于让模型提取出对应的输入参数city、days
- 先尝试调通所用API接口,查看数据格式,根据需要取对应的返回数据(这里可以不用全取,token太多模型返回有点慢)
WeatherTools(单独实现MethodToolCallback版)
import com.fasterxml.jackson.core.type.TypeReference;
import com.fasterxml.jackson.databind.ObjectMapper;
import org.slf4j.Logger;
import org.slf4j.LoggerFactory;
import org.springframework.ai.tool.annotation.Tool;
import org.springframework.ai.tool.annotation.ToolParam;
import org.springframework.http.HttpHeaders;
import org.springframework.util.StringUtils;
import org.springframework.web.reactive.function.client.WebClient;
import org.springframework.web.util.UriComponentsBuilder;
import reactor.core.publisher.Mono;import java.util.List;
import java.util.Map;public class WeatherTools {private static final Logger logger = LoggerFactory.getLogger(WeatherTools.class);private static final String WEATHER_API_URL = "https://api.weatherapi.com/v1/forecast.json";private final WebClient webClient;private final ObjectMapper objectMapper = new ObjectMapper();public WeatherTools(WeatherProperties properties) {this.webClient = WebClient.builder().defaultHeader(HttpHeaders.CONTENT_TYPE, "application/x-www-form-urlencoded").defaultHeader("key", properties.getApiKey()).build();}@Tool(description = "Use api.weather to get weather information.")public Response getWeatherServiceMethod(@ToolParam(description = "City name") String city,@ToolParam(description = "Number of days of weather forecast. Value ranges from 1 to 14") int days) {if (!StringUtils.hasText(city)) {logger.error("Invalid request: city is required.");return null;}String location = WeatherUtils.preprocessLocation(city);String url = UriComponentsBuilder.fromHttpUrl(WEATHER_API_URL).queryParam("q", location).queryParam("days", days).toUriString();logger.info("url : {}", url);try {Mono<String> responseMono = webClient.get().uri(url).retrieve().bodyToMono(String.class);String jsonResponse = responseMono.block();assert jsonResponse != null;Response response = fromJson(objectMapper.readValue(jsonResponse, new TypeReference<Map<String, Object>>() {}));logger.info("Weather data fetched successfully for city: {}", response.city());return response;} catch (Exception e) {logger.error("Failed to fetch weather data: {}", e.getMessage());return null;}}public static Response fromJson(Map<String, Object> json) {Map<String, Object> location = (Map<String, Object>) json.get("location");Map<String, Object> current = (Map<String, Object>) json.get("current");Map<String, Object> forecast = (Map<String, Object>) json.get("forecast");List<Map<String, Object>> forecastDays = (List<Map<String, Object>>) forecast.get("forecastday");String city = (String) location.get("name");return new Response(city, current, forecastDays);}public record Response(String city, Map<String, Object> current, List<Map<String, Object>> forecastDays) {}}
WeatherController
import com.yingzi.toolCalling.component.weather.WeatherProperties;
import com.yingzi.toolCalling.component.weather.WeatherTools;
import org.springframework.ai.chat.client.ChatClient;
import org.springframework.web.bind.annotation.GetMapping;
import org.springframework.web.bind.annotation.RequestMapping;
import org.springframework.web.bind.annotation.RequestParam;
import org.springframework.web.bind.annotation.RestController;@RestController
@RequestMapping("/weather")
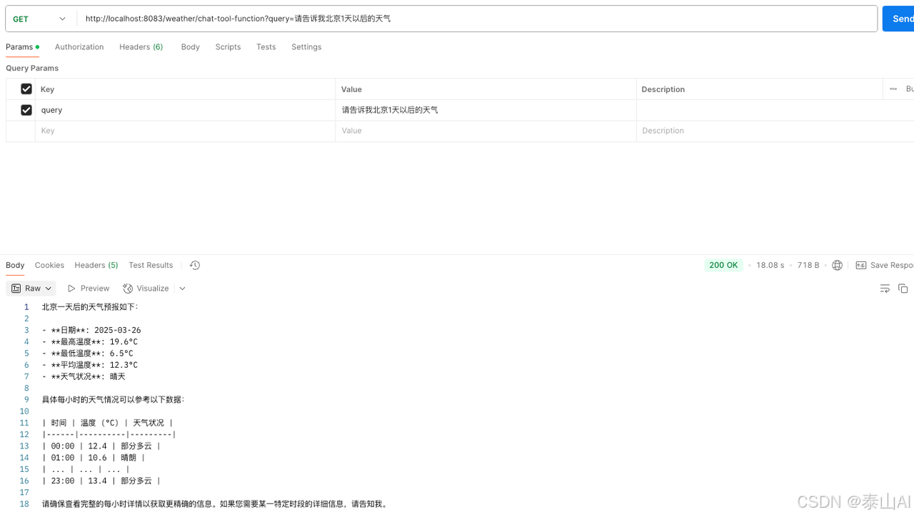
public class WeatherController {private final ChatClient dashScopeChatClient;private final WeatherProperties weatherProperties;public WeatherController(ChatClient.Builder chatClientBuilder, WeatherProperties weatherProperties) {this.dashScopeChatClient = chatClientBuilder.build();this.weatherProperties = weatherProperties;}/*** 无工具版*/@GetMapping("/chat")public String simpleChat(@RequestParam(value = "query", defaultValue = "请告诉我北京1天以后的天气") String query) {return dashScopeChatClient.prompt(query).call().content();}/*** 调用工具版 - function*/@GetMapping("/chat-tool-function")public String chatTranslateFunction(@RequestParam(value = "query", defaultValue = "请告诉我北京1天以后的天气") String query) {return dashScopeChatClient.prompt(query).tools("getWeatherFunction").call().content();}/*** 调用工具版 - method*/@GetMapping("/chat-tool-method")public String chatTranslateMethod(@RequestParam(value = "query", defaultValue = "请告诉我北京1天以后的天气") String query) {return dashScopeChatClient.prompt(query).tools(new WeatherTools(weatherProperties)).call().content();}
}
效果展示
无工具版

工具版 - function

工具版 - method

百度翻译
BaidutranslateAutoConfiguration
import org.springframework.boot.autoconfigure.condition.ConditionalOnClass;
import org.springframework.boot.autoconfigure.condition.ConditionalOnMissingBean;
import org.springframework.boot.autoconfigure.condition.ConditionalOnProperty;
import org.springframework.boot.context.properties.EnableConfigurationProperties;
import org.springframework.context.annotation.Bean;
import org.springframework.context.annotation.Configuration;
import org.springframework.context.annotation.Description;@Configuration
@ConditionalOnClass(BaidutranslateService.class)
@EnableConfigurationProperties(BaidutranslateProperties.class)
@ConditionalOnProperty(prefix = "spring.ai.toolcalling.baidutranslate", name = "enabled", havingValue = "true")
public class BaidutranslateAutoConfiguration {@Bean(name = "baiduTranslateFunction")@ConditionalOnMissingBean@Description("Baidu translation function for general text translation")public BaidutranslateService baiduTranslateFunction(BaidutranslateProperties properties) {return new BaidutranslateService(properties);}}
- 同上
BaidutranslateProperties
import org.springframework.boot.context.properties.ConfigurationProperties;@ConfigurationProperties(prefix = "spring.ai.toolcalling.baidutranslate")
public class BaidutranslateProperties {private String appId;private String secretKey;public String getSecretKey() {return secretKey;}public void setSecretKey(String secretKey) {this.secretKey = secretKey;}public String getAppId() {return appId;}public void setAppId(String appId) {this.appId = appId;}}
- 同上
BaidutranslateService
import com.fasterxml.jackson.annotation.JsonClassDescription;
import com.fasterxml.jackson.annotation.JsonProperty;
import com.fasterxml.jackson.annotation.JsonPropertyDescription;
import com.fasterxml.jackson.databind.ObjectMapper;
import org.slf4j.Logger;
import org.slf4j.LoggerFactory;
import org.springframework.http.HttpHeaders;
import org.springframework.util.DigestUtils;
import org.springframework.util.LinkedMultiValueMap;
import org.springframework.util.MultiValueMap;
import org.springframework.util.StringUtils;
import org.springframework.web.reactive.function.client.WebClient;
import org.springframework.web.util.UriComponentsBuilder;
import reactor.core.publisher.Mono;import java.util.HashMap;
import java.util.List;
import java.util.Map;
import java.util.Random;
import java.util.function.Function;public class BaidutranslateService implements Function<BaidutranslateService.Request, BaidutranslateService.Response> {private static final Logger logger = LoggerFactory.getLogger(BaidutranslateService.class);private static final String TRANSLATE_HOST_URL = "https://fanyi-api.baidu.com/api/trans/vip/translate";private static final Random random = new Random();private final String appId;private final String secretKey;private final WebClient webClient;public BaidutranslateService(BaidutranslateProperties properties) {assert StringUtils.hasText(properties.getAppId());this.appId = properties.getAppId();assert StringUtils.hasText(properties.getSecretKey());this.secretKey = properties.getSecretKey();this.webClient = WebClient.builder().defaultHeader(HttpHeaders.CONTENT_TYPE, "application/x-www-form-urlencoded").build();}@Overridepublic Response apply(Request request) {if (request == null || !StringUtils.hasText(request.q) || !StringUtils.hasText(request.from)|| !StringUtils.hasText(request.to)) {return null;}String salt = String.valueOf(random.nextInt(100000));String sign = DigestUtils.md5DigestAsHex((appId + request.q + salt + secretKey).getBytes());String url = UriComponentsBuilder.fromHttpUrl(TRANSLATE_HOST_URL).toUriString();try {MultiValueMap<String, String> body = constructRequestBody(request, salt, sign);Mono<String> responseMono = webClient.post().uri(url).bodyValue(body).retrieve().bodyToMono(String.class);String responseData = responseMono.block();assert responseData != null;logger.info("Translation request: {}, response: {}", request.q, responseData);return parseResponse(responseData);}catch (Exception e) {logger.error("Failed to invoke translate API due to: {}", e.getMessage());return null;}}private MultiValueMap<String, String> constructRequestBody(Request request, String salt, String sign) {MultiValueMap<String, String> body = new LinkedMultiValueMap<>();body.add("q", request.q);body.add("from", request.from);body.add("to", request.to);body.add("appid", appId);body.add("salt", salt);body.add("sign", sign);return body;}private Response parseResponse(String responseData) {ObjectMapper mapper = new ObjectMapper();try {Map<String, String> translations = new HashMap<>();TranslationResponse responseList = mapper.readValue(responseData, TranslationResponse.class);String to = responseList.to;List<TranslationResult> translationsList = responseList.trans_result;if (translationsList != null) {for (TranslationResult translation : translationsList) {String translatedText = translation.dst;translations.put(to, translatedText);logger.info("Translated text to {}: {}", to, translatedText);}}return new Response(translations);}catch (Exception e) {try {Map<String, String> responseList = mapper.readValue(responseData,mapper.getTypeFactory().constructMapType(Map.class, String.class, String.class));logger.info("Translation exception, please inquire Baidu translation api documentation to info error_code:{}",responseList);return new Response(responseList);}catch (Exception ex) {logger.error("Failed to parse json due to: {}", ex.getMessage());return null;}}}@JsonClassDescription("Request to translate text to a target language")public record Request(@JsonProperty(required = true,value = "q") @JsonPropertyDescription("Content that needs to be translated") String q,@JsonProperty(required = true,value = "from") @JsonPropertyDescription("Source language that needs to be translated") String from,@JsonProperty(required = true,value = "to") @JsonPropertyDescription("Target language to translate into") String to) {}@JsonClassDescription("Response to translate text to a target language")public record Response(Map<String, String> translatedTexts) {}@JsonClassDescription("part of the response")public record TranslationResult(@JsonProperty(required = true, value = "src") @JsonPropertyDescription("Original Content") String src,@JsonProperty(required = true, value = "dst") @JsonPropertyDescription("Final Result") String dst) {}@JsonClassDescription("complete response")public record TranslationResponse(@JsonProperty(required = true,value = "from") @JsonPropertyDescription("Source language that needs to be translated") String from,@JsonProperty(required = true,value = "to") @JsonPropertyDescription("Target language to translate into") String to,@JsonProperty(required = true,value = "trans_result") @JsonPropertyDescription("part of the response") List<TranslationResult> trans_result) {}}
-
Request中指定三个参数
- q:什么内容需要被翻译
- from:源内容需要什么语言
- to:目标内容为什么语言
-
这里对翻译API返回的字段类型做了更加详细的描述
BaidutranslateTools(单独实现MethodToolCallback版)
import com.fasterxml.jackson.databind.ObjectMapper;
import org.slf4j.Logger;
import org.slf4j.LoggerFactory;
import org.springframework.ai.tool.annotation.Tool;
import org.springframework.ai.tool.annotation.ToolParam;
import org.springframework.http.HttpHeaders;
import org.springframework.util.DigestUtils;
import org.springframework.util.LinkedMultiValueMap;
import org.springframework.util.MultiValueMap;
import org.springframework.util.StringUtils;
import org.springframework.web.reactive.function.client.WebClient;
import org.springframework.web.util.UriComponentsBuilder;
import reactor.core.publisher.Mono;import java.util.HashMap;
import java.util.List;
import java.util.Map;
import java.util.Random;public class BaidutranslateTools {private static final Logger logger = LoggerFactory.getLogger(BaidutranslateTools.class);private static final String TRANSLATE_HOST_URL = "https://fanyi-api.baidu.com/api/trans/vip/translate";private static final Random random = new Random();private final WebClient webClient;private final String appId;private final String secretKey;public BaidutranslateTools(BaidutranslateProperties properties) {assert StringUtils.hasText(properties.getAppId());this.appId = properties.getAppId();assert StringUtils.hasText(properties.getSecretKey());this.secretKey = properties.getSecretKey();this.webClient = WebClient.builder().defaultHeader(HttpHeaders.CONTENT_TYPE, "application/x-www-form-urlencoded").build();}@Tool(description = "Baidu translation function for general text translation")public Map<String, String> baiduTranslateMethod(@ToolParam(description = "Content that needs to be translated") String q,@ToolParam(description = "Source language that needs to be translated") String from,@ToolParam(description = "Target language to translate into") String to) {if (!StringUtils.hasText(q) || !StringUtils.hasText(from)|| !StringUtils.hasText(to)) {return null;}String salt = String.valueOf(random.nextInt(100000));String sign = DigestUtils.md5DigestAsHex((appId + q + salt + secretKey).getBytes());String url = UriComponentsBuilder.fromHttpUrl(TRANSLATE_HOST_URL).toUriString();try {MultiValueMap<String, String> body = constructRequestBody(q, from, to, salt, sign);Mono<String> responseMono = webClient.post().uri(url).bodyValue(body).retrieve().bodyToMono(String.class);String responseData = responseMono.block();assert responseData != null;logger.info("Translation request: {}, response: {}", q, responseData);return parseResponse(responseData);}catch (Exception e) {logger.error("Failed to invoke translate API due to: {}", e.getMessage());return null;}}private MultiValueMap<String, String> constructRequestBody(String q, String from, String to, String salt, String sign) {MultiValueMap<String, String> body = new LinkedMultiValueMap<>();body.add("q", q);body.add("from", from);body.add("to", to);body.add("appid", appId);body.add("salt", salt);body.add("sign", sign);return body;}private Map<String, String> parseResponse(String responseData) {ObjectMapper mapper = new ObjectMapper();try {Map<String, String> translations = new HashMap<>();TranslationResponse responseList = mapper.readValue(responseData, TranslationResponse.class);String to = responseList.to;List<TranslationResult> translationsList = responseList.trans_result;if (translationsList != null) {for (TranslationResult translation : translationsList) {String translatedText = translation.dst;translations.put(to, translatedText);logger.info("Translated text to {}: {}", to, translatedText);}}return translations;}catch (Exception e) {try {Map<String, String> responseList = mapper.readValue(responseData,mapper.getTypeFactory().constructMapType(Map.class, String.class, String.class));logger.info("Translation exception, please inquire Baidu translation api documentation to info error_code:{}",responseList);return responseList;}catch (Exception ex) {logger.error("Failed to parse json due to: {}", ex.getMessage());return null;}}}public record TranslationResult(String src, String dst) {}public record TranslationResponse(String from, String to, List<TranslationResult> trans_result) {}
}
TranslateController
import com.yingzi.toolCalling.component.baidutranslate.BaidutranslateProperties;
import com.yingzi.toolCalling.component.baidutranslate.BaidutranslateTools;
import org.springframework.ai.chat.client.ChatClient;
import org.springframework.web.bind.annotation.GetMapping;
import org.springframework.web.bind.annotation.RequestMapping;
import org.springframework.web.bind.annotation.RequestParam;
import org.springframework.web.bind.annotation.RestController;@RestController
@RequestMapping("/translate")
public class TranslateController {private final ChatClient dashScopeChatClient;private final BaidutranslateProperties baidutranslateProperties;public TranslateController(ChatClient.Builder chatClientBuilder, BaidutranslateProperties baidutranslateProperties) {this.dashScopeChatClient = chatClientBuilder.build();this.baidutranslateProperties = baidutranslateProperties;}/*** 无工具版*/@GetMapping("/chat")public String simpleChat(@RequestParam(value = "query", defaultValue = "帮我把以下内容翻译成英文:你好,世界。") String query) {return dashScopeChatClient.prompt(query).call().content();}/*** 调用工具版 - function*/@GetMapping("/chat-tool-function")public String chatTranslateFunction(@RequestParam(value = "query", defaultValue = "帮我把以下内容翻译成英文:你好,世界。") String query) {return dashScopeChatClient.prompt(query).tools("baiduTranslateFunction").call().content();}/*** 调用工具版 - method*/@GetMapping("/chat-tool-method")public String chatTranslateMethod(@RequestParam(value = "query", defaultValue = "帮我把以下内容翻译成英文:你好,世界。") String query) {// 从配置文件中,获取,自动加载return dashScopeChatClient.prompt(query).tools(new BaidutranslateTools(baidutranslateProperties)).call().content();}}
效果展示
无工具版

工具版 - function

工具版 - method

参考资料
https://docs.spring.io/spring-ai/reference/api/tools.html#_quick_start
https://docs.spring.io/spring-ai/reference/api/tools-migration.html
Spring AI 框架在升级,Function Calling 废弃,被 Tool Calling 取代
https://mp.weixin.qq.com/s/kcQ1lifA8oH2ee16QxDYYg
Spring-ai-alibaba项目下tool工具模块
- spring-ai-alibaba-starter-tool-calling-time
- spring-ai-alibaba-starter-tool-calling-weather
- spring-ai-alibaba-starter-tool-calling-baidutranslate
