GitHub文档加载器设计与实现
文章结构:
目录
GitHub文档加载器设计与实现
引言
架构设计
主要组件
核心功能
文档加载流程
加载单个文件
加载目录内容
错误处理与健壮性
分支回退策略
文件类型和大小限制
安全性考虑
SSL证书验证
使用示例
基本使用
测试环境配置
最佳实践
结论
GitHub文档加载器设计与实现
引言
GitHub文档加载器是一个用于从GitHub仓库加载文件和目录内容的工具。它允许应用程序直接访问GitHub仓库中的文档,将其封装为标准的Document对象,以便进一步处理和分析。
本工具主要适用于以下场景:
- 基于GitHub仓库构建知识库系统
- 从开源代码库提取文档进行分析
- 构建依赖于GitHub内容的RAG(检索增强生成)应用
架构设计
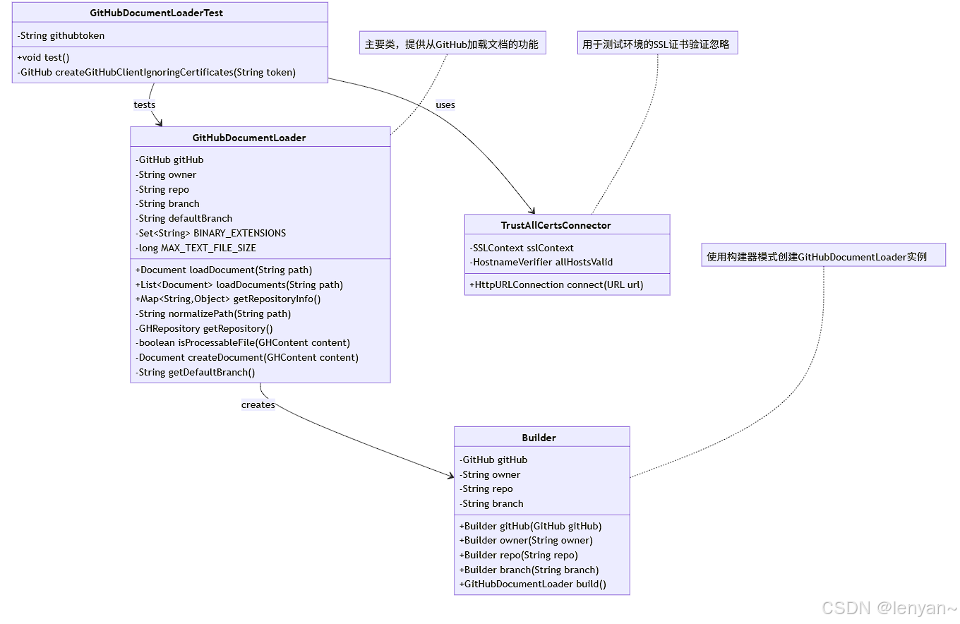
GitHub文档加载器由两个主要组件组成:GitHubDocumentLoader和相应的测试类GitHubDocumentLoaderTest。下面是系统的类图:
主要组件
- GitHubDocumentLoader:核心类,提供从GitHub仓库加载文档的功能
-
- 使用Builder模式创建实例
- 支持加载单个文件或整个目录
- 处理文件类型和大小限制
- 提供智能分支回退机制
- TrustAllCertsConnector:用于测试环境的自定义连接器
-
- 解决SSL证书验证问题
- 仅用于测试,不建议在生产环境使用
核心功能
文档加载流程
下面的时序图展示了从GitHub加载文档的过程:

加载单个文件
loadDocument方法用于加载单个文件:
public Document loadDocument(String path) {String normalizedPath = normalizePath(path);try {log.info("从GitHub加载文档: {}, 规范化路径: {}, 分支: {}", path, normalizedPath, branch);try {GHContent content = getRepository().getFileContent(normalizedPath, branch);Assert.isTrue(content.isFile(), "路径必须指向文件");return createDocument(content);} catch (GHFileNotFoundException e) {// 如果找不到指定分支的文件,尝试使用默认分支String defaultBranch = getDefaultBranch();if (!branch.equals(defaultBranch)) {log.warn("在分支'{}'上找不到文件'{}', 尝试使用默认分支'{}'", branch, normalizedPath, defaultBranch);GHContent content = getRepository().getFileContent(normalizedPath, defaultBranch);Assert.isTrue(content.isFile(), "路径必须指向文件");return createDocument(content);} else {throw e; // 如果已经是默认分支,则重新抛出异常}}} catch (IOException e) {log.error("从GitHub加载文档失败: {}, 规范化路径: {}, 分支: {}, 原因: {}", path, normalizedPath, branch, e.getMessage());throw new RuntimeException("从GitHub加载文档失败: " + path + ", 原因: " + e.getMessage(), e);}
}
加载目录内容
loadDocuments方法用于递归加载目录下的所有文件:
public List<Document> loadDocuments(String path) {String normalizedPath = normalizePath(path);List<Document> documents = new ArrayList<>();try {log.info("从GitHub加载目录内容: {}, 规范化路径: {}, 分支: {}", path, normalizedPath, branch);List<GHContent> contents;// 获取目录内容,支持分支回退try {if (normalizedPath.isEmpty()) {contents = getRepository().getDirectoryContent("/", branch);} else {contents = getRepository().getDirectoryContent(normalizedPath, branch);}} catch (GHFileNotFoundException e) {// 分支回退逻辑...}// 处理目录内容for (GHContent content : contents) {if (content.isFile()) {try {if (isProcessableFile(content)) {documents.add(createDocument(content));} else {log.info("跳过二进制或大型文件: {}", content.getPath());}} catch (Exception e) {log.warn("加载文件失败,跳过: {}, 原因: {}", content.getPath(), e.getMessage());}} else if (content.isDirectory()) {documents.addAll(loadDocuments(content.getPath()));}}} catch (IOException e) {// 错误处理...}return documents;
}
错误处理与健壮性
分支回退策略
GitHub文档加载器实现了智能分支回退机制,当指定分支找不到文件时,会自动尝试使用仓库的默认分支。下面是分支回退的流程图:

这种分支回退机制确保了代码在面对不同分支名称时的健壮性,特别是当仓库的默认分支名称从master变更为main等情况时。
文件类型和大小限制
为了避免处理不适合的文件,加载器实现了文件过滤机制:
private boolean isProcessableFile(GHContent content) {// 检查文件大小if (content.getSize() > MAX_TEXT_FILE_SIZE) {return false;}// 检查文件扩展名String fileName = content.getName().toLowerCase();int dotIndex = fileName.lastIndexOf('.');if (dotIndex > 0) {String extension = fileName.substring(dotIndex + 1);return !BINARY_EXTENSIONS.contains(extension);}// 没有扩展名的文件假定为文本文件return true;
}
这样可以避免处理二进制文件或过大的文件,提高系统的稳定性和性能。
安全性考虑
SSL证书验证
在测试环境中,我们通常会遇到SSL证书验证问题。GitHubDocumentLoaderTest类实现了一个TrustAllCertsConnector来绕过SSL证书验证:
private static class TrustAllCertsConnector implements HttpConnector {private final SSLContext sslContext;private final HostnameVerifier allHostsValid;public TrustAllCertsConnector() {try {// 创建一个信任所有证书的TrustManagerTrustManager[] trustAllCerts = new TrustManager[]{new X509TrustManager() {public X509Certificate[] getAcceptedIssuers() {return new X509Certificate[0];}public void checkClientTrusted(X509Certificate[] certs, String authType) {}public void checkServerTrusted(X509Certificate[] certs, String authType) {}}};// 创建一个信任所有证书的SSLContextsslContext = SSLContext.getInstance("TLS");sslContext.init(null, trustAllCerts, new SecureRandom());// 创建一个接受所有主机名的HostnameVerifierallHostsValid = new HostnameVerifier() {public boolean verify(String hostname, SSLSession session) {return true;}};} catch (NoSuchAlgorithmException | KeyManagementException e) {throw new RuntimeException("初始化TrustAllCertsConnector失败", e);}}@Overridepublic HttpURLConnection connect(URL url) throws IOException {HttpURLConnection connection = (HttpURLConnection) url.openConnection();if (connection instanceof HttpsURLConnection) {HttpsURLConnection httpsConnection = (HttpsURLConnection) connection;httpsConnection.setSSLSocketFactory(sslContext.getSocketFactory());httpsConnection.setHostnameVerifier(allHostsValid);}return connection;}
}
重要安全提示:此方法仅适用于测试环境,不应在生产环境中使用,因为它会完全绕过SSL证书验证,从而使连接容易受到中间人攻击。
使用示例
基本使用
// 创建GitHub客户端
GitHub github = new GitHubBuilder().withOAuthToken(githubToken).build();// 创建文档加载器
GitHubDocumentLoader loader = GitHubDocumentLoader.builder().gitHub(github).owner("username").repo("repository").branch("master").build();// 加载单个文件
Document doc = loader.loadDocument("/README.md");// 获取文档内容
String content = doc.getText();// 加载目录下的所有文件
List<Document> docs = loader.loadDocuments("/docs");// 获取仓库信息
Map<String, Object> repoInfo = loader.getRepositoryInfo();
测试环境配置
在测试环境中,可以使用自定义的连接器来绕过SSL证书验证:
// 创建忽略SSL证书验证的GitHub客户端
GitHub github = createGitHubClientIgnoringCertificates(githubToken);// 创建文档加载器
GitHubDocumentLoader loader = GitHubDocumentLoader.builder().gitHub(github).owner("username").repo("repository").branch("master").build();
最佳实践
- 正确指定分支名称
-
- 确保使用仓库的正确分支名称
- 如果不确定,可以先获取仓库信息,查看
defaultBranch
- 处理大型仓库
-
- 对于大型仓库,避免一次性加载所有文件
- 使用特定的路径加载部分内容
- 错误处理
-
- 总是包装和处理可能的异常
- 使用分支回退机制提高代码健壮性
- 安全性考虑
-
- 在生产环境中正确处理SSL证书验证
- 不要在生产代码中使用
TrustAllCertsConnector
- 性能优化
-
- 缓存频繁访问的文档
- 限制递归深度以避免处理过多文件
结论
GitHub文档加载器是一个功能强大的工具,可以方便地从GitHub仓库中加载和处理文档。通过其智能分支回退机制和健壮的错误处理,它能够适应各种环境和场景。在实现自己的知识库系统或RAG应用时,可以充分利用这个工具从开源仓库中提取有价值的信息。
最后我叫 lenyan~ 也会持续学习更进 AI知识。让我们共进 AI 大时代。
作者:lenyan GitHub:lenyanjgk (lenyanjgk) · GitHub CSDN:lenyan~-CSDN博客
觉得有用的话可以点点赞 (/ω\),支持一下。
如果愿意的话关注一下。会对你有更多的帮助。
每周都会不定时更新哦 >人< 。
