小程序 IView WeappUI组件库(简单增删改查)
IView Weapp 微信小程序UI组件库:https://weapp.iviewui.com/components/card
 
 
 IView Weapp.png 
 快速上手搭建
 
 快速上手.png 
 iView Weapp 的代码
将源代码下载下来,然后将dict放到自己的项目中去。
 
 iView Weapp 的代码.png 
 小程序中添加iView Weapp
将dict文件家放入到小程序的项目中去。
 demo如下所示
 
 demo.png 
 新建一个目录list,然后在新建一个page.
 在list.json中添加:
{"usingComponents": {"i-card": "../../dist/card/index"}}
list.wxml
<!--miniprogram/pages/list/list.wxml--><i-card title="我超可爱" extra="啦啦啦啦啦" thumb="https://i.loli.net/2017/08/21/599a521472424.jpg"><view slot="content">内容不错</view><view slot="footer">尾部内容</view>
</i-card>
效果截图如下所示:
 
 image.png 
 简单书籍增删改查
后端接口
 
 image.png 
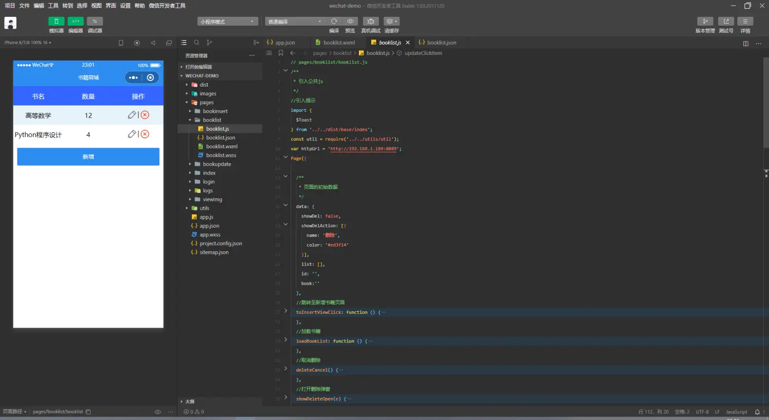
 书籍列表
-  booklist.wxml
 
 booklist.wxml 
 -  booklist.js
 
 booklist.js 
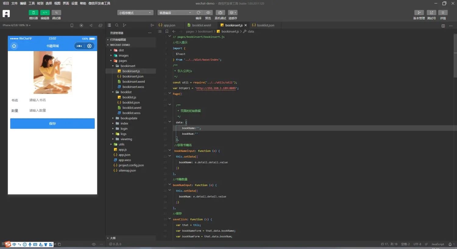
 新增书籍
-  bookinsert.wxml
 
 bookinsert.wxml 
 -  bookinsert.js
 
 bookinsert.js 
 删除书籍
 
 image.png 
 修改书籍
-  bookupdate.wxml
 
 bookupdate.wxml 
 -  bookupdate.js
 
 bookupdate.js 
 初次尝试,写的不好请多多指教,有需要源码项目的,请私信我哦
© 著作权归作者所有,转载或内容合作请联系作者 
 
 
 
喜欢的朋友记得点赞、收藏、关注哦!!!
