UML设计系列(9):开发过程中如何应用UML
传送门
UML设计系列(1):状态机图
UML设计系列(2):类图
UML设计系列(3):时序图
UML设计系列(4):用例图
UML设计系列(5):系统依赖图
UML设计系列(6):活动图
UML设计系列(7):UML设计阶段性总结
UML设计系列(8):数据库关联关系图
我眼中的软件开发流程
对于软件的开发流程,我们一直没怎么触碰,探讨不多。业界的标准开发模式也很成熟,比如你可能听过传统的瀑布、迭代开发模式,随着微服务风靡的敏捷开发模式,以及时下比较为的DevOps等。
这些名词程序员或多或少都听过,甚至项目上都应用过,不过标准的开发模式其实分为4种:瀑布模型、迭代式开发、螺旋开发、敏捷开发,其中螺旋开发可能接触的比较少,而敏捷又比较繁杂。由于今天不是讨论的重点,可自行参考相关资料。
但是从我个人经验来说,不管是哪种开发模式,我觉得在开发过程中应用UML设计都是很有必要的,这里可以提供一些个人的经历供参考。
常用的软件开发流程
早期阶段
在刚工作的那些年,我是在杭州的软件公司做开发,主要是为一些金融机构做系统,既有驻场开发、也有公司saas化的产品。这类项目有一个共通点:属于偏"交付"性质项目,所以对需求管理比较严格(尤其是银行类钱多又强势的甲方),但是对代码设计几乎是没有的。而且这类项目一般有一个权力比较大的项目经理,不仅把控项目进度,还拥有考核权,属于项目经理矩阵的强势一方。他的主要任务是保证系统交付不延期,所以通常都鼓励加班来达成目标。在这种情况下,当时不要说利用UML做系统分析设计,甚至可以说设计也几乎没有,每天几乎就是按照需求不停的写代码,然后产品经理修改需求再改代码,偏向于传统的瀑布模式!
不过当时没有什么经验,加上技术也不熟练觉得可以锻炼技术,这样情况下倒对此也没有多想,顺便收获了一波经验。现在回想起来,如果当年能有这样一个机制要求做好系统设计+评审(或者有这样一个资深的程序员来整体负责),或许当年加的班会不会少一些(至少不会每个资金指令都要重新撸一遍代码)
中期阶段
事情突然有了改变,当从杭州离开回到成都,进入了一家互联网企业(公司总部竟然还是在杭州),UML于我而言,突然变成了不可或缺!这里的开发流程不再是需求来了,埋头苦干就行了,必须要做称为"系分"的设计:
- 不论是项目规模大小,功能简单或复杂都要求写一个系分文档设计
- 要求本系统内尽可能详细,关联系统尽可能全,从全局视角梳理涉及的功能点
- 参与开发人员都要参与,最终汇总评审
在第2点中,编写设计文档的过程中,主要会使用到UML相关的以下几点:
- 使用ER图表示数据库的关联关系
- 使用类图表示对象之间的关联关系;以及模块化的包图
- 使用状态机表示单个对象的生命周期,或某一个操作的业务状态流转
- 使用时序图表示某一个操作的整体流程
- 使用活动图表示某一个操作的详细流程
- 使用依赖图表示系统/组件之间的依赖关系
除此以外,还有从用户角度的用例图来表示系统的功能点与角色的关系,还有系统运维角度的部署图(这里就不贴链接了,现在它还躺在我的草稿箱里面),以及项目管理角度的功能点大图(一般是xmind编写)。
这个过程从入职那一天开始,一直持续到离职。不夸张的说花在UML设计这上面的时间不会比写代码时候少,对于UML的熟悉程度也算比较熟悉了。刚开始肯定是有个适应的过程,工具不熟悉、流程不熟悉,可能画一个流程图所费的时间可能代码都写完了,甚至会在某个时刻感到痛苦。后来类似于自我心里调节,公司相当于发钱让自己学习了,这样还整体学习了一下UML知识体系,收获颇多!其中看过的几本书列举在后面附录了。
现阶段
有一种说法叫"近朱者赤"。虽然离开了老东家,但是对于"系分"和UML设计,还是形成了潜移默化的影响。现在的公司虽然也有自己的研发流程和各种要求,但还是和早期阶段一样,对于系统设计要求并不高。所以难就难在没有外部要求下,如何坚持下去这种研发高标准!好在公司还算有点自由,在后面几年中我始终都沿续了这种步骤,写代码之前做需求、设计分析, 并有幸影响了周围的同事都开始了这种习惯(当有个同事第一次看到这种文档时,直感叹"专业"二字!!!)
假装是一个附录-UML书籍列表
前后七七八八看过几本UML的书,也都是粗略翻翻:
- UML精粹第三版
https://baike.baidu.com/item/UML%E7%B2%BE%E7%B2%B9%EF%BC%9A%E6%A0%87%E5%87%86%E5%AF%B9%E8%B1%A1%E5%BB%BA%E6%A8%A1%E8%AF%AD%E8%A8%80%E7%AE%80%E6%98%8E%E6%8C%87%E5%8D%97%EF%BC%88%E7%AC%AC3%E7%89%88%EF%BC%89/62687193这本书厚,可以做为很好的入门。但是它是大名鼎鼎的Martin Fowler写的,这就值得入手一观了 - [大象-Thinking.in.UML(第二版)].谭云杰
https://baike.baidu.com/item/%E5%A4%A7%E8%B1%A1%EF%BC%9AThinking%20in%20UML%EF%BC%88%E7%AC%AC2%E7%89%88%EF%BC%89/12067378这是一本国人写的优秀的UML书籍,里面除了介绍UML之外,还有系统设计方法与思路。不过比较"大部头",有啰嗦之嫌,说实话我没有看完,建议有兴趣的看看 - UML用户指南(第2版)
https://baike.baidu.com/item/UML%E7%94%A8%E6%88%B7%E6%8C%87%E5%8D%97%EF%BC%88%E7%AC%AC2%E7%89%88%C2%B7%E4%BF%AE%E8%AE%A2%E7%89%88%EF%BC%89/62641927这本同UML精粹大同小异,可以互为补充,如果看了前面2本,这本选读
看一个简单的案例
俗话说,"纸上得来终觉浅,绝知此事要躬行"。下面就以一个例子来看看,在一个开发过程中到底如何使用UML。在最开始介绍状态机的时候举了一个用户登录的例子,现在就以继续以这个场景为背景,来看看开发的视角该做哪些工作。
用时序图体现整体流程
可以用时序图表现出整体的登录流程,这里直接复用原来的那张图,不再重复画了:

时序虽然说是表现整体流程的,但是要画到什么程度,画多少个并没有具体的规定,可以按照项目大小、功能维度自行斟酌或团队约定。只要能真实的表达它对应的业务操作即可!
用状态机体现状态流转
这里的状态机也直接复用以前的,不过要说明的是这里状态节点比时序图中体现出来的操作更多,因为考虑了新用户注册及注销的情况。此处仅仅是做个示例就不再调整了:

用例图表现用户的操作

这里有2个角色:普通用户、管理员。理论上来说,注册时确认邮件的发送、账户的冻结可能都是自动化的(论证/风控系统识别出高危操作)不需要管理员这个角色手动操作,但这里为了突出用例图的作用,都设计出了对应的手动操作功能!
用ER图体现数据库的关联关系
对于一般的业务来说,关系型数据库是必不可少的,这里这里就假设有几个表(RDS类型不限):t_user用户表、t_send_mail_history邮件发送表,现在用ER图来表示一下这2个表的信息

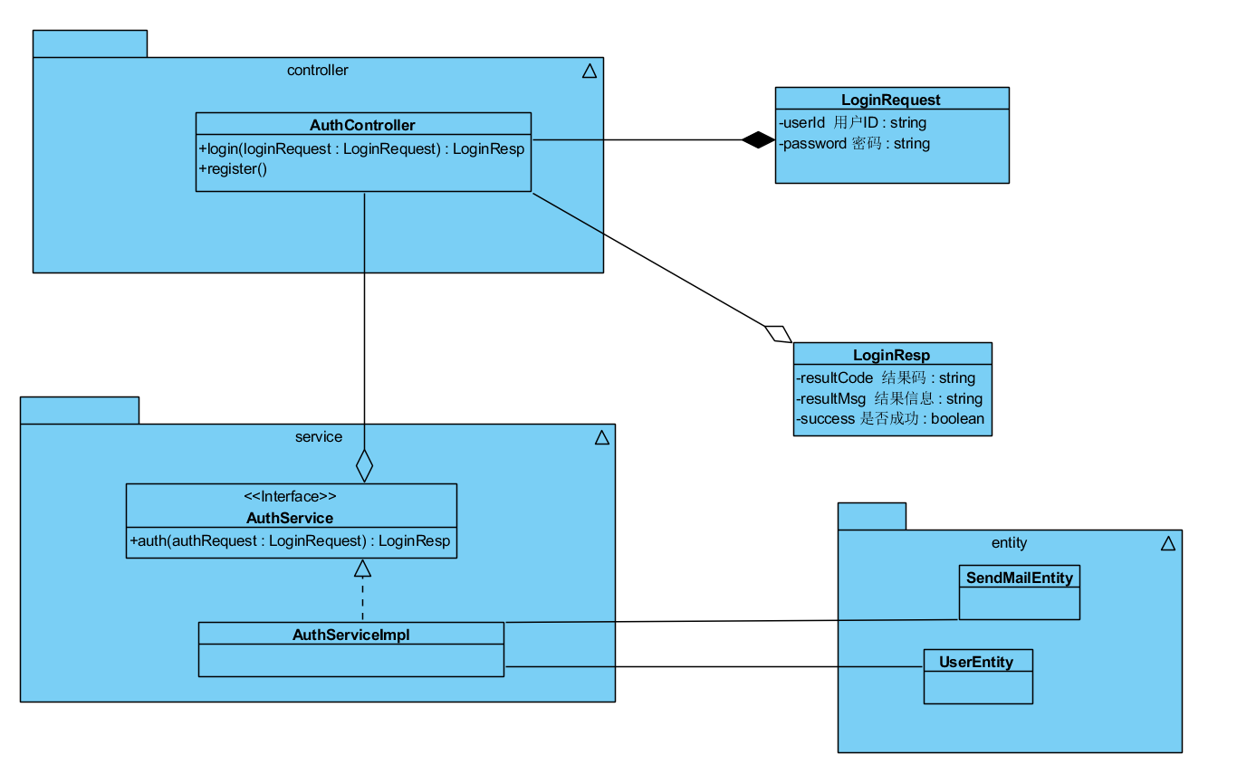
用类图表示对象之间的关系
系统的设计最终效果还是要通过代码来体现,在UML设计的过程中与代码最息息相关也是最直接的就是类图。这里采用传统的SpringMVC结构来进行分层:

写在最后
没什么多说的,学习一项技术(工具)最好的时候就是当你开始使用的时候,找到一款合适的工具,从一个最简单的场景用UML设计起来吧!
