【回眸】Tessy集成测试软件使用指南(一)新手使用篇
前言
新建工程
配置项目环境
集成测试前条件准备
开始测试
入口程序设置
开始测试
生成报告
结语
前言
这个专栏的文章前4篇都在记录如何使用Tessy进行单元测试,集成测试需要有一定单元测试基础,且做集成测试之前,需要做好单元测试,否则将会大幅增加软件单元代码纠错的代价。集成测试所花费的时间通常远远超过单元测试。如果直接从单元测试到系统测试,结果往往是不理想的。集成测试可以检测由于单元相互交互而导致的错误,通常由一组专业的测试人员执行。
新建工程
点击 +,新建工程,在弹出的界面中输入工程名,Project Root 中输入工程所 在绝对路径,其余默认即可,点击 OK。(之后新建工程,点击左上角"File" --> "New Project"即可)

➞点击“OK”。现在TESSY自动创建子文件夹“TESSY”在项目根目录。这个文件夹包含子文件夹内配置文件和持久性数据库。这需要几秒钟。
配置项目环境
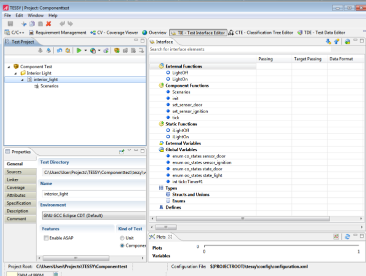
在测试工程视图中,右击New Test Collection,或点击图标箱子 ,建立测试集合 interior_light。

可以更改名字。可右击创建New Folder,或直接创建New Module,在Module上添加被测代码文件,指定运行的环境设置。
•General:重命名module,选择运行的目标环境
•Sources:添加被测文件以及头文件路径
导入代码与单元测试部分设置基本相同,不同之处在于 Kind of Test 选择 Component

导入工程,配置好编译器、头文件,宏等其他选项后,点击放大镜或展开箭头即可对相应工程进行分析,分析过程中可能出现错误,需要将错误纠正后才可以进行下一步,分析中遇到的错误一般是配置编译器相关的错误,需要谨慎对待。
分析结束之后,与单元测试不同,module 下不会列出所有源码文件中的函数 列表,只显示 Scenarios 一个测试对象

根据被测对象功能以及对外接口,在 TIE 界面中进行接口设置。

集成测试前条件准备
对外部函数打桩,注意这里如果打的是普通函数,则对所有的用例是公用的。

设置外部变量
点击单元,为 “sensor_door”, “sensor_ignition”,“state_door”选择传递方向(IN/OUT/IRRELEVANT)

开始测试
场景1:关闭车门,内部照明灯点亮,如果没有打火动作,照明灯持续亮5秒钟后 熄灭。
场景 2:关闭车门,内部照明灯点亮,当有打火动作,照明灯立即熄灭。


切换到SCE perspect
添加两个测试用例在“Test Items view”
添加描述:
1. Door closed: Light off after 5 seconds.
2. Door closed and ignition on: Light off immediately.

场景的测试数据视图类似于单元测试
切换到SCE perspective
双击“INIT”去编辑数据


入口程序设置
进入 SCE 界面,选中组件函数 tick(),点击右上角图标,设置为 work task。
入口函数选取条件:void 类型且没有形参。
只有添加 work task 函数之后,该用例才能够执行。

场景描述:关闭车门(set_sensor_door = closed),内部照明灯点亮,当有打火 动作(set_sensor_ignition = on),照明灯立即熄灭.
点击 Insert Time Step 添加时间节点

在界面右侧可看到Component Functions 组件函数视图和External Function Calls 外部函数视图

按照需要将组件函数/外部函数拖到指定时间节点,选中时间点后,可以编辑这个时间点的输入变量的值。


指定set_sensor_door()的参数

指定LightOn(), LightOff()的参数


配好的两个场景


开始测试
点击开始执行图标测试场景

生成报告
点击 图中所示图标即可选择导出测试报告,选择“Edit Test Details Report Settings…” , 选择生成 report 的文件夹,点击“Generate”,生成测试报告。


结语
本文旨在帮助刚开始决定做集成测试且没有资料指导的小白,实际操作中遇到的错误需要个人的摸索和资料参考,如果后续有集成测试上遇到的问题,博主也将及时更新到本专栏,敬请期待。
