如何导出VSCode的已安装扩展列表?
使用命令 code --list-extensions 可导出已安装扩展列表,重定向保存为文件;2. 通过 cat 或 Get-Content 结合 xargs 或 ForEach-Object 批量安装扩展,适用于换机、团队配置统一和备份。
导出 VSCode 已安装的扩展列表很简单,可以通过命令行快速完成。下面介绍具体方法。
使用命令行导出扩展列表
打开终端(Windows、macOS 或 Linux 均可),运行以下命令:
code --list-extensions
该命令会列出所有已安装扩展的 ID,每行一个。
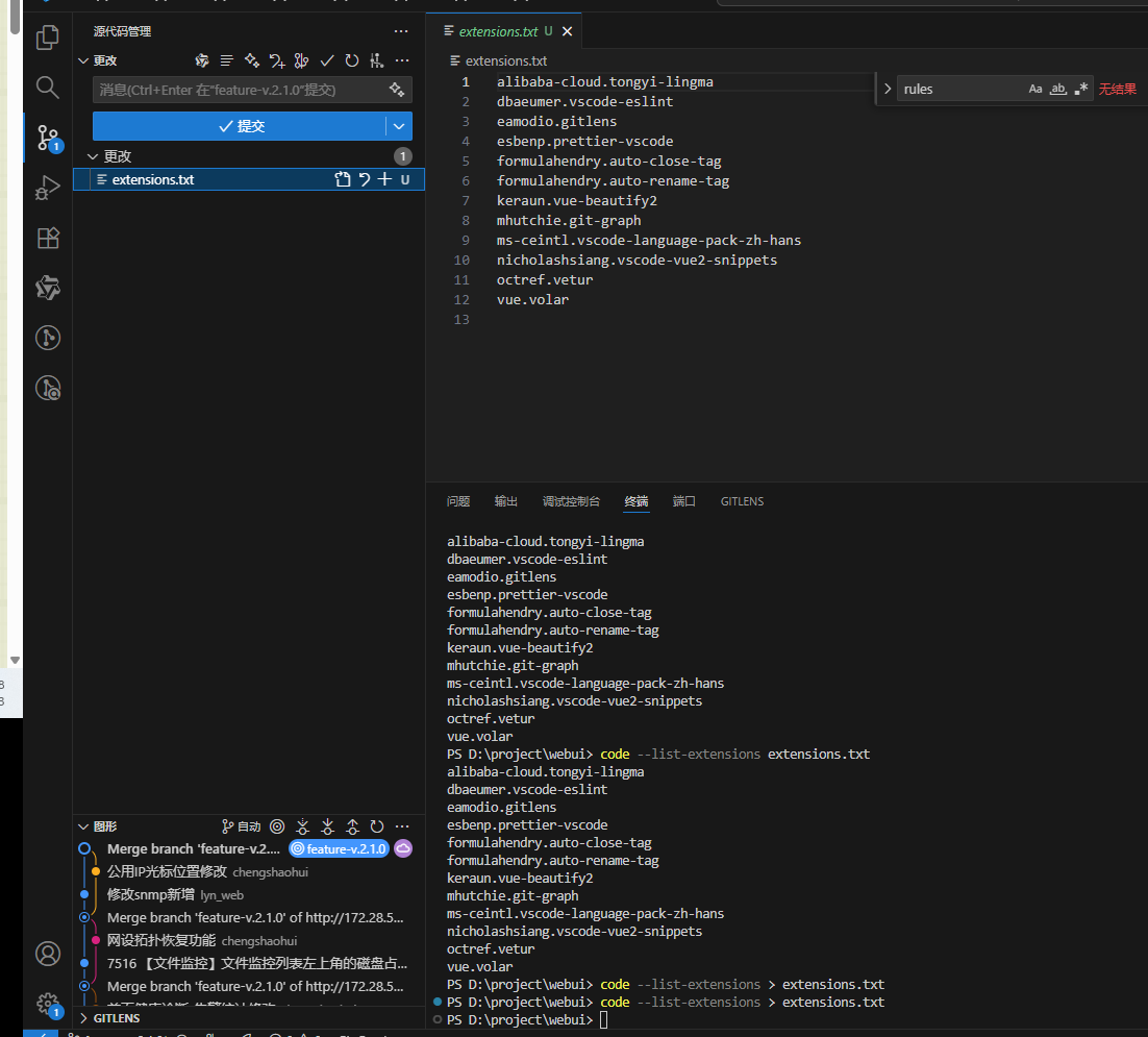
若要将列表保存为文件,比如 extensions.txt,可使用重定向:
code --list-extensions > extensions.txt

这样就生成了一个文本文件,方便备份或在其他设备上安装相同扩展。'
以上extension.txt文件为vue2项目前端开发插件列表,具体内容如下:
alibaba-cloud.tongyi-lingma
dbaeumer.vscode-eslint
eamodio.gitlens
esbenp.prettier-vscode
formulahendry.auto-close-tag
formulahendry.auto-rename-tag
keraun.vue-beautify2
mhutchie.git-graph
ms-ceintl.vscode-language-pack-zh-hans
nicholashsiang.vscode-vue2-snippets
octref.vetur
vue.volar 
从文件批量安装扩展
如果你在另一台电脑上想恢复这些扩展,可以结合脚本批量安装。
先读取文件中的每一行,然后使用 code --install-extension 安装:
在 macOS/Linux 终端中运行:
cat extensions.txt | xargs -I {} code --install-extension {}
在 Windows PowerShell 中运行:
Get-Content extensions.txt | ForEach-Object { code --install-extension $_ }
常见用途
这个功能特别适合:
- 更换开发机时快速配置环境
 - 团队统一开发工具配置
 - 定期备份个人开发偏好
 
基本上就这些,不复杂但很实用。
以上就是如何导出VSCode的已安装扩展列表?的详细内容,更多请关注php中文网其它相关文章!
