sward零基础学习,创建第一个知识库
sward是一款国产开源免费的知识管理工具,包含知识库管理、文档管理、文档协作、文档分享等模块,支持普通文档、markdown等格式,产品简洁易用、开源免费。本文主要介绍如何创建并管理知识库。
1、添加知识库
1.1 创建知识库
依次点击知识库->添加知识库->填写知识库信息->提交
填写知识库信息
属性 | 是否必填 | 描述 |
知识库名称 | 必填 | 可以使用中英文、数字和空格组合。用来展示在知识库列表中 |
可见范围 | 必填 | 公共:只要添加到系统中的成员都可以查看此知识库 私密:只有添加到此知识库中的成员才能查看 |
知识库描述 | 非必填 | 用来描述知识库 |
图标 | 必填 | 可以任意选择,默认选择第一个 |
1.2 添加成员
为知识库添加成员,需要先在系统层面添加用户
- 添加系统用户
依次点击系统设置->用户与权限->用户->添加用户。

添加用户
属性 | 是否必填 | 描述 |
姓名 | 必填 | 登录后用来显示的名称 |
用户名 | 用户名、邮箱、手机号不能同时为空 | 用来登录的名称 |
手机号 | 用户名、邮箱、手机号不能同时为空 | 填写用户的手机号码,也可以作为登录信息使用 |
邮箱 | 用户名、邮箱、手机号不能同时为空 | 填写用户的邮箱,也可以作为登录信息使用 |
初始密码 | 必填 | 为用户设置密码,若密码过于简单,首次登录会要求更改密码 |
用户类型 | 必填 | 社区版默认为内部目录 |
角色 | 必填 | 为用户设置角色,系统内置两种角色,但无法添加超级管理员 |
- 添加知识库成员
依次点击返回首页->进入知识库->知识库设置->成员->添加用户->勾选已经存在的系统用户->确定。

添加用户页面
- 为知识库成员分配权限
点击角色修改->选择角色->确定。注:可以选择admin和普通用户,两种权限的区别:admin可以删除知识库,普通用户不能删除知识库

修改角色
① 项目内置三个默认角色:项目超级管理员、管理员、普通用户;
② 项目超级管理员为最高权限,且只能有内置admin用户,无法添加其他用户;
③ 管理员、普通用户可以添加多人;
1.3 添加文档
点击左侧导航栏中的文档->添加,可以为知识库添加目录、文档、markdown、上传本地文件。
- 以上传本地文件为例:
点击上传本地文件->选择本地文件并双击,文件上传成功
添加文档
- 具体操作请见:
sward入门教程- 文档管理
sward入门教程- markdown的使用
2、查询知识库
- 点击返回首页,进入系统首页,页面显示常用知识库,按照当前登录用户的查看时间进行排序。
- 点击导航栏的知识库tab,进入知识库列表页,此页面会按照不同的维度显示知识库

知识库列表页
区域 | 描述 |
常用知识库 | 按照当前登录用户查看的时间,进行排序。方便用户快速查找常用知识库 |
所有知识库 | 当前登录用户有权查看的所有知识库,包括:所有用户的公开知识库和自己的私密知识库 |
| 我收藏的 | 当前登录用户收藏的知识库 |
| 我创建的 | 当前登录用户创建的知识库 |
| 搜索知识库 | 可以使用知识库名称进行搜索,支持模糊查询 |
点击搜索tab,弹出搜索窗口,搜索窗口中同样显示常用知识库,也可以通过名称搜索知识库。
3、知识库概况
进入知识库,页面跳转到概况页面,概况页面主要功能:添加、分享、展示常用文档和最新动态

概况
- 添加
用来添加目录、文档、markdown、上传文件,此处添加的内容可以在文档页面查看。
- 分享
将知识库分享
- 常用文档
显示最近查看的文档,按照查看文档的时间进行排列,方便用户快速查找到常用文档。
- 最新动态
显示当前知识库的动态,包括操作人员、操作时间、操作内容等;点击向右箭头,可以查看更多的动态,且动态无限期保存。
4、编辑知识库
点击设置->知识库信息->修改信息->保存

编辑知识库
属性 | 描述 |
| 图标、名称、可见人员、负责人、描述 | 所有字段都支持修改,字段含义与添加时一致 |
保存 | 修改内容后,点击保存,保存成功 |
取消 | 修改内容后,点击取消,会取消修改内容 |
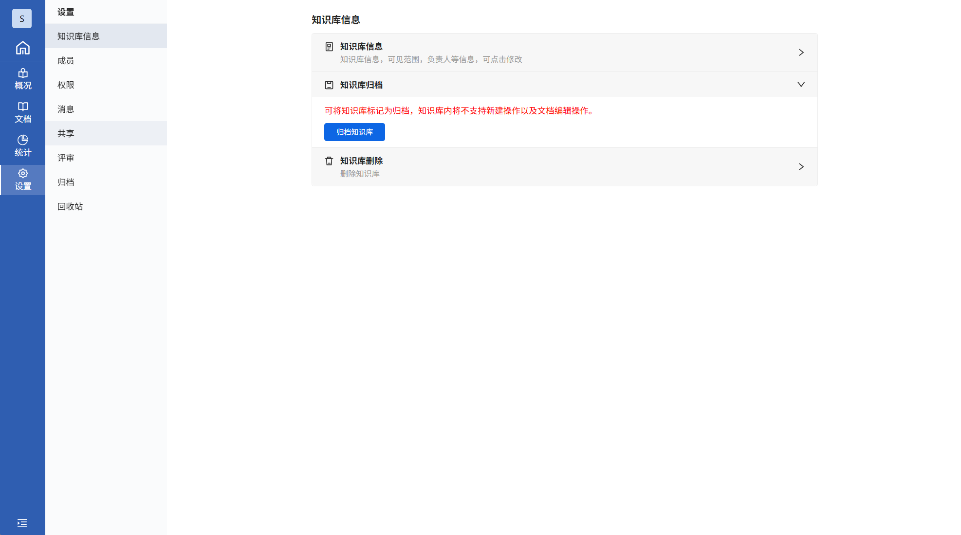
5、知识库设置
5.1 归档知识库
设置->知识库信息->归档知识库

知识库归档
- 可以将不常用的知识库进行归档
- 归档后的知识库,不会显示在知识库的列表页面
- 归档后的知识库仍然支持文档、目录搜索。但不支持文档和目录的添加与编辑
- 归档后的知识库可以取消归档,取消后,知识库可以继续添加文档和目录
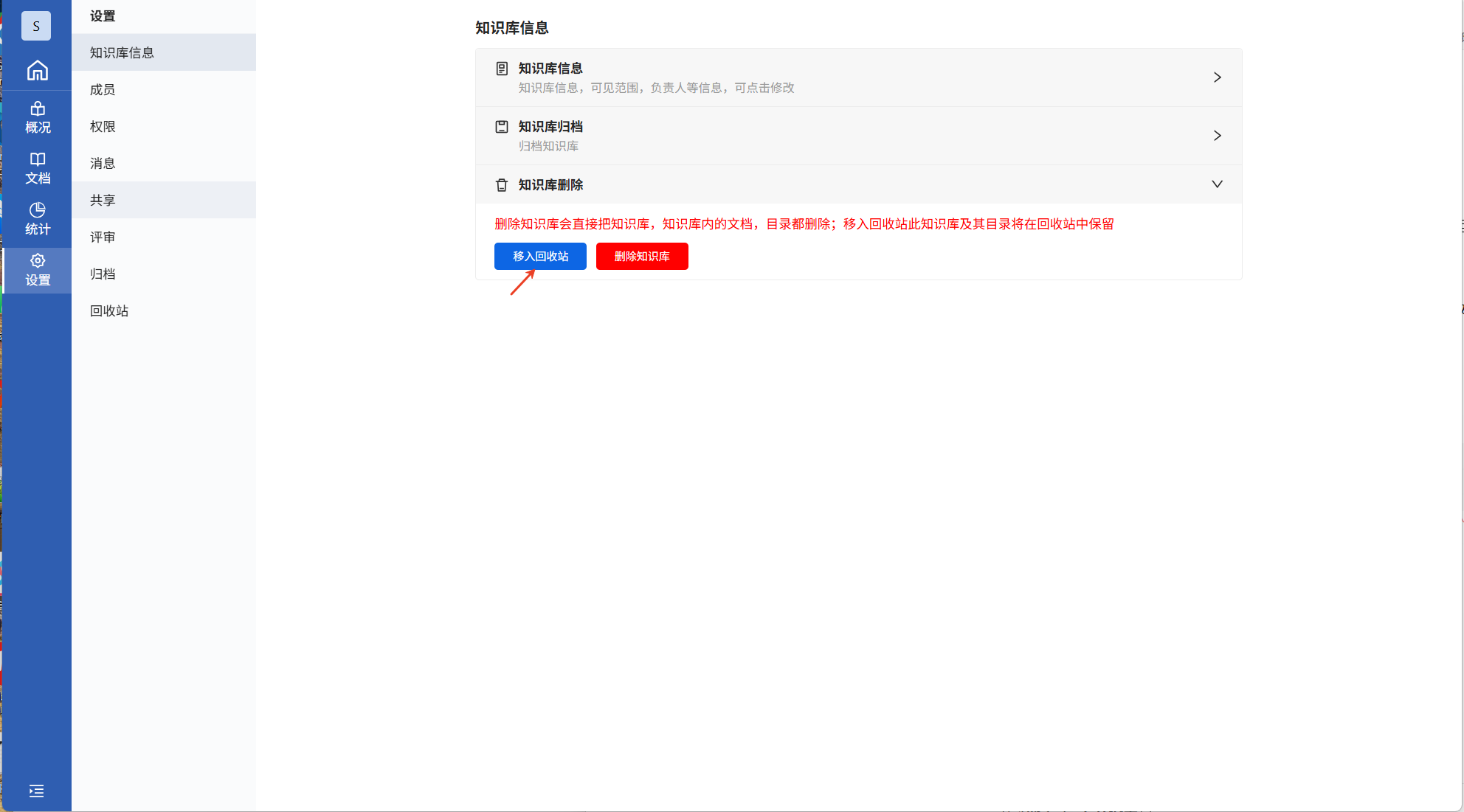
5.2 移入回收站
依次点击知识库设置->删除知识库->移入回收站

移入回收站
- 将知识库移入回收站,此知识库及其目录、文档将在回收站中保留
- 移入回收站的知识库,支持恢复和彻底删除
- 知识库回收站位置:返回首页->系统设置->安全->回收站
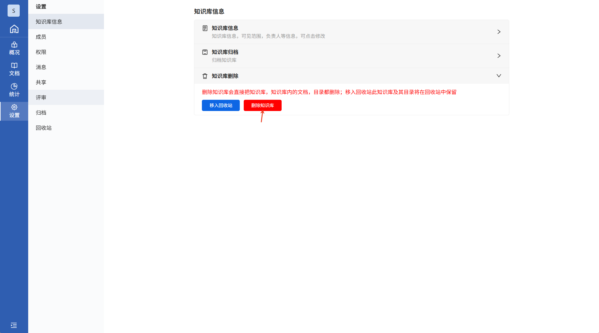
5.3 删除知识库
依次点击知识库设置->删除知识库->删除知识库

删除知识库
- 删除知识库会直接把知识库、知识库内的文档、目录全部删除
- 为防止误删,点击删除时,会需要填写当前知识库的名称
