当前位置: 首页 > news >正文

2024年ESWA SCI1区TOP,大规模移动用户移动边缘计算中多无人机部署与任务调度的联合优化方法,深度解析+性能实测

目录

    • 1.摘要
    • 2.系统模型
    • 3.提出算法
    • 4.结果展示
    • 5.参考文献
    • 6.代码获取
    • 7.算法辅导·应用定制·读者交流


1.摘要

在多无人机辅助移动边缘计算(MEC)领域,无人机部署与任务调度的联合优化已成为在保障移动用户服务质量的同时降低系统能耗的有效手段。然而,该方案实施过程中面临无人机部署与任务调度复杂耦合关系的严峻挑战,为此,本文提出了遗传模拟退火与知识共享双阶段混合策略算法(DSHSGSK),其采用HS-GSK交替优化策略,并引入淘汰算子,以实现无人机部署与任务调度的同步优化。为提升无人机部署效率并构建更有效的任务调度策略,论文创新性地设计了无人机位置编码方案。为融合和声搜索算法的局部搜索能力与基于知识获取共享算法的全局搜索优势,通过引入协调参数调控两种优化技术的交替频率。

2.系统模型

UAV-assisted edge computing system

系统模型包含 M M M个移动用户与 N N N架服务无人机。用户生成计算任务 T i = ( c i , d i ) T_i = (c_i, d_i) Ti=(ci,di),无人机则作为动态的移动边缘节点。核心问题在于决策每个任务应本地执行还是卸载至特定无人机 k k k执行,并分配相应的计算资源 f i , k f_{i,k} fi,k。无人机的部署位置 ( X j , Y j , H ) (X_j, Y_j, H) (Xj,Yj,H)是影响系统效能的关键优化变量。

通信模型

当卸载决策 a i , 1 = 1 a_{i,1}=1 ai,1=1时,任务 U i U_i Ui将被传输至无人机边缘服务器处理,完成后结果经下行链路返回。其上行传输速率可表示为
r i , k = W l o g 2 ( 1 + p α 0 g 0 ω B θ 2 ( H 2 + ( D i , j M U ) 2 ) ) ∀ j ∈ N , i ∈ M , k = j r_{i,k}=W\mathrm{log}_2\left(1+\frac{\mathrm{p}\alpha_0\mathrm{g}_0}{\omega B\theta^2\left(H^2+\left(D_{i,j}^{MU}\right)^2\right)}\right)\forall j\in\mathscr{N},i\in\mathscr{M},\mathrm{k}=\mathrm{j} ri,k=Wlog2 1+ωBθ2(H2+(Di,jMU)2)pα0g0 jN,iM,k=j

计算模型

当对任务 U i U_i Ui做出卸载决策 a i 0 = 1 a_{i0} = 1 ai0=1时,本地执行任务所消耗的能量表示为:
e i , 0 l o c = μ 1 ( f i , 0 ) φ − 1 c i ∀ i ∈ M e_{i,0}^{loc}=\mu_1\left(f_{i,0}\right)^{\varphi-1}c_i\mathrm{~}\forall i\in M ei,0loc=μ1(fi,0)φ1ci iM

边缘计算模型

由于移动设备的计算能力有限,计算任务将被卸载到边缘服务器执行,当任务 U i U_i Ui在边缘服务器上执行时,消耗的能量可以表示为:
e i , k m = P i , k d i R i , k + μ 2 ( f i , k ) φ − 1 c i , ∀ i ∈ M , k = j e_{i,k}^m=P_{i,k}\frac{d_i}{R_{i,k}}+\mu_2\left(f_{i,k}\right)^{\varphi-1}c_i,\forall i\in M,k=j ei,km=Pi,kRi,kdi+μ2(fi,k)φ1ci,iM,k=j

为在确保所有任务完成的前提下最小化系统总能耗,论文将无人机部署与任务调度的联合优化问题,建模为一个目标函数 P P P
min ⁡ N , X j , Y j , a i , k , f i , k ∑ m = 1 M ( a i , k e i , 0 l o c + ∑ k = 1 N a i , k e i , k M ) + β N e h \min_{N,X_{j},Y_{j},a_{i,k},f_{i,k}}\sum_{m=1}^{M}\left(a_{i,k}e_{i,0}^{loc}+\sum_{k=1}^{N}a_{i,k}e_{i,k}^{M}\right)+\beta Ne^{h} N,Xj,Yj,ai,k,fi,kminm=1M(ai,kei,0loc+k=1Nai,kei,kM)+βNeh

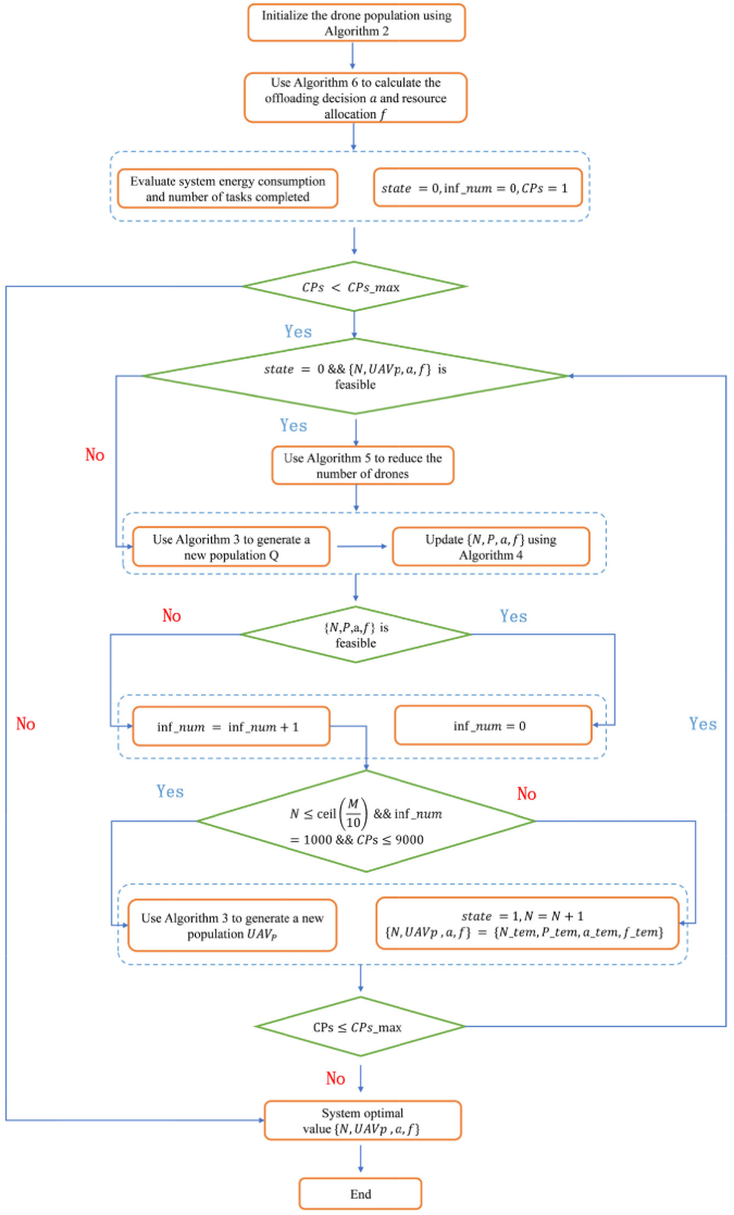
3.提出算法

System of multi-UAV deployment

针对多无人机部署与任务调度的变长优化难题,DSHSGSK算法创新性地采用固定长度编码方案,将无人机位置坐标编码存储于和声记忆库,从而将问题转化为定长优化。该算法通过淘汰算子动态优化无人机数量,并通过更新算子调整无人机位置,二者由状态变量state智能切换,在确保任务完成的前提下,协同实现系统能耗最小化的目标。

初始化

依次为每架无人机随机生成位置,并确保满足互不碰撞的约束条件(C2)。若连续失败次数达到上限,则整体重新初始化,直至产生一个满足所有约束的完整部署。

无人机部署优化

HS-GSK混合算子通过交替执行局部搜索与全局搜索以优化无人机部署与任务调度。首先利用HS算法进行局部优化;当搜索陷入局部最优时,则切换至GSK算法进行全局优化,以此跳出局部最优陷阱。

4.结果展示

论文防战

5.参考文献

[1] Ouyang H, Liang L, Li S, et al. A joint optimization method for multi-UAV deployment and task scheduling in mobile edge computing with large-scale mobile users[J]. Expert Systems with Applications, 2024, 255: 124526.

6.代码获取

xx

7.算法辅导·应用定制·读者交流

xx

http://www.dtcms.com/a/511049.html

相关文章:

  • 磁悬浮轴承非线性控制的挑战与难点剖析
  • 【开题答辩过程】以《自由绘画师管理系统的设计与实现》为例,不会开题答辩的可以进来看看
  • Spring AI与DeepSeek实战:打造企业级智能体
  • MFE: React + Angular 混合demo
  • CR0 控制位解释
  • 半成品网站周村网站制作哪家好
  • 自然语言处理NLP的数据预处理:从原始文本到模型输入(MindSpore版)
  • 清空显存占用
  • UNTER++模型简介
  • PHP Error 处理指南
  • Linux学习笔记(十)--进程替换与创建一个自己的简易版shell
  • go语言实现 基于 Session 和 Redis 实现短信验证码登录
  • 福建网站建设制作阿里巴巴旗下跨境电商平台有哪些
  • 潇洒郎:最佳完美——Windows防火墙与端口管理工具——支持ipv6、ipv4端口转发管理
  • Elastic MCP 服务器:向任何 AI agent 暴露 Agent Builder 工具
  • 小说网站建设详细流程游戏开发有前途吗
  • echarts tooltip数据太长导致显示不全
  • 用户选剧情,AI写故事:Trae Solo+GLM-4.6实现沉浸式小说创作体验
  • 【Linux】初始Linux和Linux下基本指令:ls pwd cd touch mkdir rmdir rm 指令
  • 《Linux系统编程之入门基础》【Linux基础 理论+命令】(下)
  • 农业网站建设招标书网站导航条内容
  • LLAMA Factory 微调Qwen2.0-VL-2B视觉大模型
  • 婚纱网站建设案例wordpress默认主题twenty
  • 网站访问者qq企业网站备案名称窍门
  • 个人网站源码下载有口皆碑的域名备案加急
  • 农用地转建设用地结果查询网站苏州品牌网站设计
  • 做外贸的网站怎么建立wordpress建网站主页
  • 建设部网站中天人建筑工程有限公司网站设计是怎么做的
  • 网站建设管理工作经验介绍建美食网站有哪些原因
  • 电子商务网站后台功能wordpress thesis 开发