当前位置: 首页 > news >正文

时间序列 + SHAP/LIME,实现可解释性再突破!

随着时间序列分析在金融、医疗、物联网等领域的深度应用,黑箱模型的可解释性逐渐成为制约其落地的关键瓶颈。SHAP(基于博弈论的特征贡献度计算)和LIME(局部代理模型生成)作为主流解释工具,通过量化特征贡献或构造替代模型,为时间序列预测的透明性提供了突破方向。当前研究聚焦两大挑战:一是在非平稳、多变量的时序场景中,如何优化SHAP/LIME的适应性以捕捉动态依赖性;二是如何将可解释结果与领域知识结合,构建可信的决策支持系统。

本文精选10篇时间序列 + SHAP/LIME相关前沿论文,供大家学习与参考,有需要可以dd。

原文、姿 料 这儿~

一、Interpreting Time Series Forecasts with LIME and SHAP: A Case Study on the Air Passengers Dataset

在这里插入图片描述

1. 方法

本文探讨了如何使用LIME和SHAP对时间序列预测进行解释,特别是以航空乘客数据集为案例。提出了一种将LIME和SHAP应用于时间序列的统一框架,确保不违反时间顺序。通过将单变量时间序列转化为无泄漏的监督学习问题,训练了ARIMA模型和梯度提升树,并应用后期解释方法。通过对航空乘客数据集的实证分析,发现滞后特征和季节性编码在预测方差中起到了重要作用。

2. 创新点

  1. 统一可解释框架的设计
    首次将 SHAP与 LIME结合,构建了一个专门针对时间序列的联合解释框架。通过约束解释过程中的时间依赖性,解决了传统可解释方法在时序场景下的适应性缺陷。

  2. 时序数据的监督学习重构
    提出将单变量时间序列转化为无数据泄漏的监督学习格式,并引入滞后特征工程和季节周期性编码,既保留了ARIMA模型的统计特性,又兼容了树模型的非线性建模能力。

  3. 领域驱动的实证发现
    在航空数据集上验证发现,滞后特征对模型预测的贡献度具有方向性,而传统ARIMA模型仅能提供系数符号。进一步揭示了季节性编码的全局解释与局部样本解释的差异,为模型调试提供了新的洞察维度。

论文链接:https://arxiv.org/abs/2508.12253v1

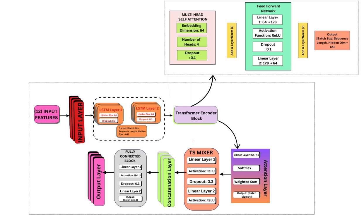
二、Advanced Hybrid Transformer LSTM Technique with Attention and TS Mixer for Drilling Rate of Penetration Prediction

在这里插入图片描述

1.方法

本文提出了一种新型的混合深度学习架构,旨在提高钻井作业中钻进速率(ROP)预测的准确性和鲁棒性。传统的经验模型和基本机器学习方法在捕捉复杂的时间和上下文关系方面存在局限,导致预测效果不佳。为了解决这一问题,研究者结合了长短期记忆(LSTM)网络、Transformer编码器、时间序列混合器(TS-Mixer)和注意力机制,以协同建模钻井数据的动态特征和静态特征。通过SHAP和LIME等方法增强模型的可解释性,确保预测结果的透明度和可靠性。

2. 创新点

  1. 面向钻井场景的鲁棒性增强
    针对钻井数据中普遍存在的高噪声、参数耦合性及极端值干扰,通过动态特征门控机制和分层特征交叉模块,显著提升模型在复杂工况下的预测稳定性。

  2. 工业级可解释性方案
    创新性地将SHAP全局解释与LIME局部解释联合部署于深度混合模型,不仅可视化核心参数对ROP的全局影响趋势,还能解析特定钻井阶段的局部决策逻辑,为工程人员提供双重视角的可信解释。

论文链接:https://arxiv.org/abs/2508.05210

三、An Empirical Evaluation of Factors Affecting SHAP Explanation of Time Series Classification

在这里插入图片描述

1. 方法

本文探讨了影响时间序列分类中SHAP解释的因素。随着可解释人工智能(XAI)在复杂时间序列分类模型中的重要性日益增加,SHAP被广泛认为是一种优秀的归因方法,但其计算复杂度在特征数量增加时呈指数级增长,限制了其在长时间序列中的实用性。本文研究了八种不同的时间序列分段算法,分析了分段组合如何影响解释质量。结果表明,分段数量对解释质量的影响大于具体的分段方法,且等长分段在大多数情况下优于其他自定义分段算法。

2. 创新点

  1. 时间序列分段机制的量化研究
    首次系统性地对比了八类时间序列分段算法对SHAP解释质量的影响,揭示了分段数量是影响可解释性稳定性的核心因素,而非具体分段方法的复杂度。

  2. 时间感知的归因归一化技术
    提出长度加权归因整合算法,通过动态调整不同时间段的SHAP值权重,解决因分段长度不均导致的特征贡献度失真问题。例如,对于较长时间段内的平滑趋势和短期波动区域,分别赋予差异化的归一化因子,显著提升对突变事件的解释敏感度。

论文链接:https://arxiv.org/abs/2509.03649v1

http://www.dtcms.com/a/428557.html

相关文章:

  • 宿迁建设企业网站淘宝接单做网站
  • ACM Comput. Surv.投稿
  • 网站产品分类设计百度做销售网站多少钱
  • 延安免费做网站公司温州网站推广外包
  • 产业资源+金融赋能!沃飞长空与金石租赁开启深度合作
  • 大余网站app的开发需要多少钱
  • 做网站要到通信管理局备案专业俄文网站建设
  • 苏州电信网站备案泉州市亿民建设发展有限公司网站
  • 新天力:为食品安全而生的食品容器专家
  • 程序员创业注意事项
  • 沃尔沃XC70正式上市,积极布局混插市场的沃尔沃未来何在?
  • 使用lombok的sl4j注解,报错java: 找不到符号 符号: 变量 log
  • 廊坊网站建设搭建wordpress页面管理
  • 26.渗透-.Linux基础命令(十八)-Linux系统状态管理(安全加固-查找空密码账号)
  • 山西网站推婚纱摄影网站的设计与实现
  • 专业直播信号源技术解析:从基础配置到商业解决方案
  • 人物设计网站贵阳网站备案在哪里
  • 学习日报 20250930|多优惠券叠加核销及场景互斥逻辑
  • 在线海报设计网站泊头哪给做网站的好
  • 数据治理3-数元数据管理与治理(资产等)
  • devexpress做网站佛山微信网站建设多少钱
  • 南宁网站搭建人才招聘网站模板html
  • 【UE】判断一个Package是否是重定向器
  • 做网站每年都要费用的吗网页页面设计尺寸
  • 陕西教育建设信息网站小程序模板设计
  • 家纺 网站建设 中企动力中国白客网vip钓鱼网站开发
  • GESP25年9月编程题解析
  • 网站备案负责人幕布照图书馆理论与建设网站
  • Python原生数据结构深度解析:从入门到精通
  • 又拍网站怎么做的网站建设犀牛