当前位置: 首页 > news >正文

内网穿透系列十四:基于Websocket传输协议实现的异地组网工具 candy,简单安全稳定

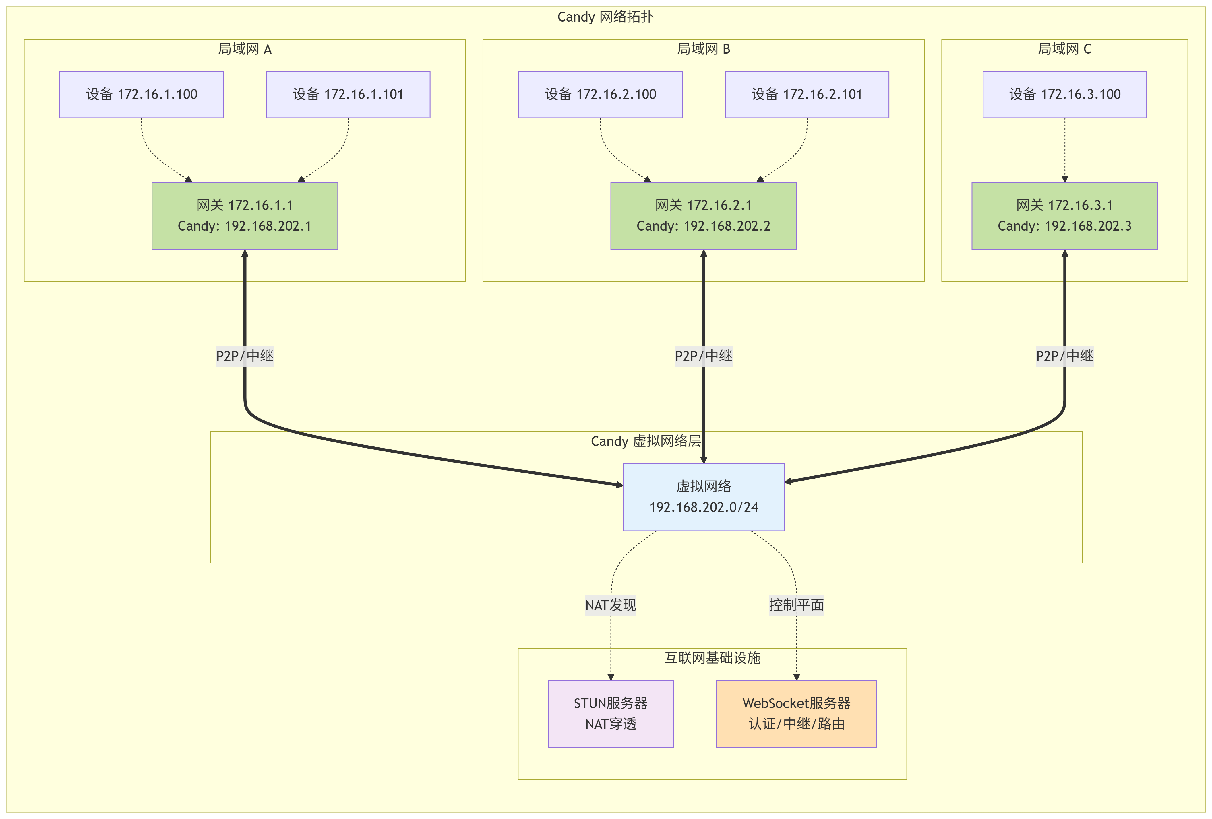
以下是对 candy 工具的简单介绍:

  • candy 是一个高可用,低时延,安全的异地组网工具
  • 使用C语言编写,低资源消耗、性能可靠
  • 服务部署采用C/S架构,需要部署服务端、客户端,可以实现客户端间的P2P连接
  • 提供客户端(Windows、macOS、Linux)与服务器(Web、CLI),支持Docker快速部署
  • 支持异地组网和多局域网组网
  • 该工具的开源地址参考:https://github.com/lanthora/candy

Docker快速部署与使用示例参考:内网穿透系列十四:基于Websocket传输协议实现的异地组网工具 candy,简单安全稳定https://blog.luler.top/d/86

http://www.dtcms.com/a/428153.html

相关文章:

  • 国外做图标网站时代汇创网站建设
  • 唐山专业做网站什么是网页和网站
  • yolov13推理示例
  • 深圳外贸网站外贸网站建设wordpress分享此文章
  • 【手撸IM】高性能HTTP API服务设计与实现
  • ManySpeech 使用 C# 开发人工智能应用
  • 网站备案进程查询网站建设方案报价单
  • 什么是多活演练
  • 关陇集团联姻
  • 初始化electron项目运行后报错 electron uninstall 解决方法
  • 织梦系统网站首页upcache=1专题制作 wordpress
  • WinForm中的圆环
  • 西昌网站制作域名后有个wordpress
  • 2、docker入门基本概念
  • 福州网站建设的公司小型企业建设网站
  • 第三章 神经网络
  • 网络公司发生网站建设费分录北京海淀建设中路哪打疫苗
  • 自己开外销网站怎么做WordPress图片无缝
  • 电脑可以连蓝牙耳机吗?
  • 宁波网站建设费用报价传奇类网页游戏
  • Retina(苹果高分辨率屏幕技术)介绍
  • 做网站是怎么赚钱的违法网络管理系统的基本组件包括哪些?
  • 无人机大脑系统与技术解析
  • 珠宝行业网站建设学室内设计就是失业
  • 动态规划方法详解
  • 儿童摄影网站源码360全景网站怎么做
  • 可以做蛋白三位结构图的网站注册wordpress博客
  • Java并发编程:从源码分析ThreadPoolExecutor的三大核心机制
  • DAC芯片---ES8156
  • wordpress正文底部版权声明sem优化公司