2025年—ComfyUI_最新插件推荐及使用(实时更新)
本文不定期更新一些本人觉得好用的 ComfyUI 插件,并简单介绍其使用方法。所有插件均在 GitHub 搜索下载:
GitHub: https://github.com/
插件的安装

下载 ZIP 和在 custom_nodes 文件夹中 git 插件和是一样的,在网络不通畅的情况下,建议下载 ZIP,成功率会高些。
git 下载的话,在插件文件夹的地址栏中全选当前地址,删除并输入 CMD,回车打开命令窗口,输入 git clone 并粘贴复制的克隆地址,回车,即可下载插件。

使用 git 的前提是你已经安装了 git:
https://git-scm.com/download/win
下载 ZIP 的话,解压后记得把文件名中的 -main 给删除,其它不要做任何更改。

GitHub 多数时候并不能顺利打开,之前有过多个镜像站,但后来都一一挂掉了,所并不建议依赖任何 GitHub 镜像站。
可以使用 http://gitclone.com 来下载插件。举个例子,ComfyUI-Custom-Scripts 插件的 git 地址如下:
https://github.com/pythongosssss/ComfyUI-Custom-Scripts.git
正常安装,需要在命令中运行:
git clone https://github.com/pythongosssss/ComfyUI-Custom-Scripts.git
如果要用 http://gitclone.com 来下载,则需要在 http://github.com 前加上 http://gitclone.com,如下所示:
git clone https://gitclone.com/github.com/pythongosssss/ComfyUI-Custom-Scripts.git
如果插件文件夹中有 requirements 文件,则需要将其中包含的必要项安装后方可使用插件,如果带有 install.bat 文件,可以双击运行它,将自动安装必要项,如果没有这个文件,则需要手动安装,在当前插件目录下右键打开 Terminal,或者在当前文件地址栏中全选并输入 CMD 然后回车,打开并运行命令:
L:\Visual_Sense\Stable_Diffusion\ComfyUI\python_embeded\python.exe -s -m pip install -r requirements.txt
\python_embeded 前为你的软件本机地址,注意文件夹名称不能有空格。

插件的更新
如果是在 GitHub 或者其镜像站安装的插件,在要更新的插件目录下,右键打开 Terminal,或者在文件地址栏中全选并输入 CMD,打开命令窗口并运行 git pull,即可自动更新插件。但很多时候由于网络的原因无法便捷更新,这时候手动删除旧插件重新下载 ZIP 会更合适。
用 http://gitclone.com 安装的插件,最大的缺陷是后续无法 git pull 来更新,它会一直提示已经更新过了,要想更新的话,需要重新 git,并替换掉原来的内容,注意不要误删需要保留的文件。

需要注意的是,因为大多数插件为个人开发者所作,可能会因为更新不及时或作者停止更新而造成兼容上的问题,甚至导致 ComfyUI 无法正常使用,所以尽量少装插件,只装必要插件。
FreeU_Advanced 曾经造成 ComfyUI 完全无法使用。Manager 曾让其它一些节点无法运行。还有个忘记名字的插件造成 ComfyUI 无法显示界面。并且我在遇到这些问题时过了不少时间才排查出问题所在。
插件装太多的话,也会严重拖慢软件启动速度。
01. 工具合集: ComfyUI-Custom-Scripts
https://github.com/pythongosssss/ComfyUI-Custom-Scripts
此插件主打一个便利性,优化了 ComfyUI 的使用体验,提供了许多不是必要但用起来确实很方便的功能,举几个例子:
- 读取模型分类,不用为找模型而费眼:

- 还可以读取同一文件夹内与模型同名的预览图:

- 读取 Embedding:

- 自动排列节点,这个在下载使用别人的节点流时很有用,因为我目前下载的大多数他人的节点全都是节点堆积到一起,不便于理解和学习:

更多功能说明,可以去其 GitHub 仓库下查看。
02. 图片优化: sd-dynamic-thresholding
https://github.com/mcmonkeyprojects/sd-dynamic-thresholding/
优化图片效果的插件,它的作用和 ComfyUI 自带的 RescaleCFG 作用有些相似,但出来的结果还是有较大不同的。使用 Dynamic,可以用更大的 CFG 值,显著提高图片的细节,它的使用方法如下:

在其它条件不变的情况下,设置不同的 CFG 值,并用 CFG 15+ Dynamic 插件生成的图片做个对比:

在不使用该插件的情况下,CFG 为 15 时,画面已经不能看了。使用 Dynamic 后,画质大为改善,无论是细节还是色彩,都有很大的优化。如果觉得图片有些朦胧,还可以在 PS 中稍加调整。
03. 脸部修复: ComfyUI-ReActor
https://github.com/Gourieff/ComfyUI-ReActor
简单易用的换脸及面部修复节点,我尝试过多个 ComfyUI 的换脸插件,有的已经根本不能使用,有的不太好用,只有这个既好用又在持续更新。
使用方法很简单,input_image 输入要换脸的人像,source_image 输入要使用的面部,选好模型,就可以了:

还可以对模糊的面部进行修复:

面部转换节点简要说明:

其中面部顺序检测的次序为:左右上下,输入对应的 0、1、2、3 等对应数字就好,应用于图片上有多人的情况。性别检测设置后,则节点只对相应的性别有效。
face_model 为自己保存的脸部模型,在 source_image 处输入面部图片,在 FACE_MODEL 处保存即可,模型存放位置为 ComfyUI\models\reactor\faces,使用时就可以从 face_model 处输入。
此插件所需要的模型如下:
inswapper_128.onnx:
https://hf-mirror.com/datasets/Gourieff/ReActor/tree/main/models
放置位置: ComfyUI\models\insightfaceGourieff/ReActor at main放置位置: ComfyUI\models\insightface
buffalo_l:
https://github.com/deepinsight/insightface/releases
放置位置: ComfyUI\models\insightface\models
GFPGAN1.4/CodeFormer:
https://hf-mirror.com/datasets/Gourieff/ReActor/tree/main/models/facerestore_models
放置位置: ComfyUI\models\facerestore_models
retinaface_resnet50:
https://github.com/xinntao/facexlib/releases
放置位置: ComfyUI\models\facedetection

使用此插件需要安装 insightface,安装失败的同学可以查看我的另一篇文章:
不鸣:ComfyUI_Insightface等必要项安装19 赞同 · 21 评论文章编辑
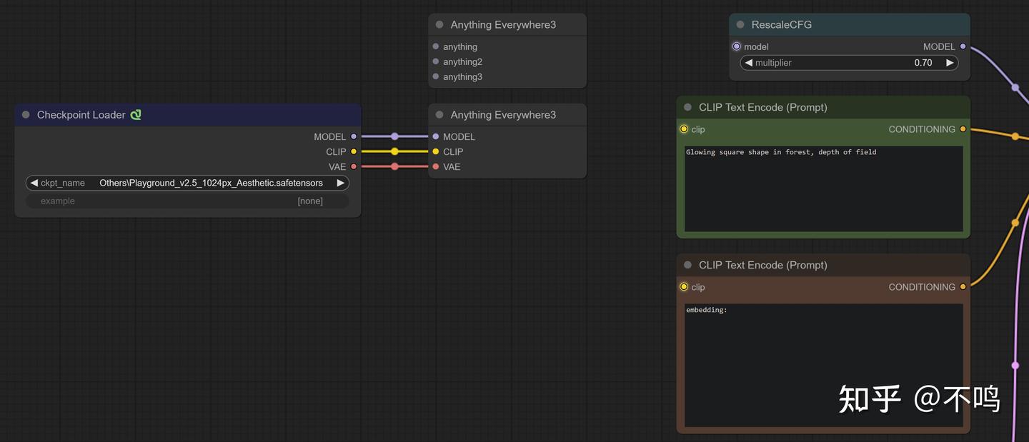
04. 连接一切: cg-use-everywhere
https://github.com/chrisgoringe/cg-use-everywhere
此节点可以与任何接口连接,并自动传递到下级接口,在复杂工作流中特别有用,它可以免去长距离拖拽节点的不便:

将模型读取节点上的 3 个接口与 Anything Everywhere 节点连接后,对应显示出 3 个接口的名称,并且 RescaleCFG 和 Prompt上的相应接口高亮显示,此时表示这些接口已经连接。
将鼠标放在 Anything Everywhere 节点上,便会显示出隐藏的连接线:

此功能需要设置,在 ComfyUI 的设置中可以看到所有 Anything Everywhere 的相关设置:

05. 预设样式: Fooocus_Nodes
https://github.com/Seedsa/Fooocus_Nodes
Fooocus 本是一款可以方便的使用 200 多个预设来生成精美图片的本地 AI 软件,但没多久停止开发,后又被精简成自定义节点应用于 ComfyUI。

它的节点文件夹内有比较完善的工作流示例,可以帮助我们完整掌握它的使用方法:

它的主要功能是预设样式,但还有其它多种功能。可以优化提示词,可以读取图片生成提示词,可以内部绘制……
需要注意的是,在首次运行该插件时,会自动从 huggingface 和 github 上下载大量的必要模型到多个文件夹。如果你没有科学上网,那就需要将 huggingface 的连接改到镜像网站,更改方法可以查看我的另一篇文章。
另外,该插件与其它插件的兼容性极差,哪怕你只是把其它某个自定义节点拖进 custom_nodes,没有安装任何必要项,也可能造成 Fooocus 的读取失败,所以我一直没法好好的使用它。好在还有办法可以使用它的样式文件,方法见下方 sdxl_prompt_styler 插件一节。
06. 预设样式: comfyui-styles-all
https://github.com/aegis72/comfyui-styles-all
便捷添加预设好的样式效果,它与 Prompt 连接,右键将 Prompt 的 text 转为输入模式,与样式节点连接即可,提示词可以在样式节点中输入。

此插件预设有许多样式节点,其中标有 Advanced 的为 SDXL 使用的样式,它的用法和 SD1.5 的不同,在下一节中会有示例。

我图省事用了 SD2.1 的 Turbo 模型来测试,用 SD1.5 模型也同样有效。不管是 Styler、Styler Advanced 还是接下来要说的 SDXL Styler,均会显现出效果,也就是说,这些预设的提示词样式可能并没有严格的模型限制。

样式节点本质上是便捷使用预设好的提示词,所以并不是对所有图像都有优化作用,也有可能会造成负面效果。需要注意的是,该插件更像是将预设提示词给拆散了使用的,所以你会看到在每个分类节点下有大量的选项可用,它的好处是对原图影响会比较小。
此插件作者已经停止更新并删除了代码,目前能下载到的是别人重新上传的。
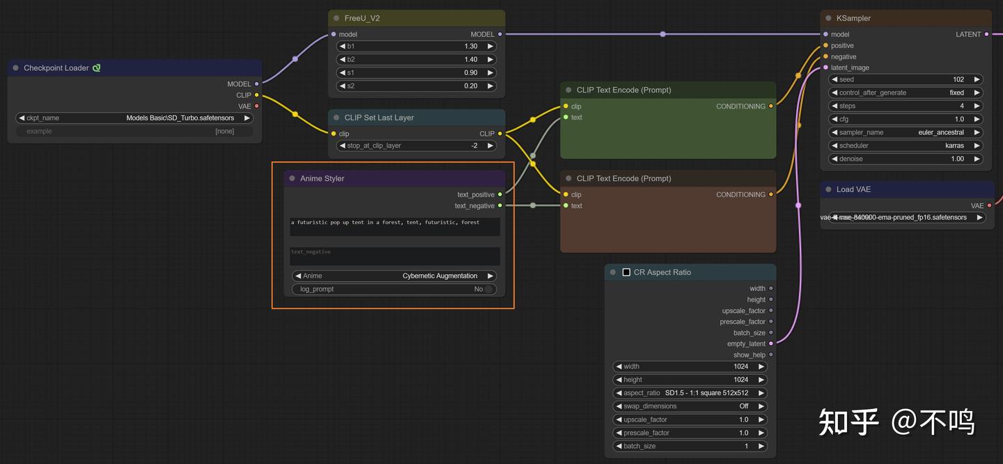
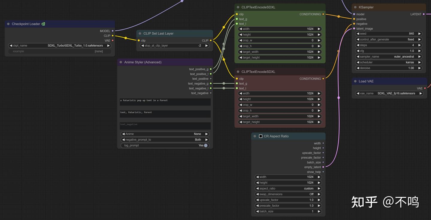
07. 预设样式: sdxl_prompt_styler
https://github.com/twri/sdxl_prompt_styler

用于 SDXL 的预设样式节点,它也有普通和高级两种节点,高级节点有 text_positive_g 和 text_positive_l 两个文本框,可以理解为 g 框是对图片的整体描述,l 框是关键词,比如在 g 框中输入: a futuristic pop up tent in a forest,在 l 框中输入 tent, futuristic, forest。长句描述一般多见于 SDXL 模型,在 SD1.5 中效果不佳。

sdxl_prompt_styler 主要用于 SDXL,但在 comfyui-styles-all 的示例中,可以看到它也对 SD2.1 的 Turbo 模型有效,大家可以在使用中自行尝试。

示例中我使用了普通的 sai-anime 和 Advanced 版的 sai-anime,可以看出其效果并不同。
前面提到 Fooocus_Nodes 插件与其它插件的冲突问题,如果只是用它的样式的话,可以将其样式文件复质到本插件内:

注意,就这么直接打开 ComfyUI 的话,会发现 sdxl_styles_fooocus 读取失败,这是因为有部分预设样式没有正向提示词的原因,只要在没有正提示词的预设下添加 "prompt": "{prompt}", 即可。

Fooocus 的样式在本节点中使用有效:

08. 姿态编辑: Custom_Nodes_AlekPet
GitHub - AlekPet/ComfyUI_Custom_Nodes_AlekPet: Custom nodes that extend the capabilities of Comfyui
这是个多功能插件,我最常用它的姿态编辑和绘画。姿态编辑弥补了 ControlNet 预处理器只能生成不能编辑姿态的缺陷。
此节点可以导入参考图,可以在原图姿态上进行自己想要的修改,十分便捷。需要注意的是,目前只能导入方形图,否则会变形。

它的绘画节点也是主要用于 ControlNet,功能还是蛮多的,可以满足大多需求。

09. ComfyUI管理器: ComfyUI-Manager
https://github.com/ltdrdata/ComfyUI-Manager
Manager 本是 ComfyUI 的必备插件,它可以让我们便捷的使用 ComfyUI,但对大多数人来说,连 GitHub 都不能顺畅打开,这个插件的作用也就大为缩水。过去我基本只用它查找插件和缺失节点,然后在 GitHub 上用别的方法下载。

Install Custom Nodes 可以用来安装节点,但我极少安装成功,并且耗时太多,不如直接在 GitHub 上安装,所以我都是在这里找插件我后点链接到 GitHub 页面。
Install Missing Custom Nodes 是我认为最有用的功能,在使用别人的工作流时会常出现节点缺失的提示,这个功能可以快速帮我们找到缺失的节点,但要注意的是,会有少量节点查找不到。
Update 的 3 个功能对网络不畅的用户来讲没有任何作用,还不如直接在要更新的项目下操作来的快。
Alternatives of A1111,这里有 WebUI 在 ComfyUI 中的替代插件,我找插件不会来这里,因为 ComfyUI 就是 ComfyUI。
Restart,重启功能,但我无法使用,一点它就会导致 ComfyUI 断联。

需要注意的是,此插作对 ComfyUI 的影响还是比较大的,曾造成了多个其它插件无法使用,过去多日才通过排除法确定是这个插件的影响。
10. 工具合集: ComfyUI-KJNodes
https://github.com/kijai/ComfyUI-KJNodes
一款综合性的多功能插件,在此介绍两个我最常用的功能。
Empty Latent Image:
ComfyUI 自带的 Empty Latent Image 需要手动输入我们想要的尺寸,模型生图是有最佳尺寸的,如果随便输入的话,可能会导致图片效果不好,但去记忆那些尺寸又太麻烦。

KJNodes 插件下有 2 个节点可以帮助我们解决这个问题。

Empty Latent Image Presets 节点有预设的几种尺寸,足以满足大多数需求。默认尺寸是正图和横图,启用 invert 可以反转长宽比。
Empty Latent Image Custom Presets 可以让我们预设尺寸,它的预设文件为节点目录内的 custom_dimensions_example.json。

首先要将 _example 删除,用笔记本打开文件,按照里面的格式添加我们想要的尺寸就好。

重启 ComfyUI 后,就能在 Empty Latent Image Custom Presets 中找到我们预设的尺寸,十分好用。

Image Add/Batch Multi:
在我们需要批量读取多张图片时,用原生的节点会比较麻烦,且在图片较多时会导致工作流观感混乱。而该节点可以同时批量读取图片,使用方便又能保持工作流工整。

inputcount 可以增减输入的图片数量,然后点击 Update inputs,输入接口数量就可以刷新。
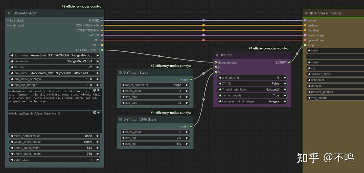
11. 工具合集: efficiency-nodes-comfyui
https://github.com/jags111/efficiency-nodes-comfyui
一款综合性的多功能插件,它的不少功能可以简化工作流程,但本着能用原生节点就不用插件的原则,它的大多数功能我都用不上,但是 XY Plot 功能是不可或缺的。

举个例子,X 输入步数,Y 输入 CFG 值,每个 3 张图,共 9 张。采样器的 Steps 和 CFG 将会受到 XY Plot 影响。

这种方法可以方便我们查看最佳设置,找到最符合我们需求的参数。

12. Lora分层: ComfyUI-Inspire-Pack
在 SDWebUI 中有个 Lora 分层控制插件,目前我没有发现 ComfyUI 有同款,但此项功能已包含在 Inspire 插件中。关于 Lora 分层相关的知识,在B乎和破站已有不少讲解,在此不做详述。
https://github.com/ltdrdata/ComfyUI-Inspire-Pack

Inspire-Pack 也是个多功能的插件,此处以 Lora 分层控制节点为例说明。

它的使用方法和基础 Lora 节点一样,框起来的位置可以选择预设好的分层参数,也可以自定义。关于分层参数,网上讲理论的和分享具体数值的都有,但那些基本都不能做为通用参数去使用,只能做为参考,我们在实际运用中还是要多做尝试才行。
13. 工具合集:rgthree-comfy
GitHub - rgthree/rgthree-comfy: Making ComfyUI more comfortable!
非常强大好用的功能节点合集,此处举几个例子。
Power Lora Loader:
这个节点极大的简化了 Lora 读取,可以添加随意数量的 Lora,还可以单个控制 Lora 的开合。一个字评价:极其好用!

Fast Groups Muter/Bypasser:
该节点可以便捷的控制节点组的开关。

按 Ctrl+G 为节点添加分组之后,Fast Groups Muter 节点会自动显示该分组。但要注意的是,它是以组名来控制分组的,所以需要双击组名,给分组进行不同的命名。之后,就可以点击开关控制分组,也可以点击箭头来快速定位节点组位置。
这两个节点在复杂的工作流程中极为实用。

Power Prompt:
该节点替代原生的提示词节点,可以便捷的选择 Embedding。以前找到的 Embedding 读取节点都只能单个选择,而此节点则可以选择模型到 Prompt 中,数量不限。

需要注意的是,需要先连接 opt_clip,然后再连接 CONDITIONING 到采样器。
Seed:
这个 seed 节点解决了我使用 ComfyUI 以来的一大痛点。点击 New Fixed Random 可以随机种子,但不会跑图后自动生成新种子。Randomize Each Time 是每次跑图后都会重新生成种子,但在你得到有满意的图片时,可以点击 Use Last Queued Seed 来固定该种子。

14. 提示词属性指定:ComfyUI_Cutoff
GitHub - BlenderNeko/ComfyUI_Cutoff: cutoff implementation for ComfyUI
该节点可以加强提示词的属性,减少元素之间的属性干扰。
先用一组提示词生成一张图片:
a cute girl, white shirt with green tie, red shoes, blue hair, black eyes, yellow skirt, , masterpiece, best quality.

从上面例图中的直出图可以看出,女孩儿的裙子颜色并没有按提示词来生成。第 2 张图中,加强了 yellow skirt 的权重,但裙子依然颜色不对,且已经影响到了原本是绿色的领带。第 3 张图使用了 Cutoff 节点,可以看出元素的颜色已经与提示词相符。
Cutoff 的使用方法简单,就是属性多的时候连起来会麻烦点:

15. 高效工具:0246
https://github.com/Trung0246/ComfyUI-0246
该插件的工具使用方式有种编程感,不似其它工具那般简单直白,拿最常用的 Highway 节点举个例。

该节点功能类似 everywhere,但它更灵活更强大。原始状态下无法与任何节点相连接,需要点击 _query,手动设置输入与输出值。
> 表示输入,< 表示输出。

输入完毕要点击 Update 更新,相应的接口就会出现并可以连接。

Highway 的 way_in 与 way_out 接口可以与同节点相连,同时输入输出所有接口,在复杂工作流程中可以极大简化作流程,并保持工作界面的整洁有序。

该插件的其它节点同样不够直观,需要去摸索,但学会使用可以极大的提升工作效率。
