TestHubo V1.0.8版本发布,支持按模块树筛选用例,让查询更便捷
TestHubo是一款开源免费的测试管理工具,提供一站式测试解决方案,涵盖功能测试、接口测试、性能测试以及 Web 和 App 测试等多个维度。本周TestHubo V1.0.8版本发布,支持按模块树筛选用例,让查询用例更便捷,并优化了系统集成设置。
1、版本更新日志
- 新增
➢ 用例模块树形显示:可以直接在测试用例页面新增模块,根据模块可快速筛选测试用例。
-
优化
➢ 优化了关联缺陷页面。
➢ 优化了与TikLab生态其他产品集成逻辑。
➢ 优化了安装脚本,提升了安装过程的稳定性和效率,确保在不同环境下都能顺利完成安装。
- 修复
➢ 修复了部分已知bug,提升了系统的整体稳定性和用户体验。
2、支持按模块树筛选用例
测试用例增加模块树形显示,点击左侧模块最上侧的“+”,可对模块进行创建。
创建模块
创建一级菜单后,鼠标移动到菜单上,菜单右侧会显示“+”,点击可创建子模块。
创建子模块
编辑、删除模块,需要进入设置→模块,进行编辑、删除。
模块设置
模块设置完毕之后,添加用例时可选择该模块。
选择模块
点击树形结构的模块,可对用例进行筛选。
模块筛选
3、优化系统集成设置
本次更新与PostIn和Kanass的集成逻辑,需要在系统设置填写系统集成地址,然后在项目设置配置系统集成关联的项目。
3.1 系统集成
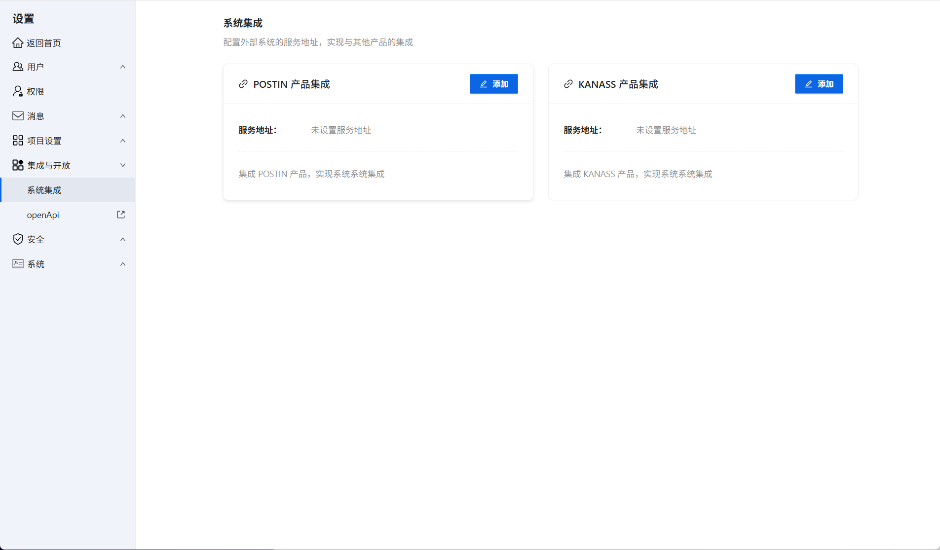
首先进入系统设置→集成与开放→系统集成。
系统集成
点击添加集成,输入关联系统的地址,点击确定即可成功集成。
添加集成
系统集成后,可对服务地址进行编辑、删除等操作。
编辑集成
3.2 关联项目
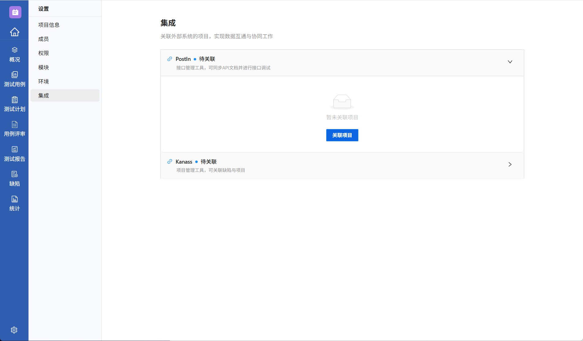
系统集成完毕后,进入项目详情→集成。
关联项目
点击需要集成的软件,弹出关联项目按钮。
关联项目
选择关联项目,其中关联的项目由系统集成输入的地址而定的。
选择项目
当系统集成地址输入错误,以及未输入系统集成地址,系统会做出提示。
系统提示
成功关联项目后,需要修改关联项目,可以解除关联后重新关联。
解除关联
